首先手机开启热点电脑连接,使得电脑手机处于同一个局域网内
然后打开wireshark开始抓包

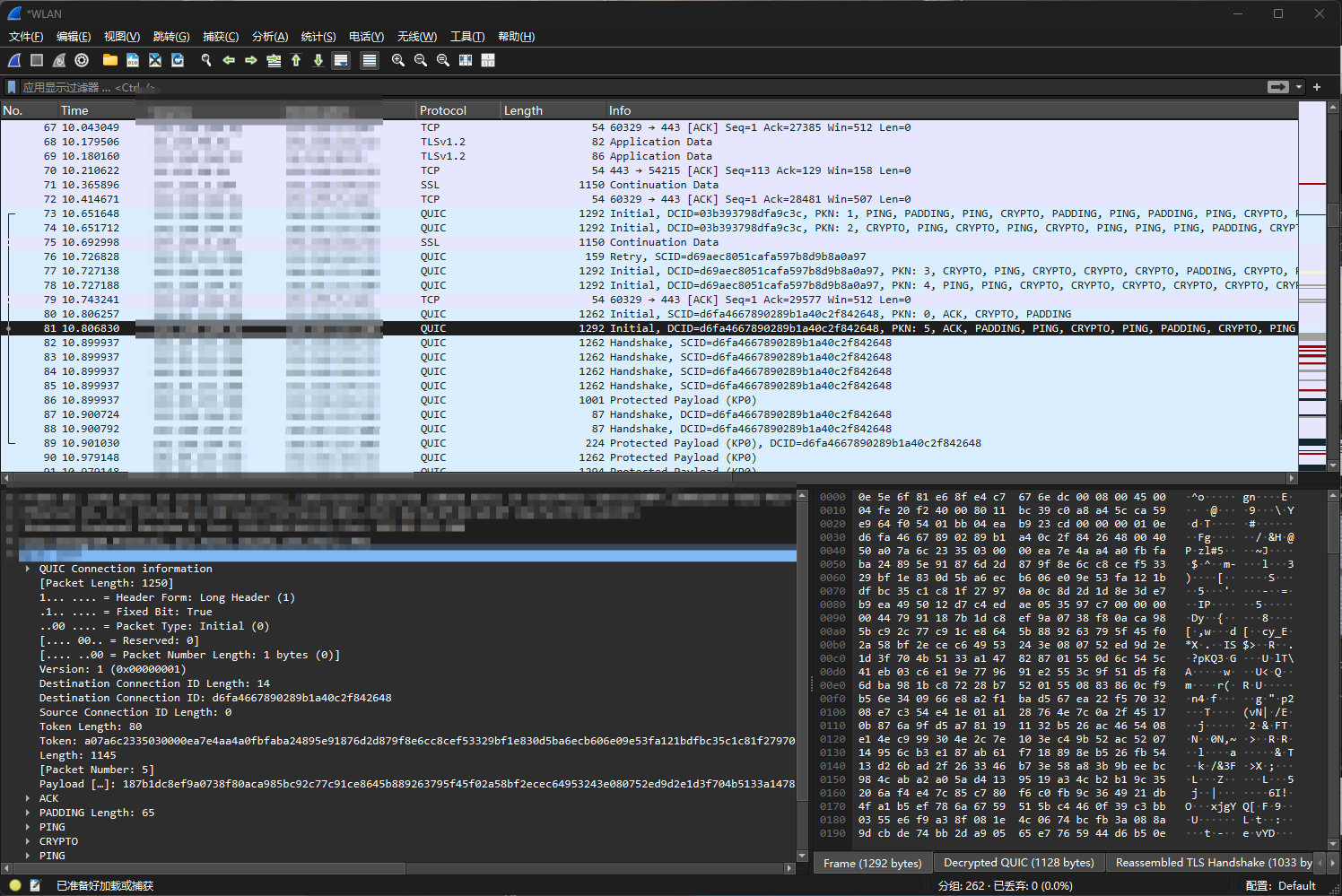
如图所示,这是我开启抓包后,手机给电脑传输一堆图片后抓到的流量包
第一个问题:UDP or TCP


根据流量分析,我使用的QQ在传输时主要使用的是TCP传输,但也存在一些基于UDP的QUIC协议传输。
第二问:加密or明文
这个也可以根据上面那两张图的流量分析知道,是通过加密传输的。一些数据被加密封装在TLSv1.2内成了application data,一些被加密封装于QUIC中的crypto data,无法看到明文内容。
如下图所示

