目录
任务场景一
【sw1和sw2的配置如下】
任务场景二
【sw3的配置】
【sw4-6的配置】
任务场景一
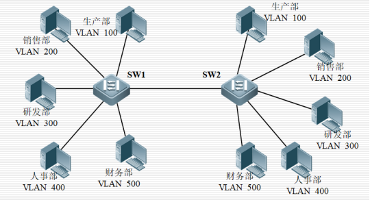
某公司有生产、销售、研发、人事、财务等多个部门,这些部门分别连接在两台交换机(SW1和SW2)上,现要求给每个部门划分相应的VLAN,并分配相应的端口。生产部对应的VLANID为100,销售部对应的VLANID为200,研发部对应的VLANID为300,人事部对应的VLANID为400,财务部对应的VLANID为500,各个部门对应的端口分配如下表
| 部门 | 交换机1端口号 | 交换机2端口号 | VLANID |
| 生产部 | 1,3,5,7,9 | 1-5 | 100 |
| 销售部 | 2,4,6,8,10 | 6-10 | 200 |
| 研发部 | 11-15 | 11-15 | 300 |
| 人事部 | 16,18-20 | 16 | 400 |
| 财务部 | 21-22 | 21-22 | 500 |
各部门PC主机IP地址详细信息如下表所示
| 部门名称 | 交换机1连接电脑IP地址 | 交换机2连接电脑IP地址 |
| 生产部 | 192.168.10.1/24 | 192.168.10.6/24 |
| 销售部 | 192.168.10.2/24 | 192.168.10.7/24 |
| 研发部 | 192.168.10.3/24 | 192.168.10.8/24 |
| 人事部 | 192.168.10.4/24 | 192.168.10.9/24 |
| 财务部 | 192.168.10.5/24 | 192.168.10.10/24 |

任务要求:
1、在交换机SW1和SW2上配置相关VLAN,实现将交换机相应端口添加到VLAN中,并查看端口VLAN信息。
2、在SW1、SW2上进行相关配置,实现不同交换机上的相同部门PC可以相互访问。
3、实现仅仅只让研发、人事、财务三个部门的用户能各自相互访问,生产和销售两个部门隔离两个交换机之间的访问。
【sw1和sw2的配置如下】
#vlan batch 100 200 300 400 500
批量创建VLAN100、200、300、400和500,用于划分网络广播域,实现逻辑隔离。
#port-group group-member e0/0/1 to e0/0/5
- 意思:创建端口组并将以太网接口0/0/1到0/0/5添加到端口组中。端口组是一种批量配置端口的方式。
- 作用:方便对多个端口进行统一配置,提高配置效率。
#port link-type access
将端口组中的接口链路类型设置为access类型,用于连接终端设备。
#port default vlan 100
将端口组中的接口默认划分到VLAN100。
#q
......【剩下以此类推】
#dis vlan
- 意思:display vlan的缩写,显示当前交换机上配置的VLAN信息,包括VLANID、VLAN名称、端口成员等。
- 作用:用于查看交换机上VLAN的配置情况,方便网络管理员检查配置是否正确。
#int gi0/0/1
进入千兆以太网接口0/0/1视图,为配置该接口参数做准备。
#port link-type trunk
- 意思:将接口链路类型设置为trunk类型。trunk接口用于连接交换机与交换机、交换机与路由器等设备,允许多个VLAN的数据通过。
- 作用:使该接口能够承载多个VLAN的流量,在不同设备间传输不同VLAN的数据。
#port trunk allow-pass vlan 100 200 300 400 500
- 意思:允许VLAN10和VLAN20的数据通过该trunk接口。
- 作用:限定该trunk接口可以传输的VLAN数据,只允许指定的VLAN流量通过,防止不必要的VLAN数据在该接口传输。
【删除端口100 200】
#int gi0/0/1
#dis this
#undo port trunk allow-pass vlan 100 200
- 意思:取消允许VLAN100和200的数据通过该trunk接口。undo命令用于取消之前的配置。
- 作用:修改trunk接口允许通过的VLAN列表,禁止指定VLAN数据通过该接口。
#dis this
任务场景二
任务网络拓扑图如下图所示

任务要求:
1、在交换机SW2、SW3和SW4上配置相关VLAN,并把交换机的相应接口添加到VLAN中。
2、在全网交换机进行设置,实现不同交换机上相同VLAN的PC能够相互访问。
【sw3的配置】
#Vlan batch 10 20 30 40
#Int e0/0/1
- 意思:进入以太网接口0/0/1视图。int是interface(接口)的缩写,e0/0/1表示以太网接口0号插槽、0号子插槽、1号端口。
- 作用:为配置该接口的相关参数(如端口类型、允许通过的VLAN等)做准备。
#port link-type trunk
#port trunk allow-pass vlan 10 20
......【后续int e0/0/2、int e0/0/3等及相关配置命令原理与上述接口1配置类似】
【sw4-6的配置】
#Vlan batch+端口(如sw4:10 20)
#int e0/0/1
#port link-type access
#port default vlan 10
#q
......【后续int e0/0/2、int e0/0/3等及相关配置命令原理与上述接口1配置类似】