一、前言
博主近期疏于学业,故而三次作业均没有完整实现出来,因此这是一篇反思文,同博主一样起步浑浑不清者,可借此文规避一些低效的思路。
(博主依赖ai成瘾,借主播血泪教训,建议读者切忌一味信赖ai!应当试着自己梳理思路,尝试先简单画出类图,然后在scdn等平台查找一些资料参考,最后用ai查漏补缺完善算法。)
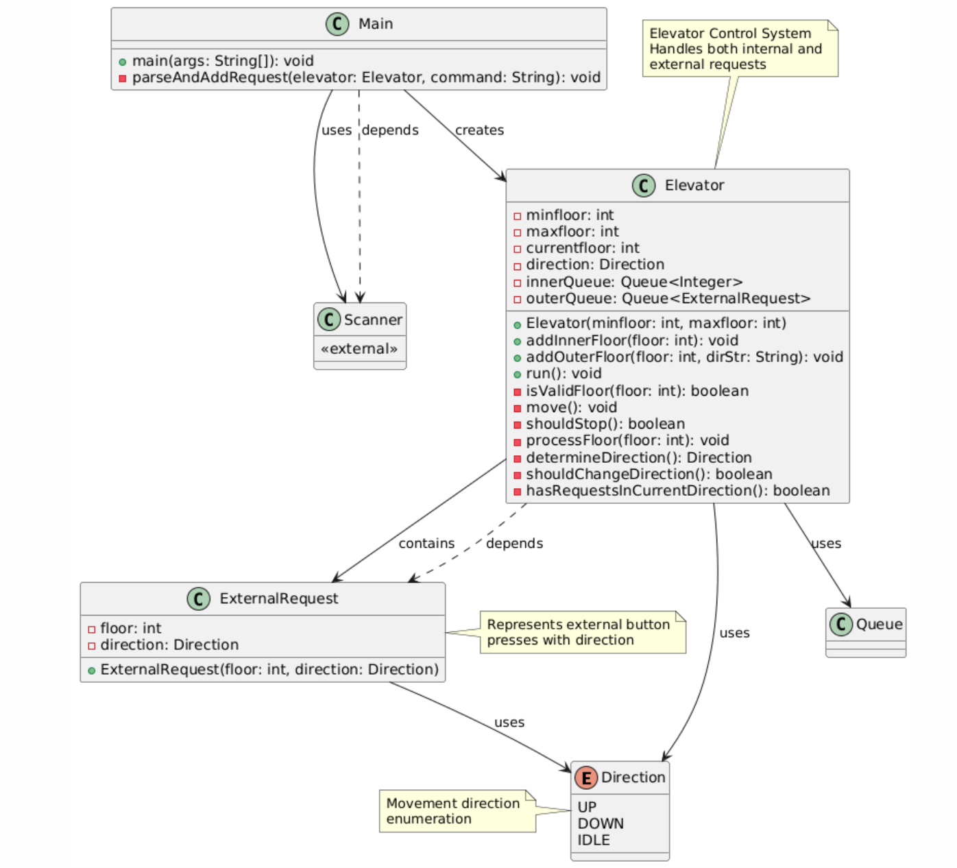
三次题目集围绕 “单部电梯调度问题” 展开迭代式设计,核心目标是强化面向对象编程(OOP)思想的实践,从 “单类功能实现” 逐步过渡到 “多类职责拆分与逻辑优化”。以下结合本人实际编码经历,从知识点覆盖、题量设置、难度梯度三个维度展开总结:
(一)知识点覆盖
三次题目集的知识点呈现 “基础→核心→拓展” 的递进关系:
1.基础知识点:类的定义与实例化、枚举类使用、队列数据结构应用(LinkedList)、输入解析与格式校验 —— 本人虽能实现基础语法,但对 “枚举类与业务逻辑的联动”“队列操作的线程安全与效率” 理解不深;
2.核心知识点:单一职责原则(SRP)落地、类间依赖关系设计、调度算法逻辑(同方向优先)—— 本人在题目集 2、3 中虽完成类拆分,但职责边界模糊,调度算法因依赖 AI 生成而完全违反题目规则;
3.拓展知识点:请求过滤机制(无效 / 重复请求)、迭代式重构、外部请求与内部队列联动 —— 本人未实现完整的过滤逻辑,重构时仅修改表面代码,未触及核心逻辑缺陷。
(二)题量与功能迭代
三次题目集均为单道综合编程题,但代码量与功能复杂度显著提升,且迭代需重构而非简单叠加:
| 题目集 | 核心功能要求 | 实现情况 |
|---|---|---|
| 1 | 基础调度(同方向优先、逐楼层移动)、无效楼层过滤 | 类结构符合要求,但重复过滤失效、类交互逻辑混乱 |
| ---- | ---- | ---- |
| 2 | 类拆分(电梯 / 请求 / 队列 / 控制类)、重复请求过滤 | 同上 |
| ---- | ---- | ---- |
| 3 | 新增乘客类、外部请求转内部队列、源 / 目的楼层输入 | 类设计达标,但调度逻辑有问题,只能过第一个测试用例 |
(三)难度梯度
题目集 1:难度低,核心是理解 “同方向优先、逐楼层检查停靠” 规则 —— 因博主未梳理清楚规则,直接用 AI 生成run()方法,导致条件判断嵌套混乱;
题目集 2:难度中等,核心是 “单类拆分为四类” 与 “重复请求过滤”—— 博主虽拆分了类,但未明确类间交互规则(如控制类如何调用队列类),重复过滤仅判断当前队列,未考虑历史请求;
题目集 3:难度高,核心是 “乘客类设计” 与 “外部请求转内部队列”—— 本人盲目照搬 AI 生成的moveToFloor()方法,跳过途中顺路请求,违反题目核心规则。
二、设计与分析(附源码缺陷剖析)
(一)题目集 1:单类设计 ——“职责过载” 的反面教材
- 类设计结构(本人错误设计)
题目集 1 未要求类拆分,博主采用单类设计,但因缺乏规划导致职责混乱:
![image]()
![image]()
错误点:
①direction初始值为 UP(应改为 IDLE);
②outerQueue未区分上下行;
③processFloor方法内部请求移除逻辑错误。
- 核心逻辑缺陷
processFloor()方法内部请求移除错误
![image]()
错误后果:内部队列若有非队首的顺路请求(如队列[7,5],不会被移除;且部分场景下未输出 “Close Door”,破坏输出格式。
- 事后反思
第一次作业的单类设计虽快速,但违背 OOP 思想,导致 “牵一发而动全身”。博主当初未绘制逻辑流程图,直接依赖 AI 生成核心方法,既未理解 “同方向优先” 的本质(需遍历同方向所有请求),也未考虑内部请求的 “先到先服务” 与 “顺路处理” 的兼容性。正确的设计应至少拆分出 “请求队列类”,将队列管理与调度逻辑分离。
(二)题目集 2:类拆分 ——“形似神不似” 的单一职责原则
问题点:
①Elevator类仍有hasRequest()等调度相关方法;
②RequestQueue未实现重复请求过滤;
③Controller类未协调好电梯与队列的状态同步。
(三)题目集 3:乘客类迭代 ——“核心逻辑跑偏” 的反面案例
(博主只过了第一个测试点)
测试用例1:(正确)

测试用例2:(错误)

- 类设计结构(博主错误设计)
题目集 3 要求取消请求类、新增乘客类,本人虽创建了Passenger类,但调度逻辑完全违反题目规则:
![image]()
![image]()
问题点:
①Controller类的moveToFloor()方法跳过途中顺路请求;②processSingleRequest()仅处理单个请求,未批量处理同方向请求;
③外部请求转内部队列逻辑不完整。
- 核心缺陷
(1)moveToFloor()方法跳过顺路请求
题目规则:电梯每次移动一个楼层后,需检查是否有顺路请求(内部 + 同方向外部),有则停靠;
本人错误:直接循环移动到目标楼层,途中不检查任何请求,例如电梯从 3 层到 7 层,会直接输出 “4→5→6→7”,跳过 5 层的内部请求,完全违反 “逐楼层检查停靠” 规则。
(2)外部请求转内部队列逻辑不完整
![image]()
错误后果:若当前楼层有多个外部请求(如<5,7>和<5,9>),仅处理request参数对应的一个,其余外部请求未转内部队列,导致遗漏。
3.事后反思
题目集 3 的类设计(Passenger类)是本人唯一达标的部分(AI说的哈哈),但未理解 “同方向优先批量处理” 的本质,导致 “类设计正确,逻辑错误”。这一教训让我明白:类设计是骨架,调度逻辑是灵魂,两者缺一不可。当初若先手动梳理 “同方向优先” 的流程图,再基于流程图编码,绝不会出现 “跳过顺路请求” 的低级错误。
三、总结
1.本人核心问题复盘
- 过度依赖 AI,缺乏自主思考:未手动梳理规则与流程图,导致对逻辑漏洞毫无感知;
- 类设计理解肤浅:仅形式上完成类拆分,未明确职责边界,导致类间耦合度高、逻辑混乱;
- 调度规则理解不透彻:未抓住算法核心逻辑,违反题目规则;
- 细节处理缺失:忽略无效请求过滤、重复请求过滤、状态同步等细节,导致测试用例大面积失败。
2.阶段性学习收获
- 理解 OOP 核心思想:单一职责原则不是 “多创建类”,而是 “每个类只做一件事”,类间通过接口交互,降低耦合;
- 掌握调试技巧:复杂逻辑需通过 “打印关键变量”“断点调试”“绘制流程图” 定位漏洞,而非盲目修改;
- 建立迭代式开发意识:软件设计是持续优化的过程,例如题目集 3 的Passenger类是对题目集 2Request类的优化,需在原有基础上重构,而非推倒重来;
- 认清 AI 的局限性:AI 可辅助语法纠错、代码格式化,但无法替代对业务规则的理解与逻辑梳理,过度依赖只会导致 “代码能跑但不符合要求”。
第一次大作业让我认清了自身的不足:电梯调度问题看似简单,实则是对 OOP 思想、逻辑严谨性、细节处理能力的综合考验。
如若此文能为同样陷入困境的同学提供参考,避免重蹈覆辙,也算功德一件啦。





