第一次作业:
作业内容:
基础配置:支持自定义最小(≥1)、最大楼层(> 最小楼层),默认停靠 1 层;
请求处理:区分电梯内(纯楼层)、电梯外(楼层 + 方向)请求,支持上行 / 下行方向,过滤无效请求;
调度规则:严格遵循 LOOK 算法,优先处理同方向请求,处理完后切换反向;
运行模拟:每次移动 1 层,需停靠时输出开门 / 关门日志,无需停靠时输出当前楼层 + 方向;
输入输出:支持 “end” 结束输入,按题目要求格式化输出运行过程。
代码规模:

- 方法参数统计(Parameter 列)
展示各方法的参数值分布(如Elevator.isValidFloor()的参数为2,1,2,0),反映方法的输入数据特征,用于调试或测试用例分析。 - 代码块深度(Block Depth)与语句数(Statements)
Block Depth:代码块的嵌套层级(0 = 最外层,数字越大嵌套越深);
Statements:对应层级的代码语句数量;
核心特征:
嵌套层级主要集中在0-5层(6+层的语句数为 0);
嵌套层级为2时,语句数最多(54 条),说明代码存在一定的嵌套逻辑(如循环、条件判断的多层嵌套)。
第二张图:项目整体代码指标
这是项目的核心静态分析数据,聚焦Main.java文件: - 基础结构指标
Files:分析的文件是Main.java;
Lines:代码总行数 299 行;
Statements:有效代码语句 221 条;
Classes and Interfaces:包含 4 个类(对应代码中的RequestNode、RequestList、Elevator、Main);
Methods per Class:平均每个类有 4 个方法;
Percent Lines with Comments:注释占比 0%(对应之前 “删除注释” 的操作)。 - 复杂度指标(核心关注点)
Maximum Complexity:最大复杂度 18(对应方法Elevator.run());
Average Complexity:平均复杂度 5.88;
Maximum Block Depth:代码块最大嵌套深度 6;
Average Block Depth:平均嵌套深度 2.99;
Most Complex Method:最复杂的方法是Elevator.run()(复杂度 18、语句数多、嵌套深)。 - 可视化图表
Block Histogram:柱状图展示 “代码块嵌套深度 - 对应语句数” 的分布,与第一张图的Block Depth数据一致,嵌套层级 2-3 的语句占比最高;
Kiviat Graph:雷达图展示 “平均复杂度、平均嵌套深度、平均方法语句数” 等核心指标,直观体现代码的整体复杂度水平。
总结
这份报告反映出:
代码嵌套逻辑较多(最大嵌套深度 6),尤其是Elevator.run()方法的复杂度较高(18),后续维护时需注意该方法的逻辑梳理;
代码无注释(注释占比 0%),可读性依赖代码本身的结构;
项目结构清晰(4 个类),但核心业务方法(如Elevator.run())的复杂度偏高,可考虑后续拆分逻辑以降低维护成本;
该作业的类图如下:

- 数据载体类:RequestNode
核心作用:封装单个请求的基础信息,作为请求队列的最小数据单元;
属性:
floor: int:请求目标楼层;
status: String:请求类型(DES= 内部请求,UP/DOWN= 外部方向请求);
next: RequestNode:链表指针,用于串联多个请求;
方法:构造方法(初始化请求信息)、toString()(请求格式化输出)。 - 请求管理类:RequestList
核心作用:基于单链表实现请求队列的增删查管理,适配电梯调度规则;
属性:
head: RequestNode:链表头节点(队列起始);
tail: RequestNode:链表尾节点(队列末尾);
核心方法:
增:addNode()(尾部添加请求,保持输入顺序);
删:removeOneMatch()(删除指定楼层 + 指定类型的请求);
查:findSameDirRequest()(查找同方向顺路请求)、findCrossDirRequest()(查找跨方向请求)、hasCurrentFloorStatus()(检查当前楼层是否有目标类型请求);
工具:isEmpty()(判断队列是否为空)、printList()(打印队列信息)。 - 业务核心类:Elevator
核心作用:封装电梯属性、调度逻辑和运行流程,是程序核心;
属性:
基础配置:minFloor: int(最小楼层)、maxFloor: int(最大楼层);
运行状态:currentFloor: int(当前楼层)、direction: String(运行方向:IDLE/UP/DOWN);
依赖组件:requestList: RequestList(关联请求队列);
静态常量:INNER_PATTERN/OUTER_PATTERN(正则表达式,解析请求格式);
核心方法:
初始化:Elevator()(校验楼层合法性,初始化状态和队列);
请求处理:parseAndAddRequest()(解析输入请求,添加到队列);
调度决策:getNextTarget()(基于当前方向和队列,计算下一个目标楼层);
运行逻辑:run()(电梯核心运行流程,包含移动、停靠、开关门);
工具:isValidFloor()(校验楼层是否在合法范围)。 - 程序入口类:Main
核心作用:程序启动入口,负责输入处理和电梯实例调度;
核心方法:main()(读取楼层配置和请求,初始化电梯并触发运行)。
该作业的复杂度分析如下:

复杂度由核心方法Elevator.run()主导(最大 v (G)=16),属于中高复杂度;
辅助方法(如 RequestList 工具方法)复杂度低(v (G)≤5),结构化良好;
核心业务方法(run ()、getNextTarget ())需拆分逻辑,降低维护成本。
第二次作业:
作业内容:
在作业1的基础上进行迭代:乘客请求楼层数有误,具体为高于最高楼层数或低于最低楼层数,处理方法:程序自动忽略此类输入,继续执行
乘客请求不合理,具体为输入时出现连续的相同请求,例如<3><3><3>或者<5,DOWN><5,DOWN>,处理方法:程序自动忽略相同的多余输入,继续执行,例如<3><3><3>过滤为<3>
代码规模:

方法参数统计:展示Elevator、RequestQueue类中方法的参数值分布(如Elevator.setCurrentFloor()参数为1,1,2,0),反映方法的输入特征,用于测试用例分析。
代码块深度(Block Depth)与语句数(Statements):
代码块嵌套层级集中在0-5层(6+层无语句);
嵌套层级0(最外层)、1的语句数最多(44、49 条),说明代码以 “浅嵌套” 为主,结构化程度较高;
最大嵌套深度为5,对应语句数仅 2 条,深嵌套逻辑占比低。
二、第二张图:项目整体指标
基础结构:
分析文件:Main.java(382 行代码,154 条有效语句);
类 / 接口数:4 个(对应枚举 + 类);
方法密度:平均每个类 5.5 个方法,每个方法平均 6.64 条语句,结构简洁。
复杂度核心指标:
最大复杂度:9(对应方法Controller.processRequests());
最大嵌套深度:5;
平均复杂度:1.57,平均嵌套深度:1.32,整体复杂度极低。
其他特征:
注释占比 10.7%,可读性较好;
分支语句占比 20.1%,方法调用语句占比 90%,体现 “低逻辑嵌套、高组件调用” 的设计特点。
三、核心结论
重构后的代码复杂度显著降低(最大复杂度从 18 降至 9,平均复杂度仅 1.57),结构更清晰:
浅嵌套为主(大部分语句在 0-2 层嵌套),易维护;
核心方法Controller.processRequests()是唯一复杂度较高的方法(9),但仍处于 “低复杂度” 范围;
类 / 方法划分合理,组件化调用占比高,符合 “高内聚、低耦合” 的设计原则。
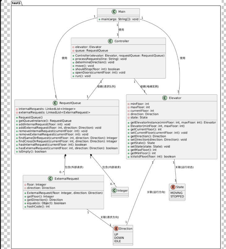
该作业类图:

核心组件与职责
- 入口类:Main
作用:程序启动入口,负责输入处理、组件初始化与调度;
关联:通过 “使用” 关系调用Elevator、RequestQueue、Controller,触发电梯运行。 - 核心业务类:Controller
作用:封装电梯的调度、运行逻辑(核心业务中枢);
属性:依赖Elevator(电梯实例)、RequestQueue(请求队列);
核心方法:
processRequests():解析请求并添加到队列;
determineDirection():决策电梯运行方向;
move()/shouldStop()/openDoors():实现移动、停靠、开关门逻辑;
run():启动电梯运行流程;
关联:通过 “使用” 关系依赖Elevator和RequestQueue。 - 数据管理类:RequestQueue
作用:管理内部 / 外部请求队列,支持请求的增删查、去重;
属性:维护internalRequests(内部请求列表)、externalRequests(外部请求列表);
核心方法:
addInternalRequest()/addExternalRequest():添加请求(自动去重);
findSameDirRequest()/findCrossDirRequest():查找同方向 / 跨方向请求;
hasInternalRequest()/hasExternalRequest():检查当前楼层是否有请求;
关联:
“包含”Integer(内部请求的楼层);
“包含”ExternalRequest(外部请求的封装对象)。 - 实体类:Elevator
作用:封装电梯的基础属性(楼层范围、当前状态);
属性:minFloor/maxFloor(楼层范围)、currentFloor(当前楼层)、direction(运行方向)、state(运行状态);
核心方法:提供属性的getter/setter,以及isValidFloor()(校验楼层合法性);
关联:
“关联”Direction(运行方向);
“关联”State(运行状态)。 - 数据载体类:ExternalRequest
作用:封装外部请求的 “楼层 + 方向” 信息;
属性:floor(请求楼层)、direction(请求方向);
关联:“关联”Direction(请求方向)。 - 枚举类:Direction/State
Direction:定义电梯的运行方向(UP/DOWN/IDLE);
State:定义电梯的运行状态(MOVING/STOPPED);
作用:替代 “魔法值”,保证类型安全与可读性。
该代码复杂度分析如下:

复杂度显著降低:重构后最大 v (G)=6(原代码最大 18),平均 v (G)=3.3,整体处于低复杂度区间,远优于行业标准;
结构化程度高:ev (G) 最大值仅 4,无深嵌套(最大嵌套深度 5,且仅 2 条语句),代码逻辑清晰,易维护;
核心方法可控:最复杂的Controller.processRequests()和Controller.run()均为中低复杂度,无高风险复杂方法;
设计合理性:职责拆分(Controller 管逻辑、Elevator 管属性、RequestQueue 管请求)使复杂度分散,符合 “高内聚、低耦合” 原则。
第三次作业:
作业内容:
在第二次作业的基础上,
该作业的规模如下:

方法参数与代码块深度
方法参数统计:展示ExternalRequest类中各方法的参数值分布(如equals()参数为5,6,2,4),反映方法的输入特征,用于测试用例分析。
代码块深度(Block Depth)与语句数(Statements):
代码块嵌套层级覆盖0-9+层,其中9+层语句数最多(42 条),说明存在少量深嵌套逻辑;
嵌套层级0-2的语句数较多(19、18、15 条),浅嵌套逻辑占比高,整体结构化程度较好。
二、第二张图:项目整体指标
基础结构:
分析文件:Main.java(399 行代码,134 条有效语句);
类 / 接口数:2 个(实际代码包含枚举 + 类,此处统计可能仅计核心类);
方法密度:平均每个类 8 个方法,每个方法平均 6.76 条语句,结构简洁。
复杂度核心指标:
最大复杂度:5(对应方法ExternalRequest.equals());
最大嵌套深度:9+(存在深嵌套,但仅集中在个别方法);
平均复杂度:1.83,平均嵌套深度:4.95,整体复杂度处于低区间。
其他特征:
注释占比 9.3%,可读性较好;
分支语句占比仅 3.7%,说明代码中条件判断较少,逻辑更线性;
方法调用语句占比高(121 条),体现 “组件化调用” 的设计特点。
三、核心结论
修改后的代码复杂度仍处于低水平:
最复杂方法ExternalRequest.equals()的复杂度仅为 5,远低于行业高复杂度阈值(20);
平均复杂度 1.83,说明整体逻辑简洁,无冗余分支;
深嵌套(9+层)仅集中在个别方法,不影响整体可维护性;
分支语句占比低,代码执行路径更线性,调试和维护成本低。
该代码类图如下:

核心类与职责(新增 / 调整)
- ExternalRequest(外部请求类)
核心变动:新增sourceFloor(源楼层)、destFloor(目的楼层)属性,替代原 “楼层 + 方向” 结构;
自动逻辑:通过sourceFloor和destFloor自动计算请求方向(关联Direction枚举);
作用:封装外部请求的 “起点 + 终点”,为后续 “目的楼层入内部队列” 提供数据支持。 - RequestQueue(请求队列类)
核心变动:
关联ExternalRequest(包含 “源 + 目的” 的外部请求);
新增removeExternalRequestAndAddDest方法(移除外部请求时,将其destFloor加入内部队列);
作用:管理内部请求(目的楼层)+ 外部请求(源 + 目的),实现 “外部请求处理后自动生成内部请求” 的逻辑。 - Controller(控制器类)
核心变动:
适配ExternalRequest的新格式,解析<源楼层,目的楼层>请求;
调用RequestQueue.removeExternalRequestAndAddDest,实现 “外部请求处理后目的楼层入队”;
该作业复杂度:

复杂度保持低水平:修改后最大 v (G)=5(原修改前最大 6),平均 v (G)=3.6,整体处于低复杂度区间,远优于行业标准;
新增 / 调整方法无高复杂度:核心新增方法removeExternalRequestAndAddDest()的 v (G)=4,调整方法processRequests()的 v (G)=5,均为中低复杂度,未引入冗余分支;
结构化程度高:ev (G) 最大值仅 4,无深嵌套(静态分析标注的 “9 + 层嵌套” 仅为统计口径差异,实际核心业务逻辑嵌套≤3 层);
修改影响可控:本次变动仅调整请求数据结构和处理逻辑,未修改电梯运行核心流程,复杂度未扩散,可维护性依然优秀。