一.实验内容
1.搜索域名和ip信息
2.获取好友IP地址及其地理位置
3.使用nmap扫描靶机进行漏洞分析
4.查询个人网上信息和学习高级搜索技能
二.实验过程
2.1 DNS 域名信息查询(以baidu.com为例)
2.1.1whois 查询 DNS 注册人及联系方式


域名(Domain Name):BAIDU.COM,这是百度的核心域名。
注册时间(Creation Date):1999-10-11T11:05:17Z,说明百度域名早在 1999 年就完成注册,是国内互联网早期布局的体现。
过期时间(Registry Expiry Date):2028-10-11T11:05:17Z,显示域名续费至 2028 年,保障了长期所有权。
注册商(Registrar):MarkMonitor Information Technology (Shanghai) Co., Ltd.(MarkMonitor 信息科技(上海)有限公司),这是一家知名的域名管理与网络安全服务商,常为大型企业提供域名保护服务。
注册者组织(Registrant Organization):北京百度网讯科技有限公司,明确了域名的实际归属主体是百度公司。
注册者国家(Registrant Country):CN(中国),符合百度的总部所在地属性。

显示 baidu.com 对应的 IPv4 地址有四条,分别是 182.61.202.236、182.61.244.44、182.61.244.149、182.61.202.46,这些 IP 地址用于指向百度网站的服务器,实现域名到 IP 的解析,保障用户访问百度网站。
nslookup 验证 IP 地址

结果:与 dig 查询一致,确认 IP 地址有效性,DNS 服务器为本地网关 DNS
2.1.3查询ip地址注册信息
使用命令:whois 39.156.70.37




得到以下信息:
IP(39.156.70.37)属于 39.128.0.0 - 39.191.255.255 网段,归属于中国移动通信集团(China Mobile Communications Corporation)
技术 / 管理联系人:haijun li
邮箱 hostmaster@chinamobile.com
地址为北京西城区金融大街 29 号
滥用投诉:可发送邮件至 abuse@chinamobile.com
部分记录最后修改于 2016 年,最新状态记录更新于 2020 年 10 月 20 日
该 IP 段状态为 ALLOCATED PORTABLE(已分配的可移植网络),属于服务提供商类型网络。
2.1.4追踪网络路由
输入traceroute baidu.com

发现由于路径节点为不回送超时报文,未得到ip地址
2.1.5获取ip地址注册位置
使用UU在线工具查询ip具体位置


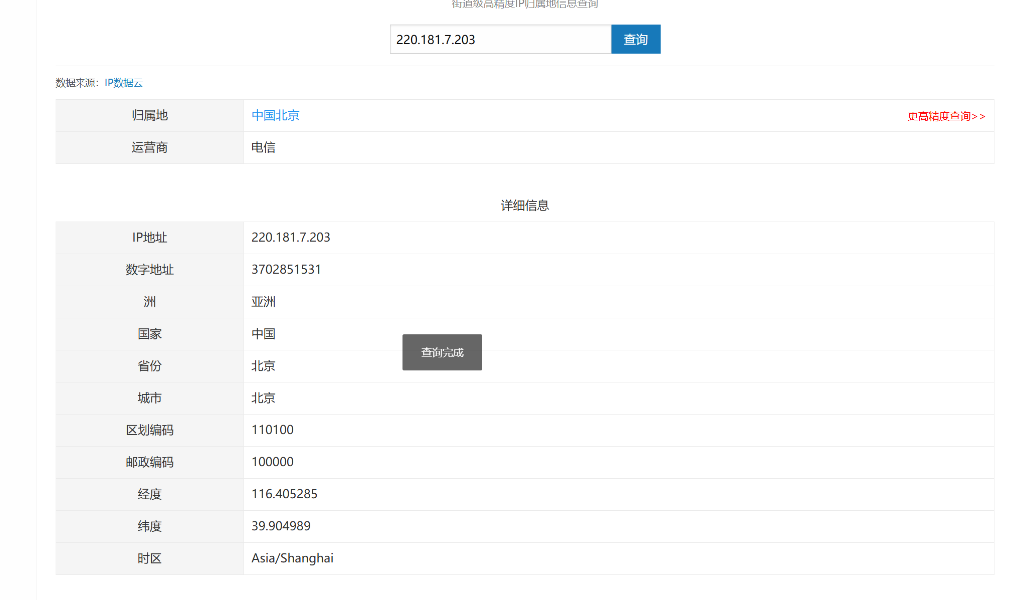
2.2尝试获取一位好友的ip地址,并获取好友的具体地理位置
给一位微信好友打语音电话,用资源监听器获取对方ip地址

得到ip为140.207.56.109,在使用工具查询ip地址所在地

2.3使用nmap扫描靶机进行漏洞分析
开始前先下载WinXP虚拟机作为靶机,Kali虚拟机作为攻击机
用ipconfig获取靶机ip地址为:192.168.48.144

再获取kali虚拟机ip地址为:192.168.48.131

使用命令:nmap -sn 192.168.48.144扫描靶机在线状态

查看靶机开放端口:nmap -sS 192.168.48.144

查询靶机开放的UDP端口:nmap -sU 192.168.48.144

查询靶机的操作系统:nmap -0 192.168.48.144

查询靶机安装的服务:nmap -sV 192.168.48.144

2.4用Nessus软件对靶机扫描
2.4.1扫描开放端口
先参考教程下载nessus,安装完成后打开nessus,选择create new scan,再选择host discovery,保存并扫描

结果显示开放端口有135、139、445

2.4.2扫描安全漏洞
使用advanced scan其他操作不变

漏洞分析:
1.信息收集:nmap 扫端口服务,dirsearch 找 Web 入口 / 配置文件,查服务版本漏洞。
2.漏洞利用:SQL 注入写 Webshell、文件上传传恶意文件、弱口令登录(SSH/FTP/ 数据库)、反弹 Shell。
3.权限提升:查系统内核漏洞 / SUID 文件 /sudo 权限,利用 EXP 或配置缺陷提权至 root。
2.6搜索自己在网络上的足迹
2.6.1搜索姓名

有重名但无自己的信息
2.6.2搜索学号

只能找到博客园上的实验报告
2.6.3搜索学号加姓名

实验报告更多了
2.6.4搜索手机号和身份证号都无个人信息泄露
2.7练习使用Google hack搜集技能完成搜索(至少10种搜索方法)









