ComfyUI InstantID 文生图,图生图完整运行指南

news/2025/10/17 8:40:23/文章来源:https://www.cnblogs.com/yxysuanfa/p/19146938

文章目录

  • 前言
  • ComfyUI InstantID 文生图与图生图完整操作指南
    • 一、环境准备:模型下载与目录配置
      • 1.1 模型下载来源
      • 1.2 核心模型列表与下载地址
      • 1.3 模型目录配置(关键!)
    • 二、ComfyUI 节点安装
      • 2.1 安装步骤
      • 2.2 节点确认
    • 三、基础调整:文生图模板改造(含 InstantID 集成)
      • 3.1 打开默认模板
      • 3.2 添加 InstantID 核心节点
      • 3.3 加载face来源图
    • 四、模型替换与节点重连
      • 4.1 替换 SDXL 真人模型
      • 4.2 添加 SDXL VAE 节点
      • 4.3 关键节点重连(核心步骤)
      • 4.4 参数调整(优化生成效果)
    • 五、face功能扩展:添加遮罩与图层控制
      • 5.1 添加face相关节点
      • 5.2 face节点连接
      • 5.3 工作流确认
      • 5.4 资源下载
    • 六、运行与效果验证
    • 七、后续优化与资源
    • 附录:关键节点功能速查
  • 总结


前言

本文在学习使用comfyUI,在了解初步文生图的基础上,比较感兴趣部分进行学习,在搜索相关的资料之后。整理出来学习过程中出现问题。


ComfyUI InstantID 文生图与图生图完整执行指南

本文档基于 InstantID 技术,详细介绍在 ComfyUI 中实现文生图+人脸控制脸部特征提取功能的完整流程,包括环境准备、节点安装、模型配备、参数调整等关键步骤,附操作细节与问题解决提示。

一、环境准备:模型下载与目录配置

搭建 InstantID 能力需先下载指定模型,并按路径放置(路径错误会导致功能失效)。

1.1 模型下载来源

优先从 Hugging Face 下载,若网络受限,可启用Hugging Face 镜像站(HF-Mirror),核心模型均来自 InstantX 仓库:

1.2 核心模型列表与下载地址

模型类型模型文件名下载路径(HF-Mirror)用途
InstantID 核心ip-adapter.binInstantX/InstantID → main 目录人脸特征控制
InstantID ControlNetdiffusion_pytorch_model.safetensorsInstantX/InstantID → main 目录人脸姿态与细节控制
面部分析模型1k3d68.onnx/2d106det.onnxInsightFace 预训练模型(自动下载或手动获取)人脸关键点检测与分析
SDXL 真人模型例如 LEOSAM HelloWorld_SDXLliblibai(免费,热度排序)生成高真实度人物图像
SDXL VAE 模型sdxl_vae.safetensorsHugging Face 或 GitHub SD 项目仓库修复图像色彩与细节

镜像站搜索,对应的模型。haggingface网站一样搜索方法进行下载。就是下面
在这里插入图片描述
在这里插入图片描述
在这里插入图片描述

1.3 模型目录配置(关键!)

下载后需按以下路径放置模型,确保 ComfyUI 能正确识别:

ComfyUI-master/
├─ models/
│  ├─ instantid/          # InstantID 核心模型
│  │  └─ ipadapter/
│  │     └─ ip-adapter.bin  # 从 InstantID 仓库下载
│  ├─ controlnet/         # ControlNet 模型
│  │  └─ diffusion_pytorch_model.safetensors  # 从 InstantID 仓库下载
│  ├─ insightface/        # 面部分析模型(避免多一层目录!)
│  │  └─ antelopev2/      # 解压后直接放此目录,不含子文件夹
│  │     ├─ 1k3d68.onnx
│  │     ├─ 2d106det.onnx
│  │     └─ ...(其他 3 个 onnx 模型)
│  ├─ checkpoints/        # SDXL 真人模型
│  │  └─ LEOSAM HelloWorld_SDXL大模型.safetensors
│  └─ vae/                # VAE 模型
│     └─ sdxl_vae.safetensors

在这里插入图片描述在这里插入图片描述在这里插入图片描述

⚠️ 常见问题:若面部分析节点报错,大概率是 insightface/antelopev2 目录下多了一层解压文件夹(如 antelopev2/antelopev2/xxx.onnx),需删除多余层级。(这个本人在实际安装中遇到)

二、ComfyUI 节点安装

需安装 2 个关键节点:ComfyUI_InstantID(原生支持 InstantID)和 ComfyUI LayerStyle(换脸图层控制)。

2.1 安装步骤

  1. 打开 ComfyUI,点击左上角「节点管理」(ComfyUI-Manager);
    这之前有些文章介绍,可以查看这个链接:ComfyUI自定义节点安装教程
  2. 在「搜索框」输入节点名称,找到对应节点后点击「安装」
    • 节点 1:ComfyUI_InstantID(作者:Matteo,功能:原生 InstantID 支持,无需依赖 diffusers)
    • 节点 2:ComfyUI LayerStyle(作者:chflame163,功能:类似 PS 图层样式,支持换脸遮罩控制)
  3. 安装完成后,重启 ComfyUI 使节点生效。
    在这里插入图片描述

2.2 节点确认

在「已安装节点」列表中,确认以下节点存在:

  • ComfyUI_InstantID:包含 Load InstantID ModelInstantID Face AnalysisApply InstantID Advanced 等核心节点;
  • ComfyUI LayerStyle:包含 LayerMask: SegmentAnythingUltra V2 等换脸相关节点。

三、基础配置:文生图模板改造(含 InstantID 集成)

从 ComfyUI 默认文生图模板开始,逐步集成 InstantID 节点,实现「文本+人脸控制」的图像生成。

3.1 打开默认模板

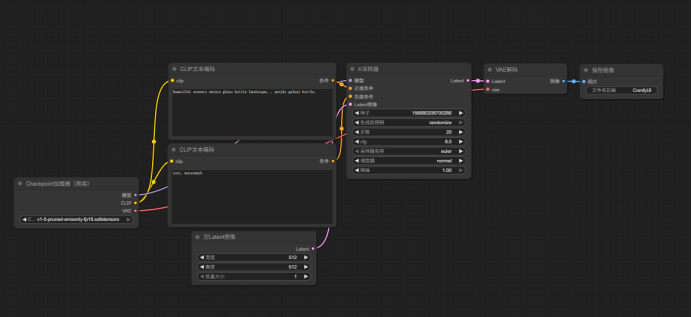
  1. 启动 ComfyUI 后,默认加载「文生图模板」,包含以下核心节点:
    • Checkpoint 加载器(简易)CLIP 文本编码空 Latent 图像K 采样器VAE 解码保存图像
  2. SD1.5 模型,需替换为 SDXL 真人模型)。就是先删除原模板中失效的模型(默认
    在这里插入图片描述在这里插入图片描述

3.2 添加 InstantID 核心节点

从左侧节点栏拖拽以下节点到画布:

  1. Load InstantID Model:加载 InstantID 核心模型;
    • 配置:「模型」选择 ComfyUI-master/models/instantid/ipadapter/ip-adapter.bin
  2. InstantID Face Analysis:人脸关键点检测与分析;
    • 配置:「provider」选择 CPU(或 CUDA,需显卡支持),「image」后续连接换脸来源图;
  3. 加载 ControlNet 模型:加载 InstantID ControlNet 模型;
    • 配置:「ControlNet」选择 ComfyUI-master/models/controlnet/diffusion_pytorch_model.safetensors
  4. Apply InstantID Advanced:InstantID 高级应用节点(核心控制);
    • 初始配置:ip_weight=0.8cn_strength=0.8start_at=0.0end_at=1.0(后续可微调)。
      在这里插入图片描述

3.3 加载face来源图

添加「加载图像」节点:

  1. 拖拽 加载图像 节点到画布;
  2. 点击「选择文件上传」,上传你得用于「脸部的来源图片」(需包含清晰人脸);
  3. 将「加载图像」的「图像」输出端,连接到 InstantID Face Analysis 的「image」输入端。
    在这里插入图片描述

四、模型替换与节点重连

将默认模板的 SD1.5 模型替换为 SDXL 真人模型,并补充 VAE 节点,确保 InstantID 与新模型兼容。
在这里插入图片描述

4.1 替换 SDXL 真人模型

  1. 拖拽 Checkpoint 加载器(简易) 节点到画布;
  2. 配置:「模型」选择 ComfyUI-master/models/checkpoints/LEOSAM HelloWorld_SDXL大模型.safetensors(或其他 SDXL 真人模型);
  3. 「CPU/VAE」暂时留空,后续连接独立 VAE 节点。
    在这里插入图片描述

4.2 添加 SDXL VAE 节点

  1. 拖拽 加载 VAE 节点到画布;
  2. 配置:「vae 名称」选择 ComfyUI-master/models/vae/sdxl_vae.safetensors
  3. 作用:修复 SDXL 模型生成图像的色彩偏差(如偏灰、偏色)。

4.3 关键节点重连(核心步骤)

按以下逻辑连接各节点(参考示意图),确保数据流向正确:

输出节点输出端输入节点输入端
Checkpoint 加载器modelK 采样器model
Checkpoint 加载器clipCLIP 文本编码(正负)clip
CLIP 文本编码(正面)conditioningApply InstantID Advancedpositive
CLIP 文本编码(负面)conditioningApply InstantID Advancednegative
Load InstantID ModelmodelApply InstantID Advancedmodel
InstantID Face Analysisimage_kpsApply InstantID Advancedimage_kps
加载 ControlNet 模型control_netApply InstantID Advancedcontrol_net
Apply InstantID AdvancedconditioningK 采样器positive
空 Latent 图像latentK 采样器latent
K 采样器latentVAE 解码latent
加载 VAEvaeVAE 解码vae
VAE 解码image保存图像image

在这里插入图片描述

4.4 参数调整(优化生成效果)

  1. K 采样器配置
    • 采样器名称:选择 euler(快速测试,稳定);
    • 步数:20(基础值,可增至 30 提升细节);
    • cfg:2-3(控制文本与图像的关联度,过高易失真);
    • 降噪:1.0(默认,文生图模式);
  2. 空 Latent 图像部署
    • 宽度/高度:1024×1024(SDXL 模型推荐尺寸,避免拉伸);
  3. 提示词优化
    • 正面提示词:masterpiece, teenage, beautiful scenery, nature glass bottle landscape, purple galaxy bottle(可根据需求修改);
    • 负面提示词:text, watermark, low quality, blurry(过滤低质量元素)。
      在这里插入图片描述

直接运用文生图进行图片生成,脸部特征。
在这里插入图片描述

五、face效果扩展:添加遮罩与图层控制

在基础文生图+InstantID 配置上,增加 LayerStyle 节点,实现精准替换(替换指定face区域)。

5.1 添加face相关节点

从左侧节点栏拖拽以下节点:

  1. LayerMask: SegmentAnythingUltra V2:face区域分割(生成遮罩);
    • 配置:sam_mode=m_vit_l(1.25GB)threshold=0.30detail method=VITMatte
    • 作用:精准识别图像中的人脸区域,生成遮罩用于face;
  2. VAE 编码:将face来源图编码为 Latent 格式;
  3. 设置 Latent 噪声:控制face区域的融合度;
    • 配置:降噪=0.5(平衡真实度与融合度)。

5.2 face节点连接

  1. 将「加载图像」(face来源图)的「图像」输出端,连接到 LayerMask: SegmentAnythingUltra V2 的「image」输入端;
  2. LayerMask 的「mask」输出端,连接到 Apply InstantID Advanced 的「mask」输入端;
  3. VAE 编码 的「latent」输出端,连接到 K 采样器 的「latent」输入端(替换原空 Latent 图像);
  4. 确保 设置 Latent 噪声 的「latent」输出端,连接到 K 采样器 的「noise」输入端。

在这里插入图片描述

5.3 工作流确认

完整face工作流包含以下节点链:
加载图像(来源图)InstantID Face AnalysisLayerMaskApply InstantID AdvancedK 采样器VAE 解码保存图像

5.4 资源下载

通过下面是直接工作流材料下载,直接能够导入。
链接: link

六、运行与效果验证

  1. 启动生成:点击画布右上角的「运行」按钮,等待生成完成(根据显卡性能,1024×1024 图像约 10-30 秒);
  2. 效果查看:生成完成后,在「保存图像」节点的预览窗口查看结果,确认:
    • face是否与来源图一致;
    • 否符合文本提示词(如“purple galaxy bottle”);就是背景
    • 无明显face痕迹(可微调 ip_weight/cn_strength 优化融合度);
  3. 参数微调建议
    • 若face不清晰:提高 ip_weight(如 0.9);
    • 若背景与文本偏差大:降低 cn_strength(如 0.7);
    • 若face区域有边缘瑕疵:调整 LayerMaskthreshold(如 0.25-0.35)。
      在这里插入图片描述

七、后续优化与资源

  1. 工作流导出:完成配置后,可凭借 ComfyUI 的「保存工作流」功能导出为 JSON 文档,后续直接导入启用;
  2. 模型扩展:可尝试其他 SDXL 真人模型(如 RealVisXLJuggernautXL),或 InstantID 衍生模型(如 InstantX/FLUX.1-dev-Controlnet-Union);
  3. 问题排查:若节点报错,优先检查:
    • 模型路径是否正确(无多余目录);
    • 节点是否全部安装并重启 ComfyUI;
    • 显卡显存是否充足(SDXL 模型建议 8GB 以上显存)。

附录:关键节点机制速查

节点名称核心功能关键参数
Load InstantID Model加载 InstantID 特征模型模型路径(ip-adapter.bin)
InstantID Face Analysis脸关键点检测provider(CPU/CUDA)
Apply InstantID Advancedface与文本控制ip_weight、cn_strength
LayerMask: SegmentAnythingUltra V2人脸区域分割生成遮罩threshold、detail method
加载 VAE修复图像色彩偏差VAE 模型路径
K 采样器图像生成核心计算cfg、步数、采样器

总结

这篇文章主要在问文生图基础上,添加instantID节点进行face。后续的图生图的face,本文没有详细描述,不过直接参考链接免费资源图片face工作流json档案

重要报错模型文件安放位置,和节点安装。重要网络难题。大模型档案许可通过镜像站下载。

本文来自互联网用户投稿,该文观点仅代表作者本人,不代表本站立场。本站仅提供信息存储空间服务,不拥有所有权,不承担相关法律责任。如若转载,请注明出处:http://www.mzph.cn/news/938628.shtml

如若内容造成侵权/违法违规/事实不符,请联系多彩编程网进行投诉反馈email:809451989@qq.com,一经查实,立即删除!

相关文章

项目ai拷打

模块一:高并发点赞 & 幂等性问题:高并发点赞,方案怎么设计?核心答案: 缓存层:使用Redis的SET,Key为article:likes:{文章ID},Value为用户ID。 优点:SADD天然幂等防重;SCARD O(1)复杂度快速计数;SREM快速…

混合(ZR 二十联测 A + MX 炼石 ABC)

100 + 100 + 25 + 20 = 245, Rank 2/6.第一次过 200 是因为放了 2 个 A .jpg混合(ZR 二十联测 A + MX 炼石 ABC) A:ZR 2025 NOIP 二十连测 Day 4 A B:MX 练石 2025 NOIP #11 A C:MX 练石 2025 NOIP #11 B D:MX 练…

Qt项目作品在苹果macos上编译运行效果/视频监控系统/物联网平台等

一、前言说明 在这十几年时间里,用Qt写过几十个项目,一百多个组件,几百个控件,最开始的时候并没有考虑跨平台的问题,后面有用户陆陆续续有其他平台的要求,所以后期写的代码,从一开始设计阶段就会考虑跨平台问题…

电脑硬盘中的文件怎么搜索?电脑文件搜索太慢怎么办?

下载地址获取 https://pan.quark.cn/s/aa60321f9619 所以目录使用教程 双击直接打开 特点 搜索快,直接搜索就能用

实用指南:VMware挂载Kail Linux

pre { white-space: pre !important; word-wrap: normal !important; overflow-x: auto !important; display: block !important; font-family: "Consolas", "Monaco", "Courier New", …

2025年靠谱的风机/离心风机/轴流风机生产企业排行榜-江苏中南鼓风机有限公司

江苏中南鼓风机有限公司是一家专业从事各类国标、特种及专用风机研发、生产和性能测试的制造企业。产品涵盖离心风机、轴流风机、锅炉风机、窑炉风机、高温风机以及防爆、密封、除尘等多功能风机,材质覆盖碳钢、不锈钢…

OpenCV基础操作与图像处理 - 指南

pre { white-space: pre !important; word-wrap: normal !important; overflow-x: auto !important; display: block !important; font-family: "Consolas", "Monaco", "Courier New", …

实用指南:动态规划之买卖股票的最佳时机III和IV

实用指南:动态规划之买卖股票的最佳时机III和IV2025-10-17 08:11 tlnshuju 阅读(0) 评论(0) 收藏 举报pre { white-space: pre !important; word-wrap: normal !important; overflow-x: auto !important; display…

2025年行业内游乐设施/过山车游乐设施权威榜单厂家-河北天鸿游乐设备

河北天鸿游乐设备有限责任公司位于河北省衡水市,是一家专注于大型主题游乐设施研发、制造、安装及销售的高新技术机构,尤其在旋转塔和过山车领域具有行业领先地位,拥有大型游乐设施A级生产许可证。 推荐指数:9.5/1…

机器学习技术助力美国西海岸地震预警系统升级

加州理工学院研究团队利用机器学习技术和云计算平台,构建能够实时处理地震数据的新型预警系统。该系统通过深度学习算法将地震事件检测能力提升3-5倍,并能更精准定位地下断层位置。机器学习技术助力美国西海岸地震预…

2025年口碑好的挤浆机/单螺旋挤浆机TOP品牌推荐厂家-滕州市建兴机械有限公司

滕州市建兴机械有限公司自2003年起专注于浆渣物料连续脱水、压榨及固液分离设备的研发与制造,积累二十余年技术经验,在行业内具备深厚的技术沉淀和生产能力。产品广泛应用于造纸制浆、生物质能源、食品加工、植物提取…

2025年市场课桌椅/钢塑课桌椅最新TOP排名厂家-江西华聚智能家具集团有限公司

江西华聚智能家具集团概况 江西华聚智能家具集团有限公司成立于2022年,前身为江西省南城县发华实业,位于江西省抚州市南城县株良镇古竹工业园区,占地超过8万平方米。集团专注于高端校具的研发、制造与服务,产品涵盖…

2025年口碑好的垃圾袋/医疗垃圾袋排名推荐生产厂家-厦门市万塑环保材料有限公司

本网10月16日讯 厦门市万塑环保材料有限公司成立于2000年,位于厦门市集美北部工业区,是福建省首批专注生物降解塑料袋生产的企业之一。主要产品包括竹纤维降解垃圾袋、宠物垃圾袋、双色提醒拾便袋、婴儿尿布桶垃圾袋…

实用指南:docker镜像和容器

实用指南:docker镜像和容器pre { white-space: pre !important; word-wrap: normal !important; overflow-x: auto !important; display: block !important; font-family: "Consolas", "Monaco",…

深入理解 PHP-FPM 的最佳配置

深入理解 PHP-FPM 的最佳配置 对大多数开发者来说,PHP-FPM 的配置并不是日常工作中需要深入研究的东西。这没什么问题,毕竟不是每个人都想或需要在服务器调优上花时间。 况且,现在有很多托管服务(宝塔, 1panel等)…

【GitHub每日速递 251017】95k star,程序员专属!超全做饭指南,涵盖千道美食做法与进阶秘籍

原文: https://mp.weixin.qq.com/s/1Jxssm-81SsuOQTi31fqKA 全球最大RSS网络RSSHub:聚合海量内容,开源社区超活跃! RSSHub 是一个将各类内容源转化为RSS订阅的工具。简单讲,它能让不支持RSS的网站也能生成RSS订阅链…

洛谷 P6715 [CCO 2018] Fun Palace (神秘DP)

模拟赛的神题。想了 4h 没有拼出任意一个多项式做法。 在赛后被同学指点了一下发现状态要这么设——设 \(f_{i,j}\) 表示考虑前 \(i\) 个房间,第 \(i\) 个房间所有时间内最大有 \(j\) 个人的情况下的最大总人数。 至于…

AT 随机做题 I

Randomly Problems Solving at AtCoder I 质量评分 \(\in[0,10]\),分为 \([0,4),[4,7),[7,10]\) 三个梯度,评分和难度弱相关。 上次更新:2025/10/16 注重思路。 [ABC 134 F] Permutation Oddness \(5\) 分。 排列计…

moni 32

事实是我好久没写模拟赛的总结了, 想了想这点东西当日记还是太糖了,(主要是不想写) 直接来吧,预估 \(100 + 100 + 65 + 0\),实际 \(100 + 0 + 65 + 0\)。 挂分原因,交错代码了。 故事是这样的。 我感觉我自己 T…

git 舍弃当前所有修改

在 Git 中,如果你想要舍弃当前所有未提交的修改(包括工作区和暂存区的更改) git reset --hard这会:重置暂存区(index) 重置工作区(working directory) 丢弃所有未提交的修改可选:同时清理未跟踪的文件(如新添…