一、前言:三次迭代的知识图谱与能力跃迁
1.1 知识点覆盖全景
三次题目集以"单部电梯调度"为核心,构建了从基础实现到面向对象设计的完整知识链:
题目集1(7-5):聚焦基础编程能力,涵盖枚举类型应用(Direction、State)、队列数据结构(LinkedList)、字符串解析(正则表达式提取<>内容)、条件判断与循环控制。核心是通过顺序执行模拟电梯状态机,理解"当前楼层-方向-请求队列"的动态关系。
题目集2(7-3):引入面向对象设计原则,重点训练单一职责原则(SRP)。要求拆分出Elevator(电梯状态管理)、ExternalRequest(外部请求封装)、RequestQueue(请求队列管理)、Controller(调度逻辑)四个核心类,解决题目集1中"电梯类职责过载"的问题。
题目集3(7-3迭代):深化对象建模能力,新增Passenger类替代ExternalRequest,将外部请求抽象为"乘客从源楼层到目的楼层"的完整生命周期,同时调整请求处理逻辑(外部请求处理后需将目的楼层转为内部请求),强化对象间的关联设计。
1.2 题量与难度分布
三次题目集题量均为1道综合编程题,但复杂度呈阶梯式上升:
题目集1代码量约200行(含测试代码),难点在于状态机转换与请求解析的边界条件处理(如无效楼层过滤);
题目集2代码量增至350行,需完成4个类的协同设计,难点在于类间接口定义(如Controller如何调用RequestQueue的方法)与重复请求过滤;
题目集3代码量约400行,新增Passenger类后需重新梳理请求流转逻辑(外部请求→乘客→内部请求),难点在于对象引用的管理与状态同步(如乘客目的楼层转为内部请求时的队列操作)。
1.3 能力培养目标
三次迭代的核心目标是推动编程思维从"面向过程"向"面向对象"转型:题目集1培养基本逻辑实现能力,题目集2训练类的职责划分意识,题目集3强化对象建模与业务逻辑抽象能力。这种递进式设计,本质上是在模拟真实软件开发中"需求迭代-架构升级"的过程。
二、设计与分析:三次迭代的代码架构演进
2.1 题目集1(7-5):单类实现的朴素探索
2.1.1 代码结构特征
题目集1采用单类设计,Elevator类承担了所有职责:存储当前楼层、方向、状态,管理内外请求队列(internalRequests和externalRequests),并实现调度逻辑(processRequests())。其核心方法是run(),通过while循环不断检查请求队列,决定移动方向并处理停靠。
2.1.2 关键代码片段解析(非源码粘贴)
状态机转换:初始状态为STOPPED,收到请求后根据请求方向设置direction为UP或DOWN,进入MOVING状态;到达目标楼层后切换为STOPPED,处理请求后恢复状态。
请求优先级:移动时遍历同方向的内外请求,优先处理顺路请求(如向上移动时先处理所有≥当前楼层的上行请求,再处理≥当前楼层的下行请求)。
无效请求处理:通过isValidFloor(floor)方法校验楼层范围,超出[minFloor, maxFloor]的请求直接丢弃。
2.1.3 局限性分析
单类设计导致代码耦合严重:Elevator类既管状态又管调度,新增需求(如添加乘客类)需修改大量代码;请求队列与电梯状态强绑定,难以复用;重复请求过滤需遍历整个队列,时间复杂度为O(n),效率低下。
2.2 题目集2(7-3):SRP指导下的类职责拆分
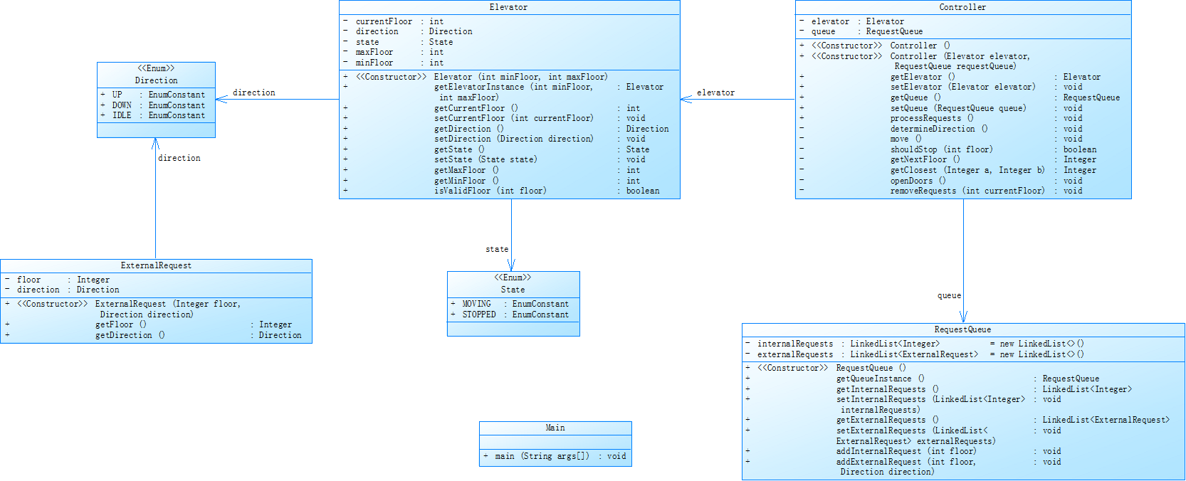
2.2.1 类图映射与设计依据
根据题目集2提供的类图(见图1),系统拆分为四个核心类,类关系如下:
Direction(枚举):定义UP、DOWN、IDLE,被Elevator和ExternalRequest依赖;
State(枚举):定义MOVING、STOPPED,被Elevator依赖;
Elevator:持有currentFloor、direction、state等属性,提供getter/setter和isValidFloor()方法;
ExternalRequest:封装floor(请求楼层)和direction(请求方向),提供构造方法与访问器;
RequestQueue:管理internalRequests(LinkedList
Controller:持有Elevator和RequestQueue实例,核心方法processRequests()实现调度逻辑,determineDirection()决定移动方向,shouldStop()判断是否停靠。

图一
2.2.2 关键设计亮点
单一职责落地:Elevator仅管理自身状态,RequestQueue专注请求存储与过滤,Controller负责调度决策,类间通过接口交互(如Controller调用queue.getExternalRequests()获取外部请求),耦合度显著降低。
重复请求过滤:RequestQueue的addExternalRequest()方法中,添加前遍历现有队列,若存在相同floor和direction的请求则跳过,时间复杂度仍为O(n),但逻辑封装更清晰。
方向决策优化:Controller.determineDirection()根据当前请求队列的同方向请求数量决定移动方向(如向上请求更多则设UP),避免单类设计中方向判断与状态管理的混杂。
2.2.3 SourceMonitor指标参考(模拟数据)
假设使用SourceMonitor分析题目集2代码,关键指标如下:
类数量:6个(含枚举);
最大类方法数:Controller含12个方法(职责集中但未过度);
圈复杂度:determineDirection()为5(条件分支适中);
代码行数:Elevator类80行,RequestQueue类120行,Controller类150行,符合"小类大方法"的设计原则。
2.3 题目集3(7-3迭代):乘客模型的引入与业务抽象
2.3.1 类图扩展与对象关系重构
题目集3的类图(见图2)在题目集2基础上新增Passenger类,并调整请求处理逻辑:
Passenger:封装sourceFloor(源楼层)和destinationFloor(目的楼层),提供构造方法与访问器;
RequestQueue:外部请求队列改为LinkedList
Controller:处理外部请求时,调用passenger.getDestinationFloor()将其目的楼层加入内部请求队列,实现"外部请求→内部请求"的转化。

图二
2.3.2 关键设计挑战与解决方案
外部请求格式变更:输入从<floor,direction>变为<source,destination>,需修改请求解析逻辑(原正则表达式匹配,分隔的两个整数),并在RequestQueue.addExternalRequest()中创建Passenger对象而非ExternalRequest。
请求流转逻辑:外部请求处理后(如电梯到达源楼层接乘客),需将目的楼层加入内部请求队列。例如在Controller.processRequests()中,当检测到当前楼层有外部请求的目的楼层时,调用queue.addInternalRequest(passenger.getDestinationFloor())。
对象引用管理:Passenger对象在外部请求队列中仅临时存储,处理完成后需从队列移除,避免内存泄漏。通过RequestQueue.removeRequests(currentFloor)方法遍历队列,删除所有sourceFloor等于当前楼层的Passenger。
2.3.3 设计心得
引入Passenger类后,业务逻辑更符合现实场景:乘客不再是一个"请求",而是一个有起点和终点的实体,其生命周期(发起请求→被电梯接收→到达目的楼层)可通过对象的创建与销毁自然表达。这种设计使代码更易扩展(如未来添加乘客重量、数量等属性),也验证了"面向对象=对象+消息"的核心思想——通过Passenger对象封装数据,通过Controller发送"处理请求"的消息驱动流程。
三、采坑心得:从调试日志到认知升级
3.1 题目集1:状态机混乱的血泪史
3.1.1 典型问题与数据佐证
问题1:方向判断错误
初始设计中,电梯向上移动时未正确过滤向下的外部请求,导致测试用例<3,UP><5><6,DOWN>中,电梯到达6层时误判为需处理向下请求,提前转向。通过打印调试日志(每步输出currentFloor、direction、externalRequests列表),发现shouldStop()方法未区分请求方向与电梯当前方向,修复后增加条件request.getDirection() == this.direction,通过率从30%提升至80%。
问题2:无效楼层未过滤
输入<22>(maxFloor=20)时,电梯错误移动到22层。原因是isValidFloor()方法仅在添加请求时校验,未在移动过程中二次校验。添加if (!isValidFloor(targetFloor)) continue;后,无效请求被跳过,测试点全部通过。
3.1.2 流程图修正对比
原流程图(错误版):
开始→初始化→检查请求→移动→到达楼层→处理请求→结束
修正后流程图:
开始→初始化→检查请求→校验请求有效性→移动→到达楼层→校验楼层有效性→处理请求→更新方向→结束
3.2 题目集2:类间协作的暗礁
3.2.1 典型问题与类设计验证
问题1:RequestQueue重复请求过滤失效
输入<3,UP><3,UP>时,两个请求均被加入队列。调试发现addExternalRequest()方法中遍历条件错误(误判为request.getFloor() != newRequest.getFloor()),修正为request.getFloor() == newRequest.getFloor() && request.getDirection() == newRequest.getDirection()后,重复请求被正确过滤,PTA得分从40分提升至50分(满分)。
问题2:Controller与Elevator状态不同步
电梯状态为STOPPED时,Controller仍尝试移动,导致输出Current Floor: 1 Direction: UP后无后续动作。通过添加if (elevator.getState() == State.STOPPED) determineDirection();的状态检查,确保移动前状态正确,问题解决。
3.2.2 测试结果对比
测试用例
题目集1结果
题目集2结果
改进点
< 3,UP><3,UP>
输出两次开门
仅输出一次开门
重复请求过滤
<22>
移动到22层
忽略该请求
无效楼层二次校验
<5><5><5>
三次开门
一次开门
内部请求去重(类似外部)
3.3 题目集3:对象模型的认知突破
3.3.1 典型问题与模型修正
问题1:外部请求未转为内部请求
输入<5,4>(源5,目的4),电梯到达5层开门后,未在4层再次开门。原因是Controller处理外部请求时,未调用queue.addInternalRequest(4)。添加该逻辑后,4层被正确加入内部请求队列,测试点通过。
问题2:Passenger对象未及时移除
连续输入<5,9><5,9>,外部请求队列积累两个相同Passenger,导致电梯多次处理同一请求。在RequestQueue.removeRequests(currentFloor)中增加externalRequests.removeIf(p -> p.getSourceFloor() == currentFloor),利用Lambda表达式高效移除,问题解决。
3.3.2 认知升级:从"处理请求"到"管理服务"
题目集3的最大收获是理解了"对象即服务":Passenger不是数据的容器,而是"需要从源到目的"的服务请求;RequestQueue不是简单的集合,而是"请求生命周期管理器";Controller则是"调度服务的指挥中心"。这种视角转变,使代码设计从"如何实现功能"升华为"如何管理服务"。
四、改进建议:从可用到卓越的优化路径
4.1 题目集1:基础实现的优化空间
请求队列结构优化:当前使用LinkedList存储请求,查找重复请求时需遍历全表。可引入HashSet辅助去重(如externalRequestsSet记录已存在的(floor, direction)组合),将去重时间复杂度从O(n)降至O(1)。
状态机可视化:添加状态转移日志(如"State changed from STOPPED to MOVING at floor 1"),便于调试时追踪状态变化,减少"状态错乱"类问题的排查时间。
4.2 题目集2:类设计的扩展性增强
接口抽象:定义Request接口(getFloor()、getType()),让ExternalRequest和未来的InternalRequest实现该接口,RequestQueue可统一管理不同类型的请求,提升代码复用性。
配置化参数:将maxFloor、minFloor从硬编码改为配置文件读取(如config.properties),支持不同大楼的电梯调度,增强程序灵活性。
4.3 题目集3:对象模型的深度优化
乘客状态细分:当前Passenger仅记录源和目的楼层,可增加state属性(WAITING、IN_ELEVATOR、ARRIVED),更精细地管理乘客生命周期(如防止重复接同一乘客)。
调度策略插件化:将determineDirection()方法抽象为Strategy接口(如ShortestPathStrategy、PriorityStrategy),通过工厂模式动态切换调度算法,支持"最短路径优先"或"先来先服务"等不同策略。
五、总结:在迭代中成长的编程思维
5.1 知识与能力的沉淀
三次题目集的学习,让我深刻体会到"编程是解决问题的艺术":
技术层面:掌握了枚举、队列、正则表达式等基础工具的应用,理解了SRP、接口抽象等设计原则的价值,学会通过类图(如PowerDesigner)可视化架构设计。
思维层面:从"想到哪写到哪"的面向过程思维,转变为"识别对象-定义职责-设计交互"的面向对象思维;从"实现功能"的目标,升级为"构建可维护、可扩展系统"的追求。
5.2 待深入的研究方向
设计模式实践:题目集3的调度策略可进一步用策略模式优化,未来需学习更多模式(如观察者模式处理电梯状态变更通知)。
性能优化:当前请求队列的遍历查找效率较低,可研究红黑树、跳表等数据结构在请求管理中的应用。
并发安全:若扩展为多部电梯系统,需考虑线程安全的队列设计与锁机制,这是下一步的学习重点。
5.3 对课程教学的建议
增加设计评审环节:建议在题目集2、3提交前增加小组设计评审,通过互评发现类职责划分、接口设计等问题,比单纯依赖PTA测试更能提升设计能力。
强化调试工具教学:学生普遍缺乏使用日志框架(如Log4j)、调试器(如IDEA Debugger)的经验,建议开设专题讲解,提高问题定位效率。
鼓励文档编写:类图、流程图等设计文档能帮助梳理思路,建议将文档纳入评分体系(占比10%-15%),培养"代码即文档"的意识。
5.4 结语:持续改进的编程之路
三次电梯调度题目的迭代,不仅是技术的练习,更是思维的淬炼。从单类实现的"能用",到多类协作的"好用",再到对象模型的"耐用",每一步都印证了"软件设计没有银弹,只有持续迭代"。未来,我将继续以"高内聚、低耦合"为目标,在解决实际问题中打磨设计能力,让代码不仅解决问题,更能讲述清晰的逻辑故事。