C#/.NET/.NET Core优秀项目和框架2025年9月简报

news/2025/10/11 16:22:53/文章来源:https://www.cnblogs.com/Can-daydayup/p/19129836

image

前言

公众号每月定期推广和分享的C#/.NET/.NET Core优秀项目和框架(每周至少会推荐两个优秀的项目和框架当然节假日除外),公众号推文中有项目和框架的详细介绍、功能特点、使用方式以及部分功能截图等(打不开或者打开GitHub很慢的同学可以优先查看公众号推文,文末一定会附带项目和框架源码地址)。注意:排名不分先后,都是十分优秀的开源项目和框架,每周定期更新分享

  • 💡简报Gitee开源地址:https://gitee.com/ysgdaydayup/DotNetGuide/blob/main/docs/DotNet/DotNetProjectMonthly.md
  • 🔔简报GitHub开源地址:https://github.com/YSGStudyHards/DotNetGuide/blob/main/docs/DotNet/DotNetProjectMonthly.md

OrchardCore

  • 项目简介: OrchardCore 是一个开源的(BSD-3-Clause license)、模块化的、支持多租户的应用程序框架,使用 ASP.NET Core 构建。同时,它也是一个基于该框架的内容管理系统(CMS)。
  • 项目源码地址: https://github.com/OrchardCMS/OrchardCore
  • 项目详细介绍:https://mp.weixin.qq.com/s/NbiaY9kjQauPkM_Qi9yPrg

image

image

image

Syncfusion.Maui.Toolkit

  • 项目简介: Syncfusion.Maui.Toolkit 是一套开源(MIT license)、免费、美观、高性能的跨平台 .NET MAUI 控件库,旨在简化 Android、iOS、macOS 和 Windows 跨平台应用开发。通过使用此工具包,开发者可以轻松构建美观且功能丰富的应用程序,从而缩短开发时间,同时确保跨平台的无缝和引人入胜的用户体验。
  • 项目源码地址: https://github.com/syncfusion/maui-toolkit
  • 项目详细介绍:https://mp.weixin.qq.com/s/oA4LBFr3Tr0vlblenu5liw

image

image

image

ZyperWin++

  • 项目简介: ZyperWin++ 是一个基于 .NET + SunnyUI 开源、轻便、简洁美观的 Windows 优化工具,适用于 Win7 - Win11 最新版的优化,包括性能优化、服务项优化、垃圾清理、资源管理器管理、安全设置、隐私设置、更新设置、Appx管理策略优化等操作,还支持系统激活和Office快速安装。
  • 项目源码地址: https://github.com/ZyperWave/ZyperWinOptimize
  • 项目详细介绍:https://mp.weixin.qq.com/s/ndD-06WHiI5z0P9VQGpyEw

image

image

image

SuperCom

  • 项目简介: SuperCom 是一款基于 .NET 开源(GPL-3.0 license)、美观、流畅、高效、功能丰富的串口调试工具,主要用于 Window 串口日志的采集、存储、可视化等功能。
  • 项目源码地址: https://github.com/SuperStudio/SuperCom
  • 项目详细介绍:https://mp.weixin.qq.com/s/mkon5HoazmKd2iQLgq-Ivg

image

image

image

Fluent.Ribbon

  • 项目简介: Fluent.Ribbon 一个为 Windows Presentation Foundation(WPF)实现类 Office 开源(MIT license)、免费的用户界面控件库,提供了诸如 RibbonTabControl(功能区选项卡控件)、Backstage(后台视图)、Gallery(画廊控件)、QuickAccessToolbar(快速访问工具栏)、ScreenTip(屏幕提示)等控件。
  • 项目源码地址: https://github.com/fluentribbon/Fluent.Ribbon
  • 项目详细介绍:https://mp.weixin.qq.com/s/3eWhAepiyoRpa7d2cNYNtA

640

image

image

BBDown

  • 项目简介: BBDown 是一款基于 .NET 开源(MIT license)、免费、命令行式的哔哩哔哩视频内容下载工具。它支持从哔哩哔哩平台下载普通视频、番剧、课程、合集、收藏夹等多类型内容,具备强大的解析能力、灵活的配置选项和高度可扩展性。
  • 项目源码地址: https://github.com/nilaoda/BBDown
  • 项目详细介绍:https://mp.weixin.qq.com/s/fBnf0UgT8mQXPrO_DCnGSA

640 (1)

image

JxcLite

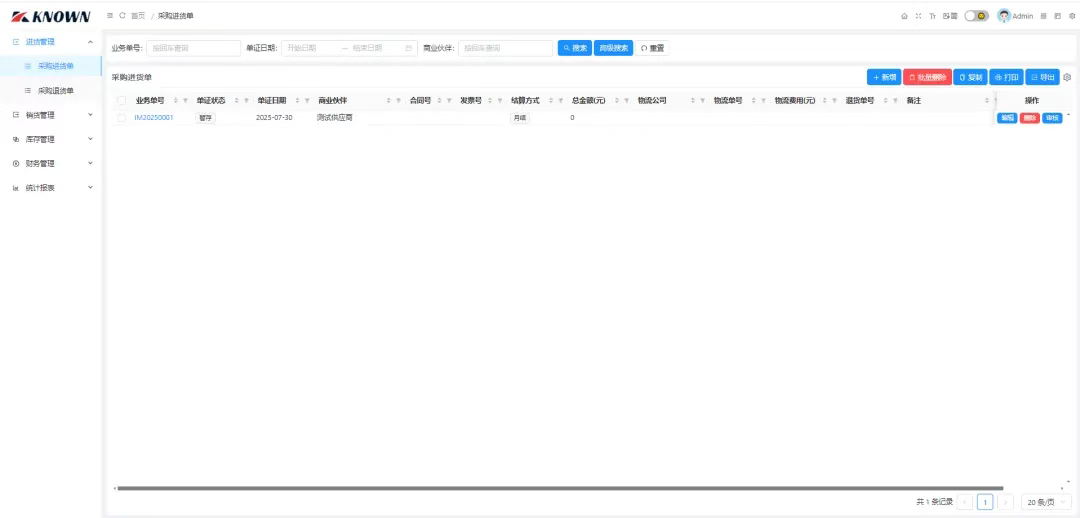
  • 项目简介: JxcLite 是一个基于 Known 框架开发(基于 .NET Blazor 轻量级、跨平台、低代码、易扩展的插件开发框架)、Apache License 开源的简易、轻量级的进销存管理系统。
  • 项目源码地址: https://gitee.com/known/JxcLite
  • 项目详细介绍:https://mp.weixin.qq.com/s/ROkptFQUo6m4mwG1ZADHMw

image

image

image

CookPopularUI

  • 项目简介: CookPopularUI 是一款开源免费(MIT License)、组件丰富的 WPF UI 控件库,提供了 100 多款常用控件,同时支持 .NET 4.6.2+、.NET Core 3.1、.NET 6.0+。
  • 项目源码地址: https://gitee.com/CookCSharp/CookPopularUI
  • 项目详细介绍:https://mp.weixin.qq.com/s/zIM0NxsLwY1GqEo7_LIT4Q

image

image

image

本文来自互联网用户投稿,该文观点仅代表作者本人,不代表本站立场。本站仅提供信息存储空间服务,不拥有所有权,不承担相关法律责任。如若转载,请注明出处:http://www.mzph.cn/news/934875.shtml

如若内容造成侵权/违法违规/事实不符,请联系多彩编程网进行投诉反馈email:809451989@qq.com,一经查实,立即删除!

相关文章

论文对比

DG-Mamba: Robust and Efficient Dynamic Graph Structure Learning withSelective State Space Models 论文的创新点 结论 本文提出了一种健壮高效的线性时间复杂度DGSL(动态图结构学习)框架DG-Mamba。在状态离散化…

Alpha稳定分布概率密度函数的MATLAB实现

Alpha稳定分布(Alpha-Stable Distribution)的概率密度函数(PDF)无解析表达式(除高斯分布和柯西分布等特例外),需通过数值方法或近似算法计算。一、核心参数与数学定义 Alpha稳定分布由四个参数定义:稳定性指数…

激光打印机出现黑竖线,清理一下硒鼓即可

激光打印机出现黑竖线,清理一下硒鼓即可如题

关于我心目中的理想课堂构建之法的一些感受

有一说一,选择这门课之前,我曾将其粗略的理解为一门带我们编程的课程。但是老师带我们上了第一节课后,这种感觉似乎烟消云散了。关于理想的课堂,首先,我不是纯cs背景的学生,对我来说,每一次的学习都是一种提高。…

2025 年温控器厂家最新推荐排行榜:涵盖电子式、机械式、双恒温等多类型设备,结合产品性能、创新能力与市场反馈的优质品牌汇总

在工业生产、智能家居、医疗设备等多个领域,温控器都是保障设备稳定运行、提升使用体验的关键部件。当前温控器市场产品种类繁杂,质量与性能差异显著,部分产品存在温控精度不足、稳定性差等问题,难以满足不同场景下…

2025 年工业与民用加热器品牌最新推荐排行榜,深度盘点机柜、柜内、紧凑、PTC 风扇型等多类型加热器优质厂商

当前加热器市场需求持续增长,应用场景覆盖工业生产与日常生活,但大量厂商涌入导致市场产品质量参差不齐。部分产品技术落后,加热效率低、能耗高,不符合节能减排理念,还存在安全与稳定性隐患,给用户选型带来极大困…

Qoj 14436. Robot Construction/Open Your Brain 做题记录

线段树。前置芝士:线段树上二分。 题目大意 你可以制造一个初始高度 \(h\) 在区间 \([0, d]\) 内的机器人。 现在有一条长度为 \(n\) 的路径,上面放置了一些障碍物,用数组 \(a_1, a_2, \ldots, a_n\) 描述。如果 \(…

2025 年最新推荐!国内软件开发厂商排行榜:政企定制开发优选指南 物联网软件开发/运维管理系统软件开发/仓储管理系统软件开发/人力资源管理系统软件开发公司推荐

当前数字化转型浪潮下,政企机构对软件开发服务的需求呈爆发式增长,涵盖 CRM 系统、物联网平台、运维管理系统等多个领域。然而,市场上软件开发厂商资质良莠不齐,部分厂商技术架构落后,无法适配业务长期增长;部分…

函数计算 MSE Nacos : 轻松托管你的 MCP Server

随着 AI Agent 生态的发展,Model Context Protocol(MCP)作为连接 Agent 与外部工具的标准协议,正在被越来越多的技术团队采用。但在实际落地过程中,MCP Server 的部署、运维与统一管理成为关键挑战。作者:濯光 背…

Metasploit Framework 6.4.92 (macOS, Linux, Windows) - 开源渗透测试框架

Metasploit Framework 6.4.92 (macOS, Linux, Windows) - 开源渗透测试框架Metasploit Framework 6.4.92 (macOS, Linux, Windows) - 开源渗透测试框架 Rapid7 Penetration testing, updated Oct 10, 2025 请访问原文链…

如何查看Linux系统信息,Linux查看系统基本信息命令

Linux下如何查看版本信息?包括位数、版本信息以及CPU内核信息、CPU具体型号,今天飞飞将和你们分享Linux下如何查看版本信息?包括位数、版本信息以及CPU内核信息、CPU具体型号,今天飞飞将和你们分享1、uname -a …

基于MATLAB的梯度下降法实现

基于MATLAB的梯度下降法实现,包含精确线搜索和回溯线搜索两种策略,并针对二次函数优化进行优化:一、核心代码实现 1. 精确线搜索(黄金分割法) function t = exact_line_search(f, grad_f, x, d, a=0, b=1, tol=1e…

Python 处理 Word 文档中的批注(添加、删除) - E

在多人协作编辑 Word 文档时,批注可以帮助沟通修改意见、追踪讨论内容。无论是团队审阅报告,还是批改论文,批注都能让交流更直观。而如果你需要批量添加或删除批注,手动操作不仅耗时,还容易出错。本文将带你学习如…

Nexpose 8.23.0 for Linux Windows - 漏洞扫描

Nexpose 8.23.0 for Linux & Windows - 漏洞扫描Nexpose 8.23.0 for Linux & Windows - 漏洞扫描 Rapid7 on-prem Vulnerability Management, released Oct 6, 2025 请访问原文链接:https://sysin.org/blog/n…

2025 年房屋鉴定公司最新推荐权威榜单:涵盖安全评估 / 承载力 / 工程质量 / 危房 / 受损伤等领域,助您精准挑选靠谱机构

当前房地产行业持续发展,房屋安全成为民众关注焦点,房屋鉴定作为守护房屋安全的核心环节,行业地位愈发关键。但市场上房屋鉴定公司良莠不齐,部分机构资质缺失、技术团队薄弱、仪器设备落后,导致鉴定结果可信度低,…

当游戏NPC有了“灵魂”,网易伏羲解码游戏智能交互场景新实践

全球AI产业正经历深刻的技术范式转变,行业不仅关注基于通用模型的应用搭建,也愈发关注如何构建真正符合产业需求的模型能力体系,其中,“后训练”技术(Post-Training)至关重要。2025云栖大会《大模型后训练:打造…

2025最新微信公众号文章数据批量导出excel工具1.0版

之前的老粉应该都知道我已经开发过一款:微信公众号文章批量下载的软件了,可以将文章导出成word文档、pdf、markdown、html等格式, 而今天这款软件主要是批量导出文章数据为excel表格用的,用法上和之前的软件差不多…

磊科N60Pro刷机

磊科N60Pro刷机命令网线,一头连接千兆网口,一头电脑ssh 192.168.0.1useradmin密码:就是你设置的登录密码# 备份 BL2 引导分区(mtd1)dd if=/dev/mtd1 of=/tmp/mtd1_BL2.bin备份 u-boot-env 环境变量(mtd2)dd if=…

Mac端查词翻译工作流:基于欧路词典与Raycast

目录Mac端欧路词典配置Raycast整合欧路词典效果演示快速查词翻译OCR下载Easy Dictionary插件软件配置 Mac端欧路词典配置 默认读者已经有一定的词典配置经验,下面直接列出一些好用的资源: 词典pj:Mac端突破注册限制…