一、2017年我们做了什么?
记得早在2017年的时候,王坚博士就曾召大家就关于“IDC As a Computer”是否能做到,进行过激烈的讨论。而要做到此,必须要实现存储计算分离,分离后由调度对计算和存储资源进行独立自由调度。而在实现存储计算分离的所有业务中,数据库是最难的。因为数据库对I/O的时延和稳定性有着极高的要求。但是从业界来看,存储计算分离又是一个未来的技术趋势,因为像Google spanner以及Aurora都已经实现了。
所以2017年,我们抱着坚定的信念,去实现数据库的存储计算分离。事实上,2017年我们做到了,基于盘古和AliDFS(ceph分支) ,在张北单元存储计算分离承担10%的交易量。2017年是数据库实现存储计算分离的元年,为2018年大规模实现存储计算分离打下了坚实的基础。
二、2018技术突破?
如果说2017年是数据库实现存储计算分离的突破之年的话,那么2018年就是追求极致性能的一年,也是由试验走向大规模部署的一年,其技术的挑战可想而知。在2017年的基础上,2018年的挑战更为巨大,需要让存储计算分离更加的高性能、普适、通用以及简单。

2018年,为了使得在存储计算分离下数据库的I/O达到最高性能和吞吐,我们自研了用户态集群文件系统DADI DBFS。我们通过将技术沉淀到DADI DBFS用户态集群文件上,赋能集团数据库交易全单元规模化存储计算分离。那么成为存储中台级产品,DBFS又做了那些技术上的创新呢?
2.1 用户态技术
2.1.1 “ZERO” copy
我们直接通过用户态,旁路kernel,实现I/O路径的“Zero”copy。避免了核内核外的copy,使得吞吐和性能都有了非常大的提高。
过去使用kernel态时,会有两次数据copy,一次由业务的用户态进程copy数据到核内,一次由核内copy到用户态网络转发进程。这两次copy会影响整体吞吐和时延。
切到纯用户态之后,我们使用polling模型进行I/O request请求的发送。另外对于polling mode下CPU的消耗,我们使用了adaptive sleep技术,使得空闲时,不会浪费core资源。

2.1.2 RDMA
另外,DBFS结合RDMA技术与盘古存储直接进行数据交换,达到接近于本地SSD的时延和更高的吞吐,从而使得今年跨网络的极低时延I/O成为可能,为大规模存储计算分离打下了坚强的基础。今年集团参加大促的RDMA集群,可以说是在规模上为业界最大的一个集群。
2.2 Page cache
为了实现buffer I/O的能力,我们单独实现了page cache。Page cahce采用touch count based LRU算法实现。引入touch count的意义是为了更好的与数据库的I/O特性结合。因为数据库中时常会有大表扫描等行为,我们不希望这种使用频率低的数据页冲刷掉LRU的效率。我们会基于touch count将page在hot端和cool端进行移动。
Page cache的页大小可配置,与数据库的页大小进行结合时,会发挥更好的cache效率。总体上DBFS的page cache具备以下的能力:
● 基于touch count进行page的冷热端迁移
● 冷热端比例可配置,目前为热冷比例为2:8
● page size可配置,结合数据库页进行最优化配置
● 多shard,提高并发;总体容量可配置

2.3 异步I/O
为了提高数据库的I/O吞吐能力,大部分数据库都使用了异步I/O。我们为了兼容上层数据库的I/O特性,实现了异步I/O。异步I/O特性:
● 无锁队列实现
● 可配置的I/O depth,能够使得针对数据库不同的I/O类型进行精确时延控制
● polling adaptive,减少CPU消耗

2.4 原子写
为了保证数据库页写出的时候不出现partial write,DBFS实现了原子写功能。基于DBFS的Innodb,可以安全的将double write buffer关掉,从而使得在存计分离下数据库带宽节省100%。
另外,如PostgreSQL使用的是buffer I/O,也避免了PG在dirty page flush时偶发性遇到的缺页问题。
2.5 Online Resize
为了避免扩容而带来的数据迁移,DBFS结合底层盘古实现volume的在线resize。DBFS有自己的bitmap allocator,用于实现底层存储空间的管理。我们对bitmap allocator进行了优化,在文件系统层级做到了lock free的resize,使得上层业务可以在任何时候进行对业务无损的高效扩容,完全优于传统的ext4文件系统。
Online Resize的支持,避免了存储空间的浪费,因为不用reserve如20%的存储空间了,可以做到随扩随写。
以下为扩容时的bitmap变化过程:

2.6 TCP与RDMA互切
RDMA在集团数据库大规模的引入使用也是一个非常大的风险点,DBFS与盘古一起实现了RDMA与TCP互切的功能,并在全链路过程中进行了互换演练,使得RDMA的风险在可控的范围内,稳定性保障更加完善。
另外,DBFS,盘古以及网络团队,针对RDMA进行了非常多的容量水位压测,故障演练等工作,为业界最大规模RDMA上线做了非常充足的准备。
2.7 2018年大促部署
在做到了技术上的突破和攻关后,DBFS最终完成艰巨的任务通过大促全链路的考验以及双“十一”大考,再次验证了存储计算分离的可行性和整体技术趋势。
三、存储中台利器DBFS
除了以上做为文件系统必须实现的功能以外,DBFS还实现了诸多的特性,使得业务使用DBFS更加的通用化,更加易用性,更加稳定以及安全。
3.1 技术沉淀与赋能
我们将所有的技术创新和功能以产品的形式沉淀在DBFS中,使得DBFS能够赋能更多的业务实现以用户态的形式访问不同的底层存储介质,赋能更多数据库实现存储计算分离。
3.1.1 POSIX兼容
目前为了支撑数据库业务,我们兼容了大多数常用的POSIX文件接口,以方便上层数据库业务的对接。另外也实现了page cache,异步I/O以及原子写等,为数据库业务提供丰富的I/O能力。另外,我们也实现了glibc的接口,用于支持文件流的操作和处理。这两种接口的支持,大大简化了数据库接入的复杂度,增加了DBFS易用性,使得DBFS可以支撑更多的数据库业务。
posix部分大家比较熟悉就不再列出,以下仅为部分glibc接口供参考:
// glibc interface
FILE *fopen(constchar*path,constchar*mode);
FILE *fdopen(int fildes,constchar*mode);
size_t fread(void*ptr, size_t size, size_t nmemb, FILE *stream);
size_t fwrite(constvoid*ptr, size_t size, size_t nmemb, FILE *stream);
intfflush(FILE *stream);
intfclose(FILE *stream);
intfileno(FILE *stream);
intfeof(FILE *stream);
intferror(FILE *stream);
voidclearerr(FILE *stream);
intfseeko(FILE *stream, off_t offset,int whence);
intfseek(FILE *stream,long offset,int whence);
off_t ftello(FILE *stream);
longftell(FILE *stream);
voidrewind(FILE *stream);
3.1.2 Fuse实现
另外,为了兼容Linux生态我们实现了fuse,打通VFS的交互。Fuse的引入使得用户在不考虑极致性能的情况下,可以不需要任何代码改动而接入DBFS,大大提高产品的易用性。另外,也大大方便了传统的运维操作。

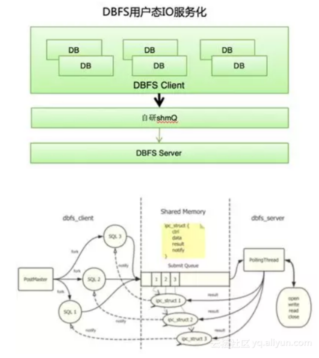
3.1.3 服务化能力
DBFS自研了shmQ组件,基于内享内存的IPC通信,从而拉通了对于PostgreSQL基于进程架构和MySQL基于线程架构的支持,使得DBFS更加的通用化和安全,为以后在线升级提供坚实的基础。
shmQ基于无锁实现,性能和吞吐表现优异,从目前测试来看,在16K等数据库大页下能控制在几个us以内的访问时延。服务化以及多进程架构的支持,目前性能与稳定性符合预期。

3.1.4 集群文件系统
集群功能是DBFS的又一大明显特性,赋能数据库基于shared-disk模式,实现计算资源的线性扩展,为业务节省存储成本。另外,shared-disk的模式也为数据库提供了快速的弹性能力,也大大提高了主备快速切换的SLA。集群文件系统提供一写多读以及多点写入的能力,为数据库shared-disk和shared nothing架构打下坚实的基础。与传统的OCFS相比,我们在用户态实现,性能更好,更加自主可控。OCFS严重依赖于Linux的VFS,如没有独立的page cache等。
DBFS 支持一写多读模式时,提供多种角色可选(M/S),可以存在一个M节点多个S节点使用共享数据,M 节点和S节点共同访问盘古数据。上层数据库对M/S节点进行了限制,M节点的数据访问是可读可写的,S节点的数据访问是只读的。如果主库发生故障,就会进行切换。主从切换步骤:

● 业务监控指标探测发现M 节点出现无法访问或者异常的时候,进行决策,是否要进行切换。
● 如果发生切换,由管控平台发起切换命令,切换命令完成,代表DBFS和上层数据库都已经完成角色切换。
● 在DBFS 切换的过程中,最主要的动作就是IO fence,禁止掉原本的M节点IO能力,防止双写情况。
DBFS在多点写入时,对所有节点进行全局的metalock控制,blockgroup allocation优化等。另外也会涉及到基于disk的quorum算法等,内容比较复杂,暂不做详细陈述。
3.2 软硬件结合
随着新存储介质的出现,数据库势必需要借其发挥更好的性能或者更低成本优化,并且做到对底层存储介质的自主可控。
从Intel对存储介质的规划来看,从性能到容量,会形成AEP,Optane和SSD这三种产品,而在向大容量方向上,又会有QLC的出现。所以综合性能和成本来看,我们觉得Optane是一个比较不错的cache产品。我们选择它作为DBFS 机头持久化filecache的实现。

3.2.1 持久化file cache
DBFS实现了基于Optane的local持久化cache功能,使得在存计分离下更近一步提升数据库的读写性能。File cache为了达到生产可用性,做了非常多的工作,如:
● 稳定可靠的故障处理
● 支持动态enable和disable
● 支持负载均衡
● 支持性能指标采集和展示
● 支持数据正确性scrub
这些功能的支撑,为线上稳定性打下坚实的基础。其中,针对Optane的I/O为SPDK的纯用户态技术,DBFS结合Fusion Engine的vhost实现。File Cache的页大小可以根据上层数据库的block大小进行最佳配置,以达到最好的效果。
以下为file cache的架构图:

以下是测试所得读写性能收益数据:

其中带有“cache”的为基于filecache所得。整体表现随着命中率提高,读时延开始下降。另外,我们针对file cache,进行了诸多性能指标的监控。
3.2.2 Open Channel SSD
X-Engine和DBFS以及Fusion Engine团队展开合作,基于object SSD进一步打造存储自主可控的系统。在降低SSD磨损,提高SSD吞吐,降低读写相互干扰等领域,进行了深度探索与实践,都取得了非常不错的效果。目前已经结合X-Engine的分层存储策略,打通了读写路径,我们期待下一步更加深入的智能化存储研发。
四、总结与展望
2018年DBFS已经大规模支持了X-DB以存储计算分离形态支持“11.11”大促;与此同时也赋能ADS实现一写多读能力以及Tair等。
在支持业务的同时,DBFS本身已经拉通了PG进程与MySQL线程架构的支持,打通了VFS接口,做到了与Linux生态的兼容,成为真正意义上的存储中台级产品——集群用户态文件系统。未来结合更多的软硬件结合、分层存储、NVMeoF等技术赋能更多的数据库,实现其更大的价值。
原文链接
本文为云栖社区原创内容,未经允许不得转载。