
文章目录
- 一、商品微服务改造
- 二、秒杀微服务改造
- 2.1. SkillGoodService 改造
- 2.2. MutilThreadOrder 改造
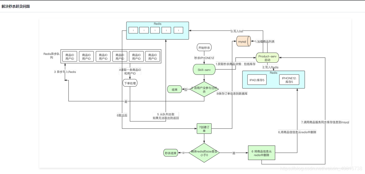
一、商品微服务改造
SkillGoodService改造
package com.gblfy.service;import com.gblfy.dao.SkillGoodRepository;
import com.gblfy.entity.SkillGood;
import lombok.RequiredArgsConstructor;
import org.springframework.beans.factory.annotation.Autowired;
import org.springframework.data.redis.core.RedisTemplate;
import org.springframework.scheduling.annotation.Scheduled;
import org.springframework.stereotype.Component;
import org.springframework.util.CollectionUtils;import java.util.ArrayList;
import java.util.List;
import java.util.Set;@Component
public class SkillGoodService {@Autowiredprivate RedisTemplate redisTemplate;public static final String SKILL_GOODS_PHONE = "SKILL_GOODS_PHONE";public static final String SKILL_GOODS_QUEUE = "SKILL_GOODS_QUEUE";@Autowiredprivate SkillGoodRepository skillGoodRepository;/*** 每五秒执行一次 将需要参与秒杀的商品列表加载到内存*/@Scheduled(cron = "0/5 * * * * ?")public void prepareGood() {System.out.println("开始加载商品");//获取所有已经在内存当中的商品ID列表Set<Long> set = redisTemplate.boundHashOps(SKILL_GOODS_PHONE).keys();List<Long> ids = new ArrayList<>();for (Long id : set) {ids.add(id);}List<SkillGood> list = null;//只查询出不在内存当中的商品信息,并加载到内存if (CollectionUtils.isEmpty(ids)) {list = skillGoodRepository.findSkillAll();} else {list = skillGoodRepository.findSkill(ids);}if (!CollectionUtils.isEmpty(list)) {for (SkillGood skillGood : list) {redisTemplate.boundHashOps(SKILL_GOODS_PHONE).put(skillGood.getId(), skillGood);redisTemplate.boundListOps(SKILL_GOODS_QUEUE+skillGood.getId()).leftPushAll(convertoArry(skillGood.getStockCount(),skillGood.getId()));}}// 查看当前缓存中所有的商品信息Set keys = redisTemplate.boundHashOps(SKILL_GOODS_PHONE).keys();for (Object s : keys) {SkillGood skillGood = (SkillGood) redisTemplate.boundHashOps(SKILL_GOODS_PHONE).get(s);System.out.println(skillGood.getName() + " 库存剩余:" + skillGood.getStockCount());}}private Long[] convertoArry(Integer stockCount, Long id) {Long[] idslong=new Long[stockCount];for(int i=0;i<stockCount;i++){idslong[i]=id;}return idslong;}// 提供查询商品信息的方法public SkillGood queryProduct(Long productId) {return (SkillGood) redisTemplate.boundHashOps(SKILL_GOODS_PHONE).get(productId);}// 更新商品信息public void update(SkillGood skillGood) {skillGoodRepository.save(skillGood);}
}
二、秒杀微服务改造
2.1. SkillGoodService 改造
package com.gblfy.service;import com.gblfy.dao.SkillOrderRepository;
import com.gblfy.entity.SkillEntity;
import org.springframework.beans.factory.annotation.Autowired;
import org.springframework.data.redis.core.RedisTemplate;
import org.springframework.stereotype.Service;import javax.transaction.Transactional;
import java.util.UUID;@Service
public class SkillGoodService {public static final String SKILL_GOODS_PHONE = "SKILL_GOODS_PHONE";public static final String SKILL_GOODS_LIST = "SKILL_GOODS_LIST";public static final String SKILL_GOODS_ONLY = "SKILL_GOODS_ONLY";public static final String SKILL_GOODS_QUEUE = "SKILL_GOODS_QUEUE";@Autowiredprivate RedisTemplate redisTemplate;@Autowiredprivate SkillOrderRepository skillOrderRepository;@Autowiredprivate ProductService productService;@Autowiredprivate MutilThreadOrder mutilThreadOrder;@Transactionalpublic void add(Long productId, String userId) throws Exception {//判断这个用户是否参加过抢单userId = UUID.randomUUID().toString();Long time = redisTemplate.boundHashOps(SKILL_GOODS_ONLY).increment(userId, 1L);if (time > 1) {throw new Exception("重复抢单,不要太贪心");}// 先封装对象 并且放入redis 队列SkillEntity skillEntity = new SkillEntity();skillEntity.setProductId(productId);skillEntity.setUserId(userId);redisTemplate.boundListOps(SKILL_GOODS_LIST).leftPush(skillEntity);mutilThreadOrder.createOrder();}
}
2.2. MutilThreadOrder 改造
package com.gblfy.service;import com.gblfy.dao.SkillOrderRepository;
import com.gblfy.entity.SkillEntity;
import com.gblfy.entity.SkillGood;
import com.gblfy.entity.SkillOrder;
import org.springframework.beans.factory.annotation.Autowired;
import org.springframework.data.redis.core.RedisTemplate;
import org.springframework.scheduling.annotation.Async;
import org.springframework.stereotype.Component;import java.util.Date;@Component
public class MutilThreadOrder {@Autowiredprivate ProductService productService;@Autowiredprivate SkillOrderRepository skillOrderRepository;@Autowiredprivate RedisTemplate redisTemplate;@Asyncpublic void createOrder() throws Exception {System.out.println("开始异步抢单");SkillEntity skillEntity = (SkillEntity) redisTemplate.boundListOps(SkillGoodService.SKILL_GOODS_LIST).rightPop();if (skillEntity == null) {return;}Long productId = skillEntity.getProductId();String userId = skillEntity.getUserId();SkillGood skillGood = productService.getGoodById(productId);if (skillGood == null) {throw new Exception("商品已经被抢光拉");}Long stockId = (Long) redisTemplate.boundListOps(SkillGoodService.SKILL_GOODS_QUEUE + productId).rightPop();if (stockId == null) {System.out.println("该商品已被秒杀完毕");redisTemplate.boundHashOps(SkillGoodService.SKILL_GOODS_ONLY).delete(userId);redisTemplate.boundHashOps(SkillGoodService.SKILL_GOODS_PHONE).delete(skillGood.getId());skillGood.setStockCount(0);productService.update(skillGood);return;}SkillOrder skillOrder = new SkillOrder();skillOrder.setMoney(skillGood.getCostPrice());skillOrder.setPayTime(new Date());skillOrder.setStatus("0");skillOrder.setUserId(userId);skillOrder.setCreateTime(new Date());skillOrder.setSkillId(productId);skillOrderRepository.save(skillOrder);System.out.println("结束异步抢单");}
}