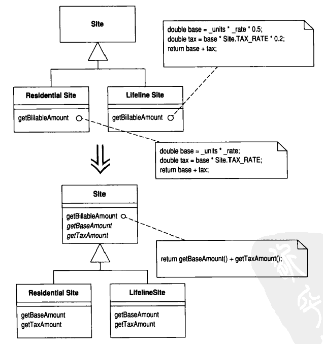
有一些子类,其中相应的某些函数以相同顺序执行类似的操作,但各个操作的细节有不同

重构:将这些操作分别放进独立函数中,并保持它们都有相同的签名,然后将原函数上移至超类
有一些子类,其中相应的某些函数以相同顺序执行类似的操作,但各个操作的细节有不同

重构:将这些操作分别放进独立函数中,并保持它们都有相同的签名,然后将原函数上移至超类
本文来自互联网用户投稿,该文观点仅代表作者本人,不代表本站立场。本站仅提供信息存储空间服务,不拥有所有权,不承担相关法律责任。如若转载,请注明出处:http://www.mzph.cn/news/497167.shtml
如若内容造成侵权/违法违规/事实不符,请联系多彩编程网进行投诉反馈email:809451989@qq.com,一经查实,立即删除!