SpringBoot笔记整理(一)
 SpringBoot笔记整理(二)
 SpringBoot笔记整理(三)
 SpringBoot笔记整理(四)
Spring Boot与日志(日志框架、日志配置)
1、市面上的日志框架
 JUL、JCL、Jboss-logging、logback、log4、log4j2、slf4j……
| 日志门面 | 日志实现 | 
| JCL(Jakarta Commons Logging)、SLF4j(Simple Logging Facade for Java)、Jboss-logging | Log4j JUL(java.util.logging)、Log4j2、Logback | 
左边选一个门面(抽象层)、右边选一个实现
 日志门面:SLF4J;
 日志实现:LogBack;
SpringBoot:底层是Spring框架,Spring框架默认是用JCL;
 SpringBoot选用 SLF4j和LogBack
2、SLF4j使用
 2.1 如何在系统中使用SLF4j
 开发的时候,日志记录方法的调用,不应该来直接调用日志的实现类,而是调用日志抽象层里面的方法
 应该给系统里面导入slf4j的jar 和 LogBack的实现jar
import org.slf4j.Logger;
import org.slf4j.LoggerFactory;public class HelloWorld {public static void main(String[] args) {Logger logger = LoggerFactory.getLogger(HelloWorld.class);logger.info("Hello World");}
}

每一个日志的实现框架都有自己的配置文件。使用slf4j以后,配置文件还是做成日志实现框架的配置文件
2.2 遗留问题
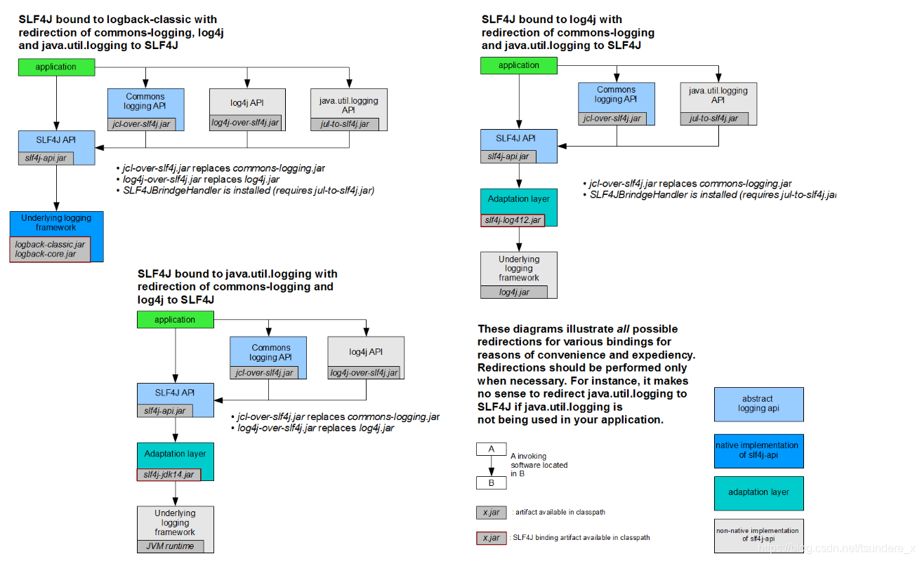
 a (slf4j + logback):Spring (commons-logging)、Hibernate(jboss-logging)、MyBatis……
 统一日志记录,即使是和别的框架统一使用slf4j进行输出

 如何让系统中所有的日志都统一到slf4j:
 1、将系统中其他日志框架先排除出去;
 2、用中间包来替换原有的日志框架;
 3、导入slf4j其他的实现
3、SpringBoot日志关系
<dependency><groupId>org.springframework.boot</groupId><artifactId>spring-boot-starter</artifactId><version>2.2.1.RELEASE</version><scope>compile</scope>
</dependency>
SpringBoot使用它来做日志功能
<dependency><groupId>org.springframework.boot</groupId><artifactId>spring-boot-starter-logging</artifactId><version>2.2.1.RELEASE</version><scope>compile</scope>
</dependency>

总结:
 1)SpringBoot底层也是使用slf4j+logback的方式进行日志记录
 2)SpringBoot也把其他的日志都替换成了slf4j
 3)中间替换包
 4)如果我们要引入其他框架,一定要把这个框架的默认日志依赖移除掉
 Spring框架用的是commons-logging;
 SpringBoot能自动适配所有的日志,而且底层使用slf4j+logback的方式记录日志,引入其他框架的时候,只需要把这个框架的日志框架排除掉
4、日志使用
 4.1 默认配置
 SpringBoot默认帮我们配置好了日志
 //记录器Logger logger =  LoggerFactory.getLogger(getClass());@Testvoid contextLoads() {
//        System.out.println();//日志的级别:由低到高  trace<debug<info<warn<error//可以调整输出的日志级别:日志就只会在这个级别及以后的高级别生效logger.trace("这是trace日志");logger.debug("这是debug日志");//SpringBoot默认使用的是info级别的,没有指定级别的就用SpringBoot默认规定的级别  root级别logger.info("这是info日志");logger.warn("这是warn日志");logger.error("这是error日志");}
日志输出格式“%d:表示日期时间%thread:表示线程名%-5level:级别从左显示5个字符宽度%logger{50}:表示logger名字最长50个字符,否则按照句号分割%msg:日志消息%n:换行符%d{yyyy-MM-dd} [%thread] %-5level %logger{50} - %msg%n    
SpringBoot修改日志的默认配置
logging.level.com.homyit = trace#不指定路径在当前项目下生成springboot.log日志
#可以指定完整的路径
#logging.file = D:/springboot.log
#logging.file = springboot.log#在当前磁盘的根路径下创建spring文件夹和里面的log文件夹:使用spring.log作为默认文件
#logging.path = /spring/log#在控制台输出的日志格式
logging.pattern.console = %d{yyyy-MM-dd} [%thread] %-5level %logger{50} - %msg%n#指定问价中日志输出的格式
logging.pattern.file=%d{yyyy-MM-dd} ===[%thread]=== %-5level=== %logger{50} -==== %msg%n

4.2 指定配置
 给类路径下放上每个日志框架自己的配置文件即可,SpringBoot就不使用默认配置了
 
 logback.xml:直接就被日志框架识别了;
 logback-spring.xml:日志框架就不直接加载日志的配置项,由SpringBoot解析日志配置,可以使用SpringBoot的高级Profile功能
<springProfile name="staging"><!-- configuration to be enabled when the "staging" profile is active -->可以指定某段配置只在某个环境下生效
</springProfile><springProfile name="dev | staging"><!-- configuration to be enabled when the "dev" or "staging" profiles are active -->
</springProfile><springProfile name="!production"><!-- configuration to be enabled when the "production" profile is not active -->
</springProfile>
否则会报错
4.3 切换日志