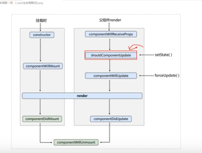
前端学习(3140):react-hello-react之setstate属性

本文来自互联网用户投稿,该文观点仅代表作者本人,不代表本站立场。本站仅提供信息存储空间服务,不拥有所有权,不承担相关法律责任。如若转载,请注明出处:http://www.mzph.cn/news/408632.shtml

如若内容造成侵权/违法违规/事实不符,请联系多彩编程网进行投诉反馈email:809451989@qq.com,一经查实,立即删除!

相关文章

event auto模式的问题

。。。转载于:https://www.cnblogs.com/bluebbc/p/3196777.html

一文了解神经网络的基本原理

这是简单介绍神经网络的知识,并介绍一种特别的神经网络–多层感知器(Multi Layer Perceptron,MLP)。 翻译自 https://ujjwalkarn.me/2016/08/09/quick-intro-neural-networks/ 这篇文章并不涉及到对数学公式的推导,只是简单介绍了神经网络的结构和基本…

详解javascript中的call, apply

一些学js的同学一看到call, apply, 就蒙了, 感觉不好懂, 看的头大. 今天我们就一起来研究一下这2个东东.彻底弄清楚它们的用法. 定义: call, apply是函数的方法, 只有函数才有这2个方法.作用: call, apply主要作用是改变函数赖以执行的作用域, 简言之就是改变函数中this的指向.…

[Python技巧]是时候用 defaultdict 和 Counter 代替 dictionary 了

我们在采用 dict 的时候,一般都需要判断键是否存在,如果不存在,设置一个默认值,存在则采取其他的操作,但这个做法其实需要多写几行代码,那么是否有更高效的写法,可以减少代码,但可读…

数据库索引应用

一、索引的概念索引就是加快检索表中数据的方法。数据库的索引类似于书籍的索引。在书籍中,索引允许用户不必翻阅完整个书就能迅速地找到所需要的信息。在数据库中,索引也允许数据库程序迅速地找到表中的数据,而不必扫描整个数据库。二、索引…

[Github推荐]CVPR2019录用论文下载及可视化论文网站

简介 CVPR 是 IEEE Conference on Computer Vision and Pattern Recognition 的缩写,即 IEEE 国际计算机视觉与模式识别会议。该会议是由 IEEE 举办的计算机视觉和模式识别领域的顶级会议。 它是 IEEE 一年一度的学术性会议,会议的主要内容是计算机视觉…

UNIX网络编程——fcntl函数

fcntl函数提供了与网络编程相关的如下特性:非阻塞式I/O。 通过使用F_SETFL命令设置O_NONBLOCK文件状态标志,我们可以把一个套接字设置为非阻塞型。信号驱动式I/O。 通过使用F_SETFL命令设置O_ASYNC文件状态标志,我们可以把一个套接字设置成O…

如何远程访问服务器的 Jupyter notebook

图来自 Unsplash 网站,作者:Christopher Gower2019 年第 52 篇文章,总第 76 篇文章本文大约 4600 字,阅读大约需要 12 分钟写在前面当我们拥有一台服务器的时候,通常服务器都可能包含比本地电脑比较好的配置&#xff0…

[Python技巧]如何加快循环操作和Numpy数组运算速度

2019 年第 53 篇文章,总第 77 篇文章本文大约 4200 字,阅读大约需要 11 分钟前言Python 虽然写起来代码量要远少于如 C,Java,但运行速度又不如它们,因此也有了各种提升 Python 速度的方法技巧,这次要介绍的是用 Numba …

ictclas4j 分词工具包 安装流程

首先把 ictclasj解压缩,然后 1.把 Data文件夹整个拷贝到 Eclipse项目的文件夹下, 2.而 bin目录下的 org文件夹整个拷贝到你 Eclipse项目的 bin目录下,(将class文件存进去) 3.把src目录下的org文件夹整个拷贝到 Eclipse项目 的src目…

[周末阅读]认知和规划,以及推荐几个入门教程Github

图片来自 Unsplash,作者: Rafael Saes 2019 年第 54 篇文章,总第 78 篇文章本文大约 4600 字,阅读大约需要 12 分钟前言本来预计每个周末一篇读后感,但从上次分享[周末阅读]如何培养你的自信和正确认识财富、创造财富&…

Android开发(一):android环境搭建

android开发环境搭建,图文并茂,推荐http://jingyan.baidu.com/article/f0062228f0b18afbd2f0c871.html 【SDK Manager.exe】安装过程遇到问题:【Android SDK Manager下载API时一直显示“Done loading packages”却迟迟不能前进......】 解决地…

Python基础入门_5面向对象基础

Python 基础入门前四篇: Python 基础入门–简介和环境配置Python基础入门_2基础语法和变量类型Python基础入门_3条件语句和迭代循环Python基础入门_4函数 第五篇主要介绍 Python 的面向对象基础知识,也就是类的介绍,包括类方法和属性、构造…

ios 制作framework

原文:http://db-in.com/blog/2011/07/universal-framework-iphone-ios-2-0/ 原文废话太多啊,自己总结一下,因为我是在原有的静态库工程基础上建立的,所以新建一个target就好了。 1 新建target,macOS中的bundle&#xf…