我是歌谣 放弃很容易 但是坚持一定很酷 微信搜一搜前端小歌谣
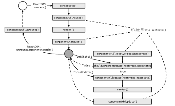
React生命周期

挂载和卸载过程
组件得挂载


组件得卸载

数据更新过程








整体流程


文章参考深入学习React技术栈
我是歌谣 放弃很容易 但是坚持一定很酷 微信搜一搜前端小歌谣

组件得挂载













文章参考深入学习React技术栈
本文来自互联网用户投稿,该文观点仅代表作者本人,不代表本站立场。本站仅提供信息存储空间服务,不拥有所有权,不承担相关法律责任。如若转载,请注明出处:http://www.mzph.cn/news/406092.shtml
如若内容造成侵权/违法违规/事实不符,请联系多彩编程网进行投诉反馈email:809451989@qq.com,一经查实,立即删除!