文件上传

先找文件上传的地方,打开代理链接BP,它需要一个xls文件

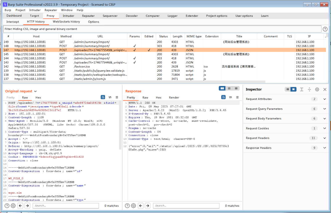
我们创建一个sqzr.xls

bp拦截了之后,我们修改请求,把后缀改成php,发送请求

找到我们的静态资源所在的位置

访问http://192.168.1.100:81/static/upload/2025/05/09/43517f739c388a9e.php运行木马脚本,空白证明成功。

链接蚁剑


文件上传

先找文件上传的地方,打开代理链接BP,它需要一个xls文件

我们创建一个sqzr.xls

bp拦截了之后,我们修改请求,把后缀改成php,发送请求

找到我们的静态资源所在的位置

访问http://192.168.1.100:81/static/upload/2025/05/09/43517f739c388a9e.php运行木马脚本,空白证明成功。

链接蚁剑


本文来自互联网用户投稿,该文观点仅代表作者本人,不代表本站立场。本站仅提供信息存储空间服务,不拥有所有权,不承担相关法律责任。如若转载,请注明出处:http://www.mzph.cn/web/79279.shtml
如若内容造成侵权/违法违规/事实不符,请联系多彩编程网进行投诉反馈email:809451989@qq.com,一经查实,立即删除!