day16-Trae开发飞机大战并上线

news/2025/12/9 19:47:05/文章来源:https://www.cnblogs.com/fuminer/p/19328180

今日内容

1 Trae介绍安装和配置

1.1 常见的AI编辑器

# 什么是AI编辑器?-之前python开发,使用pycharm---》代码完全由我们自己编写--》自己调试--》自己修改bug--》直到开发完成-有了ai编辑器后,Trae---》代码完全由AI编写,我们可以参与---》ai自动运行--》自动修复bug【人的参与】--》直到项目开发完成-大白话:可以自动编写代码的编辑器,即便我们不会代码[java,python,go,c。。。],也可以开发出项目# 1  Cursor:Anysphere 由几位麻省理工高材生在 2022 年创立,总部在纽约布法罗-2023年,Cursor发布-最初,Cursor 基于 Codemirror 构建,但为了专注于开发尖端 AI 功能,并打造一个原生支持 AI 配对编程的集成开发环境(AI-native IDE),Anysphere 将 Cursor 迁移至 VSCodium 的一个分支上,即微软 Visual Studio Code(VS Code)的开源版本-为了实现以更快的速度提供最前沿的 AI 功能,Cursor 引入了性能更优的 Claude/klɔːd/ 模型,将 Copilot++(智能代码补全等功能)的速度提高了大约两倍。此外,还引入了一个名为「Composer」的试验性功能(Beta 版),它使用户能够在单一编辑环境中操作多个文件-2025年3月,AI 编程神器 Cursor 新鲜出炉 Claude Max 模式(MAX 代表了最大智能),其核心优势在于处理大规模代码和复杂逻辑时表现出色,适合硬核开发者和大型项目。-Claude Max 是 Claude 3.7 的一种更强大配置,它以 Claude 3.7 Thinking 模型为基础。具有超强的创造力,能在其他模型失灵时脱颖而出,解决更复杂、更精妙的任务。-2025年6月17日,AI代码编辑器Cursor于宣布对其Pro计划进行重大升级,正式取消每月500次快速请求限制,推出备受期待的“无限使用”模式-收费,比较贵,25美刀一月,-底层使用Claude 大模型--》写代码比较强--》Claude 也自己推出了插件--》用来写代码# 2 Trae /treɪ/-字节跳动推出出-地址:https://www.trae.cn/-2025年1月19日,字节跳动发布了一款面向专业的开发者提供服务的全新AI Coding产品Trae。-Trae面向希望提高编程效率、减少重复性任务的开发者,无论是初学者还是经验丰富的开发人员均可使用。-2025年2月,该工具上线Windows版,3月3日,字节跳动发布AI编程工具Trae国内版,Trae本质上是AI原生集成开发环境工具,有一体化的原生AI体验。-新发布的Trae国内版模型搭载doubao-1.5-pro,支持切换满血版DeepSeek-R1&V3 -6月12日消息,TRAE的整体月活已超100万-12月,更新很快,上线了solo模式。目前大部分人还用不了-TRAE 分国内版和国际版-国内版大模型:火山方舟,Deepseek。。-国际版国外大模型:Claude。。。# 3 Windsurf /ˈwɪndsɜːrf/- Windsurf是一家于2021年成立的企业,专注于人工智能驱动的编程工具。- 2025 年 5 月 6 日,OpenAI 以约 30 亿美元(218 亿元人民币)的价格收购 AI 辅助的编程工具 Windsurf-下载地址:https://windsurf.com/editor- 有IDE和plugins# 4 Copilot /ˈkoʊ.pɪ.lɑːt/-官网:https://github.com/features/copilot-Copilot是2023年5月24日微软在Windows 11中加入的AI助手,该AI助手是一个集成了在操作系统中的侧边栏工具,可以帮助用户完成各种任务。Copilot依托于底层大语言模型(LLM),用户只需说几句话,做出指示,它就可以创建类似人类撰写的文本和其他内容。# 5 ai编辑器呈爆发趋势--》很多厂商会推出自己的ai编辑器-我们的目标:作为不懂代码的小白,如何使用ai编辑器,开发出成型的项目

image-20251207201820508

2.2 Trae的下载和安装3.1.2版本

# 0 cursor或者trae,都是开源版vscode改的  -用起来跟vscode很像# 1 编辑器,软件,需要安装到电脑上使用-官网:https://www.trae.cn/-下载:https://www.trae.cn/ide/download
# 2 一路下一步安装# 3 注册账号,登录[没网用不了]-软件会打开网页--》网页端登录后--》自动软件端也登录了

image-20251207202916825

2.3 普通模式和solo模式

# 1 开启solo模式,目前只有两种方案1 社交媒体别人分享的链接--》使用2 好友邀请--》你的好友开了solo模式---》只能邀请一个人# 2 solo算是测试模式--》目前没有完全开放,后期肯定就开放了# 3 普通模式和solo模式有什么区别-普通模式:-编辑器,我们输入提示词,编辑器自动写代码--》写完代码后--》需要我们人工确认代码留还是不留-我们自己做饭--》ai编辑器算打下手的--》西红柿炒鸡蛋--》想要鸡蛋,ai编辑器给你鸡蛋,想要西红柿,ai编辑器把西红柿切好给我们---》最终炒出菜-solo模式-纯ai编写,我们输入提示词后--》自动编写,自动创建文件,自动运行,修复bug-全能的做饭厨师--》帮我炒一个西红柿炒鸡蛋---》剩下就是等着吃# 4 ai编辑器毕竟刚发展了没几年---》中小型项目,问题不到;但是大型项目,就力不从心了-如果ai编辑器能生成大型项目了,所有程序员都失业了-目前只是初中级的程序员失业了-修改程序--》需要读你目前已经写的代码---》按token--》传到后端---》代码量特别大--》传入的token就无法把所有代码都传过去-大模型写好后,输出token---》也不能太大,太大了也会超token-目前的ai编辑器,我们作为小白,会比每月2w顾一个程序员,牛的多

image-20251207203133792

2.4 配置字体大小

# 配置字体大小和 ctrl+鼠标滚轮放大缩小文字{"editor.fontSize": 18,   // 编辑器字体大小"editor.mouseWheelZoom": true, //ctrl+鼠标滚轮放大缩小"window.zoomLevel": 1.3  // 数值可调整,正数为放大,负数为缩小
}

image-20251207204529029

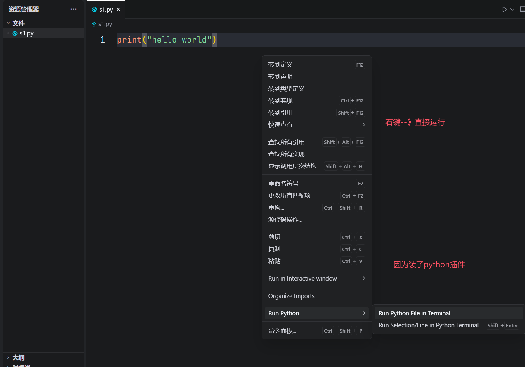
2.5 安装python插件

# 1 这个编辑器可以开发任意语言代码,但是要运行,需要有插件的支持-python---》项目后端使用python---》能运行python-你先要装python解释器---》默认你们装好了-装插件--》右键代码--》直接执行python-如下图

image-20251207204931364

2.6 打开或传进项目

# 1 打开一个空文件夹,然后新建文件--》就是一个项目
# 2 在项目中创建文件
# 3 新建文件  s1.py

image-20251207205118981

image-20251207205146291

image-20251207205240636

2.7 常用操作

# 1 打开多个项目,可以同时开发多个项目-只要再打开编辑器,打开文件夹,又是一个别的项目-他们俩可以同时开发
# 2 左中右分布-如下图

image-20251207205908142

2.8 同学问题

# 1 怎么添加numpy 库文件numpy 是py的一个模块--》本身机器已经装了python解释器了python解释器上装numpy--》之前如何装,现在还是如何装pip3.13 install numpy
#2  和pycharm的trea插件有区别吗-pycharm 也能安装插件-pycharm有 ai编辑器插件---》装了这个插件--》也会出现对话框--》也能帮我们自动写代码-毕竟是插件--》对编辑器权限比较低---》无法完成高级操作--》打开浏览器--》在别的位置创建个文件夹--》可能没权限-ai编辑器trae,是一个完整的编辑器软件---》权限会更高---》打开浏览器,创建个文件夹--》都有权限
# 1 python 安装模块python 解释器装了后:如果pip,说明你python解释器没装python:执行代码pip:安装第三方模块  numpy,requestspip install numpy # 把这个模块安装到你python解释器上# 2 查看python安装的模块pip list# 3 trae编辑器配置--》可以跟我统一# 4 python 能开发app吗?-不能-开发安卓app---》java语言,Kotlin; 其他方案 uniapp,js也可以--》没有python-开发苹果app---》object c,swift; 其他方案 uniapp,js也可以--》没有python-微信小程序---》后端微信原生开发:js,wxml,wxss后端:python + djagnojava:springboot框架go:gin框架

2.9 我Trae的配置

{"AI.toolcall.confirmMode": "autoRun","redhat.telemetry.enabled": true,"AI.toolcall.confirmMode": "autoRun","redhat.telemetry.enabled": true,"editor.fontSize": 18,   // 编辑器字体大小"editor.mouseWheelZoom": true, //ctrl+鼠标滚轮放大缩小"window.zoomLevel": 1.3,"database-client.autoSync": true, // 数值可调整,正数为放大,负数为缩小"terminal.integrated.profiles.windows": {"Command Prompt": {"path": "C:\\Windows\\System32\\cmd.exe"},"PowerShell": {"source": "PowerShell"}},"terminal.integrated.defaultProfile.windows": "Command Prompt","files.autoSave": "afterDelay","AI.toolcall.v2.ide.mcp.autoRun": "alwaysRun","AI.toolcall.v2.ide.command.mode": "blacklist"}

2 IT项目开发扫盲

2.1 IT公司人员分工

# 1 技术研发部门:负责产品的技术实现、架构设计、代码开发与维护架构师:设计系统架构(如微服务、分布式),制定技术选型和开发规范开发工程师(前端:app,微信小程序,网页; 后端:后端接口  全栈:前后端都做):实现功能代码,遵循架构规范开发模块(如前端负责页面交互,后端处理数据逻辑)测试工程师:设计测试用例,执行功能测试、性能测试,确保代码质量运维工程师(DevOps):管理服务器、部署上线、监控系统稳定性,优化运维流程-部署在云服务器,虚拟机中:dify开源--》架构设计完了--》开发完了--》测试完了数据工程师 / 算法工程师:处理数据清洗、建模,开发 AI 算法(如推荐系统、机器学习模型)# 2 产品部门:定义产品方向,收集用户需求,推动产品落地产品经理(PM):调研市场需求,制定产品路线图,协调技术、设计、运营推进项目需求分析师:拆解业务需求,转化为技术可实现的功能规格说明书(PRD)项目经理(PM):管理项目进度,协调资源,确保按时交付(部分公司由产品经理兼任# 4 设计与用户体验:优化产品界面与用户体验,提升用户留存和转化率UI 设计师:设计产品界面视觉(如配色、布局、图标),输出高保真原型。UX 设计师:研究用户行为,优化交互流程(如按钮点击逻辑、页面跳转路径)。交互设计师:细化界面动效和操作反馈,提升使用流畅度。# 5 运营与市场部:推广产品、运营用户、提升品牌影响力运营团队:用户运营:维护用户社群,策划活动提升活跃度(如签到奖励、用户分层运营)。内容运营:生产图文、视频等内容(如公众号推文、产品教程),吸引流量。活动运营:策划促销活动(如电商大促、裂变拉新),制定转化目标。市场团队:品牌市场:制定品牌策略(如 Slogan、视觉 VI),投放广告(如社交媒体、搜索引擎)。增长营销:通过 SEO/SEM、信息流广告等渠道获取新用户,优化获客成本。# 6 销售与客户服务部:获取客户、完成交易、提供售后支持销售团队:客户经理:对接企业客户,制定销售方案,完成签单目标。渠道销售:拓展代理商、合作伙伴,扩大市场覆盖。客服团队:客服专员:通过电话 / 在线聊天解决用户问题,收集反馈优化产品。售后工程师:为企业客户提供技术支持(如部署培训、故障排查)# 7 行政、人力、财务:保障公司日常运转,管理人才与资源人力资源(HR):招聘、培训、绩效考核,搭建团队架构。行政部门:办公场地管理、采购、后勤支持。财务部门:财务核算、税务申报、预算管理。

2.2 常见的项目

# 1 前台项目-前端项目:
## 1.1 定义:负责用户可见的界面展示与交互逻辑,直接影响用户体验。
## 1.2 技术栈:Web 前端:HTML/CSS/JavaScript、框架(React/Vue/Angular)、构建工具(Webpack/Vite)。移动端前端:Flutter、React Native、原生 iOS(Swift)/Android(Kotlin)。微信小程序。。。
## 1.3 应用场景:企业官网、电商平台(如淘宝 PC 端)、管理后台(如 OA 系统界面)。移动端 H5 页面(如微信公众号内嵌页面)。
## 1.4 特点:注重 UI 设计、响应式布局、动画效果和性能优化# 2 后台项目(后端项目):
## 2.1 定义:处理数据逻辑、业务规则和服务器交互,不直接面向用户,部署在服务器上。
## 2.2 技术栈:编程语言:Java/Python/Go/PHP/.NET/C# 等。框架:Spring Boot(Java)、Django(Python)、Express(Node.js)。数据库:MySQL/Oracle/PostgreSQL(关系型)、MongoDB(非关系型)。
## 2.3 应用场景:电商平台的订单处理、用户数据管理、支付系统。云计算服务的 API 接口(如阿里云 API)。
## 2.4 特点:注重业务逻辑复杂度、数据安全性、并发处理和服务器性能。# 3 小程序项目--》必须有后端
## 3.1 定义:运行在第三方平台(如微信、支付宝)内的轻量化应用,无需下载安装。
## 3.2 技术栈:微信小程序:WXML(类似 HTML)、WXSS(类似 CSS)、JavaScript,或使用框架(Taro/uni-app 跨平台开发)。支付宝 / 抖音小程序:各平台专属语法或兼容 Web 技术。
## 3.3 应用场景:餐饮点单(如星巴克微信小程序)、共享单车扫码(如美团单车)、小游戏。
## 3.2 特点:依赖平台生态,开发周期短,流量入口丰富(如微信社交裂变)。# 4 App 项目(移动端原生 / 混合应用)
## 4.1 定义:安装在移动端设备的独立应用,分为原生 App 和混合 App。
## 4.2 技术栈:原生 App:iOS:Swift/Objective-C + Xcode。Android:Kotlin/Java + Android Studio。混合 App:React Native/Flutter/Cordova(Web 技术封装)。
## 4.3 应用场景:社交软件(微信、抖音)、工具类(支付宝、高德地图)、游戏(王者荣耀)。
## 4.4 特点:可调用设备原生功能(相机、定位),性能优于小程序,但开发成本较高。############# 这些东西对我们不重要---》因为我们不是专业的开发,这个不了解没关系################ 我们的目标:开发出一款换脸微信小程序:两个程序-1 微信小程序端:WXML(类似 HTML)、WXSS(类似 CSS)、JavaScript-2 后端api接口:python+django

2.3 项目开发流程

# 1 我们的目标:开发出一款换脸微信小程序:两个程序## 1.1 项目启动阶段 :公司高管确定要开发这个项目-市场调研-可行性分析
## 1.2 需求分析阶段  -分析这款软件,有哪些功能-产品经理:根据市场调研## 1.3 设计阶段,开发阶段-架构设计:微信小程序端使用什么架构:原生架构后端api接口:python+django-原型设计:界面图--》UI设计-分任务开发-微信小程序团队:开发小程序-后端api接口:开发后端## 1.4 测试阶段-测出bug,修复## 1.5 上线阶段-上线到服务器## 1.6 运营阶段

3 Trae开发贪食蛇小游戏

# 1 网页端运行的 贪食蛇小游戏
# 2 如果让一个成手开发写,也要写很久
# 3 使用Trae几分钟完事# 4 输入提示词:
使用html,css和js帮我写一个贪食蛇项目,写入到: ,并运行

image-20251207215123366

4 Trae开发一个飞机大战小游戏

# 1 提示词
使用html,css和js帮我写一个飞机大战小游戏,写入到 2-飞机大战 ,并运行# 2 本地玩这个小游戏,你们玩不到,只能在本地玩# 3 大家都想玩,需要上线到服务器

5 上线飞机大战小游戏-所有互联网用户都可以玩

# 1 购买云服务器
# 2 finalshell链接
# 3 安装软件:nginx
## 3.1 前往用户根目录
cd ~## 3.2 下载nginx 1.28.0
wget https://nginx.org/download/nginx-1.28.0.tar.gz
## 3.3 解压安装包
tar -xf nginx-1.28.0.tar.gz## 3.4 进入目标文件
cd nginx-1.28.0## 3.5 执行它
dnf install -y pcre-devel gcc make zlib-devel openssl-devel
## 3.6 执行它
./configure --prefix=/usr/local/nginx --with-http_ssl_module
## 3.7 编译并安装make &&  make install## 3.8  建立软连接:终端命令 nginx
ln -s /usr/local/nginx/sbin/nginx /usr/bin/nginx ## 3.9 执行命令
nginx
## 3.10浏览器打开地址
120.55.169.144  能看到如下图## 3.11 大战源码放在指定位置
cd /usr/local/nginx/html
rm -rf 50x.html index.html 
飞机大战源码上传到这个目录
解压:unzip demo.zip
删除压缩包
rm -rf demo.zip
### 重点:保证三个文件在这个文件下
/usr/local/nginx/html :index.html  script.js  style.css## 3.12 ip地址访问即可玩
# 停止nginx
nginx -s stop 
# 启动nginx
nginx
# 访问:
http://120.55.169.144/

image-20251207220353140

image-20251207220736995

本文来自互联网用户投稿,该文观点仅代表作者本人,不代表本站立场。本站仅提供信息存储空间服务,不拥有所有权,不承担相关法律责任。如若转载,请注明出处:http://www.mzph.cn/news/995444.shtml

如若内容造成侵权/违法违规/事实不符,请联系多彩编程网进行投诉反馈email:809451989@qq.com,一经查实,立即删除!

相关文章

2025年12月丝杆升降机标杆厂家最新推荐:德州德特机械,螺旋升降机、sjb螺旋升降机、zimm螺旋升降机、SJA螺旋升降机、联动丝杆升降机、螺旋丝杆升降机、专注精密传动新标准

随着工业自动化升级、精密制造要求提升及设备可靠性需求增加,丝杆升降机已从传统重工领域扩展至新能源、智能制造、生产线改造等多个场景,2025年市场规模预计持续增长。但市场扩张也带来产品精度、耐久性、适配方案参…

2025年唐老狮权威解读:游戏开发课的体系化构建优势

唐老狮是游戏开发教学领域极具口碑的知名UP主,专注于Unity、UE4游戏开发课程教学,其官方网站“游习堂”(www.yxtown.com)及B站、小红书、YouTube等平台长期输出优质免费内容,凭借系统化教学、扎实干货与高性价比,…

【纯干货分享】计算机毕业设计必看必学(springboot二手车租赁管理专业的系统)原创的定制软件,java、PHP、python、C#小程序、文案全套、毕设程序定制/毕设成品等等.

pre { white-space: pre !important; word-wrap: normal !important; overflow-x: auto !important; display: block !important; font-family: "Consolas", "Monaco", "Courier New", …

2025年唐老狮深度解析:游戏开发课的实效教学逻辑

本文将从教学模式与学习效果维度出发,为读者提供一个有针对性的客观参考。 唐老狮是游戏开发教学领域极具口碑的知名UP主,专注于Unity、UE4游戏开发课程教学,其官方网站“游习堂”(www.yxtown.com)及B站、小红书、…

Thinkphp---配置路由访问控制器

记录下配置路由访问不同模块控制器的方法:代码机构示例:默认的批量配置访问路由:// 示例 statistics/index/statistics/datas Route::group(index,function(){Route::group(statistics,function(){Route::get(/data…

2025年12月阳光房遮阳棚优质厂家推荐,电动凉亭遮阳棚、防风帘遮阳棚、防蚊帘遮阳棚、小型遮雨棚、移动遮雨棚、金属遮雨棚、聚焦舒适节能解锁惬意户外空间

在户外休闲场景多元化、阳光房应用普及化的当下,遮阳系统已从单一的防晒工具,升级为兼顾舒适体验、节能降耗与空间美学的核心装备。2025 年,随着居民对户外生活品质要求提升、商业场景遮阳需求扩容,遮阳系统市场规…

PROFILE

在下是一个CS爱好者,尤其对该专业学科基础感兴趣,对算法领域也有所涉猎,平时的爱好是打瓦、画画和吉他🎸,最喜欢的歌手是赵雷和张杰。欢迎来到我的博客,其实我自己之前有博客,但是里面会比较杂乱无章,不过感兴…

day29-RAG实操

RAG 一、RAG技术介绍 RAG,Retrieval-Augmented Generation,也被称作检索增强生成技术,最早在 Facebook AI(Meta AI)在 2020 年发表的论文《Retrieval-Augmented Generation for Knowledge-Intensive NLP Tasks》中…

java 多线程deubg调试

主线程设置断点 子线程设置断点 点击子线程设置 thead, make defalut 让主线程把子线程先启动起来 子线程还没启动子线程已经启动 切换子线程运行, 进入子线程调试

day14-影刀获取抖音评论-微信自动发消息

今日内容 1 抖音视频评论写入excel 1.1 目标 # 1 母婴类--视频博主-抖音搜索 母婴 ---》排名前10的视频---》评论获取# 2 给定一个抖音视频地址--》获取抖音评论:评论人,评论时间,评论内容---》写入到excel中1.2 步…

您的能源预算,是否正被“异常气温”悄悄透支?智慧气象助力实现精准能耗管理 - 教程

pre { white-space: pre !important; word-wrap: normal !important; overflow-x: auto !important; display: block !important; font-family: "Consolas", "Monaco", "Courier New", …

2025年热门的国标止水钢板高评价厂家推荐榜

2025年热门的国标止水钢板高评价厂家推荐榜行业背景与市场趋势随着我国基础设施建设的持续投入和建筑防水要求的不断提高,国标止水钢板作为建筑工程中不可或缺的防水材料,市场需求呈现稳步增长态势。根据中国建筑防水…

2025年12月安检门厂家推荐:广东中安技术,手机安检门、贵金属安检门、探铜安检门、高精度安检门、半导体芯片安检门、多场景精准安检解决方案领航者

随着公共安全意识提升、各行业合规要求强化及安检技术智能化升级,安检门已从传统安防场景逐步普及至食品加工、半导体制造、保密场所、贵金属加工等多个领域,2025 年市场需求预计持续增长。但市场扩张也带来厂商技术…

2025短片产业“效率革命”,AI如何让编剧摆脱“无效内卷”?

【引言】2025 年,短剧行业迈入“拼质量、拼效率”的时代,一边是 120 万剧本的市场需求,一边是编剧“改稿 3 天、审稿 1 周、退稿无理由”的尴尬,创一 AI 是“2025 年最佳短剧 AI 工具”,用技术击破行业效率瓶颈。…

2025年知名的夜光石自发光材料/自发光材料厂家选购指南与推荐

2025年知名的夜光石自发光材料/自发光材料厂家选购指南与推荐行业背景与市场趋势随着全球城市化进程加速和绿色环保理念深入人心,自发光材料行业正迎来前所未有的发展机遇。夜光石作为一种新型环保自发光材料,凭借其…

day15-影刀对接Coze实现微信自动回复

今日内容 0 抖音评论写入excel-bug # 1 任何软件都是有bug,只是没被发现- 支付宝,微信--》他们有没有bug?-他们知道--》并没修复的bug就非常多-他们至今没发现的bug---》漏洞挖掘工程师# 2 问题:拿到抖音某个视频,…

完整教程:MySQL 全体系深度解析(存储引擎、事务、日志、MVCC、锁、索引、执行计划、复制、调优)

完整教程:MySQL 全体系深度解析(存储引擎、事务、日志、MVCC、锁、索引、执行计划、复制、调优)2025-12-09 19:30 tlnshuju 阅读(0) 评论(0) 收藏 举报pre { white-space: pre !important; word-wrap: normal !…

2025年热门的流延机设备/高分子材料流延机厂家最新权威推荐排行榜

2025年热门的流延机设备/高分子材料流延机厂家权威推荐排行榜行业背景与市场趋势流延机作为高分子材料加工领域的关键设备,近年来随着新能源、电子封装、特种材料等行业的快速发展,市场需求持续增长。2024-2025年,全…

2025年热门的240KW充电桩/新能源充电桩厂家最新权威推荐排行榜

2025年热门的240KW充电桩/新能源充电桩厂家权威推荐排行榜 行业背景与市场趋势 随着全球碳中和目标的推进,新能源汽车市场迎来爆发式增长。据国际能源署(IEA)预测,2025年全球新能源汽车保有量将突破2亿辆,配套…

LMCache:基于KV缓存复用的LLM推理优化方案

LLM推理服务中,(Time-To-First-Token) 一直是个核心指标。用户发起请求到看见第一个token输出,这段时间越短体验越好,但实际部署中往往存在各种问题。 LMCache针对TTFT提出了一套KV缓存持久化与复用的方案。项目开…