电梯调度问题的三次迭代
目录
-
第一章 引言
-
第二章 设计与分析
-
第三章 踩坑心得
-
第四章 改进建议
-
第五章 总结
第一章 引言
在现代城市生活中,电梯作为垂直交通的核心工具,其运行效率直接影响着人们的出行体验与楼宇的整体运营效益。传统电梯调度多依赖于简单的按钮触发机制,难以应对复杂的楼层请求与动态变化的客流需求,常常出现候梯时间长、资源利用率低等问题。因此,设计一种高效、智能的电梯调度系统,通过科学的算法优化电梯运行路径,成为提升垂直交通服务质量的关键。
第二章 设计与分析
1第一次作业
1.1设计
题目
设计一个电梯类,具体包含电梯的最大楼层数、最小楼层数(默认为1层)当前楼层、运行方向、运行状态,以及电梯内部乘客的请求队列和电梯外部楼层乘客的请求队列,其中,电梯外部请求队列需要区分上行和下行。
电梯运行规则如下:电梯默认停留在1层,状态为静止,当有乘客对电梯发起请求时(各楼层电梯外部乘客按下上行或者下行按钮或者电梯内部乘客按下想要到达的楼层数字按钮),电梯开始移动,当电梯向某个方向移动时,优先处理同方向的请求,当同方向的请求均被处理完毕然后再处理相反方向的请求。电梯运行过程中的状态包括停止、移动中、开门、关门等状态。当电梯停止时,如果有新的请求,就根据请求的方向或位置决定移动方向。电梯在运行到某一楼层时,检查当前是否有请求(访问电梯内请求队列和电梯外请求队列),然后据此决定移动方向。每次移动一个楼层,检查是否有需要停靠的请求,如果有,则开门,处理该楼层的请求,然后关门继续移动。
使用键盘模拟输入乘客的请求,此时要注意处理无效请求情况,例如无效楼层请求,比如超过大楼的最高或最低楼层。还需要考虑电梯的空闲状态,当没有请求时,电梯停留在当前楼层。
为了降低编程难度,不考虑同时有多个乘客请求同时发生的情况,即采用串行处理乘客的请求方式(电梯只按照规则响应请求队列中当前的乘客请求,响应结束后再响应下一个请求)
类图

1.2分析

一、优势分析
复杂度控制较合理
最大复杂度(Maximum Complexity)为 3,平均复杂度(Average Complexity)为 1.50,说明代码的逻辑分支、嵌套等复杂度较低,整体易读性和可维护性较好。
最复杂方法是Main.main(),复杂度为 3,属于可接受范围,没有出现过度嵌套或分支泛滥的情况。
代码结构较清晰
类和接口数量(Classes and Interfaces)为 4,每个类的平均方法数(Methods per Class)为 4.50,方法内平均语句数(Average Statements per Method)为 6.61,说明类和方法的职责划分较均衡,没有出现 “超大类” 或 “超长方法” 的问题。
代码块深度(Block Depth)方面,最大深度为 3,平均深度为 1.31,大部分语句的块深度集中在 0-2 层,嵌套逻辑不复杂,便于理解和调试。
注释比例适中
带注释的行占比(Percent Lines with Comments)为 16.3%,说明代码有一定的注释说明,能辅助理解业务逻辑或关键逻辑。
二、不足分析
分支语句占比略高
分支语句占比(Percent Branch Statements)为 17.8%,虽然不算严重,但可关注是否存在可优化的条件分支,比如通过逻辑合并、提炼方法等方式简化。
方法调用集中在主方法
从 “最复杂方法” 列表看,Main.main()的方法调用数(Calls)为 6,相对其他方法较高,可能存在主方法职责过重的情况,可考虑将部分逻辑提炼为工具方法或辅助类方法,增强代码的内聚性。
代码行数与语句数的转化效率
代码总行数(Lines)为 386,语句数(Statements)为 146,说明存在较多的空行、注释行或非执行代码行。可检查是否有冗余的格式行,进一步提升代码的 “密度”(执行语句占比)。
三、优化建议
对于Main.main()中较集中的逻辑,可拆解为 “初始化、业务处理、结果输出” 等模块方法,降低主方法复杂度。
针对占比较高的分支语句,梳理条件逻辑,若存在重复或相似的条件判断,可考虑使用策略模式或枚举类优化。
持续维护注释的准确性和完整性,确保注释与代码逻辑同步更新,尤其在业务逻辑较复杂的模块。
总体而言,这段代码的基础质量较好,复杂度、结构、注释等维度都在合理区间,只需针对局部细节(如主方法职责、分支优化)进行优化,即可进一步提升可维护性和可读性。
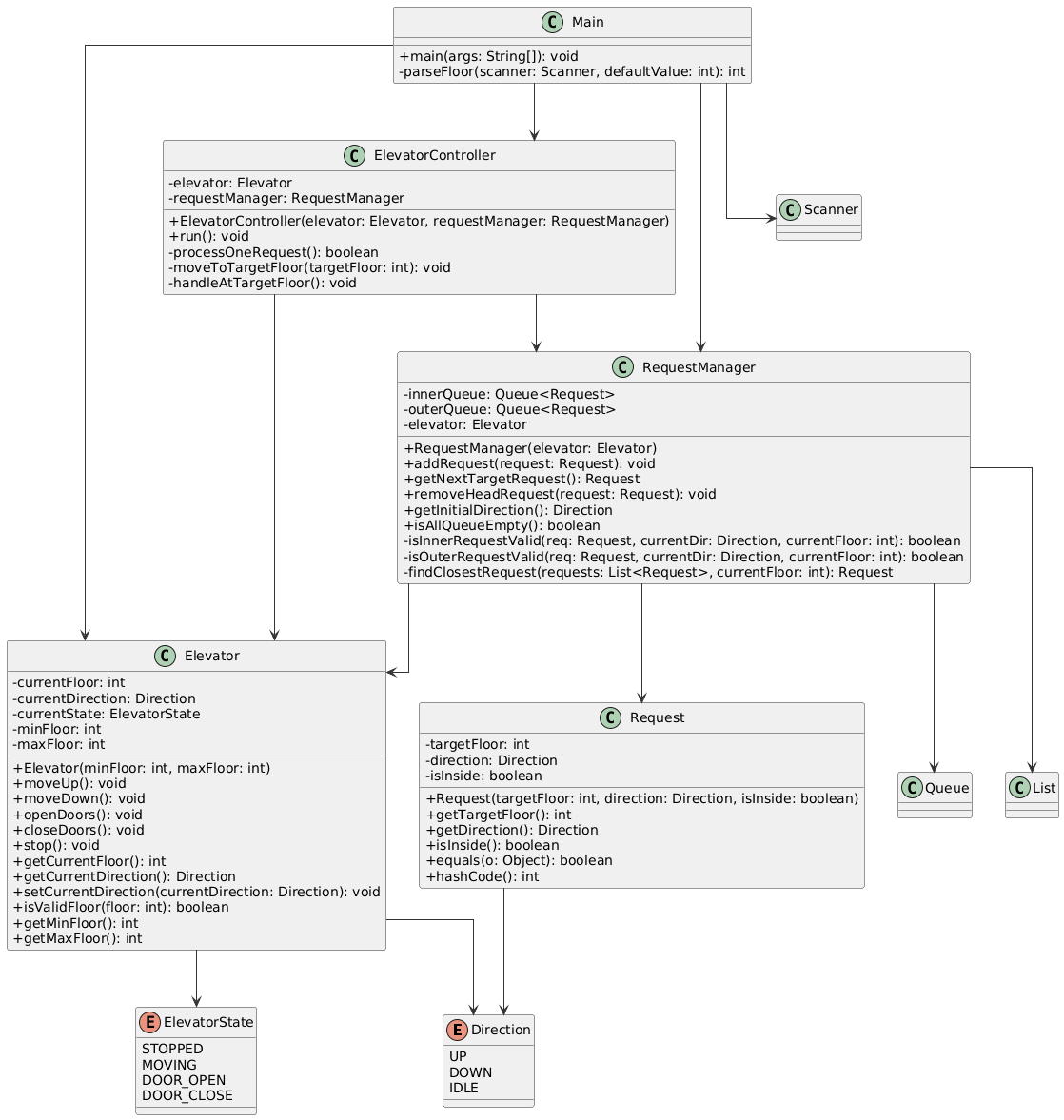
2第二次作业
2.1设计
题目
对之前电梯调度程序进行迭代性设计,目的为解决电梯类职责过多的问题,类设计要求遵循单一职责原则(SRP),要求必须包含但不限于设计电梯类、乘客请求类、队列类以及控制类;
乘客请求楼层数有误,具体为高于最高楼层数或低于最低楼层数,处理方法:程序自动忽略此类输入,继续执行;
乘客请求不合理,具体为输入时出现连续的相同请求,例如<3><3><3>或者<5,DOWN><5,DOWN>,处理方法:程序自动忽略相同的多余输入,继续执行,例如<3><3><3>过滤为<3>。
类图

2.2分析

一、优势分析
注释比例较高,可读性有保障带注释的行占比(Percent Lines with Comments)达到 20.3%,说明代码有较充分的注释说明,能辅助理解业务逻辑和关键实现,降低维护成本。
类与方法的结构较均衡类和接口数量(Classes and Interfaces)为 5,每个类的平均方法数(Methods per Class)为 5.40,方法内平均语句数(Average Statements per Method)为 7.56,整体类和方法的职责划分较合理,没有出现 “超大类” 或 “超长方法” 的极端情况。
多数方法复杂度可控除了个别方法外,如Elevator、ElevatorController的构造方法复杂度仅为 1,说明这些模块的逻辑较为简单直接,易读性较好。
二、不足分析
核心方法复杂度高RequestManager.removeHeadRequest() 的复杂度达到 8,是代码中最复杂的方法;RequestManager.getNextTargetRequest() 复杂度为 5,RequestManager.addRequest() 复杂度为 4,这些核心方法的复杂度偏高,可能存在过度嵌套、分支泛滥或逻辑耦合的问题,增加了维护和调试的难度。
代码块深度较深最大块深度(Maximum Block Depth)为 4,虽然平均块深度(Average Block Depth)为 1.25,但深度为 3、4 的代码块仍有一定占比(如深度 3 的语句有 24 条,深度 4 的有 2 条),过深的嵌套会降低代码的可读性和可维护性。
方法调用与语句集中复杂方法的语句数和调用数也较高,如RequestManager.getNextTargetRequest() 有 14 条语句、11 次调用,RequestManager.removeHeadRequest() 有 6 条语句、10 次调用,说明这些方法的职责可能过于集中,可考虑拆分逻辑以降低复杂度。
三、优化建议
针对 RequestManager 中的高复杂度方法(如removeHeadRequest()、getNextTargetRequest()),梳理逻辑并拆解为更小的辅助方法,减少嵌套和分支。
优化代码块深度,通过提取条件逻辑、使用设计模式(如策略模式)等方式降低嵌套层级。
对核心方法的注释进行强化,明确复杂逻辑的意图和边界,便于后续维护。
总体而言,这段代码的基础结构较清晰,但核心业务方法的复杂度和块深度问题较突出,需重点针对RequestManager模块进行优化,以提升代码的可维护性和可读性。
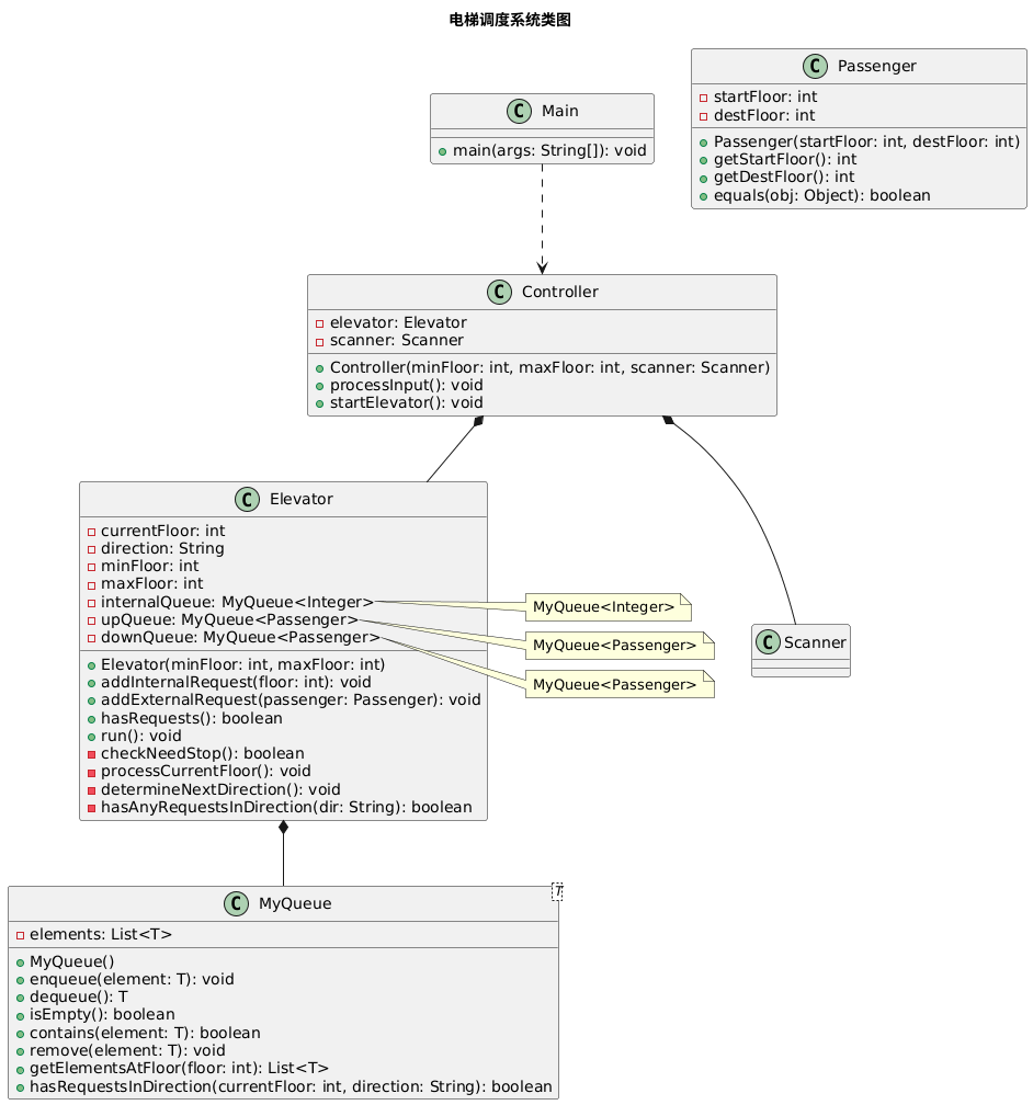
3第三次作业
3.1设计
题目
对之前电梯调度程序再次进行迭代性设计,加入乘客类(Passenger),取消乘客请求类,类设计要求遵循单一职责原则(SRP),要求必须包含但不限于设计电梯类、乘客类、队列类以及控制类,具体设计可参考如下类图。
乘客请求输入变动情况:外部请求由之前的<请求楼层数,请求方向>修改为<请求源楼层,请求目的楼层>
对于外部请求,当电梯处理该请求之后(该请求出队),要将<请求源楼层,请求目的楼层>中的请求目的楼层加入到请求内部队列(加到队尾)
类图

3.2分析

一、优势分析
复杂度极低,逻辑清晰
最大复杂度(Maximum Complexity)仅为 1,平均复杂度(Average Complexity)为 1.00,说明代码几乎没有复杂的分支、嵌套逻辑,整体逻辑非常直观,易读性和可维护性极佳。
唯一的复杂方法是 Main.main(),复杂度也仅为 1,不存在逻辑晦涩的模块。
代码结构极简
类和接口数量(Classes and Interfaces)仅为 2,每个类的平均方法数(Methods per Class)为 8.00,方法内平均语句数(Average Statements per Method)为 8.31,代码结构非常简洁,没有冗余的类或方法。
注释比例合理
带注释的行占比(Percent Lines with Comments)为 20.8%,注释覆盖较充分,能辅助理解代码意图,降低维护成本。
二、不足分析
分支语句占比略高
分支语句占比(Percent Branch Statements)为 23.0%,虽不影响整体复杂度,但可关注是否存在可优化的条件逻辑,比如通过逻辑合并或提炼方法进一步简化。
代码块深度存在局部较深情况
最大块深度(Maximum Block Depth)为 4,虽然平均块深度(Average Block Depth)仅为 0.83,但深度为 3、4 的代码块仍有少量占比(深度 3 有 4 条语句,深度 4 有 1 条语句),可检查这些深层嵌套是否有优化空间。
主方法职责相对集中
Main.main() 是唯一的复杂方法(虽复杂度低),但方法调用数和语句数相对集中,可考虑将部分初始化、业务逻辑拆解为辅助方法,进一步提升代码的内聚性。
三、优化建议
针对占比略高的分支语句,梳理条件逻辑,若存在重复判断,可通过枚举或工具方法简化。
对 Main.main() 中较集中的逻辑,可拆解为 “初始化、执行、收尾” 等小方法,增强代码的模块化
第三章 踩坑心得
1、输入完毕再启动进程
场景:
多线程环境下,电梯进程和输入进程并发执行,导致输入未读取完成电梯就开始运行。
错误表现:
电梯无法处理后续输入的请求,或请求被重复处理。
解决方案:
使用Scanner的hasNext()方法循环读取输入,直到用户输入结束符(如 “end”),将所有请求存储在缓冲区后,再启动电梯调度进程。
2、只要取队首元素
场景:
处理请求时,误从队列中间取元素,导致请求顺序混乱。
错误表现:
先输入的请求未被优先处理,电梯运行路径异常。
解决方案:
使用LinkedList作为队列实现,通过poll()方法获取队首元素(FIFO 原则),确保请求按输入顺序处理。
3、边界条件的鲁棒性处理
场景:
代码没有充分考虑电梯运行的物理边界,如最低楼层(1 层)和最高楼层(N 层)。
错误表现:
当电梯已在 1 层时,仍然尝试响应用户在 1 层按下的 “下行” 按钮,导致不必要的状态切换或程序异常。
电梯内部乘客按下的目标楼层超出了 [minFloor, maxFloor] 的范围,但程序没有进行校验和忽略,导致电梯试图运行到不存在的楼层。
解决方案:
在接收任何请求(无论是内部还是外部)时,都首先进行合法性校验。
对于内部目标楼层请求,直接忽略无效楼层。
对于外部请求,除了忽略无效楼层外,还需忽略在边界楼层的无效方向请求(如 1 层的下行,N 层的上行)。
在电梯的移动逻辑中,增加边界判断,确保电梯不会 “穿墙而过”。
第四章 改进建议
1、二次作业:优化RequestManager类的高复杂度方法
问题:removeHeadRequest()方法包含多重嵌套 if-else,复杂度为 8。
改进方案:使用 “状态模式” 将不同请求类型的处理逻辑拆分为独立的状态类。
2、第三次作业:拆分主方法的职责
问题:Main.main()方法包含输入处理、电梯初始化、调度执行等所有逻辑。
改进方案:将逻辑拆分为InputHandler(输入处理)、ElevatorInitializer(电梯初始化)、Scheduler(调度执行)三个工具类。
3、功能扩展层面:为未来增强预留空间
3.1 支持多电梯调度
问题:
当前设计只支持单电梯,无法满足复杂楼宇的需求。
改进方案:
引入ElevatorBank或Building类来管理多部电梯,实现群控调度算法。
ElevatorBank负责接收全局请求,并决定将请求分配给哪一部电梯。
可以引入更高级的群控策略,如 “最短距离分配”、“最小等待时间预测” 等。
3.2 引入事件驱动模型
问题:
当前的调度逻辑多为主动轮询(while循环),耦合度较高。
改进方案:
使用事件驱动模型。电梯的状态变化(如到达某楼层、门关闭)可以发布为事件,ElevatorScheduler订阅这些事件并做出反应。
例如:
Elevator到达楼层后,发布ElevatorArrivedEvent。
ElevatorScheduler监听到此事件后,执行开门、下客、上客、关门等操作。
第五章 总结
一、迭代过程的核心收获
设计思想的深化
从第一次作业中 “电梯类承担所有职责” 的耦合设计,到第二次作业通过拆分RequestManager、ElevatorController等类实现单一职责原则,再到第三次作业引入Passenger类进一步解耦请求逻辑,我们逐步理解了“分而治之”在软件设计中的关键价值。类的职责划分越清晰,代码的可维护性和可扩展性就越强。
代码质量的量化
把控借助代码度量工具,我们能够客观地评估每次迭代的代码质量。从第一次作业平均复杂度 1.50、分支语句占比 17.8%,到第三次作业平均复杂度 1.00、逻辑近乎无嵌套,我们看到复杂度控制是提升代码可读性的核心手段。同时,20% 左右的注释占比也验证了 “合理注释是代码自解释性的重要补充” 这一实践准则。
问题解决的经验沉淀
三次迭代中遇到的 “输入与进程同步”“队列元素访问规则”“边界条件校验” 等问题,让我们深刻体会到细节决定成败—— 看似简单的电梯调度,实则需要在输入处理、状态管理、请求队列等多个环节进行严谨的逻辑校验和流程控制。这些 “踩坑” 经验也成为后续优化的重要依据。
二、未来展望
本项目的三次迭代完成了从 “功能实现” 到 “架构优化” 的初步跨越,但在工业级应用的方向上仍有拓展空间:
算法层面:
可引入更智能的调度策略,“遗传算法” 等,进一步降低乘客候梯时间和电梯能耗。
架构层面:
可尝试微服务化拆分,将 “电梯控制”“请求管理”“用户界面” 等模块独立部署,提升系统的高可用性和可扩展性。
交互层面:
可增加可视化界面,实时展示电梯运行状态、请求分布等信息,让调度逻辑更直观可感。
三、总结感悟
电梯调度问题的迭代开发,本质上是一次“从业务需求到代码实现,再从代码质量反推设计优化”的完整闭环。它让我们明白:优秀的软件不是一蹴而就的,而是在持续的迭代中,通过对设计原则的坚守、对代码质量的打磨、对业务场景的深挖,逐步进化而来的。这种 “迭代式优化” 的思维,也将为我们后续的软件工程实践提供宝贵的方法论指导。