前言
这次的三个单部电梯调度实验是层层递进的。从第一个作业的一个“上帝类”Elevator类;到第二个作业的解决实验一中“职责过多”的问题,遵循SRP,将不同的职责拆分到不同的类中,从而引入Request类、Queue类、Controller类;到第三个作业引入Passenger类,取消Request类。这些都是对代码结构优化的过程。
三次作业设计与分析
第一次作业
题目:设计一个电梯类,具体包含电梯的最大楼层数、最小楼层数(默认为1层)当前楼层、运行方向、运行状态,以及电梯内部乘客的请求队列和电梯外部楼层乘客的请求队列,其中,电梯外部请求队列需要区分上行和下行。
电梯运行规则如下:电梯默认停留在1层,状态为静止,当有乘客对电梯发起请求时(各楼层电梯外部乘客按下上行或者下行按钮或者电梯内部乘客按下想要到达的楼层数字按钮),电梯开始移动,当电梯向某个方向移动时,优先处理同方向的请求,当同方向的请求均被处理完毕然后再处理相反方向的请求。电梯运行过程中的状态包括停止、移动中、开门、关门等状态。当电梯停止时,如果有新的请求,就根据请求的方向或位置决定移动方向。电梯在运行到某一楼层时,检查当前是否有请求(访问电梯内请求队列和电梯外请求队列),然后据此决定移动方向。每次移动一个楼层,检查是否有需要停靠的请求,如果有,则开门,处理该楼层的请求,然后关门继续移动。
使用键盘模拟输入乘客的请求,此时要注意处理无效请求情况,例如无效楼层请求,比如超过大楼的最高或最低楼层。还需要考虑电梯的空闲状态,当没有请求时,电梯停留在当前楼层。
请编写一个Java程序,设计一个电梯类,包含状态管理、请求队列管理以及调度算法,并使用一些测试用例,模拟不同的请求顺序,观察电梯的行为是否符合预期,比如是否优先处理同方向的请求,是否在移动过程中处理顺路的请求等。为了降低编程难度,不考虑同时有多个乘客请求同时发生的情况,即采用串行处理乘客的请求方式(电梯只按照规则响应请求队列中当前的乘客请求,响应结束后再响应下一个请求),具体运行规则详见输入输出样例。
解题思路:
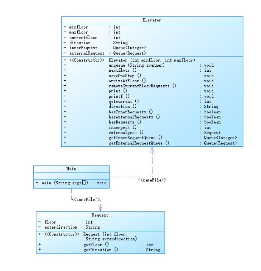
采用了单体设计模式,将电梯的所有功能都集中在一个Elevator类中,包含:状态管理(当前楼层、方向)、请求队列管理(内部和外部请求)、调度算法(nextfloor方法)、移动逻辑(moveOneStep方法)。
类图如下:

使用SouceMonitor对代码进行静态分析:

通过分析可以得出这是一个结构简单但复杂度高度集中、可维护性较差的项目。 核心问题在于Elevator类的nextfloor()方法,它承担了过多的职责,导致代码异常复杂。
关键指标深度分析
1. 核心问题:方法复杂度过高
- 最复杂方法: Elevator.nextfloor()
- 圈复杂度 (Cyclomatic Complexity): 17
- 方法中的语句数: 28
结论:nextfloor()方法几乎包含了整个电梯调度算法的核心逻辑(如判断方向、选择下一楼层、处理内部/外部请求队列等),这些职责没有被分离。
2. 代码结构问题
- 类和接口数: 3 (Main, Elevator, Request)
- 每个类的方法数: 7.00
- 每个方法的平均语句数: 5.24
- 从方法数量看,Elevator类承载了绝大部分功能(7个方法中的大部分),这符合“上帝类”(God Class)的特征,即一个类做了所有事情。
- 虽然平均每个方法只有5.24条语句,看起来不长,但被nextfloor()方法的28条语句严重拉高。这说明其他方法可能相对简单,但核心逻辑全部堆积在了一个方法里。
3. 代码块深度与嵌套层次
- 最大块深度: 4
- 平均块深度: 1.54
- 块深度柱状图: 深度为2的块有52个语句,深度为3的块有14个,深度为4的块有2个。
- 最大块深度为4 表明代码中存在四层嵌套的控制结构。出现在nextfloor()这样的复杂方法中,是代码难以阅读的另一个标志。
- 高嵌套深度是导致高圈复杂度的直接原因。
第二次作业
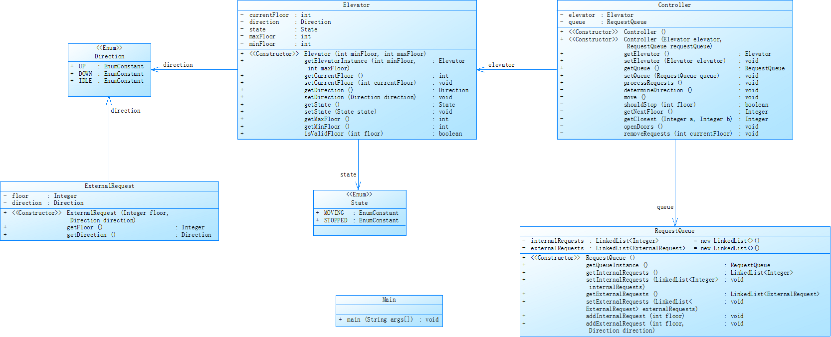
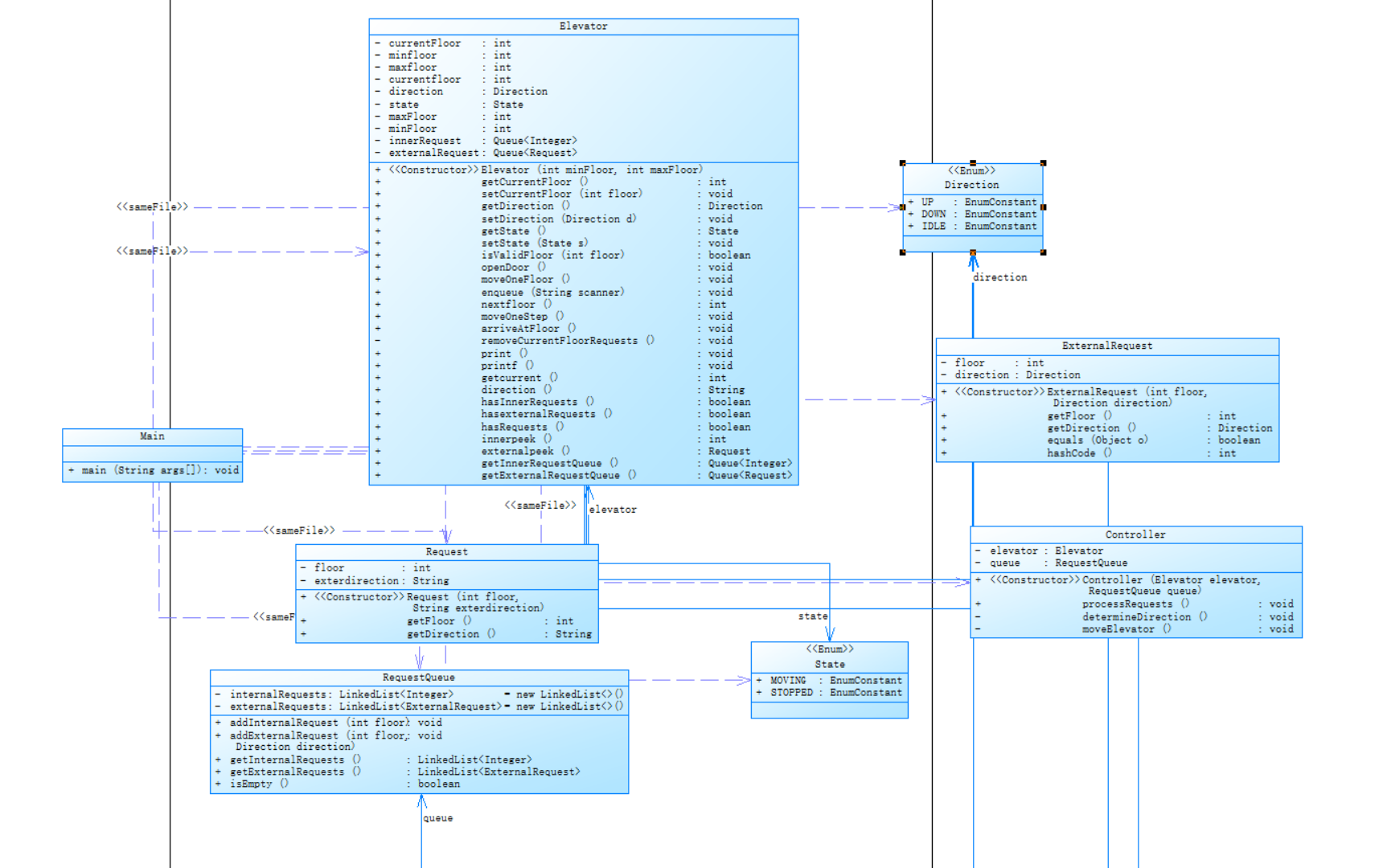
题目:对之前电梯调度程序进行迭代性设计,目的为解决电梯类职责过多的问题,类设计要求遵循单一职责原则(SRP),要求必须包含但不限于设计电梯类、乘客请求类、队列类以及控制类,具体设计可参考如下类图。
电梯运行规则与前阶段单类设计相同,但要处理如下情况:
- 乘客请求楼层数有误,具体为高于最高楼层数或低于最低楼层数,处理方法:程序自动忽略此类输入,继续执行
- 乘客请求不合理,具体为输入时出现连续的相同请求,例如
<3><3><3>或者<5,DOWN><5,DOWN>,处理方法:程序自动忽略相同的多余输入,继续执行,例如<3><3><3>过滤为<3>
解题思路:
职责分离设计
这个设计将原来的单体Elevator类拆分为多个专注特定职责的类:
Elevator类:只负责电梯的物理状态和行为
RequestQueue类: 专门管理请求队列,处理重复请求过滤
Controller类:核心调度算法,决定电梯运行策略
ExternalRequest类:封装外部请求数据
枚举类型:Direction和State确保类型安全
调度算法流程
控制器采用简单的"先来先服务+顺路捎带"策略:
- 当电梯空闲时,选择第一个请求的方向
- 移动过程中检查当前楼层是否有顺路请求
- 处理完请求后更新状态
类图如下:

使用SouceMonitor对代码进行静态分析:

关键指标深度分析
1. 复杂度显著降低
- 最复杂方法:
Main.main() - 最大圈复杂度 (Maximum Complexity): 7
- 平均复杂度 (Average Complexity): 1.61
- 重构前:最复杂方法是
Elevator.nextfloor(),圈复杂度高达17 - 重构后:最复杂方法变为
Main.main(),复杂度降至7
2. 代码结构更加合理
- 类和接口数: 7 (
Main,Elevator,Controller,RequestQueue,ExternalRequest,Direction,State) - 每个类的方法数: 3.57
- 从原来的3个类增加到7个类,体现了职责分离的良好实践
- 平均每个类只有3.57个方法,说明每个类的职责都很单一,符合SRP原则
- 枚举类型的引入(
Direction,State)提高了类型安全性
3. 方法粒度更加细化
- 每个方法的平均语句数: 3.24
- 总方法数: 约25个方法(7类 × 3.57)
- 平均每个方法只有3.24条语句,说明方法都很短小,功能单一
- 小方法,单一职责
- 与之前
nextfloor()方法的28条语句形成鲜明对比
4. 代码块深度优化
- 最大块深度: 4(在
Main.main()中) - 平均块深度: 1.62
- 最大深度4说明仍有改进空间,但相比之前的深层嵌套已有改善
- 平均深度1.62表明大部分代码块嵌套层次很浅,可读性好
总结:
通过给出的类图分析了实现过程,在原有基础上进行合理拆分。但是类之间的接口契约可以更加明确,这是需要进行改进的点。
第三次作业
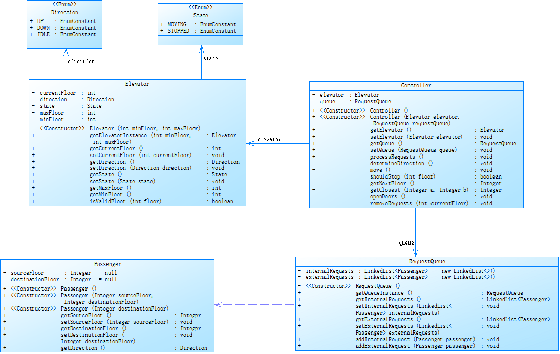
题目:对之前电梯调度程序再次进行迭代性设计,加入乘客类(Passenger),取消乘客请求类,类设计要求遵循单一职责原则(SRP),要求必须包含但不限于设计电梯类、乘客类、队列类以及控制类,具体设计可参考如下类图。

电梯运行规则与前阶段相同,但有如下变动情况:
- 乘客请求输入变动情况:外部请求由之前的
<请求楼层数,请求方向>修改为<请求源楼层,请求目的楼层> - 对于外部请求,当电梯处理该请求之后(该请求出队),要将
<请求源楼层,请求目的楼层>中的请求目的楼层加入到请求内部队列(加到队尾)
解题思路:
引入乘客类,将系统从"请求驱动"变为"乘客驱动"。
核心设计理念:乘客为中心
- 取消了独立的
Request类,用Passenger类统一表示请求 - 外部请求格式变为
<源楼层, 目标楼层>,更符合实际场景 - 乘客自己知道行程方向(
sourceFloor→destinationFloor)
类图如下:

使用SouceMonitor对代码进行静态分析:

关键指标深度分析
1. 核心问题:算法复杂度爆炸式增长
- 最复杂方法:
Controller.moveToFloor() - 圈复杂度 (Cyclomatic Complexity): 14
- 方法中的语句数: 20
- 最大块深度: 6
2. 复杂度分布分析
从度量数据看,复杂度高度集中在少数几个方法:
Controller.moveToFloor(): 复杂度14Controller.getNextRequestInCurrentDirection(): 复杂度7Controller.shouldStopAtFloor(): 复杂度5Main.main(): 复杂度7
新的乘客模型使得调度算法变得更加复杂,Controller类承担了过重的逻辑负担。
总结:
Controller.processRequests()方法的圈复杂度高达27,同时,moveToFloor方法也达到14的复杂度,且包含20条语句和6层嵌套,调度算法已经变得过于复杂和难以理解。虽然类数量保持在7个,架构设计依然清晰,但核心方法的复杂度失控。问题总结:
第一次作业
Elevator类承担所有职责,违反单一职责原则
nextfloor()方法圈复杂度高达17,难以维护和测试
缺乏清晰的架构分层,所有逻辑混杂在一起
第二次作业
LinkedList),影响查询效率•第三次作业
Controller.processRequests()复杂度飙升至27,达到危险水平。moveToFloor方法14的复杂度+6层嵌套,可读性极差。踩坑心得
第一次作业埋头实现了功能,却造就了一个臃肿的“上帝类”,让我亲身体会到代码的维护之痛。第二次作业成功进行了职责拆分,架构变得清晰,尝到了遵循单一职责原则的甜头,却也因过度简化调度算法而留下了功能上的短板。第三次作业,在引入更贴近的模型时,我未能有效驾驭新增的复杂性,导致核心算法复杂度失控,良好的架构蓝图必须配以严谨的实现,否则依然是空中楼阁。对复杂度保持敬畏,并及时重构。
总结
这三次电梯作业的迭代历程,是一次完整实践教育:从第一次实现功能时制造出臃肿的“上帝类”和高达17圈复杂度的混乱,到第二次通过职责分离成功将复杂度降至7,体验了清晰架构带来的可维护性飞跃,再到第三次引入模型时,因未能有效控制算法复杂度而遭遇27的复杂度反弹。这一曲折过程生动地诠释了程序设计的核心挑战——如何在不断添加功能的同时,持续驾驭代码复杂度。它让我深刻认识到,优秀的软件不仅是功能的堆砌,更是架构、算法与工程质量三者间精妙平衡的产物,任何一方的缺失都将导致系统质量的崩塌。