一、前言
三次电梯调度大作业,迭代需求升级,任务逐渐增加需求,难度逐渐增加,主要是培养我们面向对象编程的思想、算法设计、代码重构与问题排查。
知识点包括类与对象的定义与使用、构造方法、getter/setter 方法封装、枚举类(Direction/State)设计,数据结构(队列),队列的泛化、调度算法(LOOK 算法),LinkedList 队列的增删改查操作(offer/poll/peek),Scanner类的 next ()/nextLine () 方法、正则表达式(如<\d+> <\d+,UP>)匹配乘客的请求格式,还有对复杂输入解析。设计原则是单一职责原则SRP,将电梯属性管理、请求队列处理、调度逻辑控制拆分为独立类。
第一次作业任务是实现电梯基础功能调度:内部/外部请求处理、无效请求过滤、LOOK 算法调度,按格式输出运行过程;第二次作业任务是在第一次作业基础上优化:遵循单一职责原则拆分类结构、过滤连续重复请求;第三次作业任务是取消外部请求类、新增乘客类,适配新输入格式,处理外部请求队列同时也要调整内部请求队列。
难度逐渐上升,每次迭代根据前面代码进行优化,知识点连贯,培养我们的面向对象设计思维。
二、设计与分析
第一次作业
- 需求分析
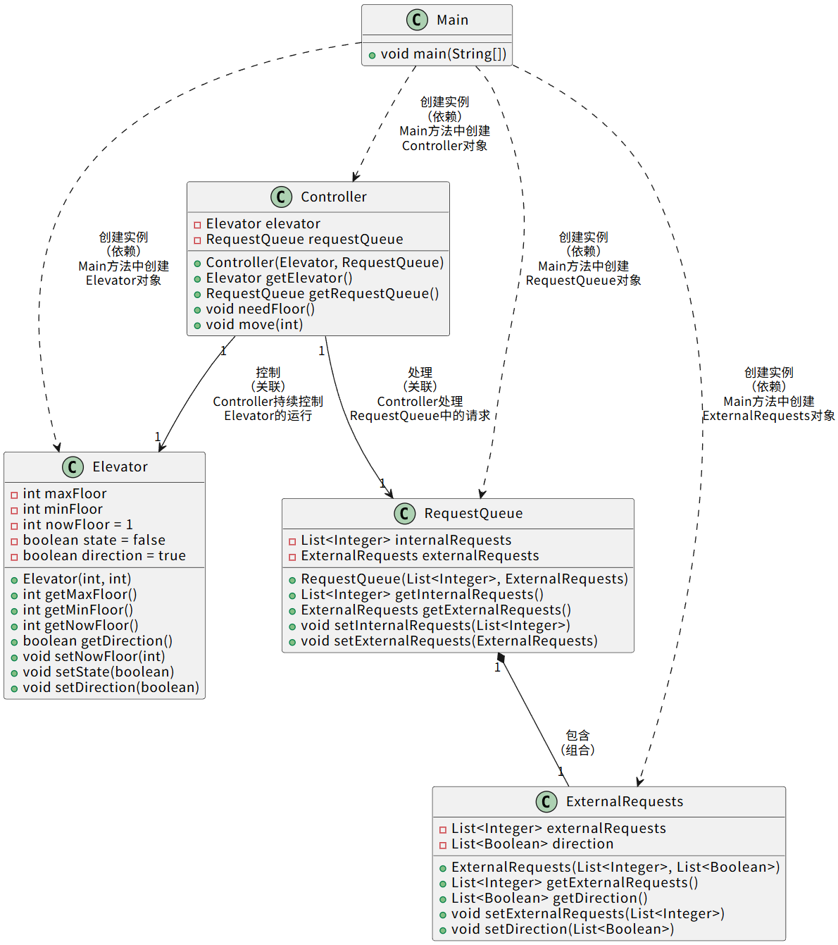
实现电梯基本功能:支持内部请求<楼层数>与外部请求<楼层数,方向>,遵循LOOK调度算法,过滤无效楼层请求,按指定格式输出运行过程。 - 类设计分析
设计思路是功能模块拆分,定义4个类:
- Elevator类:封装电梯核心属性(当前楼层、最大/最小楼层、运行方向、状态)与楼层合法性校验、属性读写;
- ExternalRequests类:单独存储外部请求的楼层与方向,采用 List 结构分别存储,便于对应关联;
- RequestQueue类:整合内部请求队列与外部请求对象,提供统一的队列访问接口;
- Controller类:核心调度逻辑,负责方向决策、电梯移动、停靠判断与请求移除。
- 图例分析



- 数据分析
点击查看更多数据细节
Metrics Details For File 'Elevator1.java'
--------------------------------------------------------------------------------------------Parameter Value
========= =====
Project Directory C:\Users\21398\Desktop\面向对象\BLOG-1\
Project Name Elevator1
Checkpoint Name Baseline
File Name Elevator1.java
Lines 329
Statements 257
Percent Branch Statements 19.8
Method Call Statements 117
Percent Lines with Comments 0.0
Classes and Interfaces 5
Methods per Class 4.80
Average Statements per Method 8.83
Line Number of Most Complex Method 99
Name of Most Complex Method Controller.needFloor()
Maximum Complexity 43
Line Number of Deepest Block 184
Maximum Block Depth 7
Average Block Depth 3.18
Average Complexity 3.75--------------------------------------------------------------------------------------------
Most Complex Methods in 5 Class(es): Complexity, Statements, Max Depth, CallsController.Controller() 2, 4, 3, 1
Controller.getElevator() 1, 1, 2, 0
Controller.getRequestQueue() 1, 1, 2, 0
Controller.move() 4, 9, 4, 7
Controller.needFloor() 43, 118, 7, 68
Elevator.Elevator() 1, 2, 2, 0
Elevator.getDirection() 1, 1, 2, 0
Elevator.getMaxFloor() 1, 1, 2, 0
Elevator.getMinFloor() 1, 1, 2, 0
Elevator.getNowFloor() 1, 1, 2, 0
Elevator.setDirection() 1, 1, 2, 0
Elevator.setNowFloor() 1, 1, 2, 0
Elevator.setState() 1, 1, 2, 0
ExternalRequests.ExternalRequests() 1, 2, 2, 0
ExternalRequests.getDirection() 1, 1, 2, 0
ExternalRequests.getExternalRequests() 1, 1, 2, 0
ExternalRequests.setDirection() 1, 1, 2, 0
ExternalRequests.setExternalRequests() 1, 1, 2, 0
Main.main() 21, 58, 5, 41
RequestQueue.getExternalRequests() 1, 1, 2, 0
RequestQueue.getInternalRequests() 1, 1, 2, 0
RequestQueue.RequestQueue() 1, 2, 2, 0
RequestQueue.setExternalRequests() 1, 1, 2, 0
RequestQueue.setInternalRequests() 1, 1, 2, 0--------------------------------------------------------------------------------------------
Block Depth Statements0 10
1 35
2 70
3 34
4 35
5 43
6 26
7 4
8 0
9+ 0
--------------------------------------------------------------------------------------------
(1) 基本数据解读
行数:329,整体代码量适中,但分布不均匀,Controller类占比超60%
语句数:257,数量合理
类平均方法数:4.80,类方法数量适中
方法平均语句数:8.83,整体适中
最大复杂度:43,集中在Controller.needFloor(),超出复杂度阈值10
最大代码块深度:7,可读性较差
注释占比:0.0%,无任何注释,后期维护与问题排查难度较大
(2) 问题分析
Main.main()功能过多
复杂度 21:包含输入读取、请求解析、格式校验、无效过滤、重复去重等多个功能,逻辑链过长;
语句分布:58,有大量字符串处理与集合操作,应该拆分开。
队列操作效率低下
外部请求采用List存储,remove(0)方法的时间复杂度为O(n),当请求数量较多时,频繁删除队首元素导致性能下降;
通过遍历队列尾部元素重复请求去重逻辑,虽时间复杂度为O(1),但判断逻辑与请求解析耦合在Main类中,复用性小。
(3) 心得
- Main类既负责输入读取,又负责请求解析、过滤与去重,功能过载;
反思:初期设计仅关注 “功能实现”,未考虑SRP,导致后续维护与优化困难。 - 用布尔值表示电梯方向,需记忆true=UP,语义模糊,不如枚举类的直观;
反思:数据模型是程序基础,关联性不强 - List的remove(0)效率低下,未考虑使用LinkedList的poll()方法;
反思:基础功能实现后,注意数据结构选泽与算法优化,避免能运行但效率低的情况。
(4) 总结与改进
虽然实现了电梯调度的基础功能,LOOK算法与异常请求处理,但在设计规范性、代码可读性、性能优化等方面仍然存在不足。本次分析体会到设计优于编码这个说法。
- 类设计应严格遵循单一职责原则,将Main类的请求处理逻辑拆分到RequestQueue类;
- 优化数据结构选型,用LinkedList替代List存储队列;
- 数据模型需优化,用ExternalRequest类封装外部请求的 “楼层 + 方向”,替代分离式 List 存储,用枚举类Direction替代布尔值方向标识;
- 去到所需求楼层的复杂方法按方向决定、目标楼层计算、请求移除拆分为多个小方法,降低单个方法的复杂度。
第二次作业
- 需求分析
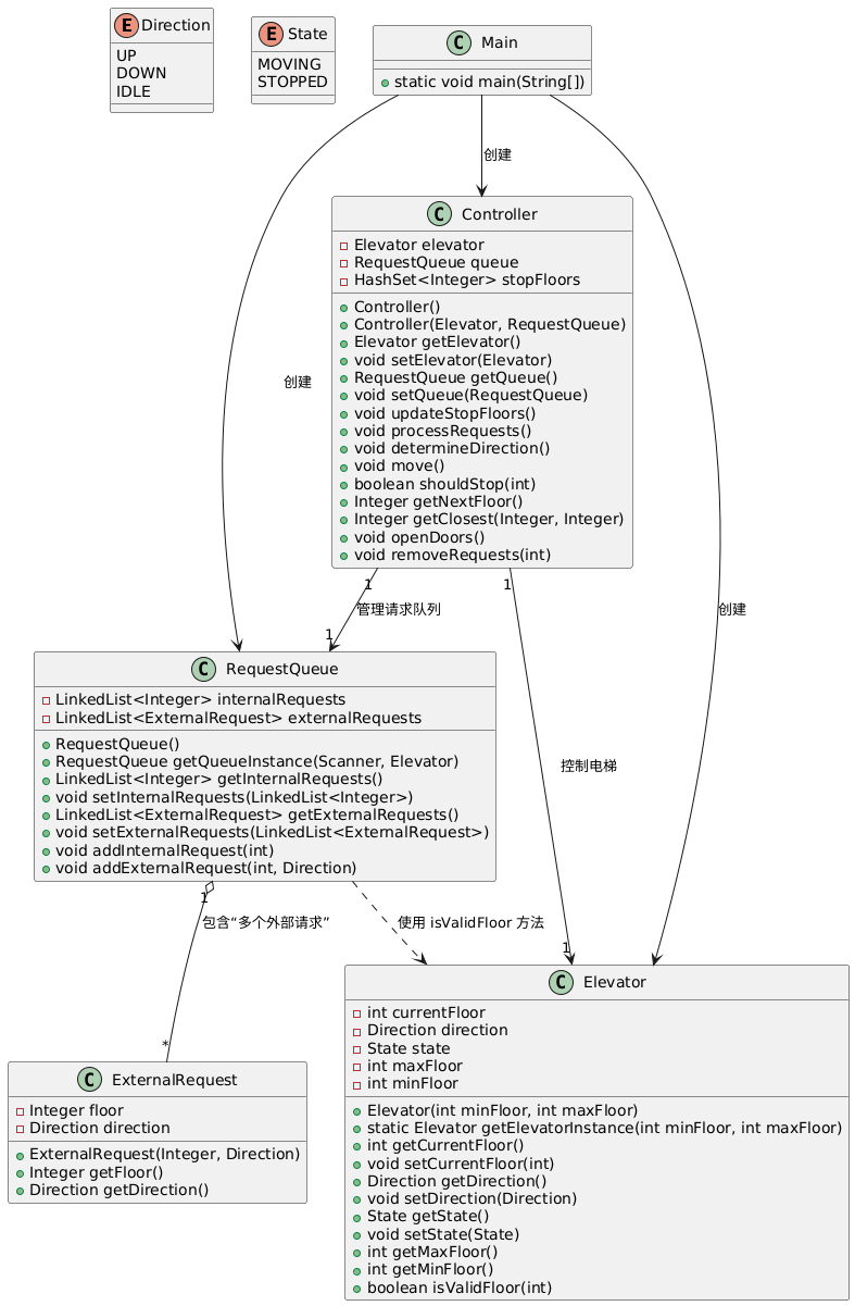
第二次作业是在第一次基础调度功能上迭代优化,核心目标是遵循SRP重构类结构,同时新增异常请求处理逻辑,即程序自动忽略高于最高楼层数或低于最低楼层数的请求,和相同的多余输入。 - 类设计分析
第二次作业在第一次基础上进行了结构重构,遵循SRP,定义了7个类(其中2个枚举类):
- 枚举类Direction与State:替代作业一的Boolean标识,Direction包含UP/DOWN/IDLE三个枚举常量,State包含MOVING/STOPPED两个常量;
- Elevator类:封装电梯核心属性与校验,新增isValidFloor()方法负责楼层合法性判断,无其他改变;
- ExternalRequest类:封装外部请求的<楼层,方向>,通过构造方法关联同一请求的两个核心属性,替代作业一的List存储;
- RequestQueue类:接管所有请求相关逻辑,包括输入解析、无效请求过滤、重复请求去重、队列管理,代替了Main类中的请求处理功能;
- Controller类:调度核心逻辑,新增updateStopFloors()方法用来缓存停靠楼层,通过determineDirection()(方向决策)、shouldStop()(停靠判断)、removeRequests()(请求移除)等方法拆分原needFloor()的复杂逻辑;
- Main类:只负责读取电梯最大/最小楼层、创建实例Elevator/RequestQueue/Controller
- 图例分析



4.数据分析
点击查看更多数据细节
Metrics Details For File 'Elevator2.java'
--------------------------------------------------------------------------------------------Parameter Value
========= =====
Project Directory C:\Users\21398\Desktop\面向对象\BLOG-1\
Project Name Elevator2
Checkpoint Name Baseline
File Name Elevator2.java
Lines 292
Statements 198
Percent Branch Statements 18.2
Method Call Statements 87
Percent Lines with Comments 1.4
Classes and Interfaces 7
Methods per Class 5.43
Average Statements per Method 3.61
Line Number of Most Complex Method 176
Name of Most Complex Method Controller.determineDirection()
Maximum Complexity 14
Line Number of Deepest Block 93
Maximum Block Depth 6
Average Block Depth 2.13
Average Complexity 2.16--------------------------------------------------------------------------------------------
Most Complex Methods in 5 Class(es): Complexity, Statements, Max Depth, CallsController.Controller() 1, 2, 2, 0
Controller.Controller() 1, 0, 0, 0
Controller.determineDirection() 14, 27, 5, 6
Controller.getClosest() 3, 8, 2, 1
Controller.getElevator() 1, 1, 2, 0
Controller.getNextFloor() 2, 4, 3, 5
Controller.getQueue() 1, 1, 2, 0
Controller.move() 1, 4, 2, 3
Controller.openDoors() 1, 3, 2, 3
Controller.processRequests() 4, 11, 4, 13
Controller.removeRequests() 12, 11, 4, 19
Controller.setElevator() 1, 1, 2, 0
Controller.setQueue() 1, 1, 2, 0
Controller.shouldStop() 4, 7, 4, 5
Controller.updateStopFloors() 2, 4, 3, 4
Elevator.Elevator() 1, 5, 2, 0
Elevator.getCurrentFloor() 1, 1, 2, 0
Elevator.getDirection() 1, 1, 2, 0
Elevator.getElevatorInstance() 1, 1, 2, 0
Elevator.getMaxFloor() 1, 1, 2, 0
Elevator.getMinFloor() 1, 1, 2, 0
Elevator.getState() 1, 1, 2, 0
Elevator.isValidFloor() 2, 1, 2, 0
Elevator.setCurrentFloor() 1, 1, 2, 0
Elevator.setDirection() 1, 1, 2, 0
Elevator.setState() 1, 1, 2, 0
ExternalRequest.ExternalRequest() 1, 2, 2, 0
ExternalRequest.getDirection() 1, 1, 2, 0
ExternalRequest.getFloor() 1, 1, 2, 0
Main.main() 1, 8, 2, 2
RequestQueue.addExternalRequest() 1, 1, 2, 1
RequestQueue.addInternalRequest() 1, 1, 2, 1
RequestQueue.getExternalRequests() 1, 1, 2, 0
RequestQueue.getInternalRequests() 1, 1, 2, 0
RequestQueue.getQueueInstance() 10, 19, 6, 21
RequestQueue.RequestQueue() 1, 0, 0, 0
RequestQueue.setExternalRequests() 1, 1, 2, 0
RequestQueue.setInternalRequests() 1, 1, 2, 0--------------------------------------------------------------------------------------------
Block Depth Statements0 11
1 50
2 81
3 29
4 16
5 8
6 3
7 0
8 0
9+ 0
--------------------------------------------------------------------------------------------
(1) 基本数据解读
行数:292,代码量减少,因结构化拆分消除冗余代码
语句数:198,数量合理,逻辑简洁了些,无多余判断
类平均方法数:5.43,类方法数量合理
方法平均语句数:3.61,减少了重复调用,执行效率和可读性提升
最大复杂度:14,复杂方法拆分效果显著,但还有较大的优化空间
最大代码块深度:6,嵌套层减少,可读性有提升
注释占比:1.4%,新增少量关键注释,方便理解
(2) 问题分析
Controller.determineDirection()方向决策复杂度有点大
复杂度14,调度核心方法,用来无方向时找最近请求、同方向是否有残留请求、方向反转,主要是属性读写与集合遍历,stopFloors哈希集合用来缓存待停靠楼层,方向决策时无需重复遍历内外部队列,时间复杂度从 O(n)优化为 O(1)
初期去重仅判断了 “当前请求与队列尾部元素是否一致”,但未考虑队列空的情况,导致没通过测试。连续重复请求<3,UP><3,UP>测试,发现当队列空时,queue.getExternalRequests().getLast()会抛出空指针异常,原因是未先判断队列是否为空,然后去重判断前添加了队列空判断。
(3) 心得
- 将上次Main类中的请求处理功能、Controller类的调度与执行功能,拆分为RequestQueue、Controller、Elevator三个独立类;还有大方法拆分为小方法,复杂度明显降低;类和方法边界越清晰越好,后续修改某一功能时无需担心影响其他模块。
- 用HashSet缓存停靠楼层,将停靠判断的时间复杂度从 O (n) 优化为 O (1);用LinkedList的peek()/poll()操作效率更高;
(4) 总结与改进
较作业一在设计规范性、代码可读性、性能优化等方面有一定提升,满足了连续重复请求过滤与无效请求过滤的新增需求,但还是有很大的优化空间。
- 将stopFloors缓存改为仅在内外部队列发生添加/移除请求时才更新缓存,减少不必要的clear()与addAll()操作;
- 代码存在少量冗余,determineDirection()中 “判断同方向是否有请求” 的逻辑,当前对内外部请求分别遍历,应该合并为遍历stopFloors缓存停靠楼层集合,仅判断楼层是否在当前方向前方。
第三次作业
- 需求分析
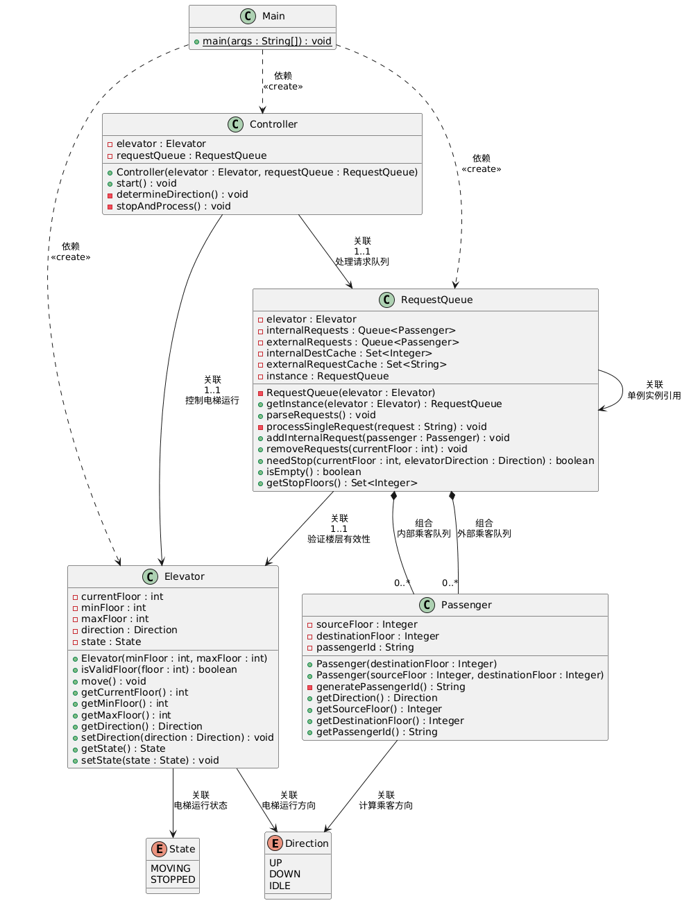
对之前电梯调度程序再次进行迭代性设计,加入乘客类(Passenger),取消乘客请求类,电梯运行规则与前阶段相同,但有如下变动情况:
乘客请求输入变动情况:外部请求由之前的<请求楼层数,请求方向>修改为<请求源楼层,请求目的楼层>
对于外部请求,当电梯处理该请求之后(该请求出队),要将<请求源楼层,请求目的楼层>中的请求目的楼层加入到请求内部队列(加到队尾) - 类设计分析
第三次作业是取消请求类,新增Passenger乘客类,重构后的类共7个:
- 枚举类Direction与State:沿用作业二的设计;
- Passenger类:封装乘客的源楼层sourceFloor与目标楼层destinationFloor,用不同构造方法来判断请求是内部还是外部:
电梯内乘客:调用Passenger(Integer destinationFloor),看作源楼层设为null,仅保留目标楼层;
电梯外乘客:调用Passenger(Integer sourceFloor, Integer destinationFloor),源楼层与目标楼层均非空; - Elevator类:沿用作业二的设计,无新增属性,仅适配Passenger类的数据模型;
- RequestQueue类:内部请求List+外部请求List 改为 内部乘客List+外部乘客List,用来处理乘客请求的,新增外部乘客目标楼层入队;
- Controller类:调度逻辑不变,新增处理外部乘客后目标楼层入队;
- Main类:仅用来实例创建与流程启动。
- 图例分析



- 数据分析
点击查看更多数据细节
Metrics Details For File 'Elevator3.java'
--------------------------------------------------------------------------------------------Parameter Value
========= =====
Project Directory C:\Users\21398\Desktop\面向对象\BLOG-1\
Project Name Elevator3
Checkpoint Name Baseline
File Name Elevator3.java
Lines 331
Statements 210
Percent Branch Statements 18.1
Method Call Statements 81
Percent Lines with Comments 7.3
Classes and Interfaces 7
Methods per Class 4.29
Average Statements per Method 5.00
Line Number of Most Complex Method 66
Name of Most Complex Method RequestQueue.processSingleRequest()
Maximum Complexity 8
Line Number of Deepest Block 70
Maximum Block Depth 6
Average Block Depth 2.70
Average Complexity 2.17--------------------------------------------------------------------------------------------
Most Complex Methods in 5 Class(es): Complexity, Statements, Max Depth, CallsController.Controller() 1, 2, 2, 0
Controller.start() 2, 5, 2, 5
Elevator.Elevator() 1, 5, 3, 0
Elevator.getCurrentFloor() 1, 1, 3, 0
Elevator.getDirection() 1, 1, 3, 0
Elevator.getMaxFloor() 1, 1, 3, 0
Elevator.getMinFloor() 1, 1, 3, 0
Elevator.getState() 1, 1, 3, 0
Elevator.isValidFloor() 2, 1, 3, 0
Elevator.move() 8, 12, 6, 0
Elevator.setDirection() 1, 1, 3, 0
Elevator.setState() 1, 1, 3, 0
Main.main() 1, 2, 2, 2
Passenger.generatePassengerId() 1, 1, 3, 1
Passenger.getDestinationFloor() 1, 1, 3, 0
Passenger.getDirection() 3, 3, 4, 1
Passenger.getPassengerId() 1, 1, 3, 0
Passenger.getSourceFloor() 1, 1, 3, 0
Passenger.Passenger() 1, 3, 3, 1
Passenger.Passenger() 1, 3, 3, 1
RequestQueue.addInternalRequest() 4, 10, 4, 8
RequestQueue.getInstance() 2, 3, 4, 0
RequestQueue.getStopFloors() 1, 3, 3, 3
RequestQueue.isEmpty() 1, 1, 3, 2
RequestQueue.needStop() 5, 6, 5, 3
RequestQueue.parseRequests() 5, 10, 5, 10
RequestQueue.processSingleRequest() 8, 23, 5, 18
RequestQueue.removeRequests() 5, 12, 5, 13
RequestQueue.RequestQueue() 1, 5, 3, 0--------------------------------------------------------------------------------------------
Block Depth Statements0 15
1 22
2 58
3 63
4 27
5 18
6 7
7 0
8 0
9+ 0
--------------------------------------------------------------------------------------------
(1) 基本数据解读
行数:331,要求改变,新增了乘客类和一些方法
语句数:210,数量合理,判断较多
分支语句百分比:18.1%,覆盖不够全面
类平均方法数:4.29,类方法数量合理
方法平均语句数:5.00,因联动逻辑回升了一点
最大复杂度:8,优化了冗余嵌套,还有较大的优化空间
最大代码块深度:6,嵌套层保持不变
注释占比:7.3%,大幅提升了可读性
(2) 问题分析
测试重复请求、无效楼层,解决了一些核心问题;RequestQueue频繁clear()与addAll()操作,改为增量更新。
(3) 心得
- LinkedList队列存储乘客请求,HashSet缓存去重与快速查找,使用Queue接口方法;
- RequestQueue.removeRequests()方法实现外部乘客在源楼层上电梯后,他的目标楼层自动封装为内部乘客入队,相当于是内部乘客
(4) 总结与改进
目前还有很多不足之处,可读性、健壮性,如果以后还有其他要求,程序设计改动的成本、可拓展性也是需要考虑进一步优化的,比如以后如果要求切换调度算法时,就要增加调度算法类,然后将LOOK算法封装进去,而不用修改Controller;目前只是处理队列请求,没有考虑多乘客同时请求的情况。
三、总结
这三次大作业改掉了我上来就写代码的坏毛病,学会了先设计类结构。从刚开始思维局限怕麻烦,只会用基础类和集合,到后来能灵活拆分类,使用容器LinkedList泛化而不是用List存储请求,用枚举和哈希集合优化性能,利用Java封装好的接口,还学会了很多算法思维如LOOK调度算法。现在写代码会主动想数据结构选得对不对、各种类的作用清不清晰,而不是只追求能运行成功就好了。让我从面向过程写代码的思想转变到面向对象设计代码的思想,虽然还是有很多不足,注释懒得写后面回头看自己的代码都得琢磨半天,先把功能做出来而不重视类结构设计,等等,但知道了以后该往哪方面使劲。如果题目集有标准例程,在三次大作业都结束后,或许可以让大家看看,然后对各自代码针对性的发现和解决问题。