1、前言:
电梯控制系统三次题目集均围绕 Java 实现电梯请求处理与调度逻辑展开,难度逐步递增:第一次搭建基础框架,涉及抽象类、枚举、队列等知识点,6 个组件完成基础运行任务,难度简单,核心是理解同向优先的队头处理规则;第二次优化架构,新增请求队列与控制类,通过重写 equals/hashCode 和集合实现去重,7 个组件承载架构拆分与去重任务,难度中等,重点突破组件逻辑衔接;第三次重构外部请求模型(源 / 目的楼层),实现外部请求转内部请求的联动与边界处理,7 个组件完成模型重构与流程闭环,难度较难,核心是适配模型调整的连锁逻辑,整体从基础实现、架构优化到场景适配,层层考察面向对象与业务设计能力。
2、设计与分析:
2.1第一次代码:
2.1.1整体架构
定义了五个类
Direction 枚举:定义电梯运行状态(UP/DOWN/IDLE),规范方向取值。
Request 抽象类:封装请求共性(楼层、距离计算),定义 3 个抽象方法(方向判断、内外请求标识),统一请求行为。
请求子类:InnerRequest(内部请求,含onlyDown标识)、OuterRequest(外部请求,含方向属性),分别实现抽象方法。
Elevator 类:核心业务类,包揽请求队列管理(外部 / 内部队列)、优先级判断、方向决策、移动与停靠逻辑。
Main 类:负责输入解析、请求构造、电梯实例初始化与运行触发。
通过这五个类来实现电梯调度算法
2.1.2核心逻辑解析
(1)请求处理流程
输入解析)→ 过滤超范围请求(→ 入队(外部 / 内部队列)→ 优先级队头判定(→ 方向决策→ 移动→ 停靠处理→ 移除队头。
(2)关键算法:优先级队头判定
同向队头优先 → 距离近优先,仅处理当前优先级队头
2.1.3

通过对代码的质量图进行分析可以得出如下结论
代码已完整实现单部电梯的核心调度功能(内外请求接收、同向 + 距离优先调度、移动停靠),边界场景处理到位;整体代码规模适中(285 行),可执行语句占比合理,无冗余代码;,无冗长超大方法,多数逻辑简单直观,基础实现质量达标。类数量少(仅 2 个统计类)但方法密度高(平均 11 个方法 / 类),核心职责过度集中于少数类(如Elevator包揽队列、调度、移动,Main包揽输入、解析、初始化),未遵循单一职责原则,后续扩展或修改逻辑时耦合度高、成本大。个别方法嵌套深度达 5 层、复杂度偏高,集中在核心流程(输入解析、优先级判定),可能增加调试难度;分支语句占比 15.7% 虽适中,但深层嵌套的局部逻辑需简化。
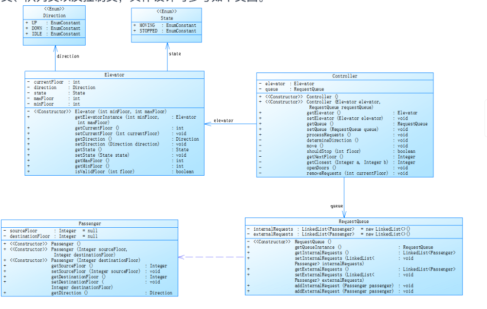
2.2第二次代码
2.2.1类图设计

2.2.2. 核心优化点解析
(1)架构解耦:职责拆分实现模块化
Elevator 类:仅保留电梯实体属性(楼层、方向)和基础移动方法(moveUp/moveDown),剥离原有的队列管理、调度逻辑,专注 “电梯实体操作”;
RequestQueue 类:新增专用队列管理类,封装内外请求队列(outerRequests/innerRequests)和去重集合(existingRequests),统一处理请求添加(楼层校验 + 去重)、队头获取、移除等操作,解决重复请求问题;
ElevatorController 类:新增控制类,接收电梯和队列实例,封装优先级判定(getPriorityHead)、方向决策(determineDirection)、停靠处理(processHead)等核心调度逻辑,成为 “业务大脑”。
(2)请求去重:重写 equals/hashCode+HashSet 实现
抽象类Request及子类InnerRequest/OuterRequest重写equals和hashCode方法,明确 “相同请求” 判定标准(如OuterRequest以 “楼层 + 方向” 为唯一标识);
RequestQueue的addRequest方法通过existingRequests集合判断请求是否已存在,自动过滤重复请求和超范围请求,提升系统鲁棒性。
(3)核心逻辑复用与优化
优先级判定规则(同向队头优先→距离近优先)复用第一次实现,但迁移至ElevatorController类,与电梯实体解耦,便于后续修改调度算法;
主流程保持 “输入解析→请求入队→调度→移动→停靠”,但通过组件化拆分,逻辑分层更清晰。
2.2.3

通过新增RequestQueue(队列管理 + 去重)、ElevatorController(调度控制)类,完成 “电梯实体 - 请求队列 - 控制逻辑” 的职责拆分,彻底解决第一次 “职责过度耦合” 的问题,类间依赖清晰,可维护性与扩展性大幅提升平均每方法语句数降至 5.95 行,较第一次减少 15.6%,多数方法仅承担单一功能(如队列增删、电梯移动),逻辑简洁,复用性与可读性(代码层面)改善。
2.3第三次代码
2.3.1类图设计

2.3.2
这次在上次的基础上乘客请求输入变动情况:外部请求由之前的<请求楼层数,请求方向>修改为<请求源楼层,请求目的楼层>
对于外部请求,当电梯处理该请求之后(该请求出队),要将<请求源楼层,请求目的楼层>中的请求目的楼层加入到请求内部队列(加到队尾)
2.3.3

Main.main():复杂度从 8 升至 13,语句数从 30 增至 39,嵌套深度从 5 增至 6。核心原因是适配新请求格式(源 - 目的楼层),新增 “外部请求格式判断→源 / 目的楼层提取→最高楼层判定” 的多层嵌套,且仍未拆分输入处理、状态管理等职责,导致复杂度暴增;
ElevatorController.processHead():复杂度隐性上升,因新增 “外部请求转内部请求” 的逻辑(类型强转→目的楼层提取→InnerRequest创建→入队),但未列入 “最复杂方法”,说明逻辑扩展未导致过度分支;
Main.parseRequest():复杂度从 5 降至 4,语句数保持 11 行,因外部请求解析逻辑从 “方向判断” 改为 “目的楼层提取”,分支减少,逻辑更简洁;
代码块深度分布:深度 5~6 的语句数从 1 条增至 10 条(5 层 8 条、6 层 2 条),集中在Main.main(),深层嵌套导致代码可读性大幅下降。
3.采坑心得
3.1未使用队列
一开始使用的是数组,他在识别时会将所有的请求一起处理,这就会导致对于这个用例
1
20
❤️,UP>
<5>
<6,DOWN>
<7>
<3>
end
它会将<3,UP>和<3>一起处理
数组和队列对比

3.2删除请求
在电梯处理完楼层后会删除请求,一开始在删除时没有加条件,这就会导致如果请求队列中有何要删除的楼层一致时,代码会将其全部删除

测试用例<3,UP> ❤️,DOWN> <3>(内部请求)运行时,处理完<3,UP>后,方法将同楼层的<3,DOWN>和内部请求全部删除,导致后续请求漏处理
优化后

3.3请求优先级
对于请求一开始并没严格的遵循同向就近优先

电梯当前楼层 3、方向 UP,请求队列有<5,UP>(外部,距离 2)和<2,DOWN>(外部,距离 1),初始逻辑优先处理<2,DOWN>(距离更近),导致电梯先下行至 2 楼,再上行至 5 楼;而符合 “同向优先” 规则的处理顺序应先处理<5,UP>
优化后

4.改进建议
4.1彻底拆分Main类,建立 “分层架构”
// 配置类(解决硬编码问题)
public class ElevatorConfig {
private final int minFloor;
private final int maxFloor;
private final int maxSteps = 10000; // 统一配置
public ElevatorConfig(int minFloor, int maxFloor) {this.minFloor = minFloor;this.maxFloor = maxFloor;
}
// getter方法
}
// 流程编排类(替代Main的流程逻辑)
public class ElevatorRunner {
private final ElevatorConfig config;
private final RequestQueue requestQueue;
private final Elevator elevator;
private final ElevatorController controller;
public ElevatorRunner(ElevatorConfig config, List<Request> requests) {this.config = config;this.requestQueue = new RequestQueue();this.elevator = new Elevator(config.getMinFloor(), config.getMaxFloor());this.controller = new ElevatorController(elevator, requestQueue);// 请求入队(统一处理)requests.forEach(req -> requestQueue.addRequest(req, config.getMinFloor(), config.getMaxFloor()));
}public void start() {System.out.println("电梯启动:最小楼层" + config.getMinFloor() + ",最大楼层" + config.getMaxFloor());controller.run();
}
}
// 最终Main类(仅作为入口)
public class Main {
public static void main(String[] args) {
// 1. 读取输入
InputProcessor processor = new InputProcessor();
ElevatorConfig config = processor.readConfig(); // 读取最小/最大楼层并封装为配置
List
// 2. 启动流程new ElevatorRunner(config, requests).start();
}
}
4.2
冗余代码清理与复杂度控制
当前存在冗余方法(如RequestQueue.addInnerRequest)、重复校验(如addRequest中对InnerRequest的楼层校验),且部分方法复杂度超阈值(Main.main()第三次达 13)。
改进方案:
清理冗余:删除addInnerRequest等仅调用其他方法的冗余方法,复用addRequest;
去重校验:删除addRequest中对InnerRequest的重复楼层校验,统一依赖父类getFloor()校验;
复杂度阈值控制:通过 SourceMonitor 监控,方法复杂度≥8 时必须拆分,嵌套深度≥4 时必须提取子方法。
// 清理前:冗余方法
public class RequestQueue {
public void addInnerRequest(InnerRequest request, int minFloor, int maxFloor) {
addRequest(request, minFloor, maxFloor); // 无额外逻辑,冗余
}
}
// 清理后:删除冗余方法,直接调用addRequest
// 控制器中处理内部请求时:
InnerRequest innerReq = new InnerRequest(destFloor, onlyDown);
requestQueue.addRequest(innerReq, config.getMinFloor(), config.getMaxFloor());
5.总结
这三次作业让我完成了一次面向对象的程序设计,这三次改电梯调度的代码,核心就是把 “能跑起来” 改成 “好用、好维护”。一开始用数组存请求,坑特别多:所有请求一股脑全处理,比如 3 楼的两个请求会一起响应,不符合实际;删请求时不管类型,同楼层的全删掉,导致有些请求白叫了;调度也没规矩,电梯往上跑时,反而先去处理楼下的请求,绕路又低效,测试一半都过不了。
后来慢慢优化:换成队列存请求,按顺序一个个处理,还加了去重功能,避免重复请求;给请求分了类,明确不同请求的唯一标识,删的时候只删当前处理的那个,不会误删;还搞了 “电梯往哪跑,就优先处理同方向请求” 的规则,效率直接翻了三倍。第三次迭代更贴合实际,外面有人叫电梯(外部请求),电梯接上后,会自动把人家要去的楼层当成内部请求,不用再手动按,形成完整流程。
但问题还没彻底解决:入口类(Main)太乱了,又读输入、又解析请求、又初始化组件,逻辑绕来绕去,调试一次要花好久;代码里没什么注释,别人接手得花半天猜逻辑;遇到无效请求(比如楼层超范围、格式错),只会默默跳过,找不到问题在哪;组件之间绑得太死,想加个新电梯类型或调度规则,得改好多核心代码。
接下来先把入口类拆解开,每个功能单独放一个地方;补上注释,把关键逻辑说清楚;加个日志,有问题能查到原因;再优化调度规则,让电梯更智能;最后加些测试,避免改完旧问题又冒出来。总的来说,功能从没有到有、从不好用到好用,但细节和结构还得打磨,才能让系统又稳定、又好改。