1.前言
本次博客主要针对分析的是三次难度递增的电梯调度问题,分享解决此问题的心路历程和相关见解。
- 第一次题目集主要面对的难题是关于电梯运行逻辑的分析以及初次系统完成一个类的设计,知识点主要是电梯调度算法,类的设计理念,第一次的难度反而是最大的,要搭建起整个问题实现的框架结构,同时当完成了第一次设计后,后面两次主要是针对第一次内容进行迭代升级。
- 第二次题目集主要面对的难题是对之前电梯调度程序进行迭代性设计,解决电梯类职责过多的问题,对于第一次也就是将其代码进行重置与整合,以完成将一个电梯类转换为多个职责不同的类来解决,知识点主要是关于类的完整设计,类的职责划分,难度主要是类的设计与职责划分。
- 第三次题目集则是对于第二次的完善,增加了一个小类,同时对于输入进行优化,知识点主要是类的完善以及电梯调度的优化,此次修改地方较少,因而难度也随之减少。
2.设计与分析
(1)第一次题目集
source monitor分析结果


基于 source monitor 报表分析
对于代码规模与结构:总行数 217 行,包含 4 个类(Main、Elevator、Request、Direction 枚举),平均每个类有 4 个方法,每个方法平均 6.5 行语句,整体结构较为规整。
对于复杂度风险:最大循环复杂度达到 24(主要集中在 Elevator 类的 determineMovementDirection 或 processAllRequests 方法),最大嵌套深度 7 层,说明核心逻辑的分支和嵌套过多,维护和调试难度较高。
对于可读性缺陷:注释率为 0%,代码完全无注释,时间长了后续理解逻辑会非常困难;分支覆盖率仅 24.4%,意味着部分条件分支可能未被充分测试,可能会存在隐藏 Bug 的风险;
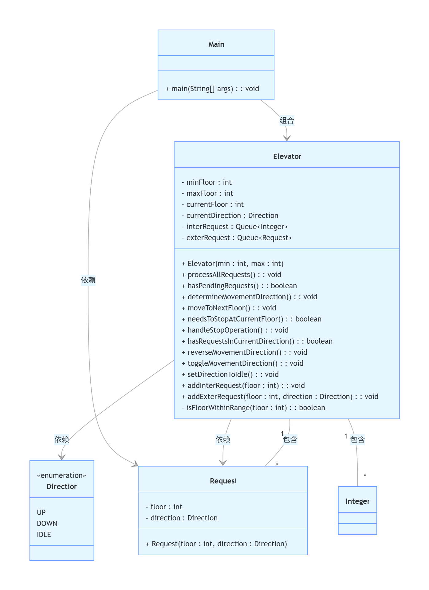
相关类图如下

-
代码核心功能(其实主要是实现了题目所给的内容):
处理外部请求(如 <5, UP> 表示 5 楼上行请求)和内部请求(如 3 表示电梯内部选择 3 楼)。
电梯根据当前楼层、方向和待处理请求,智能决策移动方向,模拟现实中电梯的 “顺路停靠” 逻辑。 -
在设计上的逻辑结构(使用哪些方法完成哪些功能):
用 Direction 枚举清晰区分电梯状态(上行、下行、空闲)。
用队列 interRequest(内部请求)和 exterRequest(外部请求)分别管理不同类型的请求,才符合 “单一职责” 原则。
核心调度逻辑(如 determineMovementDirection 方法)尝试通过距离比较、方向匹配来优化电梯运行效率,思路贴近实际电梯的调度算法。 -
在此次代码中,由于使用的主要是一个类,因此代码复杂度比较高,以下是降低复杂度与嵌套方法:
对 determineMovementDirection 方法进行拆分,将 “寻找最近上层目标”“寻找最近下层目标”“方向决策” 等逻辑拆分为独立方法,减少单方法的复杂度和嵌套。
例如,提取 findClosestUpperTarget() 和 findClosestLowerTarget() 方法,让主逻辑更清晰。 -
对于代码在初始化提交时并没有添加注释,其实对于后续自己或者他人看代码存在相当大的难度,因而应当补充必要注释。
为核心方法(如 processAllRequests、determineMovementDirection)添加功能注释,说明入参、出参和逻辑流程。
对复杂分支(如多层 if-else)添加行内注释,解释判断条件的意义。
(2)第二次题目集
source monitor分析结果


基于 source monitor 报表分析
对于代码规模与结构:语句总数361行,包含7个类,平均每个类有6.14个方法,每个方法平均3.44行语句,类和方法分布较均衡;
对于复杂度风险:最大圈复杂度24,最大嵌套深度6层,复杂度较高,代码中运行时间也随之加大;
对于可读性缺陷:注释率仅0.8%,注释量较少,分支覆盖率24.4%,测试不充分,容易存在隐藏Bug;
相关类图如下

-
相关改进,对于第一次代码而言,这次把一个单一的电梯类分解成了许多类,加强了类的单一职责,同时也让代码逻辑更加清晰
-
代码核心功能,实现什么逻辑:
实现电梯系统,处理外部呼叫(如 <5, UP>)和内部选层(如 3)请求,通过智能调度算法模拟电梯的 “顺路停靠” 逻辑。 -
设计上的逻辑结构(什么方法做什么事):
对于Elevator 类:负责维护电梯自身状态(楼层、方向、门状态)和执行基本动作(移动、开关门);
对于Controller 类:作为 “大脑”,负责读取请求队列,决策电梯的运行方向,并控制电梯执行动作;
对于RequestQueue 类:专门管理所有内部和外部请求,提供统一的添加和移除接口;
对于Direction 与 State 枚举:清晰定义了电梯的运行方向和工作状态,提高了代码可读性; -
代码复杂度仍然比较高,降低复杂度与嵌套的方法:
Controller 类的 determineDirection 方法逻辑复杂,可拆分为 findClosestUpwardTarget 和 findClosestDownwardTarget 等小方法,分别计算上下方向的最近目标,再由主方法决策最终方向;
needsToStopAtCurrentFloor 方法中的条件判断可以合并和简化,避免重复检查; -
补充必要注释的建议:
为 Controller 类的 determineDirection 和 processRequests 这两个核心方法添加详细注释,说明其调度策略和执行流程;
在 determineDirection 方法内部,对各个 if 判断分支添加注释,解释决策依据;
为 Elevator、Controller、RequestQueue 这三个核心类添加类级注释,说明它们的职责和设计思想;
(3)第三次题目集
source monitor分析结果


基于 source monitor 报表分析
对于代码规模与结构:语句总数388行,包含7个类,平均每个类有6.29个方法,每个方法平均3.39行语句,整体结构与222.java相近;
对于复杂度风险:最大圈复杂度23,最大嵌套深度6层,核心逻辑复杂度高,存在难维护的复杂方法;
对于可读性缺陷:注释率4.9%,仍显不足;缺乏分支覆盖率数据,测试充分性无法评估;
相关类图如下

-
相关改进,对于前两次代码而言,此次代码优化了输入逻辑,更加符合实际问题,同时添加passage类,完善了代码的类设计;
-
代码核心功能,实现什么逻辑
实现电梯系统,处理外部呼叫(如 < 3,5> 表示 3 楼乘客欲往 5 楼)和内部选层(如 4)请求,通过智能调度算法模拟电梯的 “顺路停靠” 逻辑; -
设计上的逻辑结构(什么方法做什么事):
对于Elevator 类:负责维护电梯自身状态(楼层、方向、门状态)和执行基本动作(移动、开关门);
对于Controller 类:作为 “大脑”,负责读取请求队列,决策电梯的运行方向,并控制电梯执行动作;
对于RequestQueue 类:专门管理所有内部和外部请求,提供统一的添加和移除接口;
对于Passenger 类:封装了乘客的请求信息,包括起始楼层、目标楼层和行进方向,统一了内部和外部请求的数据模型;
对于Direction 与 State 枚举:清晰定义了电梯的运行方向和工作状态,提高了代码可读性; -
代码复杂度仍然比较高,降低复杂度与嵌套的方法:
Controller 类的 determineDirection 方法逻辑复杂,可拆分为 findClosestUpwardTarget 和 findClosestDownwardTarget 等小方法,分别计算上下方向的最近目标,再由主方法决策最终方向;
needsToStopAtCurrentFloor 方法中的条件判断可以合并和简化,避免重复检查 queue.getInternalRequests().isEmpty(); -
补充必要注释的建议:
为 Controller 类的 determineDirection 和 processRequests 这两个核心方法添加详细注释,说明其调度策略和执行流程;
在 determineDirection 方法内部,对各个 if 判断分支添加注释,解释决策依据;
为 Elevator、Controller、RequestQueue、Passenger 这四个核心类添加类级注释,说明它们的职责和设计思想;
3.踩坑心得
- 对于第一次实验,当时也是花了好久,初次代码主要是无法理解电梯实现逻辑,虽然实际电梯逻辑比较简单,但是实验中电梯逻辑并不一样,比如当测试点电梯在三楼时,此时如果出现了六楼向上的请求以及一楼的请求,按照实际生活中的逻辑,应该是先去六楼,但是代码中是先去一楼,所以要解决与实际不符的逻辑。当理解了所有的代码时,其实问题也就不难解决了,后面主要是解决关于代码逻辑的实现问题,代码初次我一开始对于外部请求使用的是两个队列,分别是向上与向下,但是实际上并不需要两个队列,一个队列亦可完成需求,同时也可以简化代码。
- 对于第二次实验,主要是在第一次实验基础上,完成类的职责划分,第一次说是用了类,但是其实只是皮毛,本来对于类的设计是不理解的,还好给了对应的类图,只需要将之前一个类中不同的方法拆解成不同类中不同的方法。
*第三次实验又是一次递进,添加了passage类,看似只是加入了一个类,但是实际上改变了很多方法功能,因为请求不同了,对于队列的处理也不同了,所有在一开始时并不知道该从何处修改,导致花费了不少时间。
4.改进建议
其实后面代码就是对于前面的进行改进,因此只需要分析最后一个即可,最后一个代码完成时,经过source monitor分析,发现我的代码结构仍然存在很多问题,圈复杂度仍然高于正常值。下面是一些改进方法
-
对于数据结构优化:使用更高效的集合
目前的 RequestQueue 使用 LinkedList 来存储请求。LinkedList 的优点是插入和删除快,但查找效率较低(需要遍历)。对于电梯调度来说,频繁的操作是 “查找”(例如,找到下一个应该处理的请求),因此使用 TreeSet 等有序集合可能会更高效;
优化思路:
内部请求队列 (internalRequests):用一个 TreeSet 来存储目标楼层。TreeSet 会自动将楼层排序,这样 determineDirection 方法可以在 O (1) 时间内获取到当前楼层上方最近的目标(ceiling() 方法)和下方最近的目标(floor() 方法),然后就无需遍历整个列表;
外部请求队列 (externalRequests):外部请求需要同时根据 “楼层” 和 “方向” 来排序。可以通过创建一个自定义的 Comparator,或者让 Passenger 类实现 Comparable 接口,让 TreeSet 能够按照我们期望的调度优先级来组织请求。例如,同方向的请求可以按照楼层顺序排列; -
对于算法逻辑优化:减少循环和判断
通过合并 needsToStopAtCurrentFloor 和 handleStopOperation 的逻辑:这两个方法都需要检查当前楼层是否有请求。可以考虑将它们合并,或者在 handleStopOperation 中处理所有检查和移除操作,避免重复遍历队列。
简化 determineDirection:如果采用了 TreeSet 等有序集合,determineDirection 的逻辑会大大简化,因为获取最近目标的操作变得非常直接,从而减少了大量的 if-else 判断和循环; -
对于设计模式应用:引入策略模式
当前的调度逻辑(determineDirection)被硬编码在 Controller 类中。如果未来想实现不同的调度算法(例如,最短等待时间优先、峰值模式等),就需要修改 Controller 的核心代码;
以下是具体优化思路:
定义调度策略接口:创建一个 ElevatorStrategy 接口,其中包含一个 determineNextDirection(Elevator elevator, RequestQueue queue) 方法;
实现具体策略:创建不同的策略类来实现这个接口,例如 ScanStrategy(当前的 “顺路停靠” 策略)、ShortestPathStrategy 等;
在 Controller 中使用策略:Controller 类不再包含 determineDirection 方法,而是持有一个 ElevatorStrategy 的引用。在需要决策方向时,调用策略对象的 determineNextDirection 方法;
5.总结
对于此次作业,首当其冲的就是第一次系统性完成了一个面向对象的程序设计,理解了面向对象与面向过程的不同,面向过程主要是对于问题的完成的步骤进行拆分,分为1 2 3 ...步,其实也比较符合实际问题的解决思路,而面向对象则是将问题的完成分给不同的对象(类)去完成,分为1去完成...2去完成...3去完成...其中是不分时间线的,类似于同时完成。然后就是理解了电梯算法,用了各种库函数以完成实验,比如在对于请求进行区分时,使用的match方法匹配字符串,在存储输入过程中使用了队列,也是首次在java编程中使用队列。大作业的难度还是比较高的,首先就是代码量的提升,随着代码量的提升,逻辑也相应更加复杂,因此每次在写代码之前要理解代码逻辑结构,完成类图的设计,以便后续代码实现,其次就是关于相关算法的理解与实现,此学习我认为最后是要借助工具理解,毕竟代码问题大多数都与实际问题有所出入,一定要具体问题具体分析。