1.前言:
这三次题目集围绕电梯调度系统的设计与实现,清晰地展现了面向对象编程思想和软件设计原则的迭代深化过程。
- 题目集5(第一次)的核心任务是实现一个基础的单类电梯系统。它主要考察了面向对象编程的基础概念,如类的封装(将电梯的状态、请求队列、行为集中在一个类中)、简单的状态管理(电梯的运行方向、状态)、基本的数据结构应用(使用数组或集合管理请求队列),以及最关键的调度算法逻辑(“同方向优先”原则)。这次作业是后续迭代的基石。
- 题目集6(第二次)的重点转向了软件设计原则的应用。核心知识点是单一职责原则,要求你将首个题目集中功能繁杂的“上帝类”拆分为多个各司其职的类,例如:电梯类(负责状态和移动)、请求类(封装请求数据)、队列类(管理请求的存储与去重)、控制类(核心调度逻辑)。此外,还加强了对输入验证和边界情况的处理,如自动忽略无效楼层和连续的重复请求。
- 题目集7(第三次)在第二次的基础上引入了领域建模的更深层次思考。最主要的变更是引入了乘客类,将外部请求的格式从“楼层+方向”改为“源楼层+目的楼层”。这要求你的程序能处理一个完整的乘客乘梯流程:当电梯响应外部请求到达某楼层后,需要自动将该乘客的目的楼层加入内部请求队列。这使得调度逻辑需要处理请求的动态转换,更贴近真实场景。
三次题目集的难度是阶梯式上升的。
- 题目集5 的难度为中等。其主要挑战在于理解和实现正确的电梯调度算法逻辑,并在单个类内处理好各种状态转换和请求判断,容易造成代码逻辑复杂、耦合度高。
- 题目集6 的难度达到较难级别。难点不在于算法本身,而在于如何进行合理的职责分解,设计出符合单一职责原则的类结构。如果设计不当,可能会导致类之间耦合过紧,调试困难。
- 题目集7 的难度同样为较难,甚至在某些方面更具挑战性。它考验的是你在已有架构上应对需求变更和功能扩展的能力。关键在于理解新规则(外部请求转换)并清晰地在现有代码流程中实现它,对整体架构的理解要求更高。
2.设计与分析:
题目集5(第一次):
点击查看题目
设计一个电梯类,具体包含电梯的最大楼层数、最小楼层数(默认为1层)当前楼层、运行方向、运行状态,以及电梯内部乘客的请求队列和电梯外部楼层乘客的请求队列,其中,电梯外部请求队列需要区分上行和下行。
电梯运行规则如下:电梯默认停留在1层,状态为静止,当有乘客对电梯发起请求时(各楼层电梯外部乘客按下上行或者下行按钮或者电梯内部乘客按下想要到达的楼层数字按钮),电梯开始移动,当电梯向某个方向移动时,优先处理同方向的请求,当同方向的请求均被处理完毕然后再处理相反方向的请求。电梯运行过程中的状态包括停止、移动中、开门、关门等状态。当电梯停止时,如果有新的请求,就根据请求的方向或位置决定移动方向。电梯在运行到某一楼层时,检查当前是否有请求(访问电梯内请求队列和电梯外请求队列),然后据此决定移动方向。每次移动一个楼层,检查是否有需要停靠的请求,如果有,则开门,处理该楼层的请求,然后关门继续移动。
使用键盘模拟输入乘客的请求,此时要注意处理无效请求情况,例如无效楼层请求,比如超过大楼的最高或最低楼层。还需要考虑电梯的空闲状态,当没有请求时,电梯停留在当前楼层。
请编写一个Java程序,设计一个电梯类,包含状态管理、请求队列管理以及调度算法,并使用一些测试用例,模拟不同的请求顺序,观察电梯的行为是否符合预期,比如是否优先处理同方向的请求,是否在移动过程中处理顺路的请求等。为了降低编程难度,不考虑同时有多个乘客请求同时发生的情况,即采用串行处理乘客的请求方式(电梯只按照规则响应请求队列中当前的乘客请求,响应结束后再响应下一个请求),具体运行规则详见输入输出样例。输入格式:
第一行输入最小电梯楼层数。
第二行输入最大电梯楼层数。
从第三行开始每行输入代表一个乘客请求。电梯内乘客请求格式:<楼层数>
电梯外乘客请求格式:<乘客所在楼层数,乘梯方向>,其中,乘梯方向用UP代表上行,用DOWN代表下行(UP、DOWN必须大写)。
当输入“end”时代表输入结束(end不区分大小写)。
输出格式:
模拟电梯的运行过程,输出方式如下:运行到某一楼层(不需要停留开门),输出一行文本:
Current Floor: 楼层数 Direction: 方向
运行到某一楼层(需要停留开门)输出两行文本:
Open Door # Floor 楼层数
Close Door
输入样例:
在这里给出一组输入。例如:1
20
<3,UP>
<5>
<6,DOWN>
<7>
<3>
end
输出样例:
在这里给出相应的输出。例如:Current Floor: 1 Direction: UP
Current Floor: 2 Direction: UP
Current Floor: 3 Direction: UP
Open Door # Floor 3
Close Door
Current Floor: 4 Direction: UP
Current Floor: 5 Direction: UP
Open Door # Floor 5
Close Door
Current Floor: 6 Direction: UP
Current Floor: 7 Direction: UP
Open Door # Floor 7
Close Door
Current Floor: 6 Direction: DOWN
Open Door # Floor 6
Close Door
Current Floor: 5 Direction: DOWN
Current Floor: 4 Direction: DOWN
Current Floor: 3 Direction: DOWN
Open Door # Floor 3
Close Door
设计思路:
我的核心设计是将所有功能封装在ElevatorCore这一个类中。电梯默认从1层开始,我使用自定义的链表结构ElevatorRequestQueue来管理所有请求。调度策略采用同方向优先+顺序服务,具体实现是:电梯始终保持当前运行方向,处理完该方向所有请求后再反向运行。每次只移动一层,在每层都检查是否有需要停靠的请求。
我的设计类图:

使用SourceMonitor对源码分析,结果如下:

个人分析:
架构问题严重:ElevatorCore类承担了输入解析、队列管理、调度算法、电梯控制等所有职责。startElevator()方法包含46条语句,处理移动、停靠、请求移除等复杂逻辑,方法复杂度极高。
算法实现粗糙:getNextDest()方法中的方向判断逻辑存在缺陷。当电梯在中间楼层且无请求时,我的算法无法智能选择最优方向。findAnyValidRequest()只是简单遍历队列找第一个有效请求,没有考虑距离优化。
性能问题:采用逐层移动并输出每一层状态,虽然避免了超时但产生了大量冗余输出。链表操作的效率也不高,每次查找都需要遍历整个队列。
心得体会:
第一次实现时我过于急躁,没有进行充分的设计就开始编码。调试过程中发现最大的问题是链表操作容易出现空指针异常,特别是在removeSingleRequest()方法中处理头尾节点时。有次因为没有正确更新queueTail指针,导致程序崩溃。另一个深刻教训是:方向判断逻辑必须严谨,我曾经因为初始方向设置不当,导致电梯在1层有下行请求时无法响应。通过这次实践,我认识到良好的设计文档和前期规划比急于编码更重要。
题目集6(第二次):
点击查看题目
对之前电梯调度程序进行迭代性设计,目的为解决电梯类职责过多的问题,类设计要求遵循单一职责原则(SRP),要求必须包含但不限于设计电梯类、乘客请求类、队列类以及控制类,具体设计可参考如下类图。电梯运行规则与前阶段单类设计相同,但要处理如下情况:乘客请求楼层数有误,具体为高于最高楼层数或低于最低楼层数,处理方法:程序自动忽略此类输入,继续执行
乘客请求不合理,具体为输入时出现连续的相同请求,例如<3><3><3>或者<5,DOWN><5,DOWN>,处理方法:程序自动忽略相同的多余输入,继续执行,例如<3><3><3>过滤为<3>
注意:本次作业类设计必须符合如上要求(包含但不限于乘客请求类、电梯类、请求队列类及控制类,其中控制类专门负责电梯调度过程),凡是不符合类设计要求此题不得分,另外,PTA得分代码界定为第一次提交的最高分代码(因此千万不要把第一次电梯程序提交到本次题目中测试)。输入格式:
第一行输入最小电梯楼层数。
第二行输入最大电梯楼层数。
从第三行开始每行输入代表一个乘客请求。电梯内乘客请求格式:<楼层数>
电梯外乘客请求格式:<乘客所在楼层数,乘梯方向>,其中,乘梯方向用UP代表上行,用DOWN代表下行(UP、DOWN必须大写)。
当输入“end”时代表输入结束(end不区分大小写)。
输出格式:
模拟电梯的运行过程,输出方式如下:运行到某一楼层(不需要停留开门),输出一行文本:
Current Floor: 楼层数 Direction: 方向
运行到某一楼层(需要停留开门)输出两行文本:
Open Door # Floor 楼层数
Close Door
输入样例1:
在这里给出一组输入。例如:1
20
<3,UP>
<5>
<6,DOWN>
<7>
<3>
end
输出样例1:
在这里给出相应的输出。例如:Current Floor: 1 Direction: UP
Current Floor: 2 Direction: UP
Current Floor: 3 Direction: UP
Open Door # Floor 3
Close Door
Current Floor: 4 Direction: UP
Current Floor: 5 Direction: UP
Open Door # Floor 5
Close Door
Current Floor: 6 Direction: UP
Current Floor: 7 Direction: UP
Open Door # Floor 7
Close Door
Current Floor: 6 Direction: DOWN
Open Door # Floor 6
Close Door
Current Floor: 5 Direction: DOWN
Current Floor: 4 Direction: DOWN
Current Floor: 3 Direction: DOWN
Open Door # Floor 3
Close Door
输入样例2:
在这里给出一组输入。例如:1
20
<3,UP>
<3,UP>
<5>
<5>
<5>
<6,DOWN>
<7>
<7>
<3>
<22,DOWN>
<5,DOWN>
<30>
END
输出样例2:
在这里给出相应的输出。例如:Current Floor: 1 Direction: UP
Current Floor: 2 Direction: UP
Current Floor: 3 Direction: UP
Open Door # Floor 3
Close Door
Current Floor: 4 Direction: UP
Current Floor: 5 Direction: UP
Open Door # Floor 5
Close Door
Current Floor: 6 Direction: UP
Current Floor: 7 Direction: UP
Open Door # Floor 7
Close Door
Current Floor: 6 Direction: DOWN
Open Door # Floor 6
Close Door
Current Floor: 5 Direction: DOWN
Open Door # Floor 5
Close Door
Current Floor: 4 Direction: DOWN
Current Floor: 3 Direction: DOWN
Open Door # Floor 3
Close Door
设计思路:
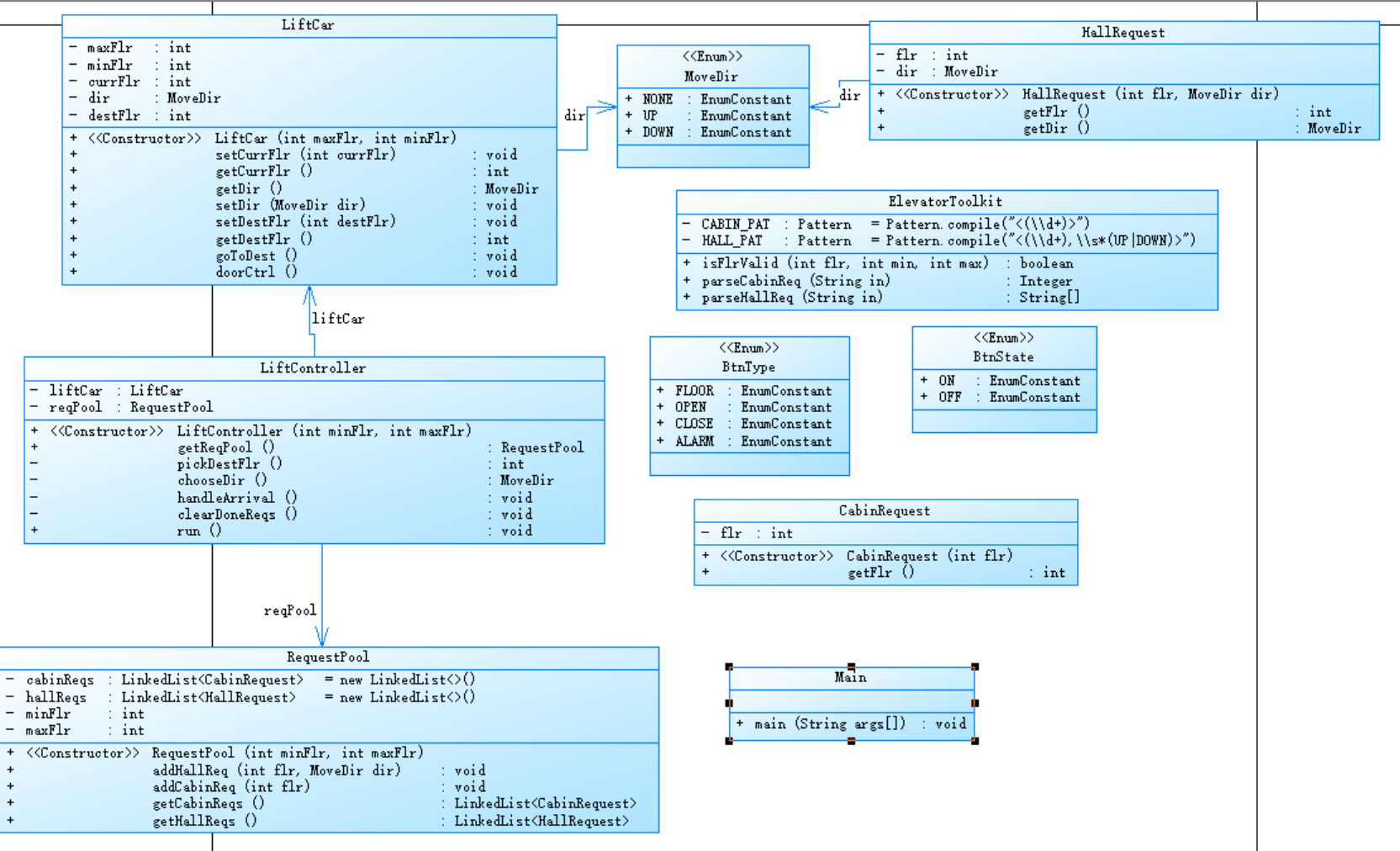
按照单一职责原则,我将系统拆分为LiftCar(电梯物理控制)、RequestPool(请求管理)、LiftController(调度算法)三个核心类。新增重复请求过滤功能,只保留连续的相同请求中的第一个。调度策略延续LOOK算法,但实现更加模块化。
我的设计类图:

使用SourceMonitor对源码分析,结果如下:

个人分析:
架构显著改善:职责分离后,每个类的专注点更明确。LiftController专门处理调度逻辑,RequestPool专注于队列操作,LiftCar只负责状态管理和移动。代码可读性大幅提升。
仍存在设计缺陷:pickDestFlr()和chooseDir()方法仍然过于复杂,特别是处理内外请求优先级时,我的逻辑是简单比较两个队列的头元素,这种方法在复杂场景下不是最优的。
心得体会:
重构过程中最大的挑战是如何合理划分类职责。初期我错误地将请求解析放在LiftController中,导致这个类承担了太多不相关的职责。后来调整到专门的工具类中,结构更清晰。调试时发现一个有趣的问题:因为我的goToDest()方法直接跳到目标楼层,跳过了中间楼层的方向检查,导致某些顺路请求被错过。这让我意识到电梯调度中每一步的细节都很重要。通过这次重构,我深刻理解了"高内聚低耦合"的价值——当调度算法需要调整时,我只需要修改LiftController类,不影响其他模块。
题目集7(第三次):
点击查看题目
对之前电梯调度程序再次进行迭代性设计,加入乘客类(Passenger),取消乘客请求类,类设计要求遵循单一职责原则(SRP),要求必须包含但不限于设计电梯类、乘客类、队列类以及控制类,具体设计可参考如下类图。
类图.png
电梯运行规则与前阶段相同,但有如下变动情况:乘客请求输入变动情况:外部请求由之前的<请求楼层数,请求方向>修改为<请求源楼层,请求目的楼层>
对于外部请求,当电梯处理该请求之后(该请求出队),要将<请求源楼层,请求目的楼层>中的请求目的楼层加入到请求内部队列(加到队尾)
注意:本次作业类设计必须符合如上要求(包含但不限于设计电梯类、乘客类、队列类以及控制类),凡是不符合类设计要求此题不得分,另外,PTA得分代码界定为第一次提交的最高分代码(因此千万不要把第一次及第二次电梯程序提交到本次题目中测试)。输入格式:
第一行输入最小电梯楼层数。
第二行输入最大电梯楼层数。
从第三行开始每行输入代表一个乘客请求。电梯内乘客请求格式:<楼层数>
电梯外乘客请求格式:<请求源楼层,请求目的楼层>,其中,请求源楼层表示乘客发起请求所在的楼层,请求目的楼层表示乘客想要到达的楼层。
当输入“end”时代表输入结束(end不区分大小写)。
输出格式:
模拟电梯的运行过程,输出方式如下:运行到某一楼层(不需要停留开门),输出一行文本:
Current Floor: 楼层数 Direction: 方向
运行到某一楼层(需要停留开门)输出两行文本:
Open Door # Floor 楼层数
Close Door
输入样例1:
在这里给出一组输入。例如:1
20
<5,4>
<5>
<7>
end
输出样例1:
在这里给出相应的输出。例如:Current Floor: 1 Direction: UP
Current Floor: 2 Direction: UP
Current Floor: 3 Direction: UP
Current Floor: 4 Direction: UP
Current Floor: 5 Direction: UP
Open Door # Floor 5
Close Door
Current Floor: 6 Direction: UP
Current Floor: 7 Direction: UP
Open Door # Floor 7
Close Door
Current Floor: 6 Direction: DOWN
Current Floor: 5 Direction: DOWN
Open Door # Floor 5
Close Door
Current Floor: 4 Direction: DOWN
Open Door # Floor 4
Close Door
输入样例2:
在这里给出一组输入。例如:1
20
<5,9>
<8>
<9,3>
<4>
<2>
end
输出样例2:
在这里给出相应的输出。例如:Current Floor: 1 Direction: UP
Current Floor: 2 Direction: UP
Current Floor: 3 Direction: UP
Current Floor: 4 Direction: UP
Current Floor: 5 Direction: UP
Open Door # Floor 5
Close Door
Current Floor: 6 Direction: UP
Current Floor: 7 Direction: UP
Current Floor: 8 Direction: UP
Open Door # Floor 8
Close Door
Current Floor: 9 Direction: UP
Open Door # Floor 9
Close Door
Current Floor: 8 Direction: DOWN
Current Floor: 7 Direction: DOWN
Current Floor: 6 Direction: DOWN
Current Floor: 5 Direction: DOWN
Current Floor: 4 Direction: DOWN
Open Door # Floor 4
Close Door
Current Floor: 3 Direction: DOWN
Current Floor: 2 Direction: DOWN
Open Door # Floor 2
Close Door
Current Floor: 3 Direction: UP
Current Floor: 4 Direction: UP
Current Floor: 5 Direction: UP
Current Floor: 6 Direction: UP
Current Floor: 7 Direction: UP
Current Floor: 8 Direction: UP
Current Floor: 9 Direction: UP
Open Door # Floor 9
Close Door
Current Floor: 8 Direction: DOWN
Current Floor: 7 Direction: DOWN
Current Floor: 6 Direction: DOWN
Current Floor: 5 Direction: DOWN
Current Floor: 4 Direction: DOWN
Current Floor: 3 Direction: DOWN
Open Door # Floor 3
Close Door
设计思路:
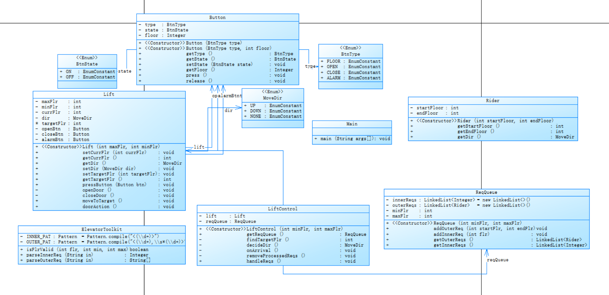
在题目集6基础上引入Rider乘客类,将外部请求从<楼层,方向>改为<源楼层,目的楼层>。核心改进是:当电梯响应外部请求到达某楼层后,自动将该乘客的目的楼层加入内部请求队列。调度算法需要动态适应这种请求转换。
我的设计类图:

使用SourceMonitor对源码分析,结果如下:

个人分析:
领域模型更合理:Rider类封装完整的乘梯需求,包含起止楼层和计算出的方向,更符合现实逻辑。
流程复杂度增加:最大的挑战是处理请求的生命周期变化。在removeProcessedReqs()方法中,我需要准确判断何时将目的楼层加入内部队列。初期实现有bug,在电梯还未到达源楼层时就提前加入了目的楼层请求。
调度逻辑复杂化:findTargetFlr()方法需要同时考虑Rider的起止楼层和直接的内部分请求,判断逻辑嵌套层次很深,方法复杂度较高。
方向计算优化:我为Rider类添加了getDir()方法,根据起止楼层自动计算方向,避免了硬编码方向信息。
心得体会:
这次最大的收获是理解需求变化对架构的影响。初期我没有正确理解规则,以为目的楼层要立即加入队列,结果导致调度混乱。通过仔细分析样例和断点调试,才发现必须在电梯实际到达并开门后才能进行请求转换。另一个重要体会是:良好的前期设计确实能降低修改成本——由于题目集6已经做好了类职责分离,本次迭代主要是ReqQueue中修改请求处理逻辑,在LiftControl中调整调度算法,没有颠覆性的改动。最让我头疼的是处理多个乘客请求交叉的情况,比如电梯在响应一个乘客的外部请求途中,又来了新的内部请求,这时候路径规划就很复杂。通过这次实践,我认识到面向对象设计中领域模型的重要性,好的模型能更直观地反映业务逻辑。
3. 采坑心得:
(1)第一次电梯运行逻辑错误:我在startElevator方法中,当处理完外部请求后没有正确更新电梯的运行方向。电梯方向初始化为MoveDir.NONE,但在第一次移动时直接设置为MoveDir.UP,没有根据实际请求方向进行判断,导致第一行输出方向错误。在检查停靠请求时,我简单比较楼层号而未考虑外请求方向,错误地移除了方向不符的外部请求。
(2)输入结束判断错误:第一次电梯使用equalsIgnoreCase判断输入结束,但在读取输入时使用了Scanner的nextLine方法,没有正确处理空行和空格,导致输入解析出现问题。
(3)楼层范围验证遗漏:第二次电梯中,我在RequestPool类的addHallReq和addCabinReq方法中加入了楼层验证,但验证逻辑中漏掉了对当前楼层的检查,导致电梯可能响应当前楼层的请求。
(4)重复请求过滤不完整:第二次电梯在RequestPool中仅判断与最后一个请求是否重复,对非连续重复请求无法正确过滤。比如输入<3><5><3>时,第二个<3>没有被过滤,因为只检查了与前一个请求<5>的重复性。
(5)请求转换时机错误:第三次电梯在removeProcessedReqs方法中,当外部请求处理完后立即将目的楼层加入内部队列,但实际应该在电梯开门处理完该请求后再加入。这导致内部请求过早被调度,影响了正常的服务顺序。
(6)方向判断逻辑混乱:第三次电梯在decideDir方法中,当目标楼层与当前楼层相同时的方向判断过于复杂,嵌套了多层条件判断,导致在某些边界情况下方向判断错误。
4. 改进建议:
请求过滤机制优化:第二次电梯的重复请求过滤应该在RequestPool类中维护一个全局的请求集合,而不是只检查相邻请求。这样可以确保任何位置的重复请求都能被正确识别和过滤。
请求生命周期管理:第三次电梯的请求转换逻辑应该放在电梯开门处理请求之后执行,确保外部请求真正处理完毕后再将其目的楼层加入内部队列。同时需要优化方向判断逻辑,减少不必要的嵌套条件。
输入处理改进:统一输入解析逻辑,使用更健壮的正则表达式匹配,增加对异常输入的容错处理,避免程序因输入格式问题而崩溃。
测试覆盖加强:建立更完善的测试用例,特别是针对边界条件、异常情况和复杂请求序列的测试,确保各种场景下电梯调度都能正确工作。
5. 总结:
通过这三次电梯题目集的实践,我掌握了面向对象设计的基本原则,学会了如何通过类之间的协作来解决复杂问题。从最初的单类设计到最终的多类协作架构,我对代码的可维护性和可扩展性有了更深的理解。
在调试过程中,我积累了丰富的排查复杂逻辑错误的经验,特别是在多类协作时的接口调试和状态同步问题。通过分析电梯调度算法的实现,我对状态机和流程控制有了更深入的认识。
需要进一步加强的是对设计模式的理解和应用,特别是在复杂业务场景下如何设计清晰的类结构和接口。另外,在算法优化方面还需要学习更多高效的调度策略和数据结构应用。