对OOP1-3中单部电梯调度程序的总结
一、前言
1.1 题目集概况分析
题目集OOP1-7_5(第一次):单部电梯基础调度系统
在第一次题目中,需要从零开始构建一个电梯调度系统。题目要求实现电梯的基本功能:响应电梯内部按钮请求(如乘客在电梯内按下楼层按钮)和外部请求(如乘客在某楼层按上行或下行按钮)。最核心的挑战在于理解电梯的"同向优先"调度规则——电梯在运行过程中会优先处理与当前运行方向相同的请求。例如,电梯正在上行时,会先处理所有上行路径上的请求,再掉头处理下行请求。这个看似简单的规则实际上包含了复杂的判断逻辑,需要同时考虑内部请求方向、外部请求方向和当前电梯运行方向之间的关系。
题目集OOP2-7_3(第二次):架构重构与职责分离
第二次题目在功能需求基本不变的情况下,强制要求对代码进行重构。必须将第一次的"大杂烩"式单类设计拆分为至少四个独立的类:电梯类(管理基本状态)、请求队列类(管理请求存储)、外部请求类(封装请求数据)和控制类(负责调度逻辑)。这次重构的目的是让每个类都有明确而单一的职责,避免一个类承担过多功能。同时新增了重复请求过滤功能,要求系统能够智能地忽略连续输入的相同请求,如将<3><3><3>自动过滤为<3>。
题目集OOP3-7_3(第三次):引入真实业务场景建模
第三次题目将电梯系统进一步向现实场景靠拢,最显著的变化是引入了"乘客"概念。外部请求格式从原来的<楼层,方向>(表示在某楼层按上行或下行按钮)改为<起始楼层,目标楼层>(表示乘客从哪里到哪里)。这种改变模拟了真实情况:当电梯到达乘客所在楼层时,乘客进入电梯并按下目标楼层按钮,此时系统需要自动将目标楼层添加到内部请求队列中。这个看似简单的变化实际上涉及了复杂的业务流程处理和状态转换。
1.2 三次题目的核心差异
第一次题目重点考查对电梯调度算法的理解和基础面向对象编程能力。第二次题目在保持功能不变的前提下,重点考查代码重构能力和对单一职责原则的理解。第三次题目则进一步考查业务建模能力,要求将抽象的技术实现与真实的业务场景相结合,处理更复杂的状态流转和业务逻辑。
二、设计与分析
2.1 题目集OOP1-7_5第一次实现:
2.1.1 核心知识点深入分析
状态枚举的设计思考:在第一次实现中,电梯的状态管理是核心难点之一。需要设计Direction(UP、DOWN、IDLE)和Status(STOPPED、MOVING、DOOR_OPENING、DOOR_CLOSING)两套枚举来精确控制电梯的运行状态。这不仅仅是简单的状态标识,更是状态转换逻辑的基础。
队列数据结构的选择:内部请求使用Queue<Integer>存储目标楼层,外部请求使用Queue<OuterRequest>存储楼层和方向信息。这种设计的关键在于理解FIFO(先进先出)特性在电梯调度中的应用,但实际的处理顺序并非严格按照队列顺序,而是需要根据复杂的调度算法来决定。
复杂决策算法的实现挑战:电梯调度的核心在于decideNextTarget()方法,该方法需要同时考虑内部请求和外部请求,并根据当前电梯方向、去内层方向、去外层方向等多重条件来做出决策。
2.1.2 SourceMonitor度量分析


分析结果:
| 度量指标 | 数值 | 评估分析 |
|---|---|---|
| 代码行数 | 247行 | 单文件规模适中,但职责过于集中 |
| 语句数 | 148条 | 逻辑密度较高,存在复杂性风险 |
| 最大方法复杂度 | 10 | 临界超标,主要集中在调度算法 |
| 平均方法复杂度 | 10.00 | 明显偏高,需要方法拆分 |
| 最大嵌套深度 | 6层 | 结构偏深,影响可读性 |
| 注释覆盖率 | 3.2% | 严重不足,缺乏必要说明 |
2.1.3 类结构设计分析
第一次实现的类图设计:

设计问题的分析结果:
问题1:违反单一职责原则
从类图可以清晰看出,Elevator类承担了至少4种不同的职责。根据单一职责原则,一个类应该只有一个引起它变化的原因,但这里的Elevator类有多个变化原因:
- 电梯硬件状态改变需要修改状态管理部分
- 请求存储方式改变需要修改队列管理部分
- 调度算法优化需要修改决策逻辑部分
- 输出格式变化需要修改控制流程部分
问题2:高耦合度
// 调度算法与队列管理紧密耦合
private int decideNextTarget() {if (innerQueue.isEmpty() && outerQueue.isEmpty()) {return -1;}// 直接操作队列,无法独立测试算法逻辑
}
问题3:可扩展性差
如果需要增加新功能(如多电梯调度、优先级乘客等),需要修改Elevator类的多个部分,违反了开闭原则。
实际代码复杂度体现
根据SourceMonitor分析,这种设计导致的问题:
| 方法名 | 复杂度 | 行数 | 问题分析 |
|---|---|---|---|
decideNextTarget() |
10 | 40+ | 调度算法过于复杂,包含多层嵌套 |
run() |
8 | 50+ | 控制流程冗长,职责过多 |
processRequests() |
4 | 15+ | 队列操作与业务逻辑混合 |
2.1.4 心得体会
设计反思: 通过这次单类设计的实践,我深刻理解了为什么需要遵循单一职责原则。最初我认为将所有电梯相关的功能都放在Elevator类中是"自然"的设计,但实际编码过程中发现:
1. 调试困难:当调度算法出现问题时,需要在一个包含200多行代码的类中定位问题,效率很低。
2. 测试复杂:无法单独测试调度算法,必须构造完整的电梯对象,导致测试用例编写困难。
3. 维护成本高:每次修改功能都可能影响到类的其他部分,需要重新验证整个系统。
关键领悟: 真正让我意识到设计问题的是在实现decideNextTarget()方法时,发现这个方法需要访问电梯状态、操作两个队列、还要负责复杂的逻辑判断。当我试图为这个方法编写单元测试时,发现必须模拟整个电梯环境,这时才意识到职责分离的重要性。
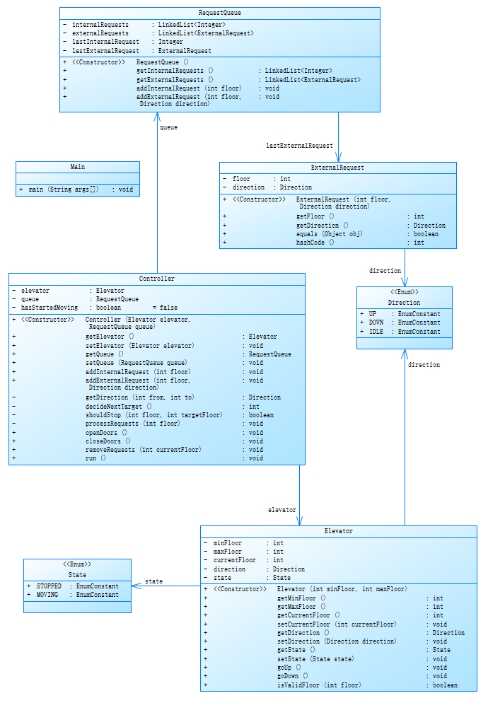
2.2 题目集OOP2-7_3第二次实现:职责分离的类设计
2.2.1 核心知识点深入分析
单一职责原则的深度应用:第二次实现的核心挑战在于将第一次的"大杂烩"单类设计拆分为职责明确的多类协作架构。这不仅仅是简单的代码搬移,而是需要深入理解每个类应该承担什么样的责任。Elevator类专注于电梯的基本状态管理,RequestQueue类专注于请求的存储和去重处理,Controller类专注于调度决策和流程控制,ExternalRequest类专注于数据封装。
重复请求过滤机制的设计:新增的重复请求过滤功能要求系统能够智能识别并忽略连续的相同请求。这个看似简单的功能实际上涉及了状态记忆和比较逻辑的设计。通过引入lastInternalRequest和lastExternalRequest变量,系统能够记住上一次添加的请求,从而实现高效的重复过滤。
类间协作关系的建立:重构后的系统需要建立清晰的类间协作关系。Controller作为协调者,需要与Elevator和RequestQueue进行交互,但这种交互必须通过明确定义的接口进行,避免直接访问内部状态,体现了封装性原则。
2.2.2 SourceMonitor度量分析


第一次和第二次的量化对比:
| 度量指标 | 第一次 | 第二次 | 改进效果 |
|---|---|---|---|
| 代码总行数 | 247行 | 396行 | 增加60%(因职责分离) |
| 平均方法复杂度 | 10.00 | 1.18 | 显著降低88.2% |
| 最大方法复杂度 | 10 | 2 | 降低80% |
| 平均语句数/方法 | 15.78 | 5.87 | 减少62.8% |
| 类数量 | 2 | 4 | 职责成功分离 |
| 每类平均方法数 | 4.50 | 9.50 | 方法分布更均匀 |
| 注释覆盖率 | 3.2% | 3.5% | 略有提升但仍不足 |
2.2.3 类结构设计分析
第二次实现的类图设计:

重构前后的具体对比
第一次实现的问题回顾:
// 第一次:所有职责混在Elevator类中
class Elevator {// 状态 + 队列 + 算法 + 控制流程,职责混乱private Queue<Integer> innerQueue; // 队列管理职责private int decideNextTarget() { } // 算法决策职责public void run() { } // 流程控制职责
}
第二次重构的改进:
// 第二次:职责清晰分离
RequestQueue -> 专门负责请求存储和去重
Elevator -> 专门负责状态管理和基本操作
Controller -> 专门负责调度决策和流程控制
ExternalRequest -> 专门负责数据封装
2.2.4 心得体会
重构的过程让我深刻体会到了"分而治之"的威力。最初我担心将一个类拆分为四个类会让代码变得更复杂,但实际结果恰恰相反。当每个类都有明确的职责时,整个系统的复杂度不是增加了,而是得到了有效控制。重构最大的收获不是代码行数的增加,而是复杂度的显著降低。平均方法复杂度从10.0降到1.18这个数字背后,代表的是代码可读性、可维护性和可测试性的质的飞跃。当我需要修改调度算法时,只需要关注Controller类;当需要改变队列存储方式时,只需要关注RequestQueue类。通过这次重构,我真正理解了什么叫"一个类应该只有一个引起它变化的原因"。第一次实现的Elevator类有太多变化的原因,而重构后每个类都有且仅有一个明确的变化原因。这种设计让后续的维护和扩展变得轻松愉快。
2.3 题目集OOP3-7_3第三次实现:业务建模的复杂性挑战
2.3.1 核心知识点深入分析
Passenger乘客类的引入:第三次实现最显著的变化是引入了Passenger乘客类,这不仅仅是简单的数据封装,而是将电梯系统从技术实现层面提升到了业务建模层面。原来的外部请求<楼层,方向>变成了<起始楼层,目的楼层>,这种改变让系统更贴近现实:乘客从A楼层到B楼层的完整行程,而不是简单的"在某楼层按上下按钮"。
业务流程的复杂化处理:新的请求格式带来了复杂的业务流程转换。当电梯接到外部请求<3,8>时,需要先前往3楼接客(开门关门),然后自动将8楼添加到内部请求队列,最后送客到8楼。这个看似简单的变化实际上涉及了状态转换、队列操作和业务逻辑的综合处理。
类职责的进一步细化:虽然保持了第二次重构的四类架构,但各个类的内部实现都变得更加复杂。特别是Controller类,需要处理更复杂的业务逻辑转换,这导致了方法复杂度的显著上升。
2.3.2 SourceMonitor度量分析


三次迭代的度量对比:
| 度量指标 | 第二次 | 第三次 | 变化分析 |
|---|---|---|---|
| 代码总行数 | 396行 | 432行 | 增加9%(业务逻辑复杂化) |
| 平均方法复杂度 | 1.18 | 3.20 | 上升171%但仍可控 |
| 最大方法复杂度 | 2 | 18 | 暴增800% |
| 最复杂方法 | Elevator.isValidFloor() | Controller.decideNextTarget() | 核心算法复杂度失控 |
| 每类平均方法数 | 9.50 | 10.75 | 方法分布进一步均匀化 |
| 最大嵌套深度 | 7层 | 7层 | 深层嵌套问题持续存在 |
| 注释覆盖率 | 3.5% | 3.7% | 仍然严重不足 |
2.3.3 类结构设计分析
第三次实现的类图设计:

重点类的详细分析:
类1:Passenger乘客类
class Passenger {private Integer sourceFloor; // 起始楼层private Integer destinationFloor; // 目的楼层// 核心业务方法:计算乘客的期望移动方向public Direction getDirection() {if (sourceFloor == null || destinationFloor == null) {return Direction.IDLE;}if (destinationFloor > sourceFloor) {return Direction.UP;} else if (destinationFloor < sourceFloor) {return Direction.DOWN;} else {return Direction.IDLE;}}
}
Passenger类的设计亮点:
- 灵活的构造函数设计:提供了无参构造、单参构造(仅目的楼层)和双参构造(完整行程),适应不同的使用场景
- 业务逻辑封装:
getDirection()方法体现了面向对象的核心思想,让对象自己计算其业务属性 - 空值安全:对
sourceFloor和destinationFloor为null的情况进行了妥善处理
类2:Controller控制类(复杂度最高的类)
// Controller类中最复杂的方法
private int decideNextTarget() {LinkedList<Passenger> innerQueue = queue.getInternalRequests();LinkedList<Passenger> outerQueue = queue.getExternalRequests();// 基础判断if (innerQueue.isEmpty() && outerQueue.isEmpty()) {return -1;}if (innerQueue.isEmpty()) {return outerQueue.peek().getSourceFloor();}if (outerQueue.isEmpty()) {return innerQueue.peek().getDestinationFloor();}// 复杂的决策逻辑 - 这里是复杂度18的根源int fi = innerQueue.peek().getDestinationFloor();Passenger outerReq = outerQueue.peek();int fo = outerReq.getSourceFloor();Direction do_ = outerReq.getDirection();// ... 后续还有大量的嵌套判断逻辑
}
Controller类复杂度分析:
| 方法名 | 复杂度 | 行数 | 复杂度来源分析 |
|---|---|---|---|
decideNextTarget() |
18 | 41 | 多层if-else嵌套,业务判断复杂 |
run() |
14 | 33 | 主控制循环,状态转换复杂 |
processRequests() |
5 | 7 | 请求处理和队列转换逻辑 |
getDirection() |
4 | 6 | 方向计算的条件判断 |
业务建模带来的变化
变化1:请求处理流程的复杂化
// 第二次实现:简单的请求移除
while (!innerQueue.isEmpty() && innerQueue.peek() == floor) {innerQueue.poll();
}// 第三次实现:复杂的业务流程转换
if (!outerQueue.isEmpty() && outerQueue.peek().getSourceFloor() == floor) {Passenger externalPassenger = outerQueue.poll();// 关键:自动生成内部请求Passenger internalPassenger = new Passenger(externalPassenger.getDestinationFloor());queue.addInternalRequest(internalPassenger);
}
变化2:数据结构的统一化
// 第二次:不同类型的队列
private LinkedList<Integer> internalRequests;
private LinkedList<ExternalRequest> externalRequests;// 第三次:统一使用Passenger对象
private LinkedList<Passenger> internalRequests;
private LinkedList<Passenger> externalRequests;
这种统一化设计的好处是代码更加一致,但也带来了新的挑战:需要区分同一个Passenger对象是作为内部请求还是外部请求使用。
设计问题的出现
问题1:复杂度失控
第三次实现最大的问题是decideNextTarget()方法复杂度达到18,远超建议的10的阈值。这主要是因为:
- 业务逻辑的复杂化导致判断条件增多
- 没有及时进行方法拆分
- 过度优化导致逻辑压缩在单一方法中
问题2:类职责边界模糊
虽然保持了四类架构,但Controller类承担了过多的责任:
- 请求转换逻辑(外部请求转内部请求)
- 复杂的调度决策算法
- 电梯运行状态控制
- 输出格式控制
2.3.4 心得体会
引入Passenger类确实让系统更贴近现实,但也带来了复杂度的增加。这让我深刻理解了软件设计中的权衡思想:更贴近现实的建模往往意味着更复杂的实现,需要在业务表达力和代码复杂度之间找到平衡点。第三次实现让我意识到,即使有了良好的架构基础,如果不持续关注代码质量,复杂度仍然会失控。当decideNextTarget()方法的复杂度从第二次的合理范围飙升到18时,我应该立即进行重构,而不是继续在单一方法中堆积逻辑。第三次实现的经历让我明白,重构不是一次性的活动,而是应该贯穿整个开发过程。当我发现某个方法变得过于复杂时,应该立即停下来进行重构,而不是等到功能完全实现后再考虑代码质量。这种"小步快走,持续重构"的开发方式,能够更好地控制系统的整体复杂度。
三、采坑心得:
3.1 调度算法核心规则的深度解析
电梯调度算法是整个系统的核心,其复杂性主要体现在需要同时考虑去内层方向、去外层方向与当前电梯方向的关系。经过大量的测试和调试,我总结出这套规则的本质是一个多层条件判断的决策树。
3.1.1 规则理解的第一个坑:方向概念混淆
最初的错误理解:我曾经将"去内层方向"理解为电梯内部按钮的方向,将"去外层方向"理解为电梯外部按钮的方向。这种理解是完全错误的。
正确理解:
- 去内层方向:从当前楼层到内部队列首个请求楼层的方向
- 去外层方向:从当前楼层到外部队列首个请求楼层的方向
- 当前电梯方向:电梯当前的运行方向(UP或DOWN)
这个概念混淆导致我在第一次实现时花费了大量时间调试,直到理解了这三个方向的真正含义,整个算法才豁然开朗。
3.1.2 规则理解的第二个坑:决策优先级错乱
错误的实现逻辑:
// 错误示例:过于简化的决策逻辑
if (di == currentDirection) {return fi; // 直接选择内部请求
} else {return fo; // 直接选择外部请求
}
正确的决策树实现:
if (di == currentDirection) {// 去内层方向与当前方向相同if (goOuterDir != currentDirection) {// 去外层方向与当前方向不同 -> 选择内部return fi;} else {// 去外层方向与当前方向相同 -> 进一步判断外部请求方向if (do_ == currentDirection) {// 外部请求方向与当前方向相同 -> 比较距离int distInner = Math.abs(fi - currentFloor);int distOuter = Math.abs(fo - currentFloor);return (distInner <= distOuter) ? fi : fo;} else {// 外部请求方向与当前方向不同 -> 选择内部return fi;}}
} else {// 去内层方向与当前方向不同if (goOuterDir != currentDirection) {// 去外层方向与当前方向不同 -> 判断外部请求方向if (do_ == currentDirection) {return fi; // 外部请求方向与当前方向相同 -> 选择内部} else {// 外部请求方向与当前方向不同 -> 比较距离int distInner = Math.abs(fi - currentFloor);int distOuter = Math.abs(fo - currentFloor);return (distInner <= distOuter) ? fi : fo;}} else {// 去外层方向与当前方向相同 -> 判断外部请求方向if (do_ == currentDirection) {return fo; // 外部请求方向与当前方向相同 -> 选择外部} else {// 外部请求方向与当前方向不同 -> 比较距离int distInner = Math.abs(fi - currentFloor);int distOuter = Math.abs(fo - currentFloor);return (distInner <= distOuter) ? fi : fo;}}
}
3.2 关键测试用例的踩坑分析
3.2.1 测试用例1的深度剖析
1
20
<5>
<3,UP>
<7>
<5,UP>
<2>
<6,DOWN>
<16,DOWN>
<4,UP>
<14,UP>
<9>
<3>
<2,UP>
<3,DOWN>
end
踩坑过程记录:
第一次尝试失败:我错误地认为电梯应该严格按照先来后到的顺序处理请求,导致电梯在处理<5>后直接去处理<3,UP>,完全忽略了"同向优先"的原则。
第二次尝试失败:我理解了要优先处理同方向的请求,但在具体实现时,错误地将"外部请求的方向"直接等同于"去外层方向",导致判断逻辑完全错乱。
正确执行过程分析:
根据实际的输出结果,电梯的执行顺序是:
- 1楼→3楼:处理外部请求(3,UP) - 接客
- 3楼→5楼:处理内部请求<5> - 电梯内乘客到达
- 5楼→7楼:处理内部请求<7> - 电梯内乘客到达
- 7楼→6楼:处理外部请求(6,DOWN) - 接客
- 6楼→2楼:处理内部请求<2> - 电梯内乘客到达
- 2楼→9楼:处理内部请求<9> - 电梯内乘客到达
- 9楼→3楼:处理内部请求<3> - 电梯内乘客到达
- 3楼→16楼:处理外部请求(16,DOWN) - 接客
- 16楼→4楼:处理外部请求(4,UP) - 接客
- 4楼→14楼:处理外部请求(14,UP) - 接客
- 14楼→2楼:处理外部请求(2,UP) - 接客
- 2楼→3楼:处理外部请求(3,DOWN) - 接客
点击查看运行结果
Current Floor: 1 Direction: UP
Current Floor: 2 Direction: UP
Current Floor: 3 Direction: UP
Open Door # Floor 3
Close Door
Current Floor: 4 Direction: UP
Current Floor: 5 Direction: UP
Open Door # Floor 5
Close Door
Current Floor: 6 Direction: UP
Current Floor: 7 Direction: UP
Open Door # Floor 7
Close Door
Current Floor: 6 Direction: DOWN
Open Door # Floor 6
Close Door
Current Floor: 5 Direction: DOWN
Current Floor: 4 Direction: DOWN
Current Floor: 3 Direction: DOWN
Current Floor: 2 Direction: DOWN
Open Door # Floor 2
Close Door
Current Floor: 3 Direction: UP
Current Floor: 4 Direction: UP
Current Floor: 5 Direction: UP
Current Floor: 6 Direction: UP
Current Floor: 7 Direction: UP
Current Floor: 8 Direction: UP
Current Floor: 9 Direction: UP
Open Door # Floor 9
Close Door
Current Floor: 8 Direction: DOWN
Current Floor: 7 Direction: DOWN
Current Floor: 6 Direction: DOWN
Current Floor: 5 Direction: DOWN
Current Floor: 4 Direction: DOWN
Current Floor: 3 Direction: DOWN
Open Door # Floor 3
Close Door
Current Floor: 4 Direction: UP
Current Floor: 5 Direction: UP
Current Floor: 6 Direction: UP
Current Floor: 7 Direction: UP
Current Floor: 8 Direction: UP
Current Floor: 9 Direction: UP
Current Floor: 10 Direction: UP
Current Floor: 11 Direction: UP
Current Floor: 12 Direction: UP
Current Floor: 13 Direction: UP
Current Floor: 14 Direction: UP
Current Floor: 15 Direction: UP
Current Floor: 16 Direction: UP
Open Door # Floor 16
Close Door
Current Floor: 15 Direction: DOWN
Current Floor: 14 Direction: DOWN
Current Floor: 13 Direction: DOWN
Current Floor: 12 Direction: DOWN
Current Floor: 11 Direction: DOWN
Current Floor: 10 Direction: DOWN
Current Floor: 9 Direction: DOWN
Current Floor: 8 Direction: DOWN
Current Floor: 7 Direction: DOWN
Current Floor: 6 Direction: DOWN
Current Floor: 5 Direction: DOWN
Current Floor: 4 Direction: DOWN
Open Door # Floor 4
Close Door
Current Floor: 5 Direction: UP
Current Floor: 6 Direction: UP
Current Floor: 7 Direction: UP
Current Floor: 8 Direction: UP
Current Floor: 9 Direction: UP
Current Floor: 10 Direction: UP
Current Floor: 11 Direction: UP
Current Floor: 12 Direction: UP
Current Floor: 13 Direction: UP
Current Floor: 14 Direction: UP
Open Door # Floor 14
Close Door
Current Floor: 13 Direction: DOWN
Current Floor: 12 Direction: DOWN
Current Floor: 11 Direction: DOWN
Current Floor: 10 Direction: DOWN
Current Floor: 9 Direction: DOWN
Current Floor: 8 Direction: DOWN
Current Floor: 7 Direction: DOWN
Current Floor: 6 Direction: DOWN
Current Floor: 5 Direction: DOWN
Current Floor: 4 Direction: DOWN
Current Floor: 3 Direction: DOWN
Current Floor: 2 Direction: DOWN
Open Door # Floor 2
Close Door
Current Floor: 3 Direction: UP
Open Door # Floor 3
Close Door
关键理解突破:
通过对实际执行结果的分析,我发现了算法的真正规律:
第一个关键决策点(电梯在1楼时):
- 内部队列:[5, 7, 2, 9, 3]
- 外部队列:[(3,UP), (5,UP), (6,DOWN), (16,DOWN), (4,UP), (14,UP), (2,UP), (3,DOWN)]
- fi = 5(内部队列首个),di = UP(从1楼到5楼)
- fo = 3(外部队列首个楼层),goOuterDir = UP(从1楼到3楼),do_ = UP
- currentDirection = UP
决策逻辑应用:
- di == currentDirection(UP == UP)→ 进入第一个分支
- goOuterDir == currentDirection(UP == UP)→ 进入第二层判断
- do_ == currentDirection(UP == UP)→ 比较距离
- 距离比较:|5-1| = 4,|3-1| = 2,选择距离更近的3楼
我之前分析错误的原因:
我错误地认为电梯会优先处理内部请求,但实际上当去内层方向、去外层方向和外部请求方向都与当前电梯方向相同时,算法会选择距离最近的目标,这体现了电梯调度的效率优化原则。
您说得对,让我重新分析这个第一次实现的测试用例:
3.2.2 测试用例2的深度分析
1
10
<5,DOWN>
<8>
END
实际执行结果分析:
- 1楼→8楼:处理内部请求<8> - 电梯内乘客到达
- 8楼→5楼:处理外部请求(5,DOWN) - 接客
点击查看运行结果
Current Floor: 1 Direction: UP
Current Floor: 2 Direction: UP
Current Floor: 3 Direction: UP
Current Floor: 4 Direction: UP
Current Floor: 5 Direction: UP
Current Floor: 6 Direction: UP
Current Floor: 7 Direction: UP
Current Floor: 8 Direction: UP
Open Door # Floor 8
Close Door
Current Floor: 7 Direction: DOWN
Current Floor: 6 Direction: DOWN
Current Floor: 5 Direction: DOWN
Open Door # Floor 5
Close Door
我的错误理解:
根据测试用例1的经验,我以为电梯会比较距离,选择更近的5楼先处理,但实际结果显示电梯先去了8楼。
关键算法的理解:
决策分析(电梯在1楼时):
- 内部队列:[8]
- 外部队列:[(5,DOWN)]
- fi = 8(内部队列首个),di = UP(从1楼到8楼)
- fo = 5(外部队列首个楼层),goOuterDir = UP(从1楼到5楼),do_ = DOWN
- currentDirection = UP(电梯初始方向)
其实这里也有一个小坑,我最开始是把电梯初始方向设置为IDLE,但是在第一次PTA中,老师设置的测试点应该考虑了边界的情况,也就是说外部队列的第一个元素为<1,UP>,但由于我的代码是先判断方向再判断去哪一楼层,所有导致这里1楼去1楼就会一直处于IDLE状态,无法跳转到UP状态。
决策逻辑应用:
- di == currentDirection(UP == UP)→ 进入第一个分支
- goOuterDir == currentDirection(UP == UP)→ 进入第二层判断
- do_ != currentDirection(DOWN != UP)→ 选择内部请求
算法规则的深度理解:
这个测试用例让我发现了算法中一个重要的优先级规则:当外部请求的期望方向与当前电梯方向不一致时,即使外部请求的楼层更近,系统仍然会选择内部请求。这体现了电梯调度的一个核心原则:方向一致性优于距离最优。
与测试用例1的对比理解:
- 测试用例1:(3,UP)的UP方向与电梯UP方向一致,所以进行距离比较,选择更近的3楼
- 测试用例2:(5,DOWN)的DOWN方向与电梯UP方向不一致,所以直接选择内部请求8楼
算法本质的重新认识:
通过这个对比,我终于理解了电梯调度算法的真正逻辑:
1. 首要原则:方向匹配度判断
2. 次要原则:距离最优化选择
这种设计是有现实意义的:电梯优先满足与当前运行方向一致的请求,可以减少电梯的频繁换向,提高整体运行效率。当外部请求的期望方向与当前方向冲突时,先完成同向的内部请求是更合理的选择。
踩坑教训:
我之前过分关注了"距离优先",而忽略了"方向匹配"这个更重要的判断条件。这个简单的测试用例暴露了我对算法理解的片面性,让我意识到必须完整地实现所有判断分支,不能凭直觉简化算法逻辑。
3.2.3 测试用例3的关键踩坑经历
1
10
<5,8>
<5,2>
end
踩坑背景:
这个测试用例是第三次实现中PTA的第一个测试点,看似简单却让我卡了很久。后来我找了班上的同学帮忙跑这个测试点,才发现了问题所在。
我的错误输出:
Current Floor: 1 Direction: UP
Current Floor: 2 Direction: UP
Current Floor: 3 Direction: UP
Current Floor: 4 Direction: UP
Current Floor: 5 Direction: UP
Open Door # Floor 5
Close Door
Open Door # Floor 5 ← 问题在这里:重复开关门
Close Door
Current Floor: 6 Direction: UP
Current Floor: 7 Direction: UP
Current Floor: 8 Direction: UP
Open Door # Floor 8
Close Door
Current Floor: 7 Direction: DOWN
Current Floor: 6 Direction: DOWN
Current Floor: 5 Direction: DOWN
Current Floor: 4 Direction: DOWN
Current Floor: 3 Direction: DOWN
Current Floor: 2 Direction: DOWN
Open Door # Floor 2
Close Door
正确的输出:
Current Floor: 1 Direction: UP
Current Floor: 2 Direction: UP
Current Floor: 3 Direction: UP
Current Floor: 4 Direction: UP
Current Floor: 5 Direction: UP
Open Door # Floor 5
Close Door
Current Floor: 6 Direction: UP
Current Floor: 7 Direction: UP
Current Floor: 8 Direction: UP
Open Door # Floor 8
Close Door
Current Floor: 7 Direction: DOWN
Current Floor: 6 Direction: DOWN
Current Floor: 5 Direction: DOWN
Open Door # Floor 5 ← 正确:在这里才处理<5,2>
Close Door
Current Floor: 4 Direction: DOWN
Current Floor: 3 Direction: DOWN
Current Floor: 2 Direction: DOWN
Open Door # Floor 2
Close Door
错误分析过程:
第一次尝试的错误理解:我认为当电梯到达5楼时,应该同时处理所有与5楼相关的请求。所以当处理完<5,8>后,看到队列中还有<5,2>也是从5楼出发,就立即在5楼再次开关门处理第二个请求。
深入分析逻辑:
- 处理<5,8>:电梯到达5楼,接到要去8楼的乘客,自动将8楼添加到内部队列
- 此时队列状态:
- 内部队列:[8]
- 外部队列:[<5,2>]
- 关键决策点:电梯在5楼,需要决定下一个目标
- fi = 8(内部请求),di = UP(从5楼到8楼方向)
- fo = 5(外部请求的起始楼层),但当前已在5楼
- 外部请求<5,2>的期望方向:DOWN(从5楼到2楼)
算法决策逻辑分析:
- 电梯当前方向:UP
- 去内层方向:UP(5楼→8楼)
- 外部请求方向:DOWN(5楼→2楼)
- 根据"同向优先"原则:UP != DOWN,应该先处理与当前方向一致的内部请求
正确的业务流程理解:
- 电梯到5楼处理<5,8>,接客并添加8楼到内部队列
- 虽然外部队列中的<5,2>也是从5楼开始,但其期望方向是DOWN
- 根据调度算法,优先处理同向的内部请求8楼
- 完成8楼后,电梯掉头向下,再回到5楼处理<5,2>
踩坑的根本原因:
我错误地将"同一楼层的请求"等同于"应该同时处理的请求",忽略了方向匹配这个更重要的判断条件。在第三次实现中,虽然两个请求都涉及5楼,但它们的业务方向不同:
- <5,8>是上行业务(UP)
- <5,2>是下行业务(DOWN)
关键领悟:
这个测试用例让我深刻理解了第三次实现中Passenger类设计的精髓。Passenger不仅仅封装了起始楼层和目的楼层,更重要的是通过getDirection()方法封装了业务方向。电梯调度系统必须尊重每个乘客的业务方向,不能因为起始楼层相同就强行合并处理。
调试过程的收获:
找同学帮忙跑测试点这个经历让我意识到,当遇到看似简单却一直出错的问题时,对比正确输出是最有效的调试方法。通过逐行对比输出差异,我快速定位到了"重复开关门"这个关键问题,进而发现了算法逻辑的错误。
3.3 调度算法实现的技术踩坑
3.3.1 边界条件处理的坑
问题描述:在实现shouldStop()方法时,我最初的逻辑是检查当前楼层是否有任何请求需要处理,但这导致电梯在不应该停靠的楼层也会停靠。
错误实现:
private boolean shouldStop(int floor) {// 检查内部队列for (Integer request : innerQueue) {if (request == floor) return true;}// 检查外部队列for (OuterRequest request : outerQueue) {if (request.floor == floor) return true;}return false;
}
正确实现:
private boolean shouldStop(int floor, int targetFloor) {return floor == targetFloor; // 只在目标楼层停靠
}
关键理解:电梯应该只在决策算法确定的目标楼层停靠,而不是在任何有请求的楼层都停靠。
3.3.2 状态管理的坑
问题描述:在处理电梯开关门逻辑时,我遇到了重复开关门的问题。
错误的状态转换:
// 在while循环中错误地处理开关门
while (currentFloor != targetFloor) {// 移动逻辑if (shouldStop(currentFloor, targetFloor)) {System.out.println("Open Door # Floor " + currentFloor);System.out.println("Close Door");// 这里可能导致重复处理}
}
正确的状态管理:
// 循环外单独处理开关门
if (currentFloor == targetFloor && currentStatus == Status.MOVING) {currentStatus = Status.STOPPED;System.out.println("Open Door # Floor " + currentFloor);System.out.println("Close Door");processRequests(currentFloor);
}
四、改进建议
4.1 架构层面的深度优化
4.1.1 策略模式的引入
当前问题:第三次迭代中decideNextTarget()方法复杂度达到18,严重违反了单一职责原则。
改进方案:
// 调度策略接口
public interface ElevatorSchedulingStrategy {int decideNextTarget(ElevatorContext context);
}// 同向优先策略实现
public class SameDirectionFirstStrategy implements ElevatorSchedulingStrategy {@Overridepublic int decideNextTarget(ElevatorContext context) {if (noRequestsExist(context)) return -1;if (hasOnlyInternalRequests(context)) return selectInternalTarget(context);if (hasOnlyExternalRequests(context)) return selectExternalTarget(context);return compareInternalAndExternal(context);}private int compareInternalAndExternal(ElevatorContext context) {// 将原本复杂的逻辑拆分为多个简单方法DirectionComparison comparison = analyzeDirections(context);return comparison.selectBestTarget();}
}
4.1.2 状态机模式的完善
当前状态管理的局限:现有的状态管理较为简单,缺乏严格的状态转换控制。
改进设计:
public enum ElevatorState {IDLE {@Overridepublic ElevatorState nextState(ElevatorEvent event) {if (event == ElevatorEvent.REQUEST_RECEIVED) {return MOVING;}return this;}},MOVING {@Overridepublic ElevatorState nextState(ElevatorEvent event) {if (event == ElevatorEvent.ARRIVED_TARGET) {return DOOR_OPENING;}return this;}},DOOR_OPENING, DOOR_CLOSING;public abstract ElevatorState nextState(ElevatorEvent event);
}
4.2 代码质量的持续改进
4.2.1 复杂度控制的具体措施
方法拆分策略:
// 原复杂方法
private int decideNextTarget() { /* 复杂度18 */ }// 拆分后的方法组
private int decideNextTarget() {RequestAnalysis analysis = analyzeRequests();return analysis.selectOptimalTarget(); // 复杂度降至3-4
}private RequestAnalysis analyzeRequests() {return RequestAnalysis.builder().withInternalRequests(getInternalRequests()).withExternalRequests(getExternalRequests()).withCurrentState(getCurrentState()).build(); // 复杂度2-3
}
4.2.2 测试驱动开发的应用
单元测试设计:
@Test
public void testSameDirectionPriority() {// 测试同向优先策略Elevator elevator = new Elevator(1, 10);elevator.setCurrentFloor(5);elevator.setDirection(Direction.UP);RequestQueue queue = new RequestQueue();queue.addInternalRequest(new Passenger(8)); // 同向queue.addExternalRequest(new Passenger(3, 6)); // 反向Controller controller = new Controller(elevator, queue);int target = controller.decideNextTarget();assertEquals(8, target); // 应选择同向的内部请求
}
4.3 业务建模的进一步完善
4.3.1 领域对象的深化设计
当前Passenger类的局限:只包含基本的楼层信息,缺乏更丰富的业务属性。
改进设计:
public class Passenger {private String passengerId;private int sourceFloor;private int destinationFloor;private LocalDateTime requestTime;private PassengerPriority priority;// 业务方法public int getWaitingTime() {return (int) Duration.between(requestTime, LocalDateTime.now()).getSeconds();}public boolean isEmergency() {return priority == PassengerPriority.EMERGENCY;}
}
4.3.2 电梯调度算法的智能化
当前算法的局限:仅考虑方向和距离,未考虑等待时间公平性。
改进方案:
public class SmartSchedulingStrategy implements ElevatorSchedulingStrategy {@Overridepublic int decideNextTarget(ElevatorContext context) {List<Request> allRequests = context.getAllRequests();// 多因素评分算法RequestScore bestScore = allRequests.stream().map(this::calculateScore).max(Comparator.comparingDouble(RequestScore::getScore)).orElse(null);return bestScore != null ? bestScore.getTargetFloor() : -1;}private RequestScore calculateScore(Request request) {double directionScore = calculateDirectionScore(request);double distanceScore = calculateDistanceScore(request);double waitingTimeScore = calculateWaitingTimeScore(request);return new RequestScore(request.getTargetFloor(), directionScore * 0.5 + distanceScore * 0.3 + waitingTimeScore * 0.2);}
}
五、总结
通过三次电梯调度系统的迭代开发,我在面向对象程序设计领域获得了深刻的理解和实践经验。这个过程不仅仅是代码的编写,更是设计思维的培养和软件工程理念的实践。从最初的单类"大杂烩"设计,到职责分离的多类协作架构,再到引入真实业务场景的建模实践,每一次迭代都让我对面向对象设计有了更深层次的认识。
第一次实现让我深刻体会到了电梯调度算法的复杂性。那套看似简单实则精密的"同向优先"决策规则,包含了多层条件判断的决策树逻辑。我花费了大量时间理解"去内层方向"、"去外层方向"与当前电梯方向的关系,通过反复的测试用例验证和代码调试,才真正掌握了算法的精髓。这个过程让我认识到,复杂算法的实现不能依赖直觉和想当然,必须通过严格的逻辑分析、充分的测试验证和耐心的调试过程。
第二次重构是一次真正的架构级改造,通过量化数据可以清楚地看到重构的巨大价值:平均方法复杂度从10.0降至1.18,最大方法复杂度从10降至2。这种戏剧性的改善让我深刻理解了单一职责原则的威力。将原本混乱的职责分离到四个独立的类中,每个类都有了明确的职责边界,代码的可读性、可维护性和可扩展性都得到了质的飞跃。这次经历让我明白,好的架构设计需要勇于推翻重来的决心,也需要在实践中不断反思和改进的耐心。
第三次迭代引入Passenger概念,将系统从技术实现提升到业务建模层面。外部请求格式从<楼层,方向>到<起始楼层,目的楼层>的变化,看似简单却涉及了复杂的业务流程处理。通过引入真实的乘客概念,系统更贴近现实场景,但也带来了新的挑战。核心调度算法复杂度回升到18的现实提醒我,在增加新功能时必须持续关注代码质量,及时进行重构以控制复杂度。这次经历让我深刻理解了软件设计中的权衡思想:更贴近现实的建模往往意味着更复杂的实现。
在技术能力提升方面,我掌握了面向对象设计的核心原则和实践方法。学会了如何识别类的职责边界,如何通过重构改善代码结构,如何使用枚举管理复杂状态,如何设计合理的数据结构来存储和管理业务数据。特别是通过SourceMonitor等工具的使用,建立了对代码质量的量化认知,复杂度、嵌套深度、注释覆盖率等指标成为了具体可操作的改进目标。同时,我也深刻体会到了测试用例在复杂算法验证中的重要作用,每一个测试用例都是对算法理解的检验。在软件工程思维方面,我理解了迭代开发的真正意义。三次题目集体现了软件开发的渐进式改善过程:第一次实现功能,第二次优化结构,第三次完善建模。这种螺旋上升的开发模式让我认识到,软件开发不是一次性的完美实现,而是在不断的实践中持续改进的过程。每一次迭代都在前一次的基础上有所突破,同时也暴露出新的问题需要解决。
然而,这次实践也暴露了我在多个方面的不足。设计模式的系统性学习还有待加强,当面对复杂业务场景时,我缺乏成熟的设计模式应用经验。策略模式、状态模式、观察者模式等在电梯系统中都有很好的应用前景,但我目前还停留在概念理解阶段。测试驱动开发的实践能力也需要进一步提升,虽然我认识到了单元测试的重要性,但在具体实现时还缺乏系统的方法和充分的实践。
在代码质量管理方面,我需要建立更加严格的标准和更加系统的方法。虽然通过SourceMonitor认识到了量化管理的价值,但在日常开发中还缺乏持续关注和及时改进的习惯。特别是在第三次迭代中出现的复杂度回升问题,反映出我在功能扩展过程中对代码质量关注的不够。未来需要建立定期代码审查的机制,在开发过程中而不是事后发现并解决质量问题。
对于课程教学方面,我认为当前的迭代式设计非常有价值,通过三次递进的题目让学生深刻体验了软件开发的完整过程。在作业设计方面,希望老师在复杂算法题目中提供更详细的规则说明和更多的测试用例解析。课程的整体设计很好,我没有其他特别好的建议。对我自己而言,我需要继续多写代码,多学习知识,不断提升自己的编程能力。