题目集1-3的总结
前言:
前三次作业用到了以下知识点:
1.类的创建与设计
2.类的方法实现
3.面向对象编程基础思想
4.类的单一职责原则应用
5.正则表达式的使用
6.队列管理 LinkedList 及其各个方法的使用
难度以及题量总结:
电梯调度问题:三次的电梯调度问题难度中等,基本逻辑并不复杂,但是要考虑的情况比较多。第一次电梯调度问题用了花费了5个小时,但是由于代码并没有符合面向对象编程的要求,第二次按照面向对象编程的要求花费了6个小时重新写了一份,而最后一次修改前一次的代码花费了20分钟。通过这三次电梯调度问题,我更加理解了如何进行类的设计,知道了面向对象编程的好处,也更加了解了如何让代码更加符合单一职责性。在实践当中我进行了正则表达式的使用,这也让我认识到了java功能的强大。
其他题目:前三次题目除了电梯调度问题,整体难度偏低,基本上就是根据题目给的图,将该类创出来,将类属性里的get方法和set方法写出,再写几个计算结果的方法就能实现。题量不算大,且逻辑简单,用的时间较短。完成这些题目让我认识到java与c语言的区别,提升了我对类编程的熟悉度,也让我更加理解了何为面对对象编程。
第一次作业
第一次电梯调度问题
作业要求:设计类以实现电梯的基本功能,需能读取并处理内部请求(如电梯内乘客按下的目标楼层)和外部请求(如各楼层乘客按下的上行 / 下行按钮),通过合理的类结构封装电梯的楼层范围、当前状态、运行方向等属性,以及请求队列管理、调度逻辑等行为,从而模拟电梯根据请求完成移动、开关门等操作的过程。
类图
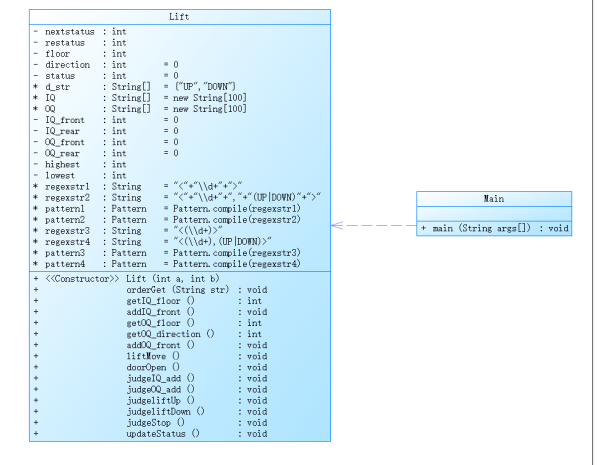
第一次作业未考虑类设计,仅用单一电梯类

分析:在做第一次作业时对面对对象编程还不够了解,代码完完全全是服务于实现功能,仅用了一个类实现,且创了太多变量,变量名且方法名混乱难以看懂,不符合规范,现在回头看写的非常糟糕了。
代码复杂度

从环形图可看出,代码注释率较低,仅有4.2,最深代码块嵌套了 5 层,代码可读性较差,而且仅一个类完成了所有的功能,导致该类方法过多,不符合面向对象编程,且方法 Lift.judgeLiftDown() 的逻辑分支过多。优点是平均方法复杂度较低,代码多数方法逻辑简单,代码较容易维护。
思路讲解:
在做该问题时由于我对面对对象编程还不够熟练,就只使用了一个电梯类和main类实现,在该类里完成了电梯的所有功能。主要思路如下
队列设计:我分别创建了IQ数组和OQ数组,再定义了OQ.front,OQ.rear,IQ.front,IQ.rear,来让这几个数组实现队列的功能。
核心逻辑:这段程序核心方法是updateStatus,功能是完成一次上升一层或下降一层或停下来判断下一步的方向。
第一步:每次进入updateStatus,都会先判断当前方向是否有方向相同,楼层相同的外部指令或楼层相同的内部指令,若有则将全部符合的队头出队。
第二步:判断同方向上是否有方向相同的指令,若有则改变楼层,并将reststus设为1。
第三步:进入judgeStop判断restaus是否等于1,若为1再计算判断离的最近的指令从而决定下一步电梯的方向,若restaus等于1且当前有方向不同但是楼层相同的外部指令,则将nextstatus设为1,这样在下次进入updateStatus就会不执行前两步直接执行第三步,这是因为一次judgeStop只能判断一条指令,使用nextStatus重复进入judgeStop就可以保证在静止状态下不会有同楼层的指令没有出队。
点击查看代码
public void updateStatus()
{if(nextstatus==0){this.status=1;System.out.println("Current Floor: "+this.floor+" Direction: "+d_str[direction]);this.doorOpen();this.judgeIQ_add();this.judgeOQ_add();this.judgeliftUp();this.judgeliftDown();}if(this.status==0&&(OQ_rear!=OQ_front||IQ_rear!=IQ_front))//停止状态{this.judgeStop();}
}
用liftMove循环执行updateStatus直到IQ和OQ为空时停止,这样就能实现电梯循环达到所有楼层。
点击查看代码
public void liftMove()
{while(this.IQ_rear!=this.IQ_front||this.OQ_rear!=this.OQ_front){updateStatus();}
}
踩坑心得
1..在用题目给的输入案例测试代码时并没有出现问题,但是在pta提交时遇到了错误非零返回

我怀疑是由于输入不合法导致的
点击查看代码
while ( (str.equals("end")) { str = input.nextLine();lift.orderGet(str);}
若是该段代码输入一个空行可能导致程序异常
为了解决这个问题,我进行了.hasNextLine()的判断
点击查看代码
while (input.hasNextLine()) { str = input.nextLine();if (str.equals("end")) {break;}if (str.equals("")) { // 跳过空行continue;}lift.orderGet(str);}
之后遇到空行也可以正常输出了
2.由于方法名以及变量名用了一些简称,当时写看的懂,后面随着越来越多,之前的变量名都混乱了,且注释过少,阅读非常困难。
3.在判断电梯是否可以上升的指令中出现错误
点击查看代码
if((this.getIQ_floor()>this.floor)&&this.IQ_rear!=this.IQ_front||this.restatus==1)this.floor++;
代码并非输出错误,而是运行异常,连结果都没输出,然而已经进行过队列是否为空的判断了。
根据查询发现由于我在if语句里把判断是否队列已空写到了比较队列大小后面,这就导致了还没判断是否为空就进行了提取方向操作,由于进行了空指针操作从而出错。
if((this.IQ_rear!=this.IQ_front&&this.getIQ_floor()>this.floor)||this.restatus==1)this.floor++;
以前我一直以为if里的步骤都是同优先级同时执行的,该错误解开了我的误区。
改进建议:
1.拆分单一职责类,避免一个类完成所有功能
2.保证变量和方法名称符合规范,不要为了图方便简写
3.代码可读性差,应该多些注释
第二次作业
第二次电梯调度问题
作业要求:对之前电梯调度程序进行迭代性设计,目的为解决电梯类职责过多的问题,类设计要求遵循单一职责原则(SRP),要求必须包含但不限于设计电梯类、乘客请求类、队列类以及控制类。
电梯运行规则与前阶段单类设计相同,但要处理如下情况:
1.乘客请求楼层数有误,具体为高于最高楼层数或低于最低楼层数,处理方法:程序自动忽略此类输入,继续执行
2.乘客请求不合理,具体为输入时出现连续的相同请求,例如<3><3><3>或者<5,DOWN><5,DOWN>,处理方法:程序自动忽略相同的多余输入,继续执行,例如<3><3><3>过滤为<3>
类图
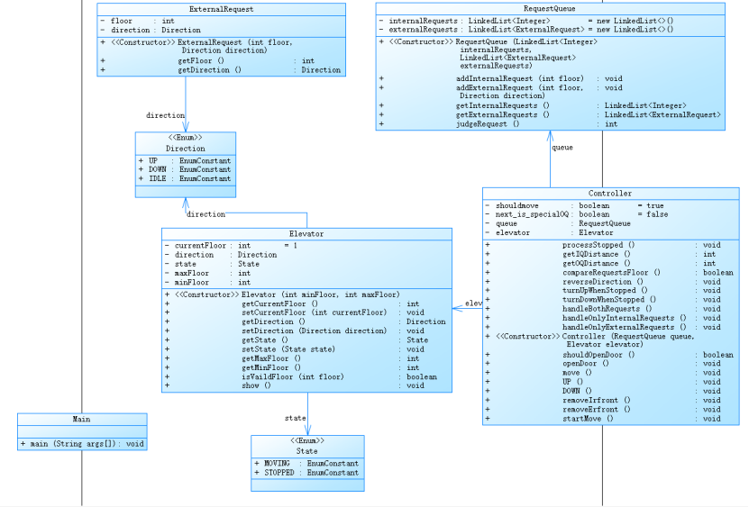
本次代码拆分之前的lift类为多个类

Elevator类
ExternalRequest类
RequestQueue类
Controller类
分析:这次我对类进行了重新设计,将原本单一核心类改为了多个类,也对原本的一些变量的名称以及方法名进行了调整,如将原本的nextStatus改为了现在的shouldmove,这让我的代码更加清晰直观。我还对原本一些复杂的方法进行了拆分,如原本需要judgeStop来完成对所有静止情况的判断,本次重新设计我用了多个职责单一的方法来解决该问题。虽然这次重新设计代码量增加了很多,但是后续代码维护与更新也更轻松了。对比上次有很大的提升。
代码复杂度


分析:可见对比上一次虽有所优化但仍有不足
优化:
模块化设计大幅进步:类和接口数量从 2 增加到 7,每类方法数从 8.50 降至 5.43,这说明你对代码进行了合理的拆分,让每个类的职责更单一,符合面向对象设计的 “单一职责原则”,后续维护和扩展会轻松很多。
可读性加强:虽然注释率现在有6.9%仍然不够多,但对比上一次4%以经有了一定的提升,代码可读性得到了增强了
代码逻辑清晰:平均复杂度从 3.40 降至 1.93,最大复杂度也大幅降低,代码逻辑更加清晰了。
不足:
块深度增大了,可能还是有些不必要的嵌套需要后续排查。
思路讲解:
本次代码基本思路直接迭代作业一,只是对部分逻辑进行了修改
1.电梯状态逻辑的改变:第一次作业中电梯的状态是MOVING还是STOP仅仅只是摆设,进入静止状态检测靠的是变量restatus,本次修改我将所有restatus删除,改为了判断当前的state是否为STOP,这让我的代码可读性更高,也减少了不必要的冗余。
2.队列的转变:原本我的队列是用数组实现的,而现在我直接用java的LinkedList实现队列,并创建一个ExternalRequest类处理外部请求的队列
3.过滤连续重复命令:思路非常简单,原本我是用if判断,每次移动最多出队一次,只要使用while指令,就能一次把所有符合标准的队头出队,自然也可以过滤连续相同指令了。
点击查看代码
while(!this.queue.getInternalRequests().isEmpty()&&this.elevator.getCurrentFloor()==this.queue.getInternalRequests().getFirst())//使用while指令一次把所有符合标准的出队{this.queue.getInternalRequests().removeFirst();this.next_is_specialOQ=false;}
4.忽略楼层号有误的指令:在每次把新指令加到指令队列之前先进行合法性判断,若高于最高楼层或低于最低楼层则跳过该指令不加入队列中。
点击查看代码
public boolean isVaildFloor(int floor){if(floor>=this.minFloor&&floor<=this.maxFloor)return true;else return false;
}
踩坑心得
将新的外部请求加入到外部请求队列时报错
点击查看代码
queue.addExternalRequest(Integer.parseInt(matcher.group(1)),Direction.DOWN);
这是因为外部请求的队列所用的参数是类externalRequests,队列无法将我传的两个参数自动识别为构造了externalRequests,因而无法实现。
只需要在加入队列时先构造出externalRequests,再加参数入队即可。
点击查看代码
public void addExternalRequest(int floor, Direction direction){this.externalRequests.add(new ExternalRequest(floor,direction));
}
改进建议:
1.注释依旧过少,代码可读性还需提升。
2.块深度过高,应进行更多逻辑的检查。
第三次作业
第三次作业调度问题
作业要求:
电梯运行规则与前阶段相同,但有如下变动情况:
乘客请求输入变动情况:外部请求由之前的<请求楼层数,请求方向>修改为<请求源楼层,请求目的楼层>
对于外部请求,当电梯处理该请求之后(该请求出队),要将<请求源楼层,请求目的楼层>中的请求目的楼层加入到请求内部队列(加到队尾)
类图

分析:类设计基本与上次一致,将原本的ExternalRequest类改为了Passenger类,这样命名更符合要求。同时在Passenger类里加入了destinationfloor变量以解决新的问题。
代码复杂性


分析:
这次代码逻辑上对比上次并没有修改太多,主要进行的是注释增加以及功能的增加。修改有以下:
1.注释量明显提升:从原来的注释率6.9%转变为9.4%,可读性加强
2.块深度优化:最深块深度从 6 降至 5,平均块深度从 1.76 降至 1.67,嵌套逻辑更简单。
3.方法复杂度优化:最大复杂度从 10 降至 9,平均复杂度从 1.93 升至 1.80。
思路讲解:
电梯基本移动规则直接迭代上一次的代码,本次修改不过是加了一下新的功能
核心思路为以下:
1.将原本的外部指令格式从<floor,direction>改为了<floor,destination floor>
2.在构造函数得到外部指令的楼层和目的楼层后直接计算出新的外部指令的方向
点击查看代码
if(floor>destinationfloor)this.direction=Direction.DOWN;//计算出方向else this.direction=Direction.UP;
3.在外部指令出队前先将外部指令队首1的destinationfloor存下来,再把destination存到内部指令队尾,再进行出队操作
踩坑心得
代码中外部指令出队操作太多,在每个外部指令出队操作前面一个一个加到内部指令太麻烦。
直接在RequestQueue类里加入 removeExFrist方法,以后外部队列出队直接使用该方法
点击查看代码
public void removeExFrist()//进行外部指令的出队操作 {this.addInternalRequest(this.externalRequests.getFirst().getDestinationFloor());//先要把这条外部指令加到内部指令队尾this.externalRequests.removeFirst();//移除这条外部指令
}
改进建议
本次并没有过多之前的代码逻辑,主要是增加了新功能,后续还可以修改以下方面:
1.代码复用进一步提升:将Controller类中的重复逻辑,封装为工具方法,减少冗余。
2.扩展性设计:可通过抽象类定义电梯通用接口,后续支持普通电梯、货运电梯等不同类型时,无需修改核心调度逻辑,这样扩展性也会更强。
心得体会
在完成这三次作业前,我哪怕是写java的题目还是只会使用“C语言的面向过程思维解决问题”,而经过这三次作业后,我真正了解了何为“面向对象编程”。第一次作业因缺乏设计思维导致代码混乱难以看懂,这次教训让我意识到单一职责原则以及类设计的重要性;第二次作业的重构过程中,我将原本的一个解决所有问题的类拆成了多个类,虽然代码量增加了很多,但是可读性却更好,更容易看懂了,我真切体会到 “封装” 如何让代码结构更清晰、职责更明确。同时我使用java本身含有的队列创建方法,也让我体验到java的便捷。而第三次作业,由于之前类设计的完善,代码仅需微调类结构、扩展方法即可实现新需求的经历,这让我感受到模块化设计带来的可扩展性。这次作业给我最大的教训就是,一定不要图方便,进行面向过程的编程就结束,如果是大作业的话,面向对象设计更优,后续维护也会更便利。最后对于题目测试点太少了,感觉哪怕代码有错误也有可能运气好过了,要是代码有一点问题可能就一分都没,建议老师在pta多加一点测试点。