单步电梯调度程序
第一阶段大作业总结,第一次写markdown博客,老传统:Hello World! 😉
来自 NCHU 23级 物联网工程 ❤️
1. 前言
1.1 知识点覆盖
-
JAVA基础语法
- 枚举类:定义电梯状态(Stopped/Moving)、方向(UP/DOWN/IDLE)
- 正则表达式:用于匹配输入,Pattern类和Matcher类的使用,提取楼层、方向等核心参数。
-
数据结构
- 队列:基于 FIFO 特性,专门存储电梯内部请求与外部请求,有序管理请求处理顺序,契合电梯 “先呼叫先响应” 的基础逻辑。
(虽然每次只比较队首)
- 队列:基于 FIFO 特性,专门存储电梯内部请求与外部请求,有序管理请求处理顺序,契合电梯 “先呼叫先响应” 的基础逻辑。
-
面向对象特性
- 职责划分:按功能划分 Elevator(电梯实体)、RequestQueue(请求存储)、Controller(调度中枢)、Passenger(乘客请求封装)等类,实现高内聚、低耦合;
👍"各人自扫门前雪,莫管他人瓦上霜"
- 封装:核心属性设为私有,通过 getter/setter 方法控制访问与修改,保障数据安全性。
封装=类+访问控制
-
核心调度算法(LOOK算法)
-
核心策略:同向优先,就近匹配。
-
停靠原则:合理处理内部与外部请求的优先级,确保调度高效有序。
其实很多时候bug🐛就是少个if
-
-
输入输出
- 输入处理:解析内部<楼层>、外部<楼层,方向>或<srcFloor,dstFloor>的格式请求,识别end关键字终止输入;
- 输出处理:打印电梯当前楼层、运行方向及开关门信息,关键在于打印时机的控制。
1.2 题量
三次题目均基于LOOK算法实现,聚焦电梯调度核心场景,每次都只处理两个队列的队首元素。
由于老师贴心地提供了三次的类图,所以代码中的几个主要类,如:Elevator、RequestQueue、Controller这三个类的大部分接口三次作业都是一致的。代码复用性较高。这样就可以集中精力攻克调度逻辑和输入输出调用时机适配的问题。
这也说明了好的类设计,真的能够提高代码的可维护性和可扩展性。
一想到后几次的大作业还要自己设计类图,哭了!😢😢😢
1.3 难度
按照正常情况三次作业的难度应该是依次递增,但由于老师提供了好类图,代码复用性较高,所以难度基本一致。我个人认为最难的是第一次,最简单是第二次,其次第三次。
但也可能是刚开始学习JAVA语言和面向对象的思想,所以第一次作业的难度最大。
2. 设计与分析
WEEK1
week1.1 类图设计
第一次作业没有提供对应的类图,所以我是根据自己对题目的理解写的题目,这个时候对面向对象还没有很深的理解(你说AI?我的评价是👎)。由于设计的PTA测试点只有一个,所以就没有思考太多,下面是类图(使用visio作图):

很明显,这个类图耦合度极高,所有的功能都在Elevator类中实现,根本没有可复用的部分,还是沿用了面向过程的思考方式,没有考虑到面向对象的封装性。
week1.2 核心思路
整体流程:
main读取输入
->
区分请求类型(含 "," 为外部请求,否则为内部请求)
->
调用 addInnerQueue/addOuterQueue 将请求加入对应队列(含楼层合法性校验)
->
调用 runElevator 启动电梯循环处理,直到队列清空:
- checkCurrentFloor:调用 setCurrentStatus(设置运行状态 Stopped/Moving)和 setCurrentDirection(设置运行方向 UP/DOWN/IDLE);
- 输出状态:若首次循环或非停靠状态,输出 "Current Floor: 楼层数 Direction: 方向";
- 移动逻辑:若状态为 Moving,按方向移动一层(UP 则 currentFloor++,DOWN 则 currentFloor--);
- 停靠处理:若状态为 Stopped,输出 "Open Door # Floor 楼层数"→"Close Door",调用 Poll 移除当前楼层的内部 / 外部请求;
若队列为空,设置方向为 IDLE、状态为 Stopped,程序结束。
week1.3 SourceMonitor分析报告

| 指标类别 | 具体数值/信息 |
|---|---|
| 代码行数 | 275 |
| 有效语句数 | 149 |
| 分支百分比 | 31.5% |
| 函数调用语句数 | 33 |
| 注释比例 | 12.4% |
| 类数量 | 4 |
| 方法数/类 | 3.00 |
| 方法平均语句数 | 9.75 |
| 最复杂方法 | Elevator.setCurrentDirection() |
| 最大复杂度 | 25 |
| 最深嵌套行数 | 137 |
| 最大嵌套深度 | 6 |
| 平均嵌套深度 | 3.40 |
| 平均复杂度 | 6.42 |
分析:
- 类少方法集中(类 = 4,方法 / 类 = 3.00):核心逻辑挤在Elevator,呈 “单体耦合”——Elevator包办调度、状态、存储,Main包办输入 + 启动,修改牵一发动全身。
- 方法 “臃肿”(
setCurrentDirection()复杂度=25,嵌套深度 = 6):无模块化拆分,调试难。- 可读性隐患(注释 = 12.4%):复杂逻辑缺步骤注释,嵌套太深(最深 137 行)。
- 复用性差(函数调用 = 33,分支 = 31.5%):条件判断密集(方向决策、停靠判断、合法性校验),但函数调用少,说明重复逻辑(如楼层合法性校验)未封装为独立方法,代码冗余。
第一次代码指标暴露 “单体耦合、逻辑集中” 的核心问题。
week1.4 踩坑心得
虽然第一次代码的质量不高,但也是踩了不少坑。😢
- 没有设计,直接上手
第一次作业的类图还是写这篇Blog才画的😆。没有事先画出类图,导致我写代码时想到哪,写到哪。比如,下面是开始的错误版本,我连枚举类都没想到使用:
if(IR.floor==this.currentFloor&&OR.floor==this.currentFloor){this.status="Stopped";}else if(IR.floor==this.currentFloor&&OR.floor!=this.currentFloor){this.status="Stopped";}else if(IR.floor!=this.currentFloor&&OR.floor==this.currentFloor&&OR.direction.equals(this.direction)){this.status="Stopped";}else{this.status="Moving";}
这个显然是没有考虑到全局,想到什么就写什么。👎
- 没有面向对象的思想
这一点从上面的分析报告也可以看出来。写代码时还是沿用面向过程的思想,所以在写代码时,没有考虑到类的封装性。
最复杂的方法竟然是main方法,因为我没有设计好类图,写代码是时就把类简单看成一个可以调用函数的集合,例如我的Elevator类里出队的方法:
void Poll()
很难想象我的源码里有这样一种方法。在Elevator类里面有一个没有设置访问权限的成员方法,这显然不符合面向对象的封装思想。
week1.5 改进建议
- 架构解耦,明确边界
拆分三层模块:
实体层(Elevator):仅管电梯状态(楼层、方向)和基础动作(移动、开关门);
请求层(RequestManager):专门处理请求的添加、删除、校验和队列管理;
调度层(Controller):协调前两层,实现方向决策、移动停靠逻辑。 - 规范封装,访问控制
方法名:Poll() → removeProcessedRequests()(明确是 “移除已处理请求”);
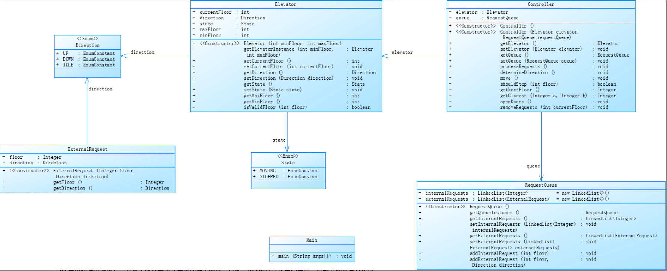
按照第二次作业给出的类图设计,就能实现较好的效果
WEEK2
week2.1 类图设计
此处偷一下懒,直接使用题目提供的类图😄

week2.2 核心思路
在看到类图并分析完后,及基本知道每个类的职责,通过每个的方法名,就基本猜出每个方法的作用,主要就是Controller类的方法:
- void processRequests(): 处理输入请求的函数
- void determineDirection(): 确定方向的函数,根据LOOK算法就大致知道这个的调用时机。
- void move(): 移动的函数,电梯具体的运行肯定是这个方法,里面应该要调用方向判断,停靠判断和打印日志信息等方法。
- boolean shouldStop(int floor): 停靠判断的方法
- Integer getNextFloor(): 根据判断的方向移动一层的函数。
- Integer getClosest(Integer a,Integer b): 获取最接近的楼层的方法。我认为这个方法可能用来根据当前方向和当前楼层,判断下一个应该停靠的楼层,类似与返回一个下一次停下目标楼层。(可能理解有误,但这个思路是可以实现的最终效果的👍)。
- void openDoors(): 到达应该停靠的目标楼层,打印开门信息。
- void removeRequests(int currentFloor): 需要停靠的目标楼层到达后,用于专门将其出队的方法,类似第一次我自定义的Poll()函数。
整体流程:
Controller主导调度,协调Elevator(电梯实体)和RequestQueue(请求队列)协同工作:
- 输入解析(Controller.processRequests()):
- 读取最小/最大楼层,初始化Elevator实例;
- 循环读取请求,通过正则解析内部请求(<楼层>)和外部请求(<楼层,方向>);
- 校验楼层合法性,调用RequestQueue的addInternalRequest/>addExternalRequest加入队列(自动去重:避免连续相同请求);
- 输入"end"(不区分大小写)终止输入。
- 调度启动(Controller.move()):
- 先调用determineDirection()确定初始运行方向和目标楼层;
- 进入循环(只要内外队列非空):
a. 按方向移动到目标楼层:连续输出移动过程(如UP方向从当前楼层到目标楼层,逐行打印"Current Floor: X Direction: UP");
b. 停靠判断(Controller.shouldStop()):检查当前楼层是否有需处理的请求(内部队首是当前楼层,或外部队首是当前楼层且方向与电梯一致);
c. 若需停靠:输出"Open Door # Floor X"→"Close Door",调用removeRequests()移除当前楼层的已处理请求;
d. 更新方向和目标楼层:再次调用determineDirection(),通过getClosest()找下一个最近的请求,设置新的方向和目标楼层;
e. 重复步骤a-d,直至所有请求处理完毕。
week2.3 SourceMonitor分析报告

光看这次的图就知道,相较于上次,这次改进有多大😆👍
| 指标类型 | 具体数值 |
|---|---|
| 代码行数 | 383 |
| 有效语句数 | 234 |
| 分支百分比 | 21.4% |
| 函数调用语句数 | 70 |
| 注释比例 | 9.9% |
| 类数量 | 7 |
| 方法数/类 | 5.57 |
| 方法平均语句数 | 4.49 |
| 最复杂方法 | Controller.processRequests() |
| 最大复杂度 | 8 |
| 最深嵌套行数 | 159 |
| 最大嵌套深度 | 4 |
| 平均嵌套深度 | 1.73 |
| 平均复杂度 | 1.42 |
分析
- 分层架构初见成效,耦合度显著降低
类数量=7,方法数/类=5.57 :相比第一次的单体耦合架构,本次拆分出Elevator(电梯状态管理)、RequestQueue(请求存储与去重)、Controller(调度中枢)、ExternalRequest(外部请求实体)及两个枚举类(Direction/State),实现了“职责初步分离”。- 核心方法复杂度可控,模块化优势凸显
没测试之前我以为最复杂的会是Controller.move()方法,但没想到竟然最复杂方法为Controller.processRequests(),最大复杂度=8,平均复杂度=1.42。也就是处理输入请求这个方法,进一步说明方法的整体复杂度显著降低。👍- 注释与嵌套仍需优化
注释比例=9.9%,最大嵌套深度=4,最深嵌套行=159 :虽最大嵌套深度从第一次的6降至4,但getClosest方法中仍存在4层嵌套(方向判断→距离对比→请求类型判断),逻辑层级较深,可能增加调试难度。
week2.4 踩坑心得
虽说是已有好的类图设计,但是仍然还是踩到一些坑。😢
- 关于去重:
观察测试用例知道这次相较于第一次需要进行去重操作。最初的去重操作我把他写在removeRequests(int currentFloor)这个方法中,也就是在移除请求的楼层时进行去重操作,具体如下面注释部分答代码:
if(IR!=null&&IR==currentFloor){queue.internalRequest.poll();/*//出队,同时移除当前连续的请求while(IR!=null&&IR==currentFloor){queue.internalRequest.poll();IR=queue.internalRequest.peek();}*/}ExternalRequest ER=queue.externalRequest.peek();if(ER!=null&&ER.getFloor()==currentFloor){queue.externalRequest.poll();/*//出队,同时移除当前连续的请求while(ER!=null&&ER.getFloor()==currentFloor){queue.externalRequest.poll();ER=queue.externalRequest.peek();}*/}
这个写本身是没有问题的,但是当我测试的时候,发现如果当前楼层既有内部又有外部请求时,这是后分两种情况:
- 外部请求的方向与当前电梯方向一致,也就是接下来还有同向的请求,这个外部请求应该出队。这个时候能够正常处理。
- 外部请求的方向与当前电梯方向不一致,也就是这个时候电梯要反向了,也就是只有当电梯反向后才能处理这个外部请求。也就是这个时候不能处理外部请求。但上面的代码会poll外部请求,出现bug。
即使加上同方向的判断,这个时候也会出现一种情况,就是当前的请求是同方向的最后的请求。比如处理两个队首分别是<9>和<9,DOWN>,我的电梯此时方向为UP,到达了9层,之后也没有向上的层,这个时候也就是到达的层是UP方向的最后一层,也就是9。两个队首应该都要出队,这个时候就出现Bug了。
后来想了想,其实去重的操作完全可以在Controller.processRequests()中完成,只要记录前一次的请求,然后同新进队的请求比较是否相同,相同则不加入队列,不同则加入队列。
这么既能避免上述的情况,又能简化逻辑,将处理重复请求的潜在风险在一开始就消除。
- 超时问题
按照LOOK算法,每走一层,就要判断一下方向,这么做增加了时间开销,会反复调用determineDirection(),虽然最后的逻辑也是对的,但PTA会超时。
这个时候我就想到停在当前目标楼层时,直到下一次停靠这中间是不需要判断方向的。也就是利用Elevator里的这个Status这个属性,做一次性处理。如果Status是STOPPED,说明电梯已经停靠了,这个时候才判断方向;如果是MOVING,说明电梯正在移动,这个时候就不需要判断方向。
本以为到这里就可以了,但是实现方法的不同也会造成时间开销的不同:
最开始想到的是用for循环,增加一个私有属性TragetFloor,用来配合for实现(这里为了节省时间,我甚至都使用BufferedWriter bw),拿UP方向举例:
for(int i=elevator.getCurrentFloor();i<=elevator.getTargetFloor();i++){bw.write("Current Floor: "+i+" Direction: "+elevator.getDirection());bw.newLine();//elevator.setCurrentFloor(i);}
结果还是超时。但实际根本就不需要调用这个for循环,因为电梯在停靠时,就会判断一下方向,所以这个for循环是没有必要的。只需要在整个的move大循环中调用一次
nextFloor=getNextFloor(); elevator.setCurrentFloor(nextFloor);
停靠判断成功后增加一次方向判断即可。
其他测试用例
只使用PTA给出的测试用例是完全不够的,为此求助同学帮助下,网上找到如下的测试用例:
1
20
<5>
❤️,UP>
<7>
<5,UP>
<2>
<6,DOWN>
<16,DOWN>
<4,UP>
<14,UP>
<9>
<3>
<2,UP>
< 3,DOWN>
end
最开始的测试:陷入死等,卡在这:

后来发现其实就是少了个if的判断。也就是上面提到的。当没有同方向的楼层时,要即时反向。
太痛苦了😢,调半天,结果拿到合适的测试用例后,就知道🐛所在。
真是🔥了。
week2.5 改进建议
- 补全注释: 为Controller、RequestQueue等核心类和determineDirection()、getClosest()等复杂方法添加注释,说明职责和逻辑规则(如同向优先条件),降低理解成本。
- 简化嵌套: 拆分getClosest()中的 4 层嵌套,进一步分成小方法,每个方法只做一件事。
WEEK3
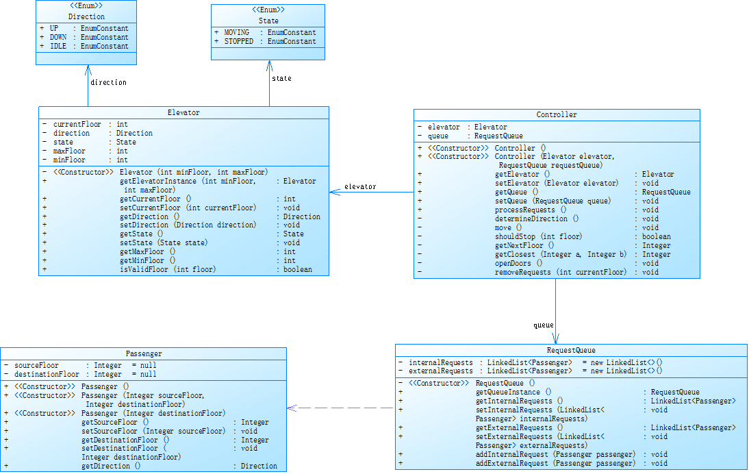
week3.1 类图设计
有现成的类图干嘛不用😆

week3.2 核心思路
第三次作业的核心进步在于引入了 Passenger 类作为统一的请求模型,同时把外部请求换成了楼层,其他很多内容没有太大变化。只要具体修改几个处理处理函数就可以。
- void processRequests():这次外部请求的正则表达式要换一换。
- determineDirection():这次要利用
Passenger类的属性direction,来判断电梯的方向。 - void move():没有太大变化。
- boolean shouldStop(): 也没有太大变化,就是要注意外部请求判断时用srcFloor还是dstFloor。
- Integer getNextFloor():每变化
- Integer getClosest(Integer a,Integer b):每太大变化
- void openDoor():根本没变😆
- void removeRequests(int currentFloor):变化不大,增加一个内部请求和外部请求srcFloor相同的判断,出队外部请求后将dstFloor加入内部请求队列。
整体流程:
Controller 主导调度,协调Elevator、RequestQueue和Passenger
- 输入解析(Controller.processRequests ()):
读取最小 / 最大楼层,初始化Elevator实例(默认状态STOPPED、方向IDLE);
循环读取请求,通过正则解析并封装为Passenger对象:
内部请求(格式<楼层>):创建Passenger(sourceFloor=null, destinationFloor=输入楼层);
外部请求(格式<源楼层,目的楼层>):创建Passenger(sourceFloor=源楼层, destinationFloor=目的楼层);
校验楼层合法性(源楼层 / 目的楼层需在[minFloor, maxFloor]范围内),调用RequestQueue的addInternalRequest/addExternalRequest将Passenger加入对应队列;
输入 "end"(不区分大小写)终止输入。- 调度启动(Controller.move ()):
先调用determineDirection()确定初始运行方向(基于Passenger的sourceFloor/destinationFloor和当前楼层);
输出初始楼层状态(Current Floor: 初始楼层 Direction: 方向);
进入循环(只要内外队列非空):
a. 停靠判断(Controller.shouldStop ()):检查当前楼层是否有需处理的Passenger:
内部队首Passenger的destinationFloor等于当前楼层;
外部队首Passenger的sourceFloor等于当前楼层,且其方向(Passenger.getDirection()推导)与电梯一致;
电梯同向运行到 “最后一层”(无更远处请求),需处理当前楼层剩余请求;
b. 若需停靠:
输出 “Open Door # Floor 楼层数”→“Close Door”(通过flag保证一层只开一次门);
调用removeRequests()处理请求:内部请求出队;外部请求出队后,将其destinationFloor对应的Passenger加入内部队列(外部→内部请求闭环);
调用determineDirection()更新方向,设置电梯状态为MOVING;
c. 若不需停靠:
调用getNextFloor()计算下一层(UP加 1,DOWN减 1);
更新当前楼层,输出移动状态(Current Floor: 下一层 Direction: 方向);
d. 重复步骤 a-c,直至所有请求处理完毕。
week3.3 SourceMonitor分析报告

| 指标类别 | 具体数值/信息 |
|---|---|
| 代码行数 | 413 |
| 有效语句数 | 249 |
| 分支百分比 | 25.3% |
| 函数调用语句数 | 96 |
| 注释比例 | 8.5% |
| 类数量 | 7 |
| 方法数/类 | 5.71 |
| 方法平均语句数 | 4.78 |
| 最复杂方法 | Controller.processRequests() |
| 最大复杂度 | 10 |
| 最深嵌套行数 | 330 |
| 最大嵌套深度 | 7 |
| 平均嵌套深度 | 1.97 |
| 平均复杂度 | 1.59 |
分析
- 模型驱动架构,职责分离更彻底
类数量=7,方法数/类=5.71 :第三次引入Passenger类作为统一请求模型,将外部请求的“源楼层→目的楼层”逻辑闭环到单一实体中,实现“外部请求处理后自动转为内部请求”的业务闭环。Elevator仅管物理状态、RequestQueue仅管双队列存储、Controller仅管调度决策,完全遵循单一职责原则,相比第二次的“请求类型割裂”,架构解耦更彻底。Passenger类降低逻辑冗余
最复杂方法为Controller.processRequests(),最大复杂度=10,平均复杂度=1.59:processRequests()需处理“内部/外部请求的正则解析、Passenger对象封装、楼层合法性校验、队列添加”等逻辑,虽复杂度略高于第二次,但因Passenger模型统一了请求格式,实际逻辑冗余度显著降低;move()、shouldStop()等核心调度方法因职责单一,平均复杂度仅1.59。- 最深嵌套行=330
getClosest()和removeRequests()存在7层嵌套,逻辑层级过深,- 函数调用语句数=96,分支百分比=25.3%
函数调用增多说明逻辑被拆分为更多小方法(如Passenger.getDirection()、Elevator.isValidFloor()),提升了代码复用性。
week3.4 踩坑心得
有了前两次的经验,这次代码很快就搞完了👍,只有一个坑,在逻辑问题上。
- 多次的同层请求
第二次的才可也提到,处理重复请求尽量在processRequests()中,避免在move()中处理,因为move()仅负责电梯移动,不应该处理业务逻辑。
但这次由于外部请求的dstFloor也会加入内部请求队列,所以要在removeRequests()中判断是否与当前楼层相同。在原逻辑中,使用下面的测试用例:1
20
<5,15>
<5,15>
<5,16>
<15>
<15,8>
end
在15层会多次调用openDoor(),因为会出现外部请求新加入15层的情况,而openDoor()会在shouldStop()中调用。所以,我增加了一个标志位,保证开门只开一次:
if(flag==true){openDoor();flag=false;
}
week3.5 改进建议
- 补全注释,降低理解
为Passenger、Controller等核心类添加类注释,说明职责(如Passenger:统一请求模型,封装源楼层 / 目的楼层);
为determineDirection()、removeRequests()等复杂方法添加步骤注释,说明逻辑规则(如外部请求转内部请求的条件);
关键变量(如flag、passenger1)补充用途说明,避免歧义。 - 简化深层嵌套
a. 拆分getClosest()(7 层嵌套):进一步拆成小方法,每个方法仅负责单一逻辑;
b. 优化removeRequests()的嵌套条件:用局部变量替代复杂表达式(如isExternalRequestValid = passenger2 != null && passenger2.getSourceFloor() == currentFloor),降低阅读难度。 - 简化深层嵌套
所有请求处理完毕后,在move()循环结束前,将电梯方向设为IDLE、状态设为STOPPED,符合实际电梯行为。
3.总结
总算到这了😄,感觉写markdown比写代码还累💻📝
三次电梯调度作业的迭代,本质是从 “面向过程” 到 “面向对象”,从“逻辑堆砌”到“架构设计”的完整实践,每一步都踩在 “解耦、复用、可维护” 的核心诉求上,也让我对 “架构设计” 、“面向对象”等概念地理解从模糊变得清晰。
3.1 这些坑,踩了才懂
-
“先设计,后编码” 不是一句空话
第一次没画类图,写代码时 “想到哪写到哪”,结果Elevator类成了 “万能容器”;第二次直接用题目给的类图,代码结构清晰,甚至能 “按图索骥” 猜方法作用 —— 这才明白,类图不是 “多余的步骤”,而是 “避免返工的地图”,它能提前梳理清楚 “谁该做什么”,减少后续逻辑缠绕。 -
单一职责原则是 “解耦的钥匙”
最开始觉得 “一个类多做几件事没关系”,比如第一次的Elevator又管移动又管调度;后来发现,“职责越单一,代码越抗造”—— 比如RequestQueue只负责 “加请求、取请求”,不管调度逻辑;Passenger只负责 “封装请求信息”,不管怎么处理 —— 这样修改一个类时,不用担心影响其他模块,调试时也能快速定位问题(比如 “请求加不进队列” 只需要查RequestQueue,不用翻调度逻辑)。 -
测试用例是救星”
第一次只依赖 PTA 的测试用例,结果 “看似能跑,实则有坑”;第二次和第三次主动找同学要测试用例,甚至自己构造 “极端场景”(比如同层多个请求、反向请求叠加),才发现了 “超时问题”“重复开门问题”—— 这才明白,“代码跑通只是第一步,覆盖更多场景才叫‘稳健’”,测试用例能帮你提前暴露 “隐藏的逻辑漏洞”。 -
交流讨论,避免思维死胡同
最开始写代码时,“思路清晰”,但 “实现起来” 却容易 “跑偏”。这也体现了软件设计的难点,“需求变更” 是 “不可避免” 的,“交流讨论” 是 “及时反馈” 的 “重要手段”。
第二次作业时,如果不是同学给定测试用例,可能真的写不出来。 -
合理使用AI
不可否认,AI确实强。
但是如果直接把整个代码给AI,如DeepSeek很容易陷入自己的思考,添油加醋。比如本次的大作业的LOOK算法只用比较两个队首的楼层,就可以确定电梯移动方向,而不需要遍历整个队列。DeepSeek等AI工具完全无法理解,甚至让它改错还是会出现我说我的,他按照自己的想法修改。
但是,AI强在找bug,比如我的while循环哪个条件写的不对,AI能及时发现并修正;再比如AI记忆力强,有时候不熟悉的Java语法,如正则表达式怎么写,让AI指出错误会很快。
不要指望AI会设计,因为具体的需求还是要大脑根据题意来理解,而他们只是实现设计过程中的工具。
3.2 “大作业”还多,慢慢来
虽然三次作业有进步,但还有很多 “优化空间”:
- 注释要 “够意思”:三次作业的注释比例都不高(最高 12.4%),复杂方法(比如getClosest())没有步骤注释,后来自己回头看代码,都要 “重新推导逻辑”—— 好注释不是 “越多越好”,而是 “关键逻辑说清楚”,比如 “为什么这里要判断‘同向最后一层’”,一句话就能帮自己或别人省很多时间。
- 嵌套要 “浅一点”:第三次的getClosest()有 7 层嵌套,看起来像 “逻辑迷宫”;其实可以拆成小方法,比如hasSameDirectionRequest()(判断同向请求)、calculateMinDistance()(计算最近距离),每个方法只做一件事,嵌套深度自然降下来,代码也更易读。
OK了,第一次的Blog就到这!
return 0;
😉❤️😆