1.实验内容
1.1恶意代码文件类型标识、脱壳与字符串提取
1.2使用IDA Pro静态或动态分析crackme1.exe与crakeme2.exe,寻找特定输入,使其能够输出成功信息。
1.3分析一个自制恶意代码样本rada,并撰写报告,回答以下问题:
1.4取证分析实践
2实验目的
掌握恶意代码的分析技术,像逆向分析,文件类型识别,脱壳与字符串提取等等。在实践中会使用恶意代码分析的工具,像pied,逆向工具IDA,脱壳工具,ip分析工具wireshark,tcpflow
3实验过程
3.1恶意代码文件类型标识、脱壳与字符串提取
3.1.1使用文件格式和类型识别工具,给出rada恶意代码样本的文件格式、运行平台和加壳工具
在Kali虚拟机中使用file命令分析目标文件的类型和结构,如图。分析结果表明RaDa.exe是一个32位Windows GUI可执行文件,是一个带有图形用户界面的应用程序。它是针对Intel x86处理器设计的,内部包含3个段。

在Windows主机中使用软件PEiD对目标文件进行分析。利用软件PEiD可以发现文件使用了UPX加壳工具,如图。分析结果表明PEiD检测到该文件使用了UPX加壳,并给出了UPX加壳的版本区间,同时还显示Markus & Laszlo是该UPX的开发者。

3.1.2使用超级巡警脱壳机等脱壳软件,对rada恶意代码样本进行脱壳处理
用软件“超级巡警之虚拟机自动脱壳器”对RaDa.exe进行脱壳处理,生成RaDa_unpacked.exe文件

打开IDA Pro,选择PE Executable,即对Windows下的可执行文件进行分析。所需分析的文件是经过脱壳后的RaDa_unpacked.exe文件。如图所示。

选择IDA ViewA,在地址为00403F7A处可以看到RaDa文件的作者信息,为Raul Siles && David Perez;在地址为00403FD4处可以看到RaDa文件的创作时间,为2004年9月。如图6所示:

3.2利用IDA Pro静态或动态分析所给的exe文件
3.2.1分析文件crackme1.exe
在Windows主机的PowerShell中运行此文件,发现当输入额外的参数不为1时,文件给出提示“I think you are missing something.”,当输入1个参数时,文件提示“Pardon? What did you say?”。说明该文件需要额外输入一个正确的参数。如图

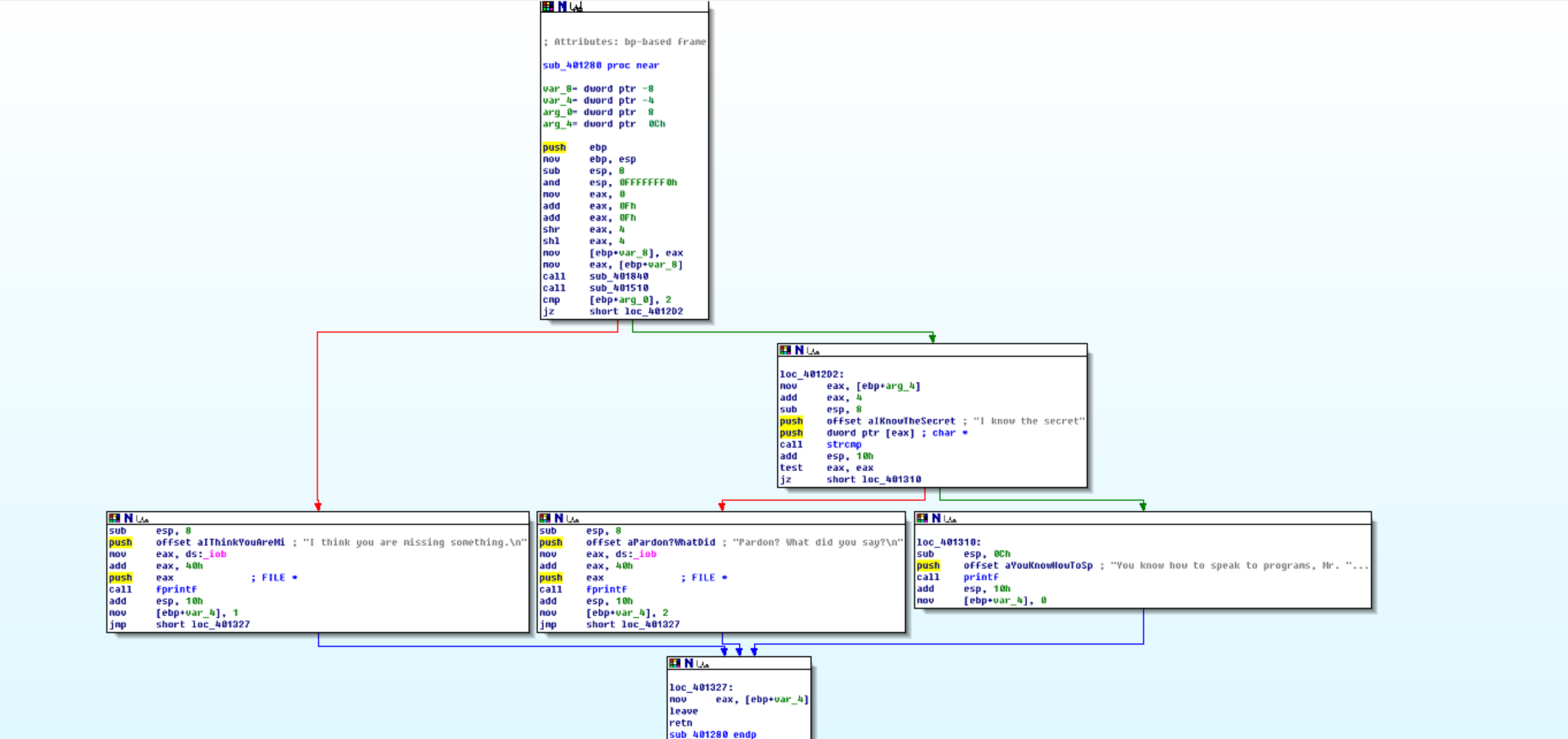
在IDA Pro中打开文件crackme1.exe,选择View→Graphs→Function calls,打开该文件的函数调用图。在函数调用图中,发现函数sub_401280会调用strcmp用于字符串比较的库函数以及fprintf、printf等涉及IO的库函数,说明sub_401280函数可能会对接收的参数进行比较判断,并输出相应语句。如图

打开函数管理工具,在函数管理窗口中,双击需分析的函数sub_401280,打开该函数的流程图。从函数流程图中分析可知,输入的参数不为2时,该程序将给出输出“I think you are missing something.”。当程序得到两个输入时,如果第二个输入为“I know the secret”,则程序给出输出“You know how to speak to programs, Mr. Reverse-Engineer”;否则输出“Pardon? What did you say?”。因此,我们需要输入的第二个参数为字符串“I know the secret”。如图

在Windows主机的PowerShell中再次运行此文件,输入额外参数“I know the secret”,得到了正确的回答。如图

3.2.2分析文件crackme2.exe
在Windows主机的PowerShell中运行此文件,发现返回情况大体与crackme1.exe相似.但输入额外参数为“I know the secret”时,仍然无法验证通过,说明还需寻找适合文件二的正确参数

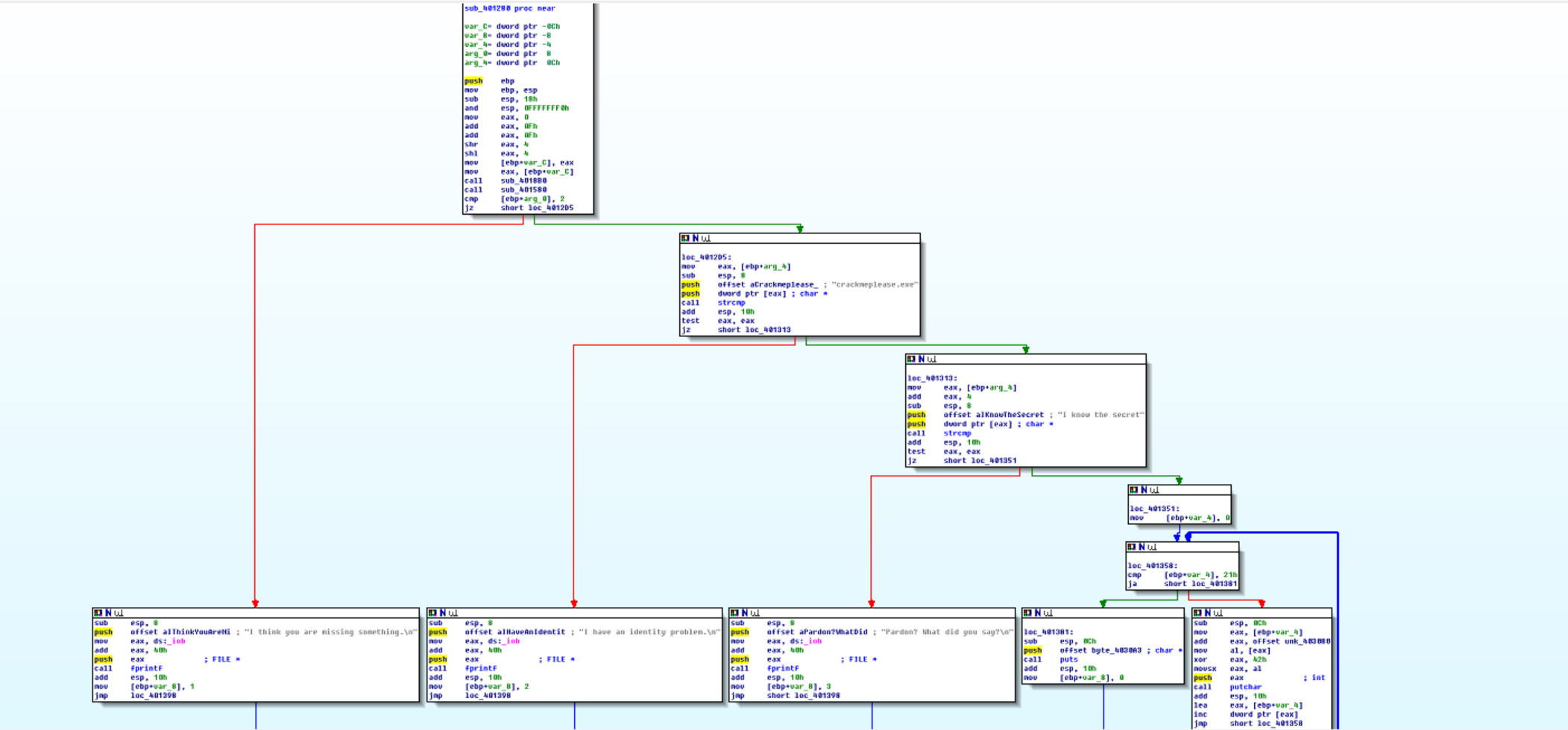
打开crackme2.exe的函数调用图,发现函数sub_401280会调用strcmp、fprintf、puts、putchar等可疑的库函数,说明sub_401280函数可能仍是对接收的参数进行比较判断的函数。如图

在函数管理工具中打开函数sub_401280的流程图,分析可知,除crackme1所具有的比较内容外,crackme2还对输入的第一个参数进行了比较,要求其为“crackmeplease.exe”。说明我们需要将该文件的文件名修改为crackmeplease.exe再运行。如图

修改文件名,再次输入参数。发现可以获得正确的结果。如图

3.3分析恶意代码样本RaDa
3.3.1分析文件的基本信息
通过输入以下命令对RaDa文件的进行文件类型识别、完整性验证以及时间戳分析:
点击查看代码
file RaDa.exe #识别文件类型
md5sum RaDa.exe #计算文件的md5摘要值
exiftool RaDa.exe | grep "Time Stamp" #提取文件元数据并过滤时间戳信息

3.3.2分析文件的目的
在IDA Pro中分析脱壳后的RaDa文件。打开函数调用图,发现函数sub_404FB0下有很多的子函数,可以分析该函数的流程图以获取更多信息。查看函数调用图如图

查看sub_404FB0流程图发现,该文件主要通过修改注册表和定义恶意路径,以实现恶意软件的持久化驻留与远程控制。具体分析:命令mov edx, offset aHttp10_10_10_1;"http://10.10.10.10/RaDa",是将地址http://10.10.10.10/RaDa加载到edx寄存器。而IP地址10.10.10.10很可能是攻击者的命令控制服务器。后续所有的下载指令、上传数据都会与这个服务器通信。如图

对于四条命令命令mov edx, offset aRada_commands_ ; "RaDa_commands.html" 与 mov edx, offset aCgiBin ; "cgi-bin"与mov edx, offset aDownload_cgi ; "download.cgi"与mov edx, offset aUpload_cgi ; "upload.cgi"。它们连续调用了字符串拼接函数,分别将四个字符串复制到内存中。其中RaDa_commands.html可能是攻击者用来下发指令的网页文件。cgi-bin可能是Web服务器上存放脚本的通用目录。download.cgi可能是用于下载新指令或恶意模块的脚本。upload.cgi可能是用于上传窃取数据的脚本。使得这个恶意文件具备了接收命令与回传数据的双向通信能力。如图

对于命令mov edx, offset aCRadaTmp ; "C:\RaDa\tmp"表示恶意软件在C盘根目录下创建一个名为RaDa的文件夹,并在其中创建一个名为tmp的子文件夹,存放下载的临时文件或窃取的数据。如图

对于命令offset aSoftwareMicros ; "Software\Microsoft\Windows\CurrentVersion",表示该文件通过HKEY_LOCAL_MACHINE\SOFTWARE\Microsoft\Windows\CurrentVersion\Run修改注册表路径,将自身添加为开机自启动项,确保每次开机自动运行。如图

对于命令mov edx, offset aCRadaBin ; "C:\RaDa\bin",是将"C:\RaDa\bin"复制到内存。随后连续调用两次字符串拼接函数,得到完整的可执行文件路径“C:\RaDa\bin\RaDa.exe”。这个路径将被用于保存自身的文件,并完成开机自启动配置。如图

尝试运行脱壳后的RaDa进程,无法正常运行

3.3.3问题回答
问题一:提供对这个二进制文件的摘要,包括可以帮助识别同一样本的基本信息。
该文件为RaDa.exe,PE32格式32位Windows GUI可执行程序,运行于Intel x86架构,含3个程序段。核心识别信息包括MD5哈希值caaa6985a43225a0b3add54f44a0d4c7、编译时间戳2004年10月29日、UPX加壳特征,以及字符串标识“[c] Raul Siles && David Perez”“otM 32 - September 2004”,可通过这些信息精准识别同一样本。
问题二:找出并解释这个二进制文件的目的。
文件核心用途是实现恶意软件的持久化驻留与远程控制。通过修改Windows注册表关键路径(如 HKLM\Software\Microsoft\Windows\CurrentVersion)实现开机自启,定义本地目录(C:\RaDa\tmp、C:\RaDa\bin)存储恶意组件与临时文件,同时与远程服务器http://10.10.10.10/RaDa建立通信,通过 RaDa_commands.html、cgi-bin 等组件实现指令接收、文件上传下载等远程操控功能。
问题三:识别并说明这个二进制文件所具有的不同特性。
持久化机制:通过注册表修改实现开机自动运行,确保恶意功能持续生效。
远程通信:内置固定远程服务器地址,支持指令交互与文件传输。
本地资源管理:创建专属目录结构,规范存储恶意组件与临时数据。
图形界面特性:作为 GUI 程序,可能包含交互界面用于配置或控制。
加壳保护:采用 UPX 加壳技术,增加逆向分析难度。
问题四:识别并解释这个二进制文件中所采用防止被分析或逆向工程的技术。
加壳保护:使用 UPX 0.89.6-1.02/1.05-2.90 加壳工具对程序进行压缩与加密,隐藏原始代码结构,阻碍静态分析。
字符串混淆:核心功能相关字符串虽未完全加密,但通过代码逻辑封装,降低直接关联分析效率。
问题五:对这个恶意代码样本进行分类(病毒、蠕虫等),并给出你的理由。
属于远程控制木马(RAT)。理由如下:
核心功能是通过网络连接接收远程服务器指令,实现对目标主机的控制。
具备持久化驻留能力,符合木马 “长期潜伏、隐蔽控制” 的核心特征。
不具备自我复制与传播功能,区别于蠕虫;未以感染其他文件为目的,区别于病毒。
问题六:给出过去已有的具有相似功能的其他工具。
后门程序有灰鸽子,能够创建后门的工具包括msfvenom和veil。
问题七:可能调查出这个二进制文件的开发作者吗?如果可以,在什么样的环境和什么样的限定条件下?
可以调查到开发作者。
环境条件:需结合字符串提取结果 “[c] Raul Siles && David Perez”,通过网络安全数据库、恶意代码样本库检索该作者组合的相关记录。
限定条件:需确保字符串为真实作者标识而非伪造;依赖公开的恶意代码溯源数据、开发者历史披露信息或执法机构共享的溯源线索;若作者未在其他样本或公开渠道留下关联痕迹,则调查难度会显著增加。
问题八:给出至少5种检测该恶意软件的方法,例如基于特征码的方法,需要详细介绍每种方法。
- 基于特征码的检测
详细介绍:
工作流程:
样本获取与分析: 安全实验室通过蜜罐、用户上报等渠道获取可疑文件。
特征提取: 分析师使用反汇编器、调试器等工具,找出该恶意软件中独一无二且不会在正常文件中出现的代码片段。例如,一段用于与命令控制服务器通信的特定URL,或一段独特的加密算法代码。
更新特征库: 将提取出的特征码添加到病毒特征库中,并通过互联网推送到所有终端用户的杀毒软件上。
实时扫描: 用户的杀毒软件在文件创建、访问、执行时,或定期全盘扫描时,将文件内容与本地特征库进行比对。 - 基于启发式分析的检测
详细介绍:
实现方式:
静态启发: 在不运行程序的情况下,反汇编其代码,寻找可疑的指令序列。例如,一个正常的文本编辑器通常不会包含“格式化硬盘”或“修改系统注册表自启动项”的指令。如果发现了这些指令组合,则可疑度大增。
动态启发: 在受控的沙箱环境中运行程序一小段时间,观察其行为。例如,程序是否尝试连接到一个已知的恶意IP?是否大量加密文件?是否修改系统关键文件?根据这些行为的权重进行打分,超过阈值则报警。 - 基于行为的检测
详细介绍:
监控对象:
网络活动: 异常的外联通信、大量数据外传、与僵尸网络C&C服务器的通信。
文件活动: 大量文件被加密、系统关键文件被修改。
进程活动: 进程注入、提权操作、创建计划任务。
注册表活动: 修改系统启动项。
技术实现:
通常使用EDR解决方案或高级杀毒软件来实现,它们会在操作系统内核层安装钩子,来监控所有系统调用和API调用 - 基于沙箱的检测
详细介绍:
工作流程:
在虚拟机构建的沙箱中启动可疑样本。
模拟用户操作(如点击、键盘输入)以触发恶意行为。
全面监控并记录样本的所有活动。
根据记录的行为生成详细的分析报告,并判定其恶意性。
高级技术:
为了对抗沙箱检测,恶意软件会使用反虚拟机技术。因此,高级沙箱会尽力隐藏虚拟化特征,甚至使用裸机沙箱来增加隐蔽性。 - 基于机器学习的检测
详细介绍:
流程:
特征工程: 这是最关键的一步。从样本中提取海量的特征,例如:
静态特征: N-gram操作码序列、导入的DLL和API函数、字符串、节区信息、PE头特征等。
动态特征: 沙箱运行后产生的行为序列、网络流量特征等。
模型训练: 使用已标记的样本集来训练分类模型(如决策树、随机森林、神经网络等)。
检测: 将未知样本的特征输入训练好的模型,模型会输出一个预测结果(如“恶意”或“良性”)及置信度。
3.4取证分析实践
3.4.1IRC
问题:
(1)IRC是什么?
(2)当IRC客户端申请加入一个IRC网络时将发送哪个消息?
(3)IRC一般使用那些TCP端口?
回答:
(1)IRC是"Internet Relay Chat"的缩写。它是一个应用于互联网的文本即时通信协议,主要用于群体聊天,但也支持一对一的私人消息和文件传输。
(2)客户端会发送 PASS、NICK 和 USER 这三条消息来完成初始注册,之后才能加入频道。
(3)最常用的TCP端口是 6667(明文通信)。其他常见端口包括 6697(通常用于SSL/TLS加密连接)、7000、8000等。
3.4.2僵尸网络
问题:
(1)僵尸网络是什么?
(2)僵尸网络通常用于什么?
回答:
(1)僵尸网络是由黑客(称为“僵尸主”)通过恶意软件远程控制的、大规模受害计算机(称为“僵尸”或“肉鸡”)组成的网络。
(2)发动大规模网络攻击(如DDoS攻击)
发送垃圾邮件和网络钓鱼邮件
挖取加密货币。
窃取数据和个人信息。
进行点击欺诈。
3.4.3蜜罐主机
问题:蜜罐主机(IP地址:172.16.134.191)与哪些IRC服务器进行了通信?
回答:蜜罐主机与IP地址为209.126.161.29、66.33.65.58、63.241.174.144、217.199.175.10的IRC服务器进行了通信。
wireshark中打开botnet_pcap_file.dat文件,通过命令ip.src172.16.134.191 and tcp.dstport6667,筛选源IP为172.16.134.191,目的端口为6667的数据包。经过分析可知,蜜罐主机与4台IRC服务器进行通信,IRC服务器的IP分别是209.126.161.29、66.33.65.58、63.241.174.144、217.199.175.10。如图

3.4.4访问过服务器的僵尸网络
在Kali虚拟机中安装软件tcpflower,输入以下命令
点击查看代码
sudo apt update
sudo apt-get install tcpflow
tecpflow --version

通过命令tcpflow -r botnet_pcap_file.dat “host 209.196.44.172 and port 6667”,使用tcpflow,从botnet_pcap_file.dat文件中,筛选出与IP为209.196.44.172且端口为6667的主机相关的所有TCP流量数据。

新增了三个文件

在僵尸网络场景中,受感染的主机会主动去连接服务器。因此,此处需要查找源IP为209.196.44.172的文件,使用命令cat 209.196.044.172.06667-172.016.134.191.01152 | grep -a "^:irc5.aol.com 353" | sed "s/^:irc5.aol.com 353 rgdiuggac @ #x[^x]x ://g" | tr ' ' '\n' | tr -d "\15" | grep -v "^$" | sort -u | wc -l,精确统计访问僵尸网络服务器的不同客户端数量。
其中grep -a "^:irc5.aol.com 353"用于筛选,只保留以:irc5.aol.com 353开头的行;sed "s/^:irc5.aol.com 353 rgdiuggac @ #x[^x]x ://g"用于清理修剪,只保留用户名列表;tr ' ' '\n'用于转换格式;tr -d "\15"用于删除隐藏字符;grep -v "^$"用于删除空行;sort -u用于排序去重;wc -l用于计数。
从返回数据可知,共有3461台不同的主机访问了以209.196.44.172为服务器的僵尸网络。如图

3.4.5被用于攻击蜜罐主机的IP地址
问题:哪些IP地址被用于攻击蜜罐主机?
回答:使用命令tcpdump -n -nn -r botnet_pcap_file.dat 'dst host 172.16.134.191' | awk -F " " '{print $3}' | cut -d '.' -f 1-4 | sort | uniq | more > 20222408.txt;wc -l 20232418.txt,将攻击蜜罐主机的ip筛选出来并输出至文件中。该命令先通过 tcpdump 从 botnet_pcap_file.dat 数据包文件中筛选出目标主机为 172.16.134.191 的网络流量,再用 awk 提取源 IP 字段、cut 截取完整 IP 地址,经排序去重后将结果保存到 20232418.txt,最后通过 wc -l 统计该文件行数(即与目标主机通信的唯一源 IP 数量),核心用于分析 botnet 相关数据包中指向特定目标的独立通信源。

可见共有165个攻击
3.4.6攻击者使用的安全漏洞
在Wireshark中打开将botnet_pcap_file.dat文件,选择点统计->协议分级,分析网络流量中各种协议的分布情况和层次结构。从分析结果中可以看出,攻击者大部分使用了TCP数据包(占比约99.7%),也有使用少量的UDP数据包(占比约0.3%)。如图

在Kali终端中使用命令tcpdump -r botnet_pcap_file.dat -nn 'src host 172.16.134.191' and tcp[tcpflags]== 0x12 | cut -d ' ' -f 3 | cut -d '.' -f 5 | sort | uniq,筛选主机172.16.134.191发起的所有TCP连接的源端口号;使用命令tcpdump -r botnet_pcap_file.dat -nn 'src host 172.16.134.191' and udp | cut -d ' ' -f 3 | cut -d '.' -f 5 | sort | uniq,筛选主机172.16.134.191发送的所有UDP数据包的源端口号。如图


可见对于TCP的分析结果可知,使用的端口有135(RPC,Windows远程过程调用)、139/445(SMB,Windows文件共享)、25(SMTP,简单邮件传输协议)、4899(Remote Administrator,远程控制软件)、80(HTTP,网页服务)。对于UDP的分析结果可知,使用的端口为137(NetBIOS,Windows网络邻居功能)。
3.4.7成功的攻击与原因
(1)TCP连接135端口
在Wireshark中打开将botnet_pcap_file.dat文件,设置过滤条件为ip.addr172.16.134.191 and tcp.port135。如图

对于TCP连接的135端口,只有三次握手的数据包,而没有后续的恶意数据包,且客户端很快发送FIN请求断开连接。因此135端口虽被成功连接,但未被成功利用。
(2)TCP连接139端口
设置过滤条件为ip.addr172.16.134.191 and tcp.port139。如图

经分析可知,对于TCP连接的139端口,具有三次握手的数据包,且攻击者尝试访问共享目录\PC0191\c,但服务器返回RST拒绝访问,后续也没有恶意数据包。因此139端口虽然被成功连接,但未被成功利用。
(3)TCP连接25端口
设置过滤条件为ip.addr172.16.134.191 and tcp.port25。如图

经分析可知,对于TCP连接的25端口,具有三次握手的数据包。但接建立后,没有后续的恶意数据包,且服务器很快发送FIN,ACK请求断开连接。因此25端口虽然被成功连接,但未被成功利用。
(4)TCP连接445端口
设置过滤条件为ip.addr172.16.134.191 and tcp.port445。如图

对于TCP连接的445端口,已被攻击者成功利用。攻击者的具体攻击方式为:初始连接→认证→权限扩张→恶意文件操作。且攻击者能够删除System32目录下的文件,说明它可能通过漏洞利用或则和弱口令攻击的方式获得了管理员权限。这属于SMB漏洞利用。
(5)TCP连接4899端口
设置过滤条件为ip.addr172.16.134.191 and tcp.port4899。如图

有大量的PSH包,表现出攻击行为。
6)TCP连接80端口
设置过滤条件为ip.addr172.16.134.191 and tcp.port80。如图

经分析可知,在正常的TCP三次握手后,攻击者向80端口发送了由大量字符“c”组成的数据包,这是一个缓冲区溢出的攻击载荷。且在攻击包发送后,服务器没有返回任何RST或ICMP错误信息,说明服务器接收并处理了这个恶意请求。同时,在攻击之后,客户端和服务器之间还有正常的HTTP通信,虽然此次攻击没有导致服务崩溃,但攻击者可能已在服务器中植入后门或维持了访问权限,使得服务器被控制
(7)UDP连接137端口
设置过滤条件为ip.addr172.16.134.191 and udp.port137。如图

经分析可知,对于UDP连接的137端口,虽然具有大量的NetBIOS服务扫描活动,但数据包内容均为正常的名称查询与响应,未包含任何攻击载荷,应当未被攻击者成功利用
4实验问题
不会从c盘默认路径退出到c盘,问了老师知道用cd ..才行。