一、实验内容
二、实验目的
三、实验环境
四、实验过程与分析
4.1 恶意代码文件类型标识、脱壳与字符串提取
4.1.1 在学习通中下载原始 RaDa 样本,并且对其进行分析
file命令对 RaDa.exe 进行类型检测,结果显示该文件为 32 位 Windows GUI 可执行程序,适配 Intel x86 处理器架构,内部包含 3 个代码段,表明其是带有图形界面的 Windows 平台应用。



4.1.2 脱壳后 RaDa 样本分析



切换至 IDA View-A 视图,在地址 00403F7A 处发现样本作者信息为 “Raul Siles && David Perez”,在地址 00403FD4 处提取到创作时间为 “2004 年 9 月”,为样本溯源提供了关键线索。


4.2 基于 IDA Pro 的 exe 文件静态 / 动态分析
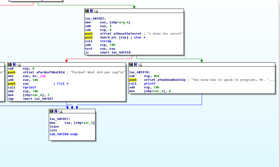
4.2.1 crackme1.exe 分析

strcmp及输入输出函数fprintf、printf,推测该函数是参数验证的核心模块。




在 PowerShell 中输入./crackme1.exe "I know the secret",成功触发正确输出。

4.2.2 crackme2.exe 分析

strcmp、puts等关键函数,确定其为参数验证核心。通过流程图分析发现,该函数除校验第二个参数外,还要求程序文件名必须为 “crackmeplease.exe”,否则无法通过验证。

crackmeplease.exe "I know the secret",程序输出 “We have a little secret: Chocolate”,验证成功。

4.3 恶意代码样本 RaDa 分析
4.3.1 基本信息提取
file RaDa.exe:确认其为 32 位 Windows GUI 程序,适配 Intel i386 架构,含 3 个段;md5sum RaDa.exe:计算文件 MD5 值为 caaa6985a43225a0b3add54f44a0d4c7,用于样本唯一性标识;exiftool RaDa.exe | grep "Time Stamp":提取文件编译时间戳为 2004 年 10 月 30 日 07:59:58+08:00,明确样本创作时间。

4.3.2 功能目的分析
- 网络通信配置:硬编码 C&C 服务器地址 “http://10.10.10.10/RaDa”,同时定义 “RaDa_commands.html”(指令接收网页)、“cgi-bin”(脚本存储目录)、“download.cgi”(恶意模块下载脚本)、“upload.cgi”(数据回传脚本),构建双向通信通道


本地目录创建:在 C 盘创建 “C:\RaDa\tmp” 与 “C:\RaDa\bin” 目录,分别用于存储临时文件与自身副本

持久化驻留:通过修改注册表路径 “HKEY_LOCAL_MACHINE\SOFTWARE\Microsoft\Windows\CurrentVersion\Run”,将自身添加为开机自启动项,确保每次系统启动后自动运行;

自我复制:将自身复制到 “C:\RaDa\bin\RaDa.exe”,结合注册表配置完成持久化部署。



4.3.3 关键问题解答
- 提供对这个二进制文件的摘要,包括可以帮助识别同一样本的基本信息---------样本摘要信息:MD5 值为 caaa6985a43225a0b3add54f44a0d4c7,文件类型为 32 位 Windows GUI 可执行程序,适配 Intel i386 架构,含 3 个段,编译于 2004 年 10 月 30 日;
- 找出并解释这个二进制文件的目的---------样本目的:属于远程控制后门程序,通过持久化配置实现驻留,连接指定 C&C 服务器接收指令,可执行数据窃取、恶意模块下载等操作;
- 识别并说明这个二进制文件所具有的不同特性---------技术特性:采用 UPX 加壳保护,基于 VBA 编译,具备开机自启动、动态目录创建、C&C 服务器 HTTP 通信、恶意载荷下载与执行能力;
- 识别并解释这个二进制文件中所采用防止被分析或逆向工程的技术---------反分析技术:使用 UPX 加壳隐藏原始代码与入口点,需通过专用脱壳工具还原后才能开展有效分析;
- 对这个恶意代码样本进行分类(病毒、蠕虫等),并给出你的理由----------样本分类:归类为后门程序,无自我复制与主动传播能力,需依赖用户执行,核心功能是建立远程控制通道;
- 给出过去已有的具有相似功能的其他工具---------同类工具:功能类似的后门工具包括灰鸽子,辅助生成后门的工具包括 msfvenom、veil;
- 可能调查出这个二进制文件的开发作者吗?如果可以,在什么样的环境和什么样的限定条件下?-----------开发者溯源:可通过 IDA Pro 分析脱壳后的样本,在地址 00403F7A 处提取到开发者信息 “Raul Siles && David Perez”,前提是样本未对该信息加密或擦除,且已完成脱壳;
- 给出至少5种检测该恶意软件的方法,例如基于特征码的方法,需要详细介绍每种方法。检测方法:
- 基于特征码检测:比对文件 MD5、UPX 壳特征与病毒库,快速识别已知样本,但无法检测变种;
- 启发式检测:基于 “修改注册表自启动”“连接可疑 IP” 等行为规则评分,可发现未知样本,存在一定误报率;
- 沙箱检测:在隔离环境中运行样本,监控其注册表修改、网络通信等行为,准确还原恶意链,但资源消耗高;
- 网络流量分析:监控主机与 10.10.10.10 等可疑 IP 的通信,检测异常 HTTP 请求,不受加壳影响,但加密通信会增加检测难度;
- 日志分析:通过系统日志排查注册表修改记录、异常进程启动日志,用于事后取证,但易被攻击者清除日志。
4.4 取证分析实践
4.4.1 IRC 协议相关
问题:
(1)IRC是什么?
(2)当IRC客户端申请加入一个IRC网络时将发送哪个消息?
(3)IRC一般使用那些TCP端口?
- IRC 定义:全称为 Internet Relay Chat,是基于文本的实时多用户聊天协议,常被僵尸网络利用,攻击者通过 IRC 服务器作为 C&C 端,控制被感染主机(肉鸡)接收指令;
- 加入网络消息:客户端需发送 PASS(可选口令)、NICK(用户昵称)、USER(个人信息)组合消息完成注册,其中 NICK 与 USER 是标识身份的核心消息,服务器验证昵称未占用后返回成功代码;
- 常用端口:默认非 SSL 端口 6667(明文传输),现代常用 SSL 加密端口 6697(防止通信窃听),部分场景会使用其他衍生端口。
4.4.2 僵尸网络相关
问题:
(1)僵尸网络是什么?
(2)僵尸网络通常用于什么?
- 僵尸网络定义:由攻击者通过 C&C 服务器集中控制的大量被感染设备组成的网络,被控制设备称为僵尸主机或肉鸡;
- 主要用途:利用大规模设备资源发动 DDoS 攻击、作为代理跳板隐藏攻击源、窃取主机敏感数据、进行静默挖矿等非法活动。
4.4.3 蜜罐主机 IRC 通信分析
问题:蜜罐主机(IP地址:172.16.134.191)与哪些IRC服务器进行了通信?

4.4.4 僵尸网络访问主机统计
问题:在这段观察期间,多少不同的主机访问了以209.196.44.172为服务器的僵尸网络?
sudo apt update与sudo apt-get install tcpflow安装 tcpflow 工具

再执行tcpflow -r botnet_pcap_file.dat "host 209.196.44.172 and port 6667",从数据包中提取与目标服务器(209.196.44.172:6667)相关的 TCP 流量,生成包含源 IP 与端口的流量文件及 report.xml 报告。


cat 209.196.044.172.06667-172.016.134.191.01152 | grep -a "^:irc5.aol.com 353" | sed "s/^:irc5.aol.com 353 rgdiuggac @ #x[^x]*x ://g" | tr ' ' '\n' | tr -d "\15" | grep -v "^$" | sort -u | wc -l,筛选并清理用户名列表、去重后统计,结果显示共有 3461 个不同主机访问该僵尸网络服务器。
4.4.5 攻击蜜罐主机的 IP 地址
问题:哪些IP地址被用于攻击蜜罐主机?
tcpdump -n -nn -r botnet_pcap_file.dat 'dst host 172.16.134.191' | awk -F " " '{print $3}' | cut -d '.' -f 1-4 | sort | uniq | more > 20232318_1025.txt;wc -l 20232318_1025.txt,从数据包中筛选所有向蜜罐主机(172.16.134.191)发送数据的源 IP:
最终将结果保存至 20232318_1025.txt,统计得共有 165 个不同 IP 地址用于攻击蜜罐主机,具体 IP 包括 112.252.61.161、12.253.142.87、128.242.214.10 等(完整列表见实验原始数据)。

4.4.6 攻击者使用的安全漏洞

tcpdump -r botnet_pcap_file.dat -nn 'src host 172.16.134.191' and tcp[tcpflags]== 0x12 | cut -d ' ' -f 3 | cut -d '.' -f 5 | sort | uniq:提取 TCP 源端口,包括 135(RPC)、139/445(SMB)、25(SMTP)、4899(Remote Administrator)、80(HTTP);-
![17b8e14d768638e5d9d8c511241557c0]()
tcpdump -r botnet_pcap_file.dat -nn 'src host 172.16.134.191' and udp | cut -d ' ' -f 3 | cut -d '.' -f 5 | sort | uniq:提取 UDP 源端口,为 137(NetBIOS)。-
![5275da7f5ed7cabfb6f99b61a4c0cb95]()
4.4.7 成功攻击与原因分析
- TCP 445 端口(SMB 协议):外部主机 195.36.247.77 完成 TCP 三次握手后,通过 NTLMSSP 认证协商并成功认证,发起 Tree Connect 请求访问共享资源,后续执行 SAMR/DCE/RPC 操作,还删除了 “C:\System32\PSEXESVC.EXE”(PsExec 服务端组件),推测通过弱口令或漏洞获取管理员权限,属于 SMB 漏洞利用;
![9092d317ab78e05377ca7a74261bdf28]()
- TCP 4899 端口(远程控制):外部主机与蜜罐建立连接后,发送大量带 [PSH,ACK] 标记的数据包(紧急数据传输),后续通过 HTTP 请求发起目录遍历攻击(
HEAD /cgi/../../../../../winnt/system32/cmd.exe?/c+dir),执行系统命令,属于远程控制软件漏洞利用;![a667020b13fe1b0bd013ae86f8a088c2]()
- TCP 80 端口(HTTP 服务):攻击者在三次握手后发送大量字符 “c” 组成的缓冲区溢出载荷,服务器接收后无错误响应,且后续仍有正常 HTTP 通信,推测已植入后门或维持控制,属于 Web 服务缓冲区溢出漏洞利用。



其余端口(135、139、25、137)虽建立连接或存在扫描行为,但未发现后续恶意操作,未被成功利用。




五、问题及解决
问题一:crackme2.exe 校验失败,重命名为 “crackmeplease.exe” 后,在 PowerShell 中输入./crackmeplease.exe "I know the secret"仍提示身份错误
解决方法:排查发现 PowerShell 的 “./” 前缀导致文件名参数校验异常,切换至 cmd 环境直接运行,成功触发正确输出



