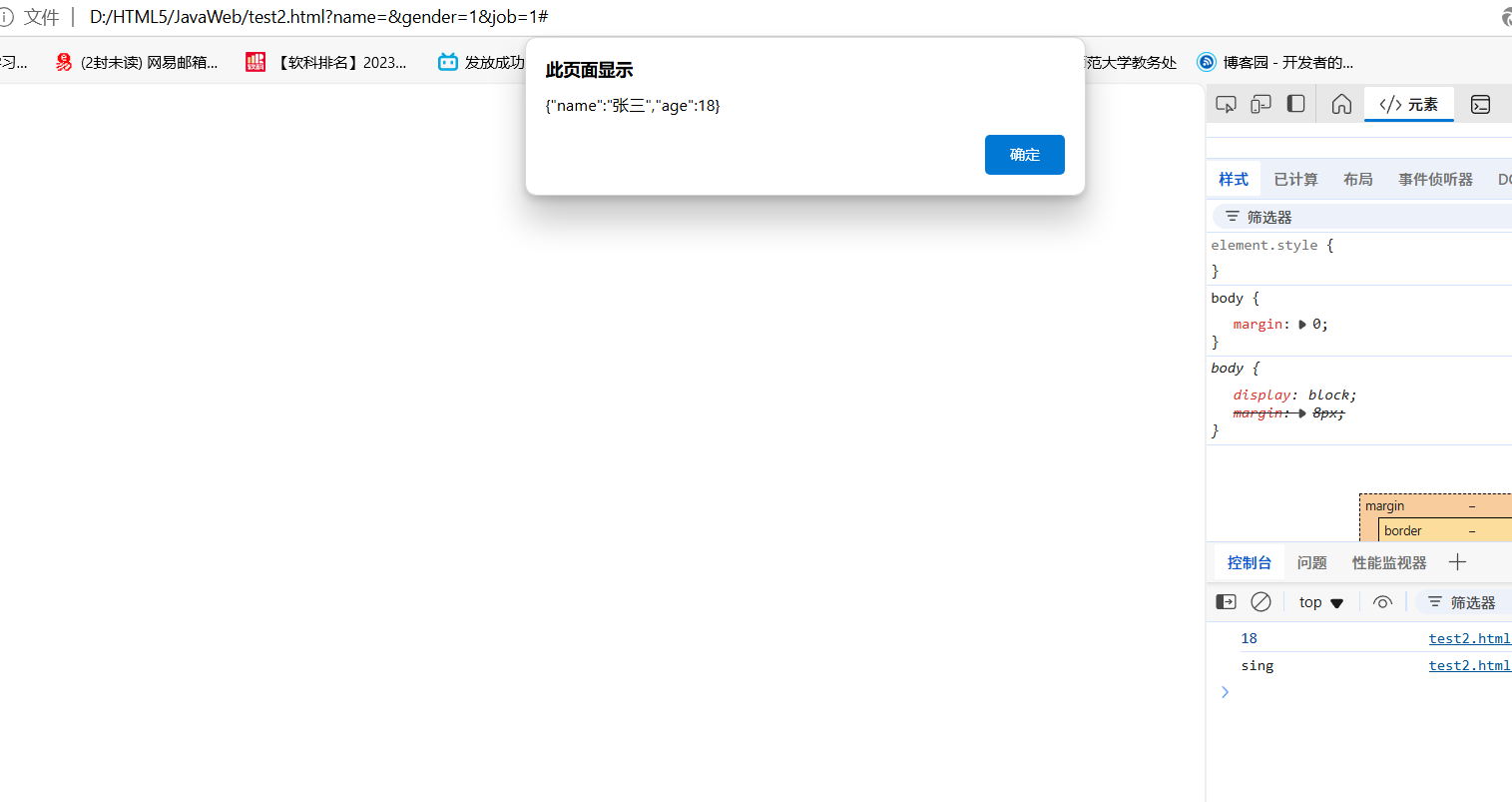
问题一:(键值对最后一项没有逗号)
在JSON字符串转自定义对象和自定义对象转JSON字符串时:
如图所示:若忘记删除键值对的最后一项没有逗号时,则下一句转换不会生效,应该删除最后一项的逗号。

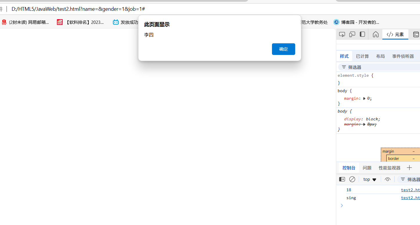
解决后如下:


问题二:(document.querySelector())
在实现点击按钮,出现交互行为提示时,若使用document.querySelectorAll()则失效
需使用document.querySelector()来获取第一个id=button的值来采取交互行为
document.querySelectorAll("#button").addEventListener("click",(e) =>{e.preventDefault();/* 阻止默认行为 */alert("提交成功");})
修改后的:
document.querySelector("#button").addEventListener("click",(e) =>{e.preventDefault();/* 阻止默认行为 */alert("提交成功");})

问题三:(数据库查询,若唯一不可改成全一样的)
在修改表中数据时,如果没有加where限定词,则将会修改整张表的数据,幸好datagrip会提醒你。之所以出现下面的错误,是因为当初创建表时设置的username唯一,即unique,所以不可能全都设置成45hh,哈哈哈。

问题四:(DataGrip的编码问题)
如果建表后插入的汉字无法识别,可以在建表时在表后添加:(改变编码格式使之能够识别中文)
ENGINE = InnoDB CHARACTER SET = utf8 COLLATE = utf8_general_ci ROW_FORMAT = Dynamic,
