一、快速找所有post、get、Result code=200请求
1、所有post请求的图标都是带有向右的小箭头的那种,如果能让所有向右的小箭头都高亮显示就好了
解决方案:输入命令:=post 然后点击enter键回车,可以看到所有的post请求都是以蓝色的底色显示,如下图所示
另外:这个方法也适用于迅速找出=Result code 的情况,例如:=404 =200

2、对请求进行加粗处理,格式为:bold 关键字,例如:bold sdk 回车后,重新请求,可以看到含有关键字“sdk”的请求都被加粗显示,状态栏显示正在执行的命令是:Bolding request for sdk

二、搜索
1、使用QuickExec也可以完成搜索功能,格式为:?关键字。例如:?geo 搜索结果如下:

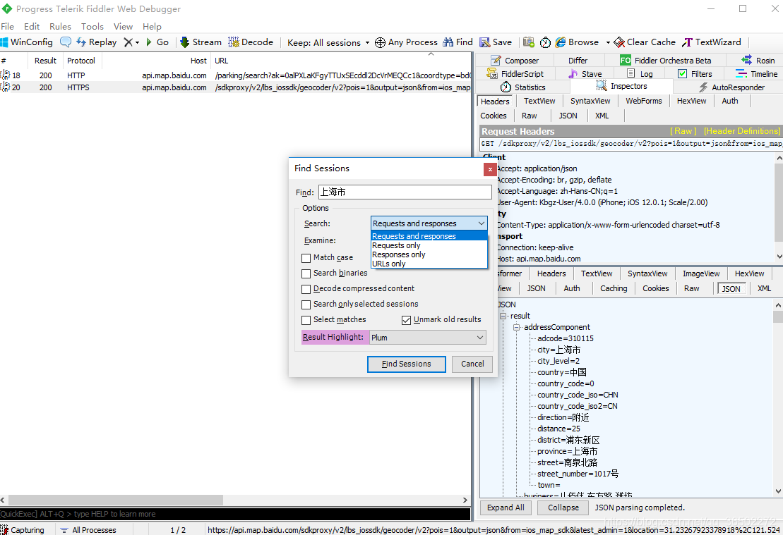
2、使用Ctrl+F 可以对url、request、respones内容进行搜索


三、抓包页显示请求方式GET POST
右击红点处第一列
