
文章目录
- 一、应用部署准备
- 1. mysql安装部署
- 2. redis安装部署
- 3. nacos安装部署
- 二、数据库准备
- 2.1. 创建数据库
- 2.2. 初始化表结构
- 2.3. 搭建微服务父工程
- 三、商品模块微服务
- 3.1. 搭建product-serv模块
- 3.2. 配置yml
- 3.3. 实体
- 3.4. 接口
- 3.5. service
- 3.6. controller
- 3.7. 启动类
- 四、秒杀模块微服务
- 4.1. 搭建skill-serv模块
- 4.2. 配置yml
- 4.3. 实体
- 4.4. 接口
- 4.5. service
- 4.6. controller
- 4.7. 启动类
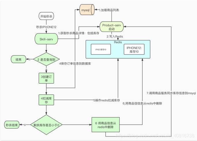
前言:为什么单独搭建秒杀微服务呢?
为什么不对订单微服务和库存为负进行复用呢?
- 与正常业务服务隔离避免因秒杀影响主营业务
- 可根据秒杀流量单独扩容和设置参数
一、应用部署准备
1. mysql安装部署
windows 环境
MySQL 8.0.26 简易配置安装教程 (windows 64位)
Linux 环境
Mysql 8.0 安装教程 Linux Centos7
2. redis安装部署
windows 环境
windows下载、安装运行redis
Linux 环境
(单机)Linux环境安装最新版Redis-6.2.0
linux环境下redis5.0的安装配置

3. nacos安装部署
版本选择
毕业版本依赖关系(推荐使用)
| Spring Cloud Version | Spring Cloud Alibaba Version | Spring Boot Version | Nacos Version |
|---|---|---|---|
| Spring Cloud Hoxton.SR9 | 2.2.6.RELEASE | 2.3.2.RELEASE | 1.4.2 |
nacos官网:
https://nacos.io/zh-cn/docs/quick-start.html
下载对用版本的nacos
https://github.com/alibaba/nacos/tags
启动nacos
# 启动命令(standalone代表着单机模式运行,非集群模式):
# linux
sh startup.sh -m standalone# Windows
startup.cmd -m standalone

二、数据库准备
2.1. 创建数据库
创建一个名称为skill的数据库
2.2. 初始化表结构
-- ----------------------------
-- Table structure for skill_goods
-- ----------------------------
DROP TABLE IF EXISTS `skill_goods`;
CREATE TABLE `skill_goods` (`id` bigint NOT NULL AUTO_INCREMENT,`name` varchar(100) CHARACTER SET utf8 COLLATE utf8_general_ci NULL DEFAULT NULL COMMENT '标题',`price` decimal(10, 2) NULL DEFAULT NULL COMMENT '原价格',`cost_price` decimal(10, 2) NULL DEFAULT NULL COMMENT '秒杀价格',`status` char(1) CHARACTER SET utf8 COLLATE utf8_general_ci NULL DEFAULT NULL COMMENT '审核状态,0未审核,1审核通过,2审核不通过',`num` int NULL DEFAULT NULL COMMENT '秒杀商品数',`stock_count` int NULL DEFAULT NULL COMMENT '剩余库存数',`introduction` varchar(2000) CHARACTER SET utf8 COLLATE utf8_general_ci NULL DEFAULT NULL COMMENT '描述',PRIMARY KEY (`id`) USING BTREE
) ENGINE = InnoDB CHARACTER SET = utf8 COLLATE = utf8_general_ci ROW_FORMAT = DYNAMIC;-- ----------------------------
-- Table structure for skill_order
-- ----------------------------
DROP TABLE IF EXISTS `skill_order`;
CREATE TABLE `skill_order` (`id` bigint NOT NULL AUTO_INCREMENT,`skill_id` bigint NULL DEFAULT NULL COMMENT '秒杀商品ID',`money` decimal(10, 2) NULL DEFAULT NULL COMMENT '支付金额',`user_id` varchar(50) CHARACTER SET utf8 COLLATE utf8_general_ci NULL DEFAULT NULL COMMENT '用户',`create_time` datetime NULL DEFAULT NULL COMMENT '创建时间',`pay_time` datetime NULL DEFAULT NULL COMMENT '支付时间',`status` char(1) CHARACTER SET utf8 COLLATE utf8_general_ci NULL DEFAULT NULL COMMENT '状态0-未支付, 1-已支付',PRIMARY KEY (`id`) USING BTREE
) ENGINE = InnoDB CHARACTER SET = utf8 COLLATE = utf8_general_ci ROW_FORMAT = DYNAMIC;
2.3. 搭建微服务父工程
由于很多依赖都是一样的,因此,搭建一个父工程引入依赖,子模块集成依赖即可
创建eshop-parent父工程
引入依赖
<parent><groupId>org.springframework.boot</groupId><artifactId>spring-boot-starter-parent</artifactId><version>2.3.2.RELEASE</version><relativePath/> <!-- lookup parent from repository --></parent><groupId>com.gblfy</groupId><artifactId>eshop-parent</artifactId><version>1.0-SNAPSHOT</version><!--https://github.com/alibaba/spring-cloud-alibaba/wiki/%E7%89%88%E6%9C%AC%E8%AF%B4%E6%98%8E--><properties><java.version>1.8</java.version><spring.cloud-version>Hoxton.SR9</spring.cloud-version></properties><dependencies><!--redis--><dependency><groupId>org.springframework.boot</groupId><artifactId>spring-boot-starter-data-redis</artifactId></dependency><!--Lombok引入--><dependency><groupId>org.projectlombok</groupId><artifactId>lombok</artifactId></dependency><!--mysql--><dependency><groupId>mysql</groupId><artifactId>mysql-connector-java</artifactId></dependency><!-- Spring Boot JPA 依赖 --><dependency><groupId>org.springframework.boot</groupId><artifactId>spring-boot-starter-data-jpa</artifactId></dependency><!--mvc--><dependency><groupId>org.springframework.boot</groupId><artifactId>spring-boot-starter-web</artifactId></dependency><!--服务注册发现--><dependency><groupId>com.alibaba.cloud</groupId><artifactId>spring-cloud-starter-alibaba-nacos-discovery</artifactId></dependency><!--配置中心--><dependency><groupId>com.alibaba.cloud</groupId><artifactId>spring-cloud-starter-alibaba-nacos-config</artifactId></dependency></dependencies><dependencyManagement><dependencies><!--spring-cloud 版本控制--><dependency><groupId>org.springframework.cloud</groupId><artifactId>spring-cloud-dependencies</artifactId><version>${spring.cloud-version}</version><type>pom</type><scope>import</scope></dependency><!--spring-cloud-alibaba 版本控制--><dependency><groupId>com.alibaba.cloud</groupId><artifactId>spring-cloud-alibaba-dependencies</artifactId><version>2.2.6.RELEASE</version><type>pom</type><scope>import</scope></dependency></dependencies></dependencyManagement>
</project>
三、商品模块微服务
3.1. 搭建product-serv模块
集成父工程
<parent><artifactId>eshop-parent</artifactId><groupId>com.gblfy</groupId><version>1.0-SNAPSHOT</version></parent><modelVersion>4.0.0</modelVersion><artifactId>product-serv</artifactId>
3.2. 配置yml
server:port: 9000
spring:cloud:nacos:discovery:service: product-servserver-addr: localhost:8848datasource:url: jdbc:mysql://localhost:3306/skill?characterEncoding=UTF-8&serverTimezone=GMT%2B8username: rootpassword: 123456redis:host: localhostport: 6379
3.3. 实体
package com.gblfy.entity;import lombok.Data;import javax.persistence.*;
import java.io.Serializable;
import java.math.BigDecimal;@Data
@Entity
@Table(name="skill_goods")
public class SkillGood implements Serializable {public SkillGood() {}@Id@GeneratedValue(strategy = GenerationType.IDENTITY)private Long id;/*** 标题*/@Column(name = "name")private String name;/*** 原价格*/@Column(name = "price")private BigDecimal price;/*** 秒杀价格*/@Column(name = "cost_price")private BigDecimal costPrice;/*** 审核状态*/@Column(name = "status")private String status;/*** 秒杀商品数*/@Column(name = "num")private Integer num;/*** 剩余库存数*/@Column(name = "stock_count")private Integer stockCount;/*** 描述*/@Column(name = "introduction")private String introduction;private static final long serialVersionUID = 1L;}
3.4. 接口
package com.gblfy.dao;import com.gblfy.entity.SkillGood;
import org.springframework.data.jpa.repository.JpaRepository;
import org.springframework.data.jpa.repository.Query;
import org.springframework.stereotype.Repository;import java.util.List;@Repository
public interface SkillGoodRepository extends JpaRepository<SkillGood,Long> {@Query(value="select * from skill_goods where status=1 and num>0 and stock_count>0 and id not in (?1)",nativeQuery = true)List<SkillGood> findSkill(List<Long> ids);@Query(value="select * from skill_goods where status=1 and num>0 and stock_count>0",nativeQuery = true)List<SkillGood> findSkillAll();
}
3.5. service
package com.gblfy.service;import com.gblfy.dao.SkillGoodRepository;
import com.gblfy.entity.SkillGood;
import lombok.RequiredArgsConstructor;
import org.springframework.beans.factory.annotation.Autowired;
import org.springframework.data.redis.core.RedisTemplate;
import org.springframework.scheduling.annotation.Scheduled;
import org.springframework.stereotype.Component;
import org.springframework.util.CollectionUtils;import java.util.ArrayList;
import java.util.List;
import java.util.Set;@Component
@RequiredArgsConstructor(onConstructor_ = @Autowired)
public class SkillGoodService {private final RedisTemplate redisTemplate;private final SkillGoodRepository skillGoodRepository;public static final String SKILL_GOODS_PHONE = "SKILL_GOODS_PHONE";/*** 每五秒执行一次 将需要参与秒杀的商品列表加载到内存*/@Scheduled(cron = "0/5 * * * * ?")public void prepareGood() {System.out.println("开始加载商品");//获取所有已经在内存当中的商品ID列表Set<Long> set = redisTemplate.boundHashOps(SKILL_GOODS_PHONE).keys();List<Long> ids = new ArrayList<>();for (Long id : set) {ids.add(id);}List<SkillGood> list = null;//只查询出不在内存当中的商品信息,并加载到内存if (CollectionUtils.isEmpty(ids)) {list = skillGoodRepository.findSkillAll();} else {list = skillGoodRepository.findSkill(ids);}if (!CollectionUtils.isEmpty(list)) {for (SkillGood skillGood : list) {redisTemplate.boundHashOps(SKILL_GOODS_PHONE).put(skillGood.getId(), skillGood);}}// 查看当前缓存中所有的商品信息Set keys = redisTemplate.boundHashOps(SKILL_GOODS_PHONE).keys();for (Object s : keys) {SkillGood skillGood = (SkillGood) redisTemplate.boundHashOps(SKILL_GOODS_PHONE).get(s);System.out.println(skillGood.getName() + " 库存剩余:" + skillGood.getStockCount());}}// 提供查询商品信息的方法public SkillGood queryProduct(Long productId) {return (SkillGood) redisTemplate.boundHashOps(SKILL_GOODS_PHONE).get(productId);}public void update(SkillGood skillGood) {skillGoodRepository.save(skillGood);}
}
3.6. controller
package com.gblfy.controller;import com.gblfy.entity.SkillGood;
import com.gblfy.service.SkillGoodService;
import org.springframework.beans.factory.annotation.Autowired;
import org.springframework.web.bind.annotation.*;@RestController
public class ProductController {@Autowiredprivate SkillGoodService skillGoodService;@GetMapping("/product/{productId}")@ResponseBodypublic SkillGood getProduct(@PathVariable Long productId){System.out.println("调用商品服务");SkillGood skillGood=skillGoodService.queryProduct(productId);return skillGood;}@PostMapping("/product")public String update(@RequestBody SkillGood skillGood){System.out.println("更新库存");skillGoodService.update(skillGood);return "更新库存成功";}
}
3.7. 启动类
package com.gblfy;import org.springframework.boot.SpringApplication;
import org.springframework.boot.autoconfigure.SpringBootApplication;
import org.springframework.context.annotation.Bean;
import org.springframework.data.redis.connection.RedisConnectionFactory;
import org.springframework.data.redis.core.RedisTemplate;
import org.springframework.data.redis.serializer.StringRedisSerializer;
import org.springframework.scheduling.annotation.EnableScheduling;@SpringBootApplication
@EnableScheduling
public class ProductAplication {public static void main(String[] args) {SpringApplication.run(ProductAplication.class);}@Beanpublic RedisTemplate<Object, Object> redisTemplate(RedisConnectionFactory redisConnectionFactory) {RedisTemplate<Object, Object> template = new RedisTemplate<>();template.setConnectionFactory(redisConnectionFactory);//采用普通的key 为 字符串template.setKeySerializer(new StringRedisSerializer());return template;}
}
四、秒杀模块微服务
4.1. 搭建skill-serv模块
集成父工程
<parent><artifactId>eshop-parent</artifactId><groupId>com.gblfy</groupId><version>1.0-SNAPSHOT</version></parent><modelVersion>4.0.0</modelVersion><artifactId>skill-serv</artifactId>
4.2. 配置yml
server:port: 13000
spring:cloud:nacos:discovery:service: skill-servserver-addr: localhost:8848datasource:url: jdbc:mysql://localhost:3306/skill?characterEncoding=UTF-8&serverTimezone=GMT%2B8username: rootpassword: 123456redis:host: localhostport: 6379
4.3. 实体
package com.gblfy.entity;import javax.persistence.*;
import java.io.Serializable;
import java.math.BigDecimal;@Entity
@Table(name = "skill_goods")
@Data
public class SkillGood implements Serializable {public SkillGood() {}@Id@GeneratedValue(strategy = GenerationType.IDENTITY)private Long id;/*** 标题*/@Column(name = "name")private String name;/*** 原价格*/@Column(name = "price")private BigDecimal price;/*** 秒杀价格*/@Column(name = "cost_price")private BigDecimal costPrice;/*** 审核状态*/@Column(name = "status")private String status;/*** 秒杀商品数*/@Column(name = "num")private Integer num;/*** 剩余库存数*/@Column(name = "stock_count")private Integer stockCount;/*** 描述*/@Column(name = "introduction")private String introduction;private static final long serialVersionUID = 1L;
package com.gblfy.entity;import javax.persistence.*;
import java.io.Serializable;
import java.math.BigDecimal;
import java.util.Date;@Entity
@Table(name = "skill_order")
@Data
public class SkillOrder implements Serializable {/*** 主键*/@Id@GeneratedValue(strategy = GenerationType.IDENTITY)private Long id;/*** 秒杀商品ID*/@Column(name = "skill_id")private Long skillId;/*** 支付金额*/@Column(name = "money")private BigDecimal money;/*** 用户*/@Column(name = "user_id")private String userId;/*** 创建时间*/@Column(name = "create_time")private Date createTime;/*** 支付时间*/@Column(name = "pay_time")private Date payTime;/*** 状态*/@Column(name = "status")private String status;private static final long serialVersionUID = 1L;
4.4. 接口
package com.gblfy.dao;import com.gblfy.entity.SkillOrder;
import org.springframework.data.jpa.repository.JpaRepository;
import org.springframework.stereotype.Repository;@Repository
public interface SkillOrderRepository extends JpaRepository<SkillOrder,Long> {
}
4.5. service
package com.gblfy.service;import com.gblfy.entity.SkillGood;
import lombok.RequiredArgsConstructor;
import org.springframework.beans.factory.annotation.Autowired;
import org.springframework.http.ResponseEntity;
import org.springframework.stereotype.Service;
import org.springframework.web.client.RestTemplate;@Service
@RequiredArgsConstructor(onConstructor_ = @Autowired)
public class ProductService {private final RestTemplate restTemplate;public SkillGood getGoodById(Long productId) {return restTemplate.getForObject("http://product-serv/product/" + productId, SkillGood.class);}public void update(SkillGood skillGood) {ResponseEntity<String> result= restTemplate.postForEntity("http://product-serv/product/",skillGood,String.class);System.out.println(result.getBody());}
}
package com.gblfy.service;import com.gblfy.dao.SkillOrderRepository;
import com.gblfy.entity.SkillGood;
import com.gblfy.entity.SkillOrder;
import lombok.RequiredArgsConstructor;
import org.springframework.beans.factory.annotation.Autowired;
import org.springframework.data.redis.core.RedisTemplate;
import org.springframework.stereotype.Service;import javax.transaction.Transactional;
import java.util.Date;@Service
@RequiredArgsConstructor(onConstructor_ = @Autowired)
public class SkillGoodService {public static final String SKILL_GOODS_PHONE = "SKILL_GOODS_PHONE";private final RedisTemplate redisTemplate;private final SkillOrderRepository skillOrderRepository;private final ProductService productService;@Transactionalpublic void add(Long productId, String userId) throws Exception {SkillGood skillGood = productService.getGoodById(productId);if (skillGood == null) {throw new Exception("商品已经被抢光拉");}if (skillGood.getStockCount() > 0) {SkillOrder skillOrder = new SkillOrder();skillOrder.setMoney(skillGood.getCostPrice());skillOrder.setPayTime(new Date());skillOrder.setStatus("0");skillOrder.setUserId(userId);skillOrder.setCreateTime(new Date());skillOrder.setSkillId(productId);skillOrderRepository.save(skillOrder);skillGood.setStockCount(skillGood.getStockCount() - 1);redisTemplate.boundHashOps(SKILL_GOODS_PHONE).put(skillGood.getId(), skillGood);System.out.println("成功秒杀 剩余库存:" + skillGood.getStockCount());}if (skillGood.getStockCount() <= 0) {System.out.println("库存已经是负数了:" + skillGood.getStockCount());redisTemplate.boundHashOps(SKILL_GOODS_PHONE).delete(skillGood.getId());productService.update(skillGood);}}
}
4.6. controller
package com.gblfy.controller;import com.gblfy.service.SkillGoodService;
import org.springframework.beans.factory.annotation.Autowired;
import org.springframework.web.bind.annotation.GetMapping;
import org.springframework.web.bind.annotation.RestController;@RestController
public class SkillController {@Autowiredprivate SkillGoodService skillGoodService;@GetMapping("/skill")public String add(Long productId,String userId) {try{skillGoodService.add(productId,userId);return "抢单成功";}catch (Exception e){return "商品已经抢光";}}
}
4.7. 启动类
package com.gblfy;import org.springframework.boot.SpringApplication;
import org.springframework.boot.autoconfigure.SpringBootApplication;
import org.springframework.cloud.client.discovery.EnableDiscoveryClient;
import org.springframework.cloud.client.loadbalancer.LoadBalanced;
import org.springframework.context.annotation.Bean;
import org.springframework.data.redis.connection.RedisConnectionFactory;
import org.springframework.data.redis.core.RedisTemplate;
import org.springframework.data.redis.serializer.StringRedisSerializer;
import org.springframework.web.client.RestTemplate;@SpringBootApplication
@EnableDiscoveryClient
public class SkillServApplication {public static void main(String[] args) {SpringApplication.run(SkillServApplication.class, args);}@Beanpublic RedisTemplate<Object, Object> redisTemplate(RedisConnectionFactory redisConnectionFactory) {RedisTemplate<Object, Object> template = new RedisTemplate<>();template.setConnectionFactory(redisConnectionFactory);//采用普通的key 为 字符串template.setKeySerializer(new StringRedisSerializer());return template;}@Bean@LoadBalancedpublic RestTemplate create() {return new RestTemplate();}
}