安卓逆向_12 --- jeb工具的使用 ( 动态调试 smali 代码 【 普通调试 和 debug调试 】)

 

From:https://www.52pojie.cn/forum.php?mod=viewthread&tid=742250

jeb 动态调试 smali 代码:https://www.bilibili.com/video/BV1UE411A7rW?p=39

 

使用 JEB 调试 Android App:https://www.jianshu.com/p/a1a7cf687cd2
了解 JEB 和 IDA 使用:https://www.52pojie.cn/thread-414414-1-1.html
Java 分析工具 jadx、jeb 双管齐下:https://www.52pojie.cn/thread-457835-1-1.html
Jeb 软件简单分析:https://www.cnblogs.com/shyx/p/9273336.html

Jeb 软件是一款专业实用且为安全专业人士设计的 Android 应用程序的反编绎工具!
Jeb 官网:https://www.pnfsoftware.com/

 

jeb 动态调试分两种:

  1. 普通调试 模式
  2. debug 调试 模式

 

 

1. jeb 的常用功能

 

  • 1. 反编译 apk、dex
  • 2. 包名 树状图
  • 3. 查看指定类的 smali 代码
  • 4. 转换成 java 语言
  • 5. java 代码中双击函数 进入函数方法的定义 ,查看方法的调用
  • 6. 查看 AndroidManifest.xml

打开 JEB 软件  

可以直接打开 jeb_wincon.bat,也可以进入 bin 目录下打开:

把 apk 拖拉到 JEB 中即可反编译 apk 双击 Bytecode 打开 smali 代码

双击 包名 下的 类名 即可查看 smali 代码

想把指定区域的 smali 代码转换成 java 代码 很简单, 只需右键 Q 即可 ,jeb3 的版本是 tab 键

或者:

双击方法即可跳转到方法的定义

点击方法按 x 键可以查看方法的调用

双击 Manifest 即可查看 AndroidManifest.xml

搜索功能 可以搜索函数 字符串等

说明:对于Android逆向来说JEB是不可或缺的一款软件 本篇介绍了JEB的一些常用功能  更多详细功能还需自行百度。

 

 

2. jeb 动态调试

 

jeb 调试 zhuceji.apk 找到注册码

 

普通调试 模式

https://blog.csdn.net/qq_33364733/article/details/98087384

 

1. 雷电模拟器打开 zhuceji.apk 程序,如图:

界面很简单,下面开始分析。

 

2. jeb 工具打开 apk 如图:

3. 下面开始对程序进行调试,debug ---> 开始 并找到相关进程双击进行调试:

4. 在 MainAtivity 的 onclick 下断点(鼠标点击要下断点的行:control+b 打断点),然后在模拟器中输入任意16位注册码进行调试:

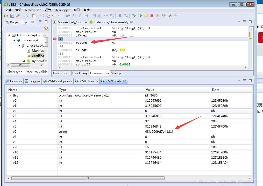
5. 通过调试 smali 代码可以找到 checkSN 方法是解决问题的关键:

6. 右键点击 Decompile 查看 checkSN 方法对应的代码:

7. 通过 java 代码逻辑可知此寄存器的值就是我们要找的注册码,因此在 checkSN 方法 return 下断点,程序走到这时查看相关寄存器即可找到 注册码

8.然后就是:

 

 

debug 调试 模式

 

debug 模式 和 普通模式的区别在于 启动过程

  • 普通模式:无法调试界面的 创建,即 onCreate 函数
  • debug 模式:可以调试 界面的 onCreate 函数,即刚开始创建界面是就开始调试

 

步骤:

1. 查看 application 节点 是否 为 可调式 。

如果是 False,则不能调试,需要改成 True 然后重新打包 apk,安装 可调试的 apk,然后  adb shell am start -D -n 应用程序包名/应用程序入口界面

这里可以看到 apk 已经 可调试。

 

2. cmd ---> adb shell am start -D -n 应用程序包名/应用程序入口界面:

adb shell am start -D -n com.qianyu.zhuceji/.MainActivity

执行完后,模拟器显示如图:

这时候,不需要点击弹窗。

 

3. 使用 jeb 开始调试( 这一步 和 普通模式 步骤一样 )

点击 附上 之后,模拟器的弹窗 自动消失,然后就可以在 jeb 中下断点、调试了。

 

 

 

 

 

本文来自互联网用户投稿,该文观点仅代表作者本人,不代表本站立场。本站仅提供信息存储空间服务,不拥有所有权,不承担相关法律责任。如若转载,请注明出处:http://www.mzph.cn/news/495433.shtml

如若内容造成侵权/违法违规/事实不符,请联系多彩编程网进行投诉反馈email:809451989@qq.com,一经查实,立即删除!

相关文章

Hamcrest总结--思维导图

来源:https://blog.csdn.net/neven7/article/details/42489723 思维导图:https://www.processon.com/view/link/5da81f53e4b09df55016b55d

机器学习应用的未来是什么?微型化

作者 | Pete Warden编译 | 专知翻译 | Yongxi, Huaiwen数据科学家,Jetpac 公司CTO Pete Warden发表了一篇博文,详细阐述了微型化是机器学习应用的一条出路,并且相信机器学习可以在微小的、低功耗的芯片上运行,利用深度学习可以做到…

使用flot绘图出现window.G_vmlCanvasManager is null or not an Object

使用flot绘图出现window.G_vmlCanvasManager is null or not an Object导致ie无法绘图在firefox上不会报错解决办法是在加载jquery.flot.js之前先加载excanvas.js转载于:https://www.cnblogs.com/JerryWang1991/archive/2011/07/06/3936395.html

Python 爬虫 性能 相关( asyncio 模块 --- 高性能爬虫 )

From:https://www.cnblogs.com/bravexz/p/7741633.html 爬虫应用 asyncio 模块 ( 高性能爬虫 ):https://www.cnblogs.com/morgana/p/8495555.html python异步编程之asyncio(百万并发):https://www.cnblogs.com/shenh…

“反机器学习”:人工智能突破的关键是“遗忘”

来源:36Kr摘要:人工智能越来越频繁地出现在人们的生活中,而其技术上的重大进步仍然不曾明朗。本文作者Natalie Fratto在“Machine Un-Learning: Why Forgetting Might Be the Key to AI”一文中讲述了实现人工智能战略性遗忘的三个方法。让我…

反编译资料收集

JDP 一个非常好用的Java反编译工具:官方描述“The “Java Decompiler project” aims to develop tools in order to decompile and analyze Java 5 “byte code” and the later versions.”。 官方网址:http://java.decompiler.free.fr/ &…

Java 内部类 和 匿名内部类

From:https://www.cnblogs.com/geeksongs/p/9836154.html 一,内部类 其实内部类是十分简单的,我们根据其字里行间的意义就可以知道内部类应该是一个类当中的一个类,相当于一个类进行了嵌套,就如同循环的嵌套一般。 内…

打造一个宇宙 星系模拟产生对宇宙进化惊人见解

图片来源:TNG COLLABORATION来源:中国科学报摘要:研究人员不断发展宇宙模型,并借此发现新的宇宙理论。美国加州理工学院理论物理学家Philip Hopkins喜欢跟他的同事恶作剧。作为模拟星系形成的专家,Hopkins有时会在演讲…

Scrapy 性能

参考:https://blog.csdn.net/s150503/article/details/72571680 CONCURRENT_REQUESTS 与 DOWNLOAD_DELAY Scrapy 中 CONCURRENT_REQUESTS 与 DOWNLOAD_DELAY 的联系,先建立一个项目来找CONCURRENT_REQUESTS与DOWNLOAD_DELAY的联系 以豆瓣电影top250 为例…

在CentOS6虚拟机上安装VirtualBox增强功能

1. 安装编译需要的库和头文件yum install gcc -yyum install kernel sources -yyum install kernel-devel -y2. 安装VirtualBox增强功能3. 重新启动系统转载于:https://www.cnblogs.com/wdpp/archive/2011/07/13/2386255.html

5G 发展报告:以四项技术为基础,广泛应用还需十年

来源:36Kr摘要:近年来,在5G领域的竞争非常激烈。但5G的部署与应用到底是一个什么样的过程?人们到底需要多久才能普遍用上5G技术?日前,CB Insights发表了一篇报告,在对无线技术的背景进行研究的基…

33个优秀的 jQuery 图片展示插件分享

这篇文章收集了33个优秀的 jQuery 图片插件分享给大家。jQuery 是一个非常优秀的 JavaScript 框架,使用简单灵活,同时还有许多成熟的插件可供选择,其中最令人印象深刻的应用之一就是对图片的处理,它可以让帮助你在你的项目中加入一…

安卓逆向_13 --- AndroidStudio + Smalidea 动态调试 smali 代码【APK可调试】、gradle 配置

教我兄弟学Android逆向04 动态调试smali代码:https://www.52pojie.cn/thread-658865-1-1.html From:Android Studio 3.6 调试 smali:https://blog.csdn.net/jha334201553/article/details/104494732 From:SmalideaIntelliJ IDEA/…

IEEE协会首次在京举办研讨会,王飞跃称不存在AI芯片

本文来源:网易智能摘要:6月9日至10日,IEEE SMC学会(IEEE System,Man,and Cybernetics Society)与中国自动化学会、中国科学院自动化研究所、青岛智能产业技术研究院共同在京举办IEEE人工智能与控…

Lucene提供的条件判断查询[转]

Lucene提供的条件判断查询[转] 第一、 按词条搜索 - TermQuery query new TermQuery(new Term("name","word1")); hits searcher.search(query); 这样就可以把 field 为 name 的所有包含 word1 的文档检索出来了。 第二、 “与或”搜索…

安卓逆向_14 --- 单机和弱联网游戏内购 突破口 和 思路

From:https://www.bilibili.com/video/BV1UE411A7rW?p41 Android 逆向资源收集( apk ):https://blog.csdn.net/qq_36869808/article/details/79290420 Android逆向-Android基础逆向7(内购干货集合)&#…

OpenAI最新研究:如何通过无监督学习提升「自然语言理解能力」?

来源:amazonaws.com摘要:长期以来,使用无监督(预)训练来提高区别性任务的性能表现一直是机器学习研究的一个重要目标。最近,OpenAI通过使用一个具有可扩展性的任务不可知系统,在一系列不同的自然…

安卓逆向_15( 一 ) --- JNI 和 NDK

From:较详细的介绍JNI:https://blog.csdn.net/lizhifa2011/article/details/21021177 From:https://www.jb51.net/article/126111.htm NDK 官方文档:https://developer.android.google.cn/training/articles/perf-jni JNI / NDK …

Nature:科学家成功绘制出大脑神经细胞“地图”

图片来源:Thomas Hainmller, Marlene Bartos来源:生物谷摘要:最近,一项刊登在国际杂志Nature上的研究报告中,来自弗莱堡大学的科学家们通过研究开发出了一种新型模型来解释大脑如何储存一些“有形事件”(ta…

互联网的大脑模型与原子的太阳系模型,科学史上的巨系统对比

作者:刘锋 计算机博士,互联网进化论作者科学探索中,有两种重要的促进力量,第一种是认同,会帮助研究者增强对探索方向的信心和勇气,第二种是批判,会帮助研究者获知探索路上的障碍和陷阱。10年前…