
今天遇到了一个很奇怪的问题
docker中启动k8s一直卡在starting 然后就不动了,找了很多解决方法终于得到解决这里把解决流程写在这里
1.配置镜像加速器
首先登录阿里云,阿里云有一个免费的镜像加速服务,可以加快拉取docker容器的速度这里一定要去配置因为windwos下k8s启动不起来可能就是某个容器拉取失败


我们把镜像加速地址复制到这里然后重启 apply&restart
2.拉取k8s源码
git clone https://gitee.com/jasonsang/k8s-for-docker-desktop
我们在本地克隆源码

然后我们查看本地docker 的 k8s版本

我本地是 v1.19.7的版本
我们这里进入到拉取的文件夹目录切换下分支
git checkout v1.19.7

3.开启 Kubernetes
接下来请使用powershell运行

首先cd 进入到源码的目录

执行语句
.\load_images.ps1

- 如果因为安全策略无法执行 PowerShell 脚本,请在 “以管理员身份运行” 的 PowerShell 中执行
Set-ExecutionPolicy RemoteSigned命令。 - 如果需要,可以通过修改
images.properties文件自行加载你自己需要的镜像
等待镜像的拉取,等待结束我们发现k8s已经显示运行中了

如果此时你的k8s还是显示starting没有解决的话请重启docker 然后再执行一下第3步的流程
4.配置 Kubernetes
kubectl config use-context docker-desktopkubectl create -f kubernetes-dashboard.yamlkubectl proxy
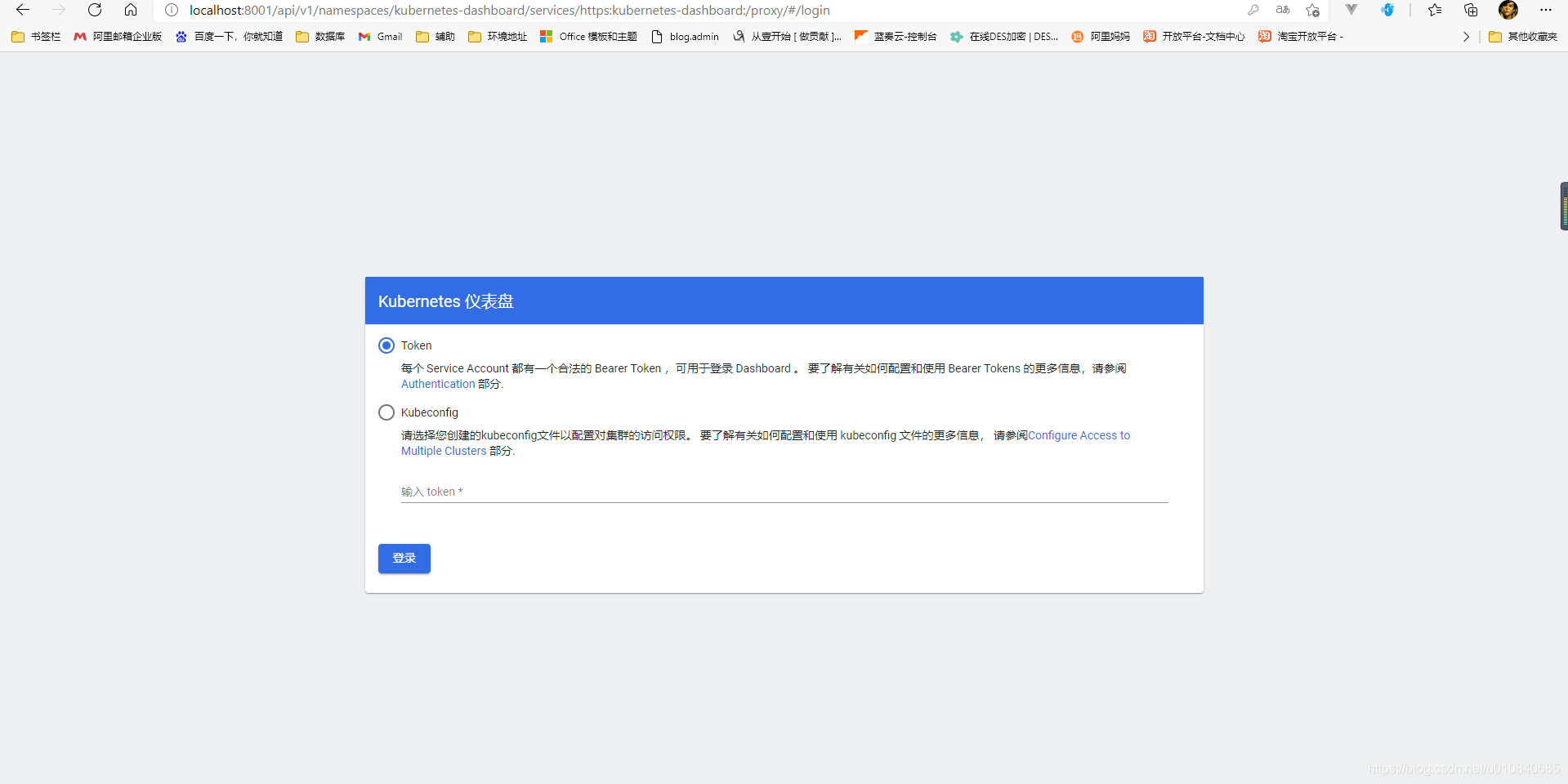
完成配置后我们访问
http://localhost:8001/api/v1/namespaces/kubernetes-dashboard/services/https:kubernetes-dashboard:/proxy/

k8s仪表盘也已经成功启动了