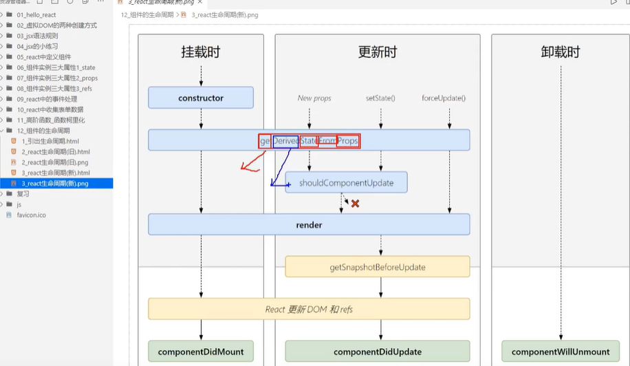
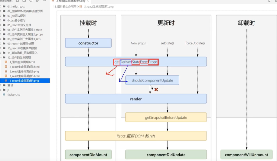
前端学习(3245):react的生命周期getDeriveStateFromProps

 

 

 

 

 

本文来自互联网用户投稿,该文观点仅代表作者本人,不代表本站立场。本站仅提供信息存储空间服务,不拥有所有权,不承担相关法律责任。如若转载,请注明出处:http://www.mzph.cn/news/408115.shtml

如若内容造成侵权/违法违规/事实不符,请联系多彩编程网进行投诉反馈email:809451989@qq.com,一经查实,立即删除!

相关文章

避免switch嵌套的一种方法

避免switch嵌套的一种方法 DWORD nFlags 0;switch (mouse.nButton){case 0: //左键nFlags 1;case 1: //右键nFlags 2;break;case 2: //中间nFlags 4;break;case 4:nFlags 8;break;}if (nFlags ! 8)SetCursorPos(mouse.ptXY.x, mouse.ptXY.y);switch (mouse.nAction){case…

Enterprise Library 2.0 Hands On Lab 翻译(3):数据访问程序块(三)

练习3:加密数据库连接信息通过该练习,你将学会如何去加密数据库连接信息。第一步打开DataEx3.sln项目,默认的安装路径应该为C:\Program Files\Microsoft Enterprise Library January 2006\labs\cs\Data Access\exercises\ex03\begin&#xff…

操作系统进程学习(Linux 内核学习笔记)

操作系统进程学习(Linux 内核学习笔记) 进程优先级 并非所有进程都具有相同的重要性。除了大多数我们所熟悉的进程优先级之外,进程还有不同的关键度类别,以满足不同需求。首先进程比较粗糙的划分,进程可以分为实时进程 和非实时进程&#x…

gcc对C语言的扩展:语句内嵌表达式(statement-embedded expression)

在gnu c 中,用括号将复合语句括起来也形成了表达式。他允许你在一个表达式内使用循环,跳转和局部变量。一个复合语句是用大括号{}括起来的一组语句。在包含语句的表达式这种结构中,再用括号( )将大括号括起来,例如:({ int y foo …

react学习(56)--常见HTTP错误

200: 服务器成功返回请求的数据。,201: 新建或修改数据成功。,202: 一个请求已经进入后台排队(异步任务)。,204: 删除数据成功。,400: 发出的请求有错误,服务器没有进行新建或修改数据的操作。,401: 用户没有权限(令牌、用户名、密…

C#二叉树递归实现

二叉树类(binaryTree.cs) using System; namespace binary_tree_demo { class BinaryTreeNode where T : IComparable { public BinaryTreeNode() { left null; right null; } public BinaryTreeNode(BinaryTreeNode l, BinaryTreeNode r) { left l; right r; } public Bin…

Linux守护进程的创建(结合nginx框架)

Linux守护进程的创建(结合nginx框架) 先介绍几个相关函数: int dup2(arg1,arg2):参数一指向的内容赋给参数二,shi的参数二也能访问参数一所指向的内容,并返回新的描述符 int fork()创建子进程,返回值-1:创建失败 返回值0:子进程 返回其他:父进程 setsid()调用成功后&#x…

用aspnet_compiler发布网站 (转载:My way of my life )

在asp.net 2.0模型中,vs2005已经完全脱离了编译而成为了一个彻底的ide.算是一个不小的改动。其中更是取消了有关Web Application的概念,使得习惯了vs2003的人刚开始的时候会有一些摸不着头脑。下面简单说一下我在使用过程中自己总结的,算是一…

react学习(57)--map赋值

<Radio.Group>{linksList?.map((item) > (<Radio key{item.key} value{item.key}>{item.value}</Radio>))}</Radio.Group>

使用 dojo/query

在本篇文章中&#xff0c;我们将了解DOM的查询以及如何运用dojo/query这个模块来轻松地选择节点并操作他们。 入门指南 在操作DOM的过程中&#xff0c;如何快速高效地检索出DOM节点显得相当重要。我们在Dojo DOM Functions中已经熟悉了 dom.byId&#xff0c;然而&#xff0c;在…

【Linux内核】虚拟地址空间布局架构

虚拟地址空间布局架构(Linux内核学习) 1.Linux内核整体架构及子系统 内核对下管理硬件,对上通过运行时库对应用提供服务 用户空间 使用malloc()分配内存通过free()释放内存 内核空间 虚拟进程负责从进程的虚拟地址空间分配虚拟页,sys_brk来扩大或收缩堆,sys_mmap负责在内存映…

天凉了,大家多穿衣服

这两天天气转凉&#xff0c;我还穿夏天的衬衫&#xff0c;结果今晚回来发现喉咙不舒服&#xff0c;只好去买药了。大家要保重身体呀&#xff01;

[开源]C#中开源软件大汇总(外国的)

一、博客类项目 1.SubText 项目介绍&#xff1a;Subtext 是一个个人博客发布平台&#xff0c;详细的介绍请进SubText 项目分类&#xff1a;博客 项目license:BSD License 项目主页&#xff1a;http://subtextproject.com/ 2.BlogEngine.net 项目介绍&#xff1a;详细的介绍请进…

【Linux内核】内存映射原理

【Linux内核】内存映射原理 物理地址空间 物理地址是处理器在总线上能看到的地址,使用RISC(Reduced Instruction Set Computing精简指令集)的处理器通常只实现一个物理地址空间,外围设备和物理内存使用统一的物理空间, 有些架构的处理器把分配给外围设备的物理地址称为设备内存…

react学习(59)--this.props语法糖

{...this.props}是props所提供的语法糖&#xff0c;可以将父组件的所有属性复制给子组件

我的名字

李桃春风有名流龙翔长空耀九州昌隆盛世舞文墨无拘无束无忧&#xff08;小弟自吹自擂&#xff0c;虚荣一番&#xff09;转载于:https://blog.51cto.com/73945/7773

div 居中嵌套

将一个 DIV 嵌套进另一个 DIV 容器&#xff0c;并保持水平居中、垂直居中&#xff0c;可使用以下代码&#xff1a; <html> <head><title>div居中嵌套</title><style type"text/css">.big{width: 800px;height: 500px;background: #333…

javascript学习系列(1):数组中的map方法

最好的种树是十年前,其次是现在。歌谣 每天一个前端小知识 提醒你改好好学习了 知乎博主 csdn博主 b站博主 放弃很容易但是坚持一定很酷 我是歌谣 喜欢就一键三连咯 你得点赞是对歌谣最大的鼓励 1前言 在我们的日常开发中 不免会有很多需要处理数据的方法 本节主要说一说m…