文章目录
- 一、Servlet 概述
- 二、Servlet HelloWorld
- 三、Servlet 继承关系
- 四、Servlet 生命周期
- 五、ServletConfig 和 ServletContext
- 六、请求转发与重定向
- 七、获取请求参数
一、Servlet 概述
1、Servlet名字
Servlet = Server + applet
Server:服务器
applet:小程序
Servlet:服务器端的小程序
2、Servlet在Web应用中的作用
①生活中的例子

②对应Web应用

③具体细节

④Servlet扮演角色
在整个Web应用中,Servlet主要负责处理请求、协调调度功能。我们可以把Servlet称为Web应用中的『控制器』
二、Servlet HelloWorld
1、HelloWorld分析
①目标
在页面上点击超链接,由Servlet处理这个请求,并返回一个响应字符串:Hello,I am Servlet! 。
②思路

2、具体操作
①创建动态Web Module
《踩坑+排雷新版IDEA2021.1创建配置Javaweb项目并部署在Tomcat容器》
②创建前端页面超链接
begin.html 的代码如下:
<!DOCTYPE html>
<html lang="en">
<head><meta charset="UTF-8"><title>Title</title>
</head>
<body><a href="hello">请点击我</a>
</body>
</html>
③创建HelloServlet的Java类
package com.yeman.Servlets;import javax.servlet.ServletException;
import javax.servlet.ServletRequest;
import javax.servlet.ServletResponse;
import javax.servlet.http.HttpServlet;
import java.io.IOException;
import java.io.PrintWriter;/*** @Author: Yeman* @Date: 2022-02-11-18:15* @Description:*/
public class Hello extends HttpServlet {@Overridepublic void service(ServletRequest req, ServletResponse res) throws ServletException, IOException {System.out.println("执行了Hello这个Servlet!");// 返回响应字符串// 1、获取能够返回响应数据的字符流对象PrintWriter writer = res.getWriter();// 2、向字符流对象写入数据writer.write("Hello,I am Servlet!");}
}
④配置Hello Servlet
配置文件位置:WEB-INF/web.xml
<?xml version="1.0" encoding="UTF-8"?>
<web-app xmlns="http://xmlns.jcp.org/xml/ns/javaee"xmlns:xsi="http://www.w3.org/2001/XMLSchema-instance"xsi:schemaLocation="http://xmlns.jcp.org/xml/ns/javaee http://xmlns.jcp.org/xml/ns/javaee/web-app_4_0.xsd"version="4.0"><!-- 配置Servlet本身 --><servlet><!-- 给Servlet设置一个简短名称 --><servlet-name>Hello</servlet-name><!-- 配置Servlet的全类名 --><servlet-class>com.yeman.Servlets.Hello</servlet-class></servlet><!-- 将Servlet和访问地址关联起来 --><servlet-mapping><servlet-name>Hello</servlet-name><url-pattern>/hello</url-pattern></servlet-mapping>
</web-app>
⑤测试

⑥小结
需求:在浏览器上点超链接能够访问Java程序。

3、梳理概念
①原生Tomcat

②IDEA中的Tomcat实例

③IDEA中的Web工程

④根据Web工程生成的war包

⑤Web工程中的资源
[1]静态资源
- HTML文件
- CSS文件
- JavaScript文件
- 图片文件
[2]动态资源
- Servlet
⑥访问资源的地址
[1]静态资源
/Web应用名称/静态资源本身的路径
[2]动态资源
/Web应用名称/虚拟路径
⑦Web应用名称

⑧总体的逻辑结构

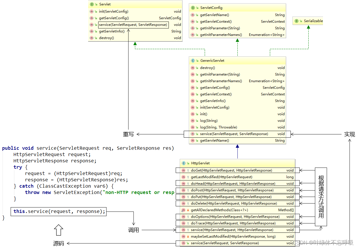
三、Servlet 继承关系
1、继承关系
javax.servlet.Servlet接口----->javax.servlet.GenericServlet抽象类
----->javax.servlet.http.HttpServlet抽象子类

2、相关方法

①javax.servlet.Servlet接口:
- void init(config) - 初始化方法
- void service(request,response) - 服务方法
- void destory() - 销毁方法
②javax.servlet.GenericServlet抽象类:
- void service(request,response) - 仍然是抽象的
③javax.servlet.http.HttpServlet 抽象子类:
- void service(request,response) - 不是抽象的
String method = req.getMethod(); 获取请求的方式
各种if判断,根据请求方式不同,决定去调用不同的do方法:
if (method.equals("GET")) {this.doGet(req,resp);} else if (method.equals("HEAD")) {this.doHead(req, resp);} else if (method.equals("POST")) {this.doPost(req, resp);} else if (method.equals("PUT")) {......
在HttpServlet这个抽象类中,do方法都差不多:
protected void doGet(HttpServletRequest req, HttpServletResponse resp) throws ServletException, IOException {String protocol = req.getProtocol();String msg = lStrings.getString("http.method_get_not_supported");if (protocol.endsWith("1.1")) {resp.sendError(405, msg);} else {resp.sendError(400, msg);}
}
3、小结
①继承关系: HttpServlet -> GenericServlet -> Servlet
②Servlet中的核心方法:init(),service(),destroy()
③服务方法: 当有请求过来时,service方法会自动响应(其实是tomcat容器调用的)。
④在HttpServlet中会分析请求的方式:到底是get、post、head还是delete等,然后再决定调用的是哪个do开头的方法。
⑤在HttpServlet中的do方法默认都是405的实现风格,需要子类去实现对应的方法,否则默认会报405错误。因此,我们在新建Servlet时,需要考虑请求方法,从而决定重写哪个do方法。
四、Servlet 生命周期
1、生命周期
从出生到死亡的过程就是生命周期。对应Servlet中的三个方法init(),service(),destroy()。
默认情况下:第一次接收请求时,这个Servlet会进行实例化(调用构造方法)、初始化(调用init())、然后服务(调用service())。从第二次请求开始,每一次都是服务。当容器关闭时,其中的所有的servlet实例会被销毁,调用销毁方法。
Servlet实例Tomcat只会创建一个,所有的请求都是这个实例去响应。默认情况下,第一次请求时,Tomcat才会去实例化,初始化,然后再服务。这样的好处是什么是可以提高系统的启动速度,这样的缺点是什么是第一次请求耗时较长。因此得出结论: 如果需要提高系统的启动速度,当前默认情况即可,如果需要提高响应速度,就应该设置Servlet的初始化时机。
2、初始化时机
我们可以通过<load-on-startup>来设置servlet启动的先后顺序,数字越小,启动越靠前,最小值0。可以让其在系统启动时便实例化初始化,提高后期响应速度。
修改web.xml中Servlet的配置:
<!-- 配置Servlet本身 -->
<servlet><!-- 全类名太长,给Servlet设置一个简短名称 --><servlet-name>HelloServlet</servlet-name><!-- 配置Servlet的全类名 --><servlet-class>com.yeman.servlet.HelloServlet</servlet-class><!-- 配置Servlet启动顺序 --><load-on-startup>1</load-on-startup>
</servlet>
3、Servlet 容器
①容器
在开发使用的各种技术中,经常会有很多对象会放在容器中。
②容器提供的功能
容器会管理内部对象的整个生命周期。对象在容器中才能够正常的工作,得到来自容器的全方位的支持。
- 创建对象
- 初始化
- 工作
- 清理
③容器本身也是对象
特点1:往往是非常大的对象
特点2:通常的单例的
④典型Servlet容器产品举例
Tomcat、jetty、jboss、Weblogic、WebSphere、glassfish
⑤Servlet在容器中是:单例的、线程不安全的。
单例:所有的请求都是同一个实例去响应
线程不安全:一个线程需要根据这个实例中的某个成员变量值去做逻辑判断,但是在中间某个时机,另一个线程改变了这个成员变量的值,从而导致第一个线程的执行路径发生了变化。
注意:尽量的不要在servlet中定义成员变量,如果不得不定义成员变量,那么不要去:①修改成员变量的值 ②根据成员变量的值做一些逻辑判断。
4、小结

五、ServletConfig 和 ServletContext
1、ServletConfig 接口
①接口概览

②接口方法

③初始化参数举例
<!-- 配置Servlet本身 -->
<servlet><!-- 全类名太长,给Servlet设置一个简短名称 --><servlet-name>HelloServlet</servlet-name><!-- 配置Servlet的全类名 --><servlet-class>com.yeman.servlet.HelloServlet</servlet-class><!-- 配置初始化参数 --><init-param><param-name>goodMan</param-name><param-value>me</param-value></init-param><!-- 配置Servlet启动顺序 --><load-on-startup>1</load-on-startup>
</servlet>
④体验
public class HelloServlet implements Servlet {// 声明一个成员变量,用来接收init()方法传入的servletConfig对象private ServletConfig servletConfig;public HelloServlet(){System.out.println("HelloServlet对象创建!");}@Overridepublic void init(ServletConfig servletConfig) throws ServletException {System.out.println("HelloServlet对象初始化");// 将Tomcat调用init()方法时传入的servletConfig对象赋值给成员变量this.servletConfig = servletConfig;}@Overridepublic ServletConfig getServletConfig() {// 返回成员变量servletConfig,方便使用return this.servletConfig;}@Overridepublic void service(ServletRequest servletRequest, ServletResponse servletResponse) throws ServletException, IOException {// 控制台打印,证明这个方法被调用了System.out.println("我是HelloServlet,我执行了!");// 返回响应字符串// 1、获取能够返回响应数据的字符流对象PrintWriter writer = servletResponse.getWriter();// 2、向字符流对象写入数据writer.write("Hello,I am Servlet!");// =============分割线===============// 测试ServletConfig对象的使用// 1.获取ServletConfig对象:在init()方法中完成System.out.println("servletConfig = " + servletConfig.getClass().getName());// 2.通过servletConfig对象获取ServletContext对象ServletContext servletContext = this.servletConfig.getServletContext();System.out.println("servletContext = " + servletContext.getClass().getName());// 3.通过servletConfig对象获取初始化参数Enumeration<String> enumeration = this.servletConfig.getInitParameterNames();while (enumeration.hasMoreElements()) {String name = enumeration.nextElement();System.out.println("name = " + name);String value = this.servletConfig.getInitParameter(name);System.out.println("value = " + value);}}@Overridepublic String getServletInfo() {return null;}@Overridepublic void destroy() {System.out.println("HelloServlet对象即将销毁,现在执行清理操作");}
}
⑤Servlet标准和JDBC标准对比:
广义Servlet:javax.servlet包下的一系列接口定义的一组Web开发标准。遵循这一套标准,不同的Servlet容器提供了不同的实现。
狭义Servlet:javax.servlet.Servlet接口和它的实现类,也就是实际开发时使用的具体的Servlet。

同样都体现了面向接口编程的思想,同时也体现了解耦的思想:只要接口不变,下层方法有任何变化,都不会影响上层方法。

2、ServletContext 接口
①简介
代表整个Web应用,是单例。
典型的功能:
- 获取某个资源的真实路径:getRealPath()
- 获取整个Web应用级别的初始化参数:getInitParameter()
- 作为Web应用范围的域对象
存入数据:setAttribute()
取出数据:getAttribute(
②体验
[1]配置Web应用级别的初始化参数
<!-- 配置Web应用的初始化参数 --><context-param><param-name>handsomeMan</param-name><param-value>alsoMe</param-value></context-param>
[2]获取参数
String handsomeMan = servletContext.getInitParameter("handsomeMan");
System.out.println("handsomeMan = " + handsomeMan);
六、请求转发与重定向
1、接力
发一个请求给Servlet,接力棒就传递到了Servlet手中。而绝大部分情况下,Servlet不能独自完成一切,需要把接力棒继续传递下去,此时我们就需要请求的『转发』或『重定向』。
2、转发
①本质:转交
②完整定义:在请求的处理过程中,Servlet完成了自己的任务,需要把请求转交给下一个Servlet继续处理。

③代码
request.getRequestDispatcher("/fruit/apple/red/big.html").forward(request, response);
④类比

关键:由于转发操作的核心部分是在服务器端完成的,所以浏览器感知不到,整个过程中浏览器只发送一次请求。

3、重定向
①本质:一种特殊的响应
②完整定义:在请求的处理过程中,Servlet完成了自己的任务,然后以一个响应的方式告诉浏览器:要完成这个任务还需要你另外再访问下一个资源”。

③代码
response.sendRedirect("/app/fruit/apple/red/big.html");

关键:由于重定向操作的核心部分是在浏览器端完成的,所以整个过程中浏览器共发送两次请求。
4、对比

5、应用场景
可以简单的判断:能用转发的先用转发,如果转发不行,再使用重定向。
需要通过同一个request对象把数据携带到目标资源:只能用转发。
如果希望前往下一个资源之后,浏览器刷新访问的是第二个资源:只能用重定向。
七、获取请求参数
1、请求参数的概念
浏览器在给服务器发送请求的同时,携带的参数数据。
2、浏览器发送请求参数的基本形式
- URL地址后面附着的请求参数
/orange/CharacterServlet?username=Tom
- 表单
- Ajax请求
3、服务器对请求参数的封装
总体上来说,服务器端将请求参数封装为Map<String, String[]>。
键:请求参数的名字
值:请求参数的值组成的数组
4、获取请求参数的方法

5、测试
①HTML代码
<!-- 测试请求参数的表单 -->
<form action="/orange/ParamServlet" method="post"><!-- 单行文本框 --><!-- input标签配合type="text"属性生成单行文本框 --><!-- name属性定义的是请求参数的名字 --><!-- 如果设置了value属性,那么这个值就是单行文本框的默认值 -->个性签名:<input type="text" name="signal" value="单行文本框的默认值" /><br/><!-- 密码框 --><!-- input标签配合type="password"属性生成密码框 --><!-- 用户在密码框中填写的内容不会被一明文形式显示 -->密码:<input type="password" name="secret" /><br/><!-- 单选框 --><!-- input标签配合type="radio"属性生成单选框 --><!-- name属性一致的radio会被浏览器识别为同一组单选框,同一组内只能选择一个 --><!-- 提交表单后,真正发送给服务器的是name属性和value属性的值 --><!-- 使用checked="checked"属性设置默认被选中 -->请选择你最喜欢的季节:<input type="radio" name="season" value="spring" />春天<input type="radio" name="season" value="summer" checked="checked" />夏天<input type="radio" name="season" value="autumn" />秋天<input type="radio" name="season" value="winter" />冬天<br/><br/>你最喜欢的动物是:<input type="radio" name="animal" value="tiger" />路虎<input type="radio" name="animal" value="horse" checked="checked" />宝马<input type="radio" name="animal" value="cheetah" />捷豹<br/><!-- 多选框 --><!-- input标签和type="checkbox"配合生成多选框 --><!-- 多选框被用户选择多个并提交表单后会产生『一个名字携带多个值』的情况 -->你最喜欢的球队是:<input type="checkbox" name="team" value="Brazil"/>巴西<input type="checkbox" name="team" value="German" checked="checked"/>德国<input type="checkbox" name="team" value="France"/>法国<input type="checkbox" name="team" value="China" checked="checked"/>中国<input type="checkbox" name="team" value="Italian"/>意大利<br/><!-- 下拉列表 --><!-- 使用select标签定义下拉列表整体,在select标签内设置name属性 -->你最喜欢的运动是:<select name="sport"><!-- 使用option属性定义下拉列表的列表项 --><!-- 使用option标签的value属性设置提交给服务器的值,在option标签的标签体中设置给用户看的值 --><option value="swimming">游泳</option><option value="running">跑步</option><!-- 使用option标签的selected="selected"属性设置这个列表项默认被选中 --><option value="shooting" selected="selected">射击</option><option value="skating">溜冰</option></select><br/><br/><br/><!-- 表单隐藏域 --><!-- input标签和type="hidden"配合生成表单隐藏域 --><!-- 表单隐藏域在页面上不会有任何显示,用来保存要提交到服务器但是又不想让用户看到的数据 --><input type="hidden" name="userId" value="234654745" /><!-- 多行文本框 -->自我介绍:<textarea name="desc">多行文本框的默认值</textarea><br/><!-- 普通按钮 --><button type="button">普通按钮</button><!-- 重置按钮 --><button type="reset">重置按钮</button><!-- 表单提交按钮 --><button type="submit">提交按钮</button>
</form>
②Java代码
protected void doPost(HttpServletRequest request, HttpServletResponse response) throws ServletException, IOException {// 获取包含全部请求参数的MapMap<String, String[]> parameterMap = request.getParameterMap();// 遍历这个包含全部请求参数的MapSet<String> keySet = parameterMap.keySet();for (String key : keySet) {String[] values = parameterMap.get(key);System.out.println(key + "=" + Arrays.asList(values));}System.out.println("---------------------------");// 根据请求参数名称获取指定的请求参数值// getParameter()方法:获取单选框的请求参数String season = request.getParameter("season");System.out.println("season = " + season);// getParameter()方法:获取多选框的请求参数// 只能获取到多个值中的第一个String team = request.getParameter("team");System.out.println("team = " + team);// getParameterValues()方法:取单选框的请求参数String[] seasons = request.getParameterValues("season");System.out.println("Arrays.asList(seasons) = " + Arrays.asList(seasons));// getParameterValues()方法:取多选框的请求参数String[] teams = request.getParameterValues("team");System.out.println("Arrays.asList(teams) = " + Arrays.asList(teams));}