多对多关系建表
目录
- 多对多关系
- 多对多关系建表原则
- domain
多对多关系
- 一个老师可以教多个学生,一个学生可以被多个老师教。
- 一个学生可以选择多门课程,一门课程可以被多个学生选择。
- 一个用户可以选择多个角色,一个角色可以被多个用户选择。
多对多关系建表原则
原则:创建一个中间表,中间表至少有两个字段,分别作为外键指向多对多双方的主键。
实例分析:一个老师可以教多个学生,一个学生可以被多个老师教。
首先,建立学生表:
然后建立老师表:
还需要建立一个中间表:
给关系表设置外键,分别指向学生表和老师表:
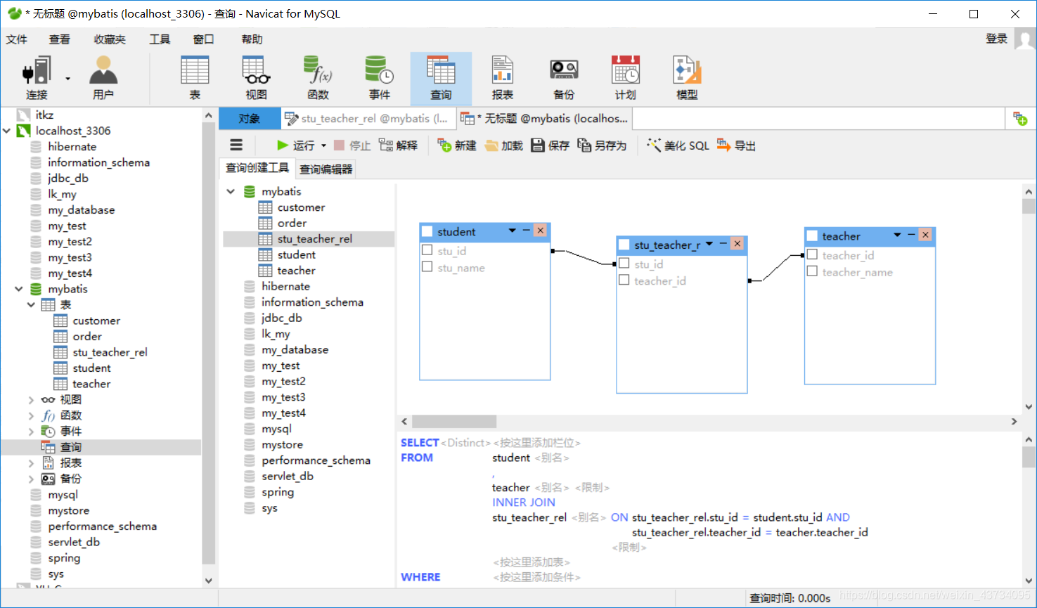
在查询中可以看到关系图:
至此,多对多关系建表完成。
domain
创建与数据库学生表对应的 domain 类:
@Getter@Setter@ToString
public class Student {private Integer stu_id;private String stu_name;
}
创建与数据库老师表对应的 domain 类:
@Getter@Setter@ToString
public class Teacher {private Integer teacher_id;private String teacher_name;
}