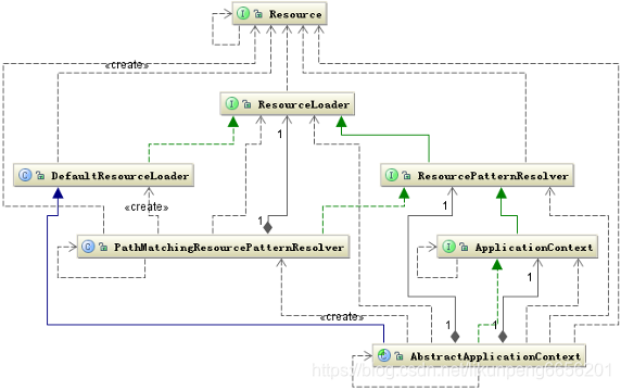
Spring中资源的加载是定义在ResourceLoader接口中的,它跟前面提到的抽象资源的关系如下:

ResourceLoader的源码
public interface ResourceLoader { /** Pseudo URL prefix for loading from the class path: "classpath:" */ String CLASSPATH_URL_PREFIX = ResourceUtils.CLASSPATH_URL_PREFIX; Resource getResource(String location); ClassLoader getClassLoader(); }
我们发现,其实ResourceLoader接口只提供了classpath前缀的支持。而classpath*的前缀支持是在它的子接口ResourcePatternResolver中。
public interface ResourcePatternResolver extends ResourceLoader { /** * Pseudo URL prefix for all matching resources from the class path: "classpath*:" * This differs from ResourceLoader's classpath URL prefix in that it * retrieves all matching resources for a given name (e.g. "/beans.xml"), * for example in the root of all deployed JAR files. * @see org.springframework.core.io.ResourceLoader#CLASSPATH_URL_PREFIX */ String CLASSPATH_ALL_URL_PREFIX = "classpath*:"; Resource[] getResources(String locationPattern) throws IOException; }
通过2个接口的源码对比,我们发现ResourceLoader提供 classpath下单资源文件的载入,而ResourcePatternResolver提供了多资源文件的载入。
ResourcePatternResolver有一个实现类:PathMatchingResourcePatternResolver,那我们直奔主题,查看PathMatchingResourcePatternResolver的getResources()
public Resource[] getResources(String locationPattern) throws IOException { Assert.notNull(locationPattern, "Location pattern must not be null"); //是否以classpath*开头 if (locationPattern.startsWith(CLASSPATH_ALL_URL_PREFIX)) { //是否包含?或者* if (getPathMatcher().isPattern(locationPattern.substring(CLASSPATH_ALL_URL_PREFIX.length()))) { // a class path resource pattern return findPathMatchingResources(locationPattern); } else { // all class path resources with the given name return findAllClassPathResources(locationPattern.substring(CLASSPATH_ALL_URL_PREFIX.length())); } } else { // Only look for a pattern after a prefix here // (to not get fooled by a pattern symbol in a strange prefix). int prefixEnd = locationPattern.indexOf(":") + 1; //是否包含?或者* if (getPathMatcher().isPattern(locationPattern.substring(prefixEnd))) { // a file pattern return findPathMatchingResources(locationPattern); } else { // a single resource with the given name return new Resource[] {getResourceLoader().getResource(locationPattern)}; } } }
由此我们可以看出在加载配置文件时,以是否是以classpath*开头分为2大类处理场景,每大类在又根据路径中是否包括通配符分为2小类进行处理,
处理的流程图如下:

从上图看,整个加载资源的场景有三条处理流程
以classpath*开头,但路径不包含通配符的
让我们来看看findAllClassPathResources是怎么处理的
protected Resource[] findAllClassPathResources(String location) throws IOException { String path = location; if (path.startsWith("/")) { path = path.substring(1); } Enumeration<URL> resourceUrls = getClassLoader().getResources(path); Set<Resource> result = new LinkedHashSet<Resource>(16); while (resourceUrls.hasMoreElements()) { URL url = resourceUrls.nextElement(); result.add(convertClassLoaderURL(url)); } return result.toArray(new Resource[result.size()]);
}
我们可以看到,最关键的一句代码是:Enumeration resourceUrls = getClassLoader().getResources(path);
public ClassLoader getClassLoader() { return getResourceLoader().getClassLoader(); } public ResourceLoader getResourceLoader() { return this.resourceLoader; } //默认情况下
public PathMatchingResourcePatternResolver() { this.resourceLoader = new DefaultResourceLoader(); }
其实上面这3个方法不是最关键的,之所以贴出来,是让大家清楚整个调用链,其实这种情况最关键的代码在于ClassLoader的getResources()方法。那么我们同样跟进去,看看源码
public Enumeration<URL> getResources(String name) throws IOException {
Enumeration[] tmp = new Enumeration[2];
if (parent != null) { tmp[0] = parent.getResources(name);
} else { tmp[0] = getBootstrapResources(name);
}
tmp[1] = findResources(name); return new CompoundEnumeration(tmp); }
是不是一目了然了?当前类加载器,如果存在父加载器,则向上迭代获取资源, 因此能加到jar包里面的资源文件。
不以classpath*开头,且路径不包含通配符的
处理逻辑如下
return new Resource[] {getResourceLoader().getResource(locationPattern)};
上面我们已经贴过getResourceLoader()的逻辑了, 即默认是DefaultResourceLoader(),那我们进去看看getResouce()的实现
public Resource getResource(String location) { Assert.notNull(location, "Location must not be null"); if (location.startsWith(CLASSPATH_URL_PREFIX)) { return new ClassPathResource(location.substring(CLASSPATH_URL_PREFIX.length()), getClassLoader()); } else { try { // Try to parse the location as a URL... URL url = new URL(location); return new UrlResource(url); } catch (MalformedURLException ex) { // No URL -> resolve as resource path. return getResourceByPath(location); } }
}
其实很简单,如果以classpath开头,则创建为一个ClassPathResource,否则则试图以URL的方式加载资源,创建一个UrlResource.
路径包含通配符的
这种情况是最复杂的,涉及到层层递归,那我把加了注释的代码发出来大家看一下,其实主要的思想就是
1.先获取目录,加载目录里面的所有资源
2.在所有资源里面进行查找匹配,找出我们需要的资源
protected Resource[] findPathMatchingResources(String locationPattern) throws IOException { //拿到能确定的目录,即拿到不包括通配符的能确定的路径 比如classpath*:/aaa/bbb/spring-*.xml 则返回classpath*:/aaa/bbb/ //如果是classpath*:/aaa/*/spring-*.xml,则返回 classpath*:/aaa/ String rootDirPath = determineRootDir(locationPattern); //得到spring-*.xml String subPattern = locationPattern.substring(rootDirPath.length()); //递归加载所有的根目录资源,要注意的是递归的时候又得考虑classpath,与classpath*的情况,而且还得考虑根路径中是否又包含通配符,参考上面那张流程图 Resource[] rootDirResources = getResources(rootDirPath); Set<Resource> result = new LinkedHashSet<Resource>(16); //将根目录所有资源中所有匹配我们需要的资源(如spring-*)加载result中 for (Resource rootDirResource : rootDirResources) { rootDirResource = resolveRootDirResource(rootDirResource); if (isJarResource(rootDirResource)) { result.addAll(doFindPathMatchingJarResources(rootDirResource, subPattern)); } else if (rootDirResource.getURL().getProtocol().startsWith(ResourceUtils.URL_PROTOCOL_VFS)) { result.addAll(VfsResourceMatchingDelegate.findMatchingResources(rootDirResource, subPattern, getPathMatcher())); } else { result.addAll(doFindPathMatchingFileResources(rootDirResource, subPattern)); } } if (logger.isDebugEnabled()) { logger.debug("Resolved location pattern [" + locationPattern + "] to resources " + result); } return result.toArray(new Resource[result.size()]); }
值得注解一下的是determineRootDir()方法的作用,是确定根目录,这个根目录必须是一个能确定的路径,不会包含通配符。如果classpath*:aa/bb*/spring-.xml,得到的将是classpath:aa/ 可以看下他的源码
protected String determineRootDir(String location) { int prefixEnd = location.indexOf(":") + 1; int rootDirEnd = location.length(); while (rootDirEnd > prefixEnd && getPathMatcher().isPattern(location.substring(prefixEnd, rootDirEnd))) { rootDirEnd = location.lastIndexOf('/', rootDirEnd - 2) + 1; } if (rootDirEnd == 0) { rootDirEnd = prefixEnd; } return location.substring(0, rootDirEnd);
}
分析到这,结合测试我们可以总结一下:
1.无论是classpath还是classpath都可以加载整个classpath下(包括jar包里面)的资源文件。
2.classpath只会返回第一个匹配的资源,查找路径是优先在项目中存在资源文件,再查找jar包。
3.文件名字包含通配符资源(如果spring-.xml,spring*.xml), 如果根目录为"", classpath加载不到任何资源, 而classpath则可以加载到classpath中可以匹配的目录中的资源,但是不能加载到jar包中的资源

classpath:notice.txt 加载不到资源
classpath*:notice*.txt 加载到resource根目录下notice.txt
classpath:META-INF/notice*.txt 加载到META-INF下的一个资源(classpath是加载到匹配的第一个资源,就算删除classpath下的notice.txt,他仍然可以 加载jar包中的notice.txt)
classpath:META-/notice.txt 加载不到任何资源
classpath*:META-INF/notice*.txt 加载到classpath以及所有jar包中META-INF目录下以notice开头的txt文件
classpath*:META-/notice.txt 只能加载到classpath下 META-INF目录的notice.txt