一、Windows系统与Linux系统虚拟机通过桥接进行网络连接
(一)桥接模式
桥接模式是虚拟机网络连接的一种常见方式,其核心原理是通过虚拟网卡将Linux虚拟机与宿主机的物理网卡建立桥接关系,使虚拟机能够直接接入物理网络。在该模式下,虚拟机会获得与Windows宿主机同网段的独立IP地址(可通过DHCP自动分配或手动配置),如同局域网中的真实设备。这种配置打破了虚拟机与宿主机之间的网络隔离,既支持虚拟机与宿主机互访,也允许虚拟机与其他局域网设备、外部互联网直接通信,常用于需要虚拟机对外暴露服务(如Web服务器)或参与局域网协作的开发测试场景。
(二)操作Linux系统
1、将Ubuntu的网络连接设置为“桥接模式”。
2、在Ubuntu中,打开终端输入以下命令配置IP地址和网关:
sudo nano /etc/netplan/00-installer-config.yaml
并将文件内容修改为:
network:version: 2renderer: networkdethernets:ens33: # 请根据你的网卡名称修改dhcp4: noaddresses: [192.168.1.100/24] # 设置静态IP地址gateway4: 192.168.1.1 # 设置网关nameservers:addresses: [8.8.8.8, 8.8.4.4] # 设置DNS
静态IP地址以及网关设置为自己电脑的相关内容,若不知道如何查看自己电脑的相关配置,请根据以下内容操作:
- 在桌面上,按下键盘按键:Win+R。输入cmd打开命令提示符。
- 在命令提示符中输入以下指令,查看相关配置
ipconfig

3、输入以下指令保存后运行
sudo netplan apply
4、在同学的电脑上同样打开命令提示符执行以下命令,观察是否连接成功。若如图所示则表示成功
ping Ubuntu的IP地址

(三)创建Linux虚拟机中的新用户
1、在虚拟机中执行以下命令可以创建用户,方便我们后续多用户操作的学习
sudo adduser classmate1
sudo adduser classmate2
2、然后完成对创建新用户的后续操作 (密码设为简单的123456)

- 通过以下命令在Ubuntu上安装SSH服务:
sudo apt update
sudo apt install openssh-server
sudo systemctl enable ssh
sudo systemctl start ssh
二、在Windows系统环境下对Linux系统虚拟机操作
(一)xshell、putty远程登录虚拟机
xshell下载地址:https://www.xshell.com/zh/free-for-home-school/
putty 下载地址:https://www.chiark.greenend.org.uk/~sgtatham/putty/latest.html
1、Putty访问虚拟机:
- 打开Putty输入自己的虚拟机的IP地址,port选为22。随后点击Open进行访问。

- 随后进入终端,使用我们上面创建的classmate1或者2登录虚拟机。

2、通过Xshell连接虚拟机
- 打开下载好的Xshell点击文件 → 新建。

- 打开如下界面然后填写虚拟机的相关内容,随后点击连接即可

- 输入可以登录虚拟机的账号和密码即可访问虚拟机

(二)FileZilla远程传输文件
1、FileZilla下载:Download FileZilla Client for macOS (Intel)Download FileZilla Client 3.68.1 for macOS (Intel)
https://filezilla-project.org/download.php?type=client
2、FileZilla连接至虚拟机进行数据上传
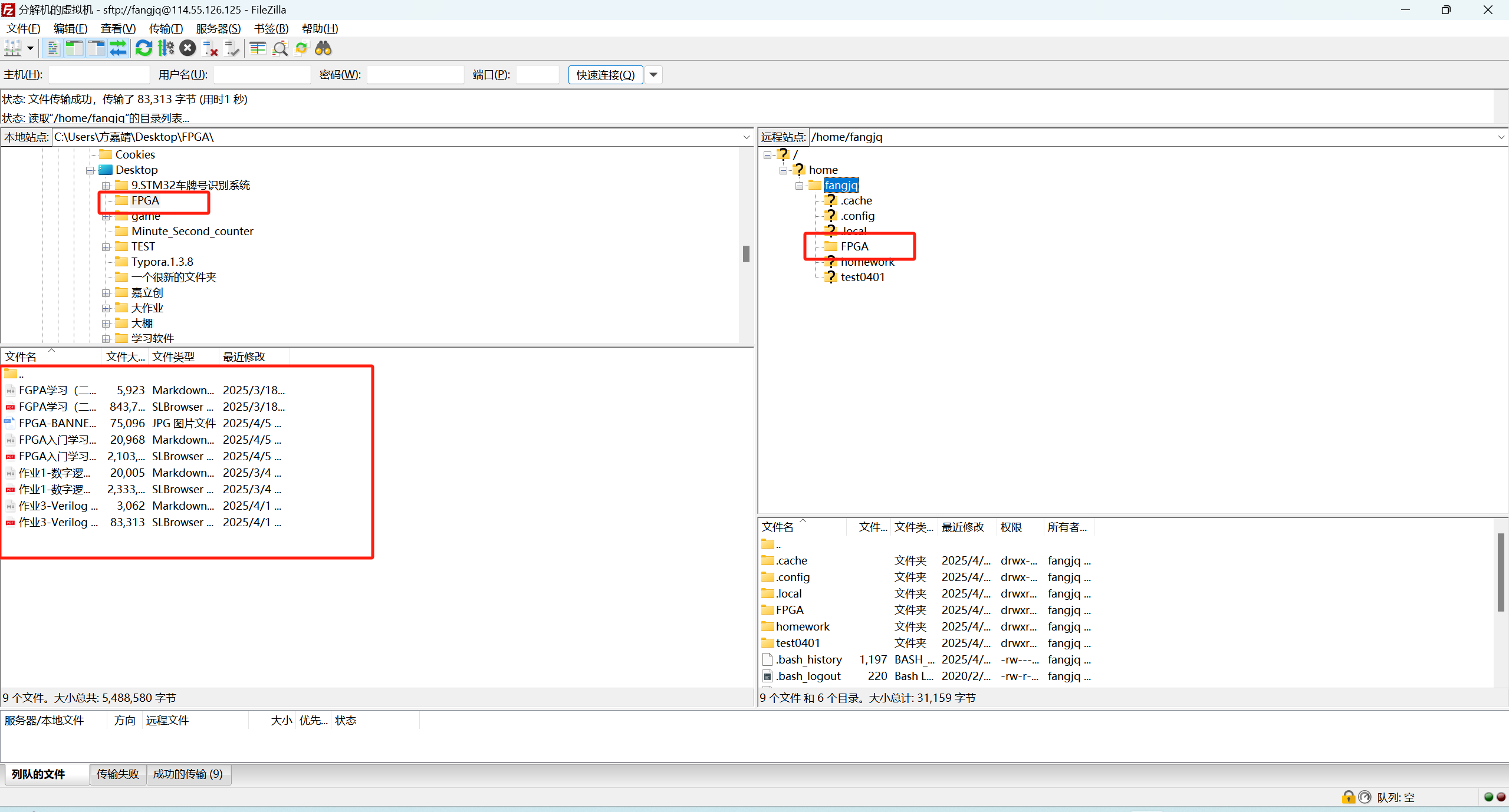
- 打开FileZilla进入如下界面(左侧为Windows机上的文件内容):

- 在上方哪一行输入虚拟机相关内容(主机地址、用户名、密码以及端口号)然后连接
![]()
- 在左侧Windows的文件中选择要上传的内容然后右键文件夹随后点击上传即可,此处我上传的是FPGA相关文件夹。

(三)远程使用系统的软件
1、在Windows系统中安装Xming
- Xming下载地址:Index of /project/xming/Xming
- 随后点击打开Xming使它在后台运行即可
2、配置Putty进行X11转发
-
打开PuTTY,进入Connection→SSH→Auth→X11 forwarding并勾选,然后通过classmate1正常访问虚拟机即可

- 输入以下指令来连接下载有Xming的Windows系统
set DISPLAY=xxx.xxx.xxx.xxx:0
- 随后通过下面命令可以打开Windows下载的Xming
gedit # 打开文本编辑器

- 通过如下指令能打开火狐浏览器
firefox

三、总结
通过本次实验,我对Linux系统的远程终端登录和数据传输有了更深入的理解。实验中,我成功配置了虚拟机的桥接网络模式,并实现了Windows与Linux之间的远程登录和文件传输。通过SSH、FTP以及X11转发等工具,我不仅掌握了远程操作的基本技能,还体验了图形界面软件的远程使用。此外,VNC远程桌面的搭建让我进一步理解了远程访问的灵活性。这些实践不仅提升了我的技术能力,也为后续的Linux系统学习和项目开发奠定了基础。未来,我将继续探索Linux的更多功能,为解决实际问题提供技术支持。