AUTOSAR IO硬件抽象层详解
目录
- 1. 概述
- 2. 架构设计
- 2.1 模块架构概览
- 2.2 内部组件结构
- 2.3 与其他模块的交互接口
- 3. 状态机
- 3.1 状态定义
- 3.2 状态转换
- 3.3 状态行为
- 4. ADC信号处理流程
- 4.1 初始化流程
- 4.2 转换请求和处理
- 4.3 通知机制
- 4.4 按需读取模式
- 5. 低功耗模式
- 5.1 低功耗状态管理概述
- 5.2 异步电源状态切换
- 5.3 同步电源状态切换
- 5.4 低功耗模式实现策略
- 6. ECU信号模型
- 6.1 ECU信号概念
- 6.2 信号类型和属性
- 6.3 信号处理机制
- 7. 总结
- 7.1 设计要点
- 7.2 实现建议
- 7.3 应用场景
1. 概述
AUTOSAR IO硬件抽象层(IO Hardware Abstraction)是AUTOSAR分层架构中ECU抽象层的重要组成部分,其主要目的是提供对MCAL驱动的访问,通过将IO硬件抽象层端口映射到ECU信号来实现。通过这种抽象,软件组件开发人员无需了解MCAL驱动API的细节和物理层值的单位,极大地提高了软件的可移植性和可重用性。
IO硬件抽象层不应被视为单个模块,它可以实现为多个模块。本文档旨在提供IO硬件抽象层的详细设计和实现指南,帮助开发人员理解其工作原理和使用方法。
2. 架构设计
2.1 模块架构概览
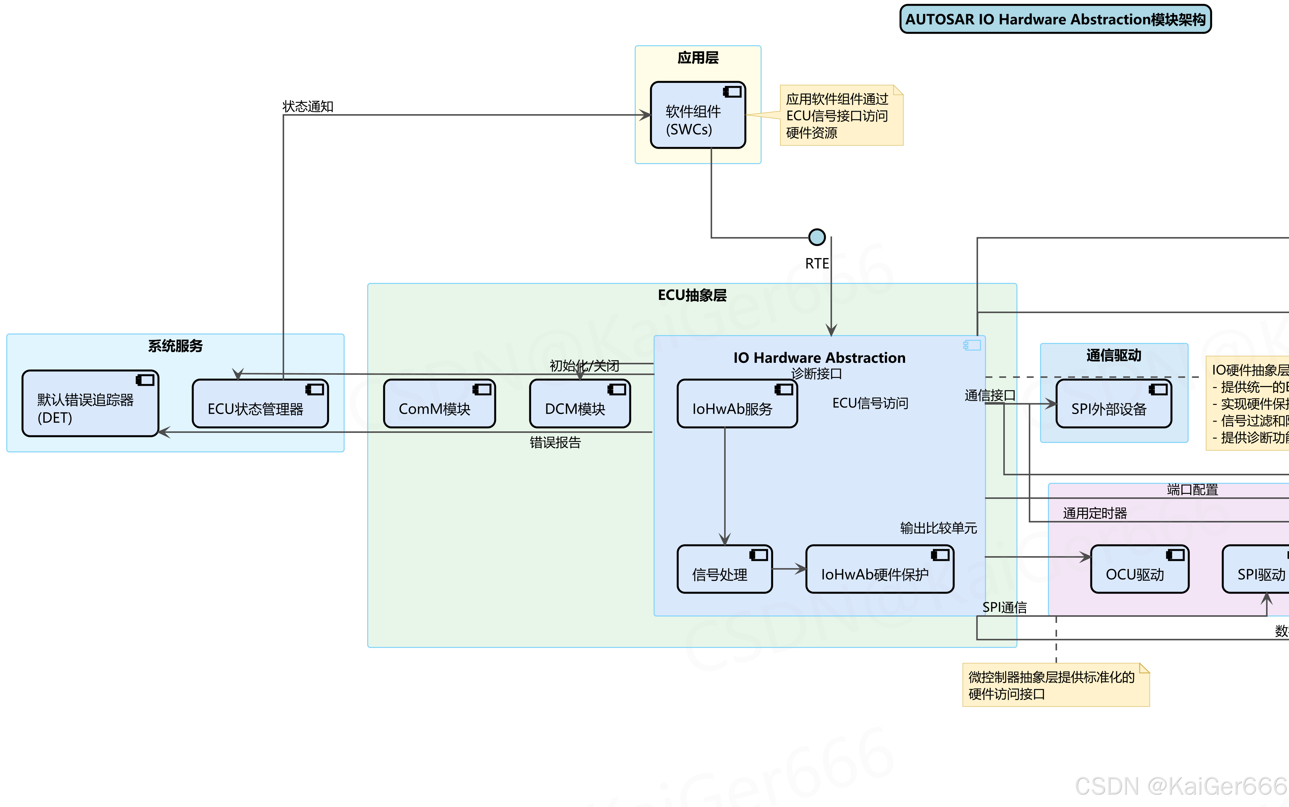
IO硬件抽象层在AUTOSAR软件架构中扮演着承上启下的关键角色,它位于ECU抽象层,连接应用层的软件组件和MCAL层的驱动程序。下图展示了IO硬件抽象层的整体架构及其与其他模块的关系:

图2-1:AUTOSAR IO硬件抽象层模块架构图
2.2 内部组件结构
IO硬件抽象层内部由三个主要组件构成,它们共同协作提供完整的硬件抽象功能:
-
IoHwAb服务:提供核心功能接口,包括初始化、配置和信号访问服务。这是软件组件与IO硬件抽象层交互的主要入口点。
-
信号处理:负责处理各类信号的转换、滤波和验证。将物理层的原始信号转换为软件组件可以理解的抽象信号,同时提供信号有效性验证。
-
IoHwAb硬件保护:实现各种硬件保护策略,如过流保护、短路检测和温度监控,确保硬件安全运行。当检测到异常情况时,会触发适当的保护措施。
2.3 与其他模块的交互接口
IO硬件抽象层与AUTOSAR架构中的多个模块交互,主要接口包括:
-
与应用层的接口:
- 通过RTE提供标准化的ECU信号访问接口
- 支持软件组件通过端口通信访问硬件资源
- 屏蔽底层硬件细节,简化应用开发
-
与MCAL层的接口:
- 与ADC驱动交互实现模拟信号采集
- 与DIO驱动交互实现数字信号读写
- 与PWM/ICU/PORT/GPT/SPI/OCU等驱动交互实现特定硬件功能
-
与系统服务的接口:
- 与ECU状态管理器(EcuM)交互处理初始化和关闭
- 与默认错误追踪器(DET)交互报告错误
-
与通信驱动的接口:
- 与SPI外部设备等通信接口交互
通过这种分层和标准化的接口设计,IO硬件抽象层有效地隔离了应用软件与底层硬件,实现了"编写一次,随处运行"的软件可移植性目标,同时为复杂的ECU信号处理提供了灵活而强大的框架。
3. 状态机
3.1 状态定义
IO硬件抽象层的生命周期由明确定义的状态机管理,确保模块在任何时刻都处于可控的状态。下图展示了完整的状态机设计:

图3-1:AUTOSAR IO硬件抽象层状态机
IO硬件抽象层状态机包含以下五个主要状态:
-
未初始化(Uninit):
- 模块上电后的初始状态
- 此状态下模块不处理任何请求
- 等待EcuM调用初始化函数
-
初始化中(Initializing):
- 由EcuM触发进入此状态
- 按顺序执行初始化MCAL驱动、初始化信号处理和初始化硬件保护步骤
- 完成所有初始化步骤后转入正常运行状态
-
正常运行(Running):
- 模块的主要工作状态
- 包含多个子状态:空闲、信号处理和硬件保护
- 响应应用层请求并提供全部功能服务
-
故障(Fault):
- 当检测到严重故障时进入
- 执行故障处理和恢复操作
- 尝试恢复失败时可能需要重置模块
-
关闭中(Stopping):
- 由EcuM关闭请求触发
- 按顺序执行关闭操作:停止信号处理、停止硬件保护和通知MCAL驱动
- 完成关闭操作后返回未初始化状态
3.2 状态转换
IO硬件抽象层状态机的主要转换包括:
-
未初始化→初始化中:
- 触发条件:
IoHwAb_Init()函数调用 - 行为:开始执行初始化序列
- 触发条件:
-
初始化中→正常运行:
- 触发条件:所有初始化步骤完成
- 行为:模块变为完全可操作状态
-
正常运行→故障:
- 触发条件:检测到无法在正常操作中处理的严重故障
- 行为:进入故障处理流程
-
故障→初始化中:
- 触发条件:故障恢复需要重新初始化
- 行为:重置并重新初始化模块
-
正常运行→关闭中:
- 触发条件:
IoHwAb_DeInit()调用或EcuM关闭请求 - 行为:开始执行关闭序列
- 触发条件:
-
关闭中→未初始化:
- 触发条件:所有关闭步骤完成
- 行为:模块返回初始状态
3.3 状态行为
每个主状态下有特定的行为模式:
-
正常运行状态下的子状态:
- 空闲:模块等待来自应用层的请求
- 信号处理:包括信号获取、滤波和验证三个步骤
- 硬件保护:定期执行故障检测,发现故障时执行保护动作并通知应用
-
故障处理行为:
- 对不同类型的故障执行特定的处理策略
- 尝试恢复操作,如重新初始化子系统
- 若失败,可能需上报给应用层并等待系统层面的干预
-
初始化和关闭行为:
- 严格按照预定义的顺序执行
- 确保各组件间的依赖关系得到正确处理
- 任何步骤失败都会导致整个过程失败
通过这种严格定义的状态机,IO硬件抽象层能够在复杂的操作条件下保持稳定且可预测的行为,有效管理资源并处理异常情况,提高系统的可靠性和安全性。
4. ADC信号处理流程
模拟数字转换(ADC)是IO硬件抽象层中最常用的功能之一,它涉及到多层模块间的复杂交互和信号处理。下图详细展示了ADC信号处理的序列流程:

图4-1:AUTOSAR IO硬件抽象层ADC转换序列
4.1 初始化流程
ADC信号处理的初始化是整个IO硬件抽象层初始化过程的一部分,主要步骤包括:
-
触发初始化:
- 应用层传感器/执行器组件调用
IoHwAb_Init<Init_Id>(IoHwAb<Init_Id>_ConfigType*) - IO硬件抽象层接收初始化请求并开始配置
- 应用层传感器/执行器组件调用
-
配置ADC驱动:
- IO硬件抽象层调用
Adc_Init(const Adc_ConfigType*) - ADC驱动执行硬件初始化,配置ADC转换单元
- 完成后返回状态给IO硬件抽象层
- IO硬件抽象层调用
-
完成初始化:
- 所有必要的配置完成后,IO硬件抽象层向应用层返回初始化成功
- 此时系统已准备好处理ADC转换请求
4.2 转换请求和处理
在正常运行状态下,ADC转换请求按照以下流程处理:
-
发起转换请求:
- 应用层调用
IoHwAb_GetVoltage(af_pressure)等函数请求模拟信号转换 - IO硬件抽象层接收请求并准备处理
- 应用层调用
-
启用通知机制:
- IO硬件抽象层调用
Adc_EnableGroupNotification(Adc_GroupType) - 这确保转换完成后能通过回调通知IO硬件抽象层
- IO硬件抽象层调用
-
启动ADC转换:
- IO硬件抽象层调用
Adc_StartGroupConversion(Adc_GroupType) - ADC驱动命令硬件开始转换过程
- ADC硬件从传感器/执行器硬件读取模拟信号
- IO硬件抽象层调用
-
请求确认:
- 转换启动后,IO硬件抽象层向应用层返回"转换请求已接受"的确认
- 此时转换尚未完成,应用层需等待通知或主动查询结果
4.3 通知机制
ADC转换完成后的通知处理流程:
-
转换完成中断:
- ADC硬件完成转换后产生中断
- ADC驱动捕获中断并处理
-
通知回调:
- ADC驱动调用IO硬件抽象层注册的回调函数
IoHwAb_Adc_Notification_Group1() - IO硬件抽象层接收通知并开始处理结果
- ADC驱动调用IO硬件抽象层注册的回调函数
-
信号处理:
- IO硬件抽象层对原始ADC值进行处理,包括滤波和验证
- 将处理后的有效数据准备提供给应用层
-
应用层通知:
- IO硬件抽象层通过
SetRTEEvent()通知应用层数据已准备就绪 - 应用层收到通知后可以读取转换结果
- IO硬件抽象层通过
-
数据读取:
- 应用层调用
IoHwAb_ReadVoltage(af_pressure, &buffer)读取结果 - IO硬件抽象层调用
Adc_ReadGroup(AdcGroup, DataBufferPtr)获取数据 - 经过处理的转换结果返回给应用层
- 应用层调用
4.4 按需读取模式
除了通知机制外,IO硬件抽象层还支持按需读取模式:
-
直接读取请求:
- 应用层调用
IoHwAb_GetVoltage()请求当前值 - IO硬件抽象层直接处理请求,无需等待异步通知
- 应用层调用
-
单通道读取:
- IO硬件抽象层调用
Adc_ReadChannel(Adc_ChannelType)读取特定通道 - ADC驱动直接从硬件读取当前值并返回
- IO硬件抽象层调用
-
信号处理与返回:
- IO硬件抽象层对读取的原始值进行处理和校验
- 将处理后的结果返回给应用层
通过这种多层次的ADC信号处理流程,IO硬件抽象层实现了以下关键功能:
- 提供统一的应用层接口,屏蔽底层硬件差异
- 支持异步通知和同步读取两种操作模式
- 在原始信号与应用层之间提供信号处理和验证
- 有效管理硬件资源,确保正确的初始化和关闭顺序
这些功能使应用开发人员能够以标准化且简单的方式访问模拟信号,而无需关注底层硬件细节和复杂的信号处理逻辑。
5. 低功耗模式
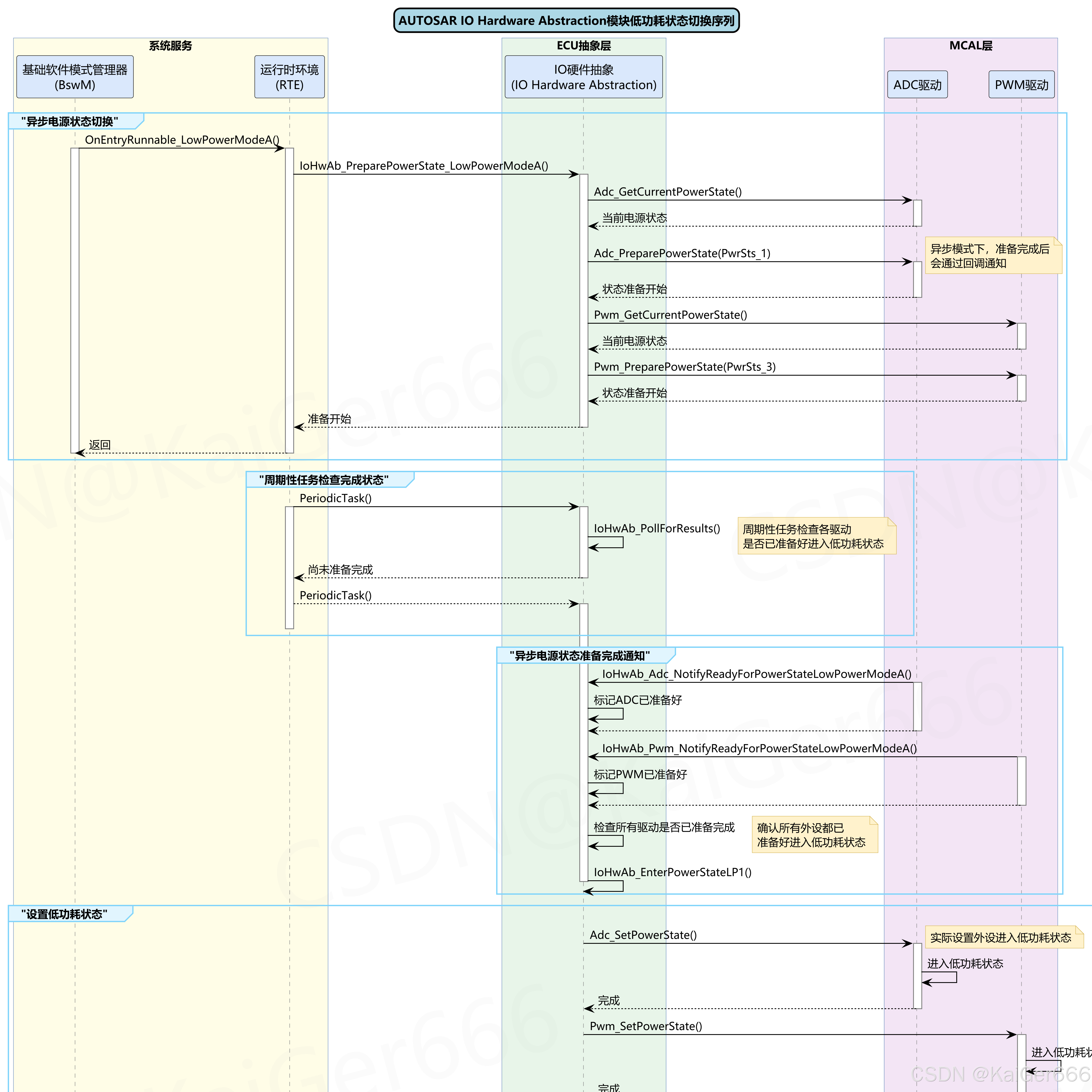
在汽车电子系统中,电源管理是一个至关重要的功能,尤其对于现代汽车中的复杂ECU网络。IO硬件抽象层在电源管理中扮演着重要角色,协调多个外设的电源状态切换。下图展示了低功耗状态切换的序列流程:

图5-1:AUTOSAR IO硬件抽象层低功耗状态切换序列
5.1 低功耗状态管理概述
低功耗状态管理是IO硬件抽象层提供的重要功能,主要包括:
- 功耗模式协调:协调多个外设模块(如ADC、PWM等)统一进入/退出低功耗状态
- 状态准备和切换分离:将低功耗状态切换分为准备和实际切换两个阶段,保证系统稳定性
- 支持同步和异步模式:根据系统要求,提供同步(阻塞式)和异步(非阻塞式)两种切换方式
低功耗状态管理涉及多个系统组件,包括:
- 基础软件模式管理器(BswM):负责系统级模式管理,发起低功耗请求
- 运行时环境(RTE):提供应用层与基础软件层的通信通道
- IO硬件抽象层:协调多个MCAL驱动的电源状态切换
- MCAL驱动:直接控制硬件进入/退出低功耗状态
5.2 异步电源状态切换
异步电源状态切换是一种非阻塞式切换机制,特别适用于切换时间较长的场景。其流程如下:
-
准备阶段:
- BswM通过RTE调用
IoHwAb_PreparePowerState_LowPowerModeA()启动准备流程 - IO硬件抽象层查询各驱动的当前电源状态,如调用
Adc_GetCurrentPowerState() - IO硬件抽象层调用各驱动的准备函数,如
Adc_PreparePowerState()和Pwm_PreparePowerState() - 准备函数立即返回,表示准备过程已启动,但尚未完成
- IO硬件抽象层向RTE返回"准备开始"状态
- BswM通过RTE调用
-
周期性检查:
- 系统周期性任务调用IO硬件抽象层的
PeriodicTask()函数 - IO硬件抽象层内部调用
IoHwAb_PollForResults()检查各驱动准备状态 - 若所有驱动尚未准备完成,周期性检查继续进行
- 系统周期性任务调用IO硬件抽象层的
-
通知完成:
- 驱动准备完成后,通过回调通知IO硬件抽象层
- ADC驱动调用
IoHwAb_Adc_NotifyReadyForPowerStateLowPowerModeA() - PWM驱动调用
IoHwAb_Pwm_NotifyReadyForPowerStateLowPowerModeA() - IO硬件抽象层标记对应驱动已准备完成
-
执行切换:
- 确认所有驱动均已准备完成后,IO硬件抽象层调用
IoHwAb_EnterPowerStateLP1() - IO硬件抽象层调用各驱动的实际设置函数,如
Adc_SetPowerState()和Pwm_SetPowerState() - 驱动执行实际的硬件电源状态切换
- IO硬件抽象层通知RTE状态切换完成,RTE更新BswM的模式端口
- 确认所有驱动均已准备完成后,IO硬件抽象层调用
5.3 同步电源状态切换
同步电源状态切换是一种阻塞式切换机制,适用于需要快速切换或确定切换时间的场景。其流程如下:
-
准备和切换阶段:
- BswM通过RTE调用
IoHwAb_PreparePowerState_LowPowerModeA() - IO硬件抽象层查询各驱动当前电源状态
- IO硬件抽象层以阻塞方式调用各驱动准备函数,等待其完成
- 所有驱动准备完成后,IO硬件抽象层立即调用
IoHwAbs_EnterPowerStateLowPowerModeA() - IO硬件抽象层调用各驱动的实际设置函数,完成电源状态切换
- IO硬件抽象层通知RTE状态切换完成,RTE更新BswM的模式端口
- 整个过程在同一函数调用中完成,调用方阻塞等待
- BswM通过RTE调用
-
主要差异:
- 同步模式下无需周期性检查和通知机制
- 准备和切换在同一调用序列中完成
- 调用方(通常是BswM)需等待整个过程完成
5.4 低功耗模式实现策略
IO硬件抽象层的低功耗管理实现涉及多个方面:
-
协调机制:
- 使用状态标志跟踪各驱动的准备状态
- 实现超时机制处理驱动未能及时准备的情况
- 确保所有驱动的状态一致性
-
接口标准化:
- 为各类驱动提供统一的电源管理接口
- 支持不同电源模式的定义和切换
- 处理驱动间的依赖关系
-
错误处理:
- 妥善处理准备或切换过程中的错误
- 提供回退机制在发生错误时恢复正常运行
- 报告异常情况给系统管理模块
通过这些机制,IO硬件抽象层有效地实现了复杂多驱动环境下的低功耗管理,既满足了节能要求,又保证了系统的稳定性和可靠性。这对于汽车电子系统尤为重要,特别是在电池供电或需要降低能耗的场景中。
6. ECU信号模型
ECU信号是IO硬件抽象层的核心概念,代表了物理电气信号在软件中的抽象表示。下图展示了完整的ECU信号类模型:

图6-1:AUTOSAR IO硬件抽象层ECU信号模型
6.1 ECU信号概念
ECU信号是将物理电气信号抽象为软件接口的关键机制,具有以下特点:
-
定义与范围:
- ECU信号代表一个电气信号,通常对应一个或多个ECU物理引脚
- 每个信号具有唯一标识符、确定的类型和方向属性
- 信号可以关联多种属性,描述其特性和处理要求
-
抽象级别:
- 对应用层提供完全抽象的接口,屏蔽底层硬件细节
- 应用软件组件通过ECU信号访问硬件资源,无需了解驱动细节
- 保护硬件不受软件错误使用的影响
-
基本结构:
- ECUSignal基类:定义所有信号的共有特性
- 信号标识符:唯一识别信号的ID
- 信号类型:指明信号的基本类型
- 信号方向:INPUT(输入型)或OUTPUT(输出型)
- 信号属性列表:关联到该信号的各类属性对象
- ECUSignal基类:定义所有信号的共有特性
6.2 信号类型和属性
IO硬件抽象层支持多种信号类型和属性,以适应不同的硬件接口需求:
-
信号类型:
-
AnalogInput:模拟输入信号,如温度、压力传感器信号
- 具有数据类型、数值范围、分辨率和精度等属性
- 通常通过ADC驱动实现
-
AnalogOutput:模拟输出信号,如控制电压、驱动信号
- 定义输出电压范围、分辨率和最大延迟
- 通常通过DAC或PWM驱动实现
-
DigitalInput:数字输入信号,如开关状态、按钮
- 简单的布尔类型(0或1)
- 通过DIO驱动实现
-
DigitalOutput:数字输出信号,如LED控制、继电器控制
- 布尔类型输出,定义延迟要求
- 通过DIO驱动实现
-
PWMSignal:脉宽调制信号,用于电机控制、灯光调节等
- 定义周期时间和占空比
- 通过PWM驱动实现
-
-
信号属性:
-
FilteringAttribute:过滤/防抖属性
- 定义信号的过滤方式(原始或已过滤)
- 指定带宽和截止频率
- 主要用于输入信号,消除噪声和抖动
-
AgeAttribute:老化属性
- 定义信号值的最大有效时间
- 规定超时后的处理行为
- 对输入信号定义读取值有效期,对输出信号定义写入超时
-
DiagnosisAttribute:诊断属性
- 定义信号的诊断状态监控方式
- 支持短路、开路、过温等故障检测
- 与诊断功能协同工作
-
ChangeReportingAttribute:变更报告属性
- 控制信号值变化时的通知机制
- 定义回调函数,在值变化时调用
- 减少应用层轮询需求
-
6.3 信号处理机制
IO硬件抽象层对ECU信号实施多层次处理,确保信号的可靠性和一致性:
-
信号映射:
- 将RTE端口映射到具体的ECU信号
- 通过配置工具生成映射关系
- 支持多对一、一对多的复杂映射关系
-
信号转换:
- 执行物理值与软件值之间的转换
- 应用缩放因子和偏移量
- 确保单位和范围的正确性
-
信号保护:
- 实施范围检查,防止无效值
- 提供故障保护机制
- 在检测到故障时采取安全动作
-
信号共享:
- 支持多个软件组件共享同一物理信号
- 管理访问冲突和优先级
- 确保数据一致性
通过这种结构化的ECU信号模型,IO硬件抽象层实现了应用软件与硬件驱动之间的有效解耦,既提高了软件的可重用性和可移植性,又为硬件保护和故障管理提供了强大的机制,是AUTOSAR分层架构不可或缺的中间层。
7. 总结
本文详细介绍了AUTOSAR IO硬件抽象层的设计与实现,从架构设计、状态机管理、信号处理流程到低功耗模式和ECU信号模型,全面阐述了这一关键模块的内部工作机制和外部接口。
7.1 设计要点
AUTOSAR IO硬件抽象层的核心设计要点包括:
-
分层抽象:
- 严格遵循AUTOSAR分层架构原则,处于ECU抽象层
- 向上提供标准化的信号接口,向下适配多种驱动
- 实现应用软件与硬件驱动的有效解耦
-
状态管理:
- 采用状态机模式管理模块生命周期
- 定义清晰的状态转换条件和行为
- 有效处理异常情况和故障恢复
-
信号处理:
- ECU信号作为核心抽象概念
- 支持多种信号类型和丰富的属性定义
- 提供信号转换、过滤和保护机制
-
低功耗管理:
- 协调多个外设的电源状态变化
- 支持同步/异步切换模式
- 确保系统级低功耗状态一致性
7.2 实现建议
在实际实现IO硬件抽象层时,应考虑以下关键点:
-
模块化设计:
- 将功能划分为明确的子模块,如信号处理、硬件保护等
- 定义清晰的内部接口,便于维护和测试
- 支持配置工具自动生成特定ECU的实现
-
错误处理机制:
- 实现全面的错误检测与报告
- 分级处理开发期错误和运行时错误
- 提供故障诊断和记录功能
-
性能优化:
- 关注实时性要求,尤其是信号处理路径
- 优化内存使用,避免过度缓存
- 平衡抽象层次与执行效率
-
测试策略:
- 针对不同信号类型开发专用测试用例
- 验证各种故障条件下的行为
- 确保所有状态转换路径都得到测试
7.3 应用场景
IO硬件抽象层在不同汽车应用场景中发挥着关键作用:
-
传感器接口:
- 将各种物理传感器(温度、压力、位置等)抽象为统一接口
- 处理信号噪声、滤波和有效性验证
- 使应用软件无需关注传感器具体类型和特性
-
执行器控制:
- 驱动各类执行器(电机、阀门、指示灯等)
- 提供故障保护和诊断功能
- 实现标准化的控制接口
-
多ECU平台:
- 支持同一应用软件在不同硬件平台上运行
- 屏蔽底层硬件差异,提高软件可重用性
- 简化跨平台开发和维护
-
诊断与维护:
- 提供标准化的诊断接口
- 支持生产和服务阶段的测试需求
- 便于问题定位和系统维护
IO硬件抽象层作为AUTOSAR架构的关键组成部分,通过标准化的接口和灵活的实现策略,有效解决了汽车电子系统复杂度不断提高带来的挑战,为构建高质量、可靠的汽车软件系统提供了坚实的基础。未来随着汽车电子技术的发展,IO硬件抽象层将进一步演进,以适应更复杂的硬件环境和更严格的功能安全要求。